
Scratch Coding
@CodingMasterApp
Scratch a free visual #programming #language targeted at #children. #Scratch users create their own interactive #stories, #games & #animations to share #CSFirst
Bạn có thể thích
Download the Arduino IDE Software #Arduino #Coding goo.gl/QVNY5U#97
s4scoding.com
Download the Arduino IDE
Download the Arduino IDE Software #Arduino #Coding
DiddyBorg V2 Robot Kit: The #DiddyBorg is a six-wheel powerhouse of a self-build #robot powered by a Raspberry Pi #RaspberryPi goo.gl/cpfqQv#70
s4scoding.com
DiddyBorg V2 Autonomous Robot Kit
DiddyBorg V2 Robot Kit: The #DiddyBorg is a six-wheel powerhouse of a self-build #robot powered by a Raspberry Pi #RaspberryPi
Languagenut Mandarin Matching Pairs Language Game. Classic pairs matching game where the student matches an image to the relevant word/phrase in the language to be taught. #Mandarin goo.gl/6ktFhj#82
Google Coding for Boys: A simple Google image search for 'Coding for Boys' shows lots of references to games and robots to encourage boys into computer programming subjects. #Coding #Schools goo.gl/fgtgFi#98
s4scoding.com
Google Coding for Boys
Google Coding for Boys: A simple Google image search for 'Coding for Boys' shows lots of references to games and robots to encourage boys into computer programming subjects. #Coding #Schools
Arduino Driver Software Installed Successfully on COM4 #Arduino #Software goo.gl/VFkjfZ#96
s4scoding.com
Arduino Driver Software Installed Successfully on COM4
Arduino Driver Software Installed Successfully on COM4 #Arduino #Software
DiddyBorg V2 Raspberry Pi Robot Kit Review: The #DiddyBorg V2 is a six-wheel powerhouse of a #robot powered by a #RaspberryPi & the ThunderBorg goo.gl/6tFVxh#57
s4scoding.com
DiddyBorg V2 Robot Kit
The DiddyBorg V2 is a six-wheel powerhouse of a #robot powered by a Raspberry Pi & the ThunderBorg #DiddyBorg #RaspberryPi
Scratch Visual Programming Language for Children #Scratch #Coding #Teachers goo.gl/dRLEwG#98
Languagenut Home School Language Prices #HomeSchool #Language goo.gl/2kyR83#70
seo-gold.com
Languagenut Home School Language Prices
Languagenut Home School Language Prices @WoWLanguages #Languagenut #HomeSchool #Language
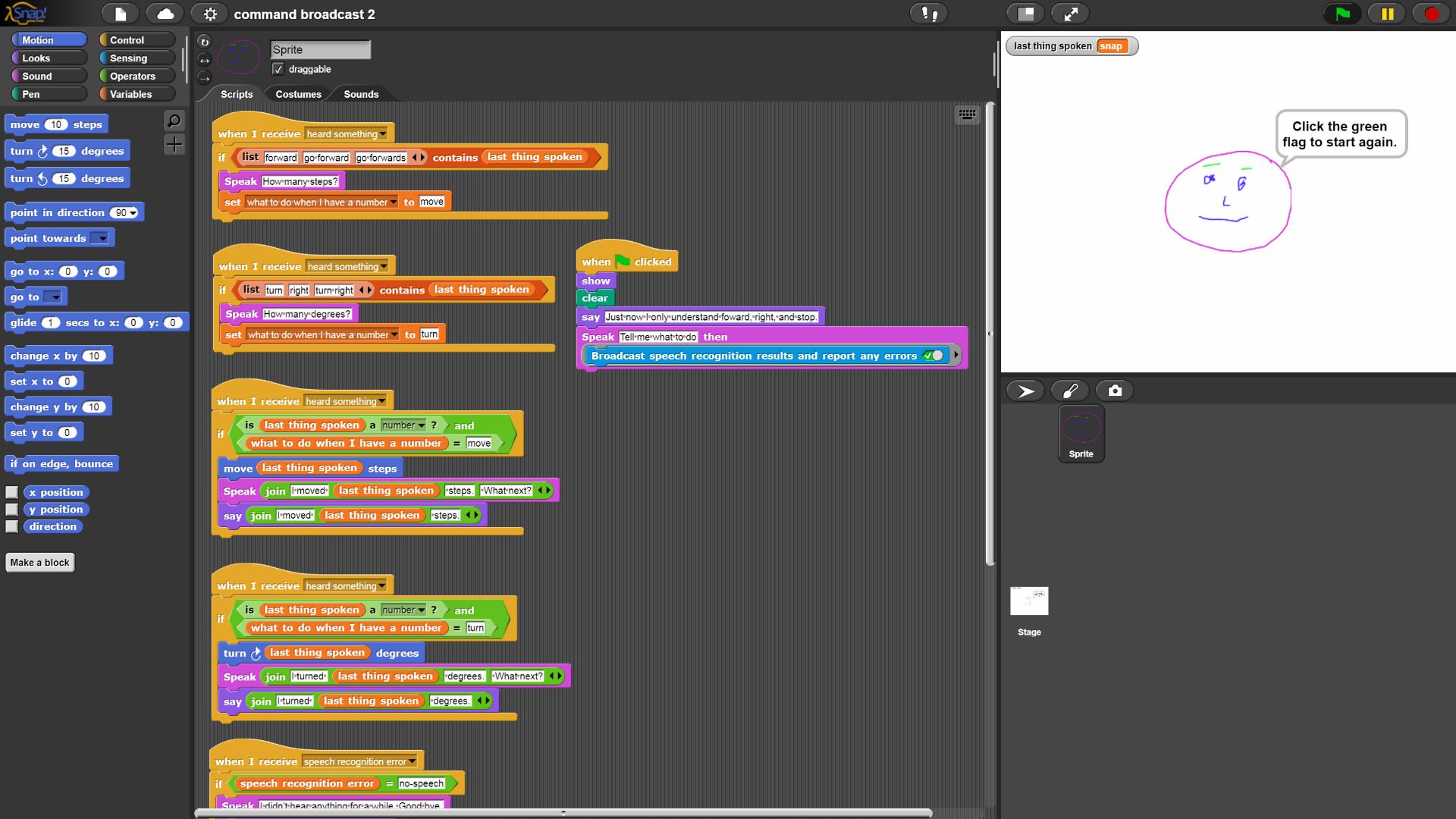
Snap Machine Learning Custom Blocks: New Snap! commands, sample projects, and a teacher guide to AI programming in #Snap! #AI #Coding goo.gl/GJa5T9#65
United States Xu hướng
- 1. Good Sunday 47.9K posts
- 2. #ProofOfFortification 1,999 posts
- 3. O God 9,854 posts
- 4. PERTHSANTA DIMENSION BEAUTY 447K posts
- 5. Liverpool 95.2K posts
- 6. #sundayvibes 3,863 posts
- 7. #SundayMorning 1,642 posts
- 8. Louvre 31.5K posts
- 9. Stanford 12.2K posts
- 10. Lott 1,042 posts
- 11. Pico Prism 4,016 posts
- 12. Woodstock 3,383 posts
- 13. Norvell 4,661 posts
- 14. $MMT 16.3K posts
- 15. José Gregorio Hernández 47.8K posts
- 16. SPENCER SMITH 1,284 posts
- 17. Manchester United 44.9K posts
- 18. Rafah 50.7K posts
- 19. #AEWWrestleDream 73.5K posts
- 20. Florida State 10.8K posts
Something went wrong.
Something went wrong.