내가 좋아할 만한 콘텐츠
Life hack: Make sure your support ticket system is also running on the same aws region as your own SaaS. In case of an outage nobody can complain.
Great day at #AWSSummit #Zurich – packed with relevant, forward-thinking talks and lots of fresh ideas. From scaling patterns to generative AI with Amazon Bedrock, every session delivered. 🚀 #AWS #Cloud #AI

This might be one of the best reddit posts I've seen in a while no cap fr fr

Don't do RAG Proposes cache-augmented generation (CAG) to eliminate retrieval latency and minimize retrieval errors. What is CAG? CAG aims to leverage the capabilities of long-context LLMs by preloading the LLM with all relevant docs in advance and precomputing the key-value…

Hackers claim to have breached Gravy Analytics, a US location data broker selling to government agencies. They shared 3 samples on a Russian forum, exposing millions of location points across the US, Russia, and Europe. It's OSINT time! 👇

Backdoor attempt on @exolabs through an innocent looking PR. Read every line of code. Stay safu.

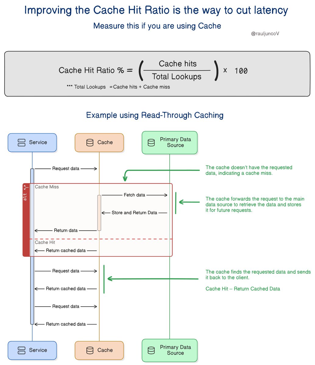
Improving the Cache Hit Ratio is the way to cut latency. Measure this if you are using Cache. The Cache Hit Ratio measures how often requests are served from the cache rather than the primary store the primary store. (e.g., database, API, etc.). Simply put, it tells you how…

every. programming. tutorial. ever.

Blameless postmortem reviews are an underrated part of FAANG engineering culture. Here's why:

We turned off our self-serve signups and replaced our freemium plan with a $200 per month floor and it has generated... a reaction. A thread with some thoughts on why we did this and what the impact has been so far to our business
It's always so sad to see an app that you used regularly for years decide they just don't want your money anymore. This used to be ~$10/mo, now you have to call them to even get a price (plans start at $200/mo) Anybody know any good alternatives to @rainforestqa ?

Such an incredibly freaking awesome breakdown of different paths to product-market fit. All guided by different North Stars.

Tomato Architecture - A common sense driven approach to software architecture github.com/sivaprasadredd…

How Does Single Sign-On Work?

Found this amazing prof- MIT 6.824 Distributed Systems (Spring 2020) youtube.com/playlist?list=…
✨Linux tips 🧵 1. Always remove the french language pack: sudo rm -fr ./*
it's almost done 👇 it's 20% done and I'm about to find out about the other 80%
Convincing management you need significant refactoring is hard. 5 lessons you can steal from me to get your refactoring approved.

Sunday read. This is hilarious. Engineers are competing who creates the worst UI on Reddit. I think the winners are: 1/ Enter your phone number
Pre-Order form for the first batch of 50 Early Bird tickets now available on 👉 2023.euruko.org Stand out at the conference with our exclusive T-shirt and a uniq Badge. Don't wait, get your hands on these tickets before they're gone!

Change the text on the banner, the picture is universal.

United States 트렌드
- 1. Chet 12.6K posts
- 2. #DWTS 6,106 posts
- 3. Rockets 36.9K posts
- 4. #NBAonNBC 1,779 posts
- 5. Reed Sheppard 1,568 posts
- 6. Alix 3,060 posts
- 7. Shai 15.4K posts
- 8. Sengun 3,954 posts
- 9. Tari Eason 1,337 posts
- 10. Amen Thompson 3,603 posts
- 11. #ThunderUp 3,381 posts
- 12. Brad Marchand 5,743 posts
- 13. Steven Adams 1,829 posts
- 14. Kevin Durant 13.5K posts
- 15. Russ 32.1K posts
- 16. #WWENXT 6,068 posts
- 17. Reggie Miller N/A
- 18. Lakers 46.3K posts
- 19. Mike Tirico 1,654 posts
- 20. Lu Dort 1,044 posts
내가 좋아할 만한 콘텐츠
Something went wrong.
Something went wrong.