
You might like
Get Started with Docker the Hands-On Way 🐳 - Install Docker Engine on Linux labs.iximiuz.com/challenges/doc… - Run your first containers labs.iximiuz.com/challenges/doc… - Build and publish your first images labs.iximiuz.com/challenges/bui… - Move images around labs.iximiuz.com/challenges/cop… Happy hacking!



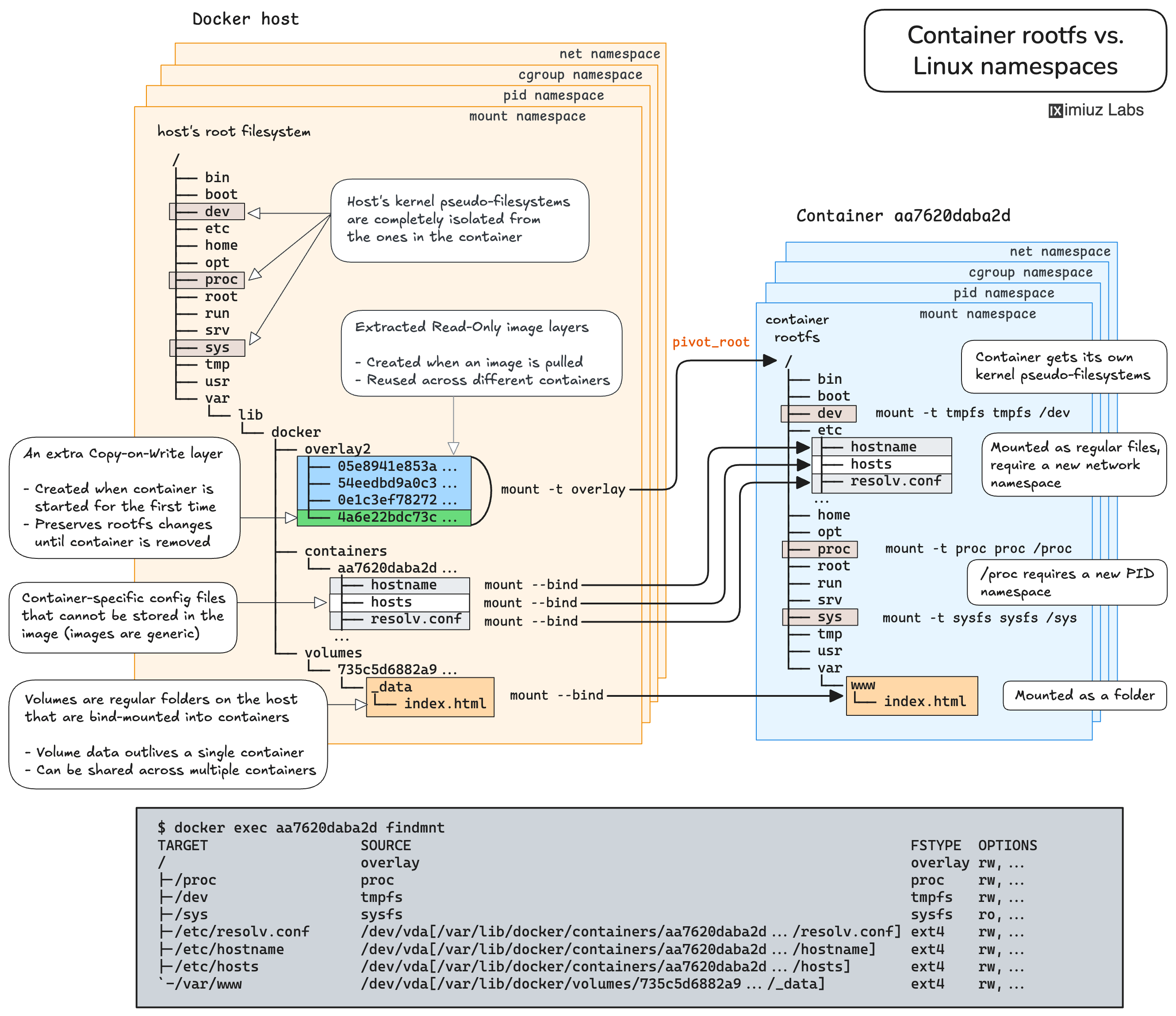
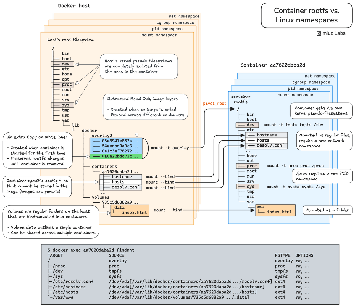
Here it comes: > How Container Filesystem Works: Building a Docker-like Container From Scratch labs.iximiuz.com/tutorials/cont…
labs.iximiuz.com
How Container Filesystem Works: Building a Docker-like Container From Scratch | iximiuz Labs
Learn how Linux containers are built from the ground up. Starting with the mount namespace and a root filesystem, see why PID, cgroup, UTS, and network namespaces naturally follow - and how this...
Heute mit Sonne & viel Freude: kidicalmass.at/wien mitfahren Start 15 Uhr Glanzing (Spar) - Krottenbachstraße - Pyrkergasse - Kreindlagasse - Gymnasiumstraße - Philippovichgasse - Währinger Park. Mit Pause zurück. Einsteigen entlang der Route! Details radeln.wien/4-5-kidical-ma…

Java users on macOS 14 running on Apple silicon systems should consider delaying the update to macOS 14.4. For further information: social.ora.cl/6018kbMIo
blogs.oracle.com
Java users on macOS 14 running on Apple silicon systems should skip macOS 14.4 and update directly...
Java users on macOS 14 running on Apple silicon systems should consider delaying the macOS 14.4 update
Glasskube an Emerging Kubernetes Package Management bit.ly/3PwoZe7 by Claudio Masolo
infoq.com
Glasskube an Emerging Kubernetes Package Management System
The cloud-native landscape is thriving, but a crucial aspect remains missing: a robust package management system. Glasskube, an open-source emerging project in this domain, with its first release...
🚀Launching glasskube.dev. The missing Open Source Package Manager for Kubernetes.📦 Featuring an easy-to-use GUI and CLI, dependency awareness, GitOps ready and automated updates via a central public package repository. github.com/glasskube/glas…

¿Quieres dar un paseo por Matemápolis? Se trata de una ilustración tamaño A2 en la que llevo trabajando todo el verano. Hay casi 200 personas y objetos matemáticos, casi 200 personajes y casi 200 horas de trabajo, pero lo he pasado fenomenal haciéndolo.

Exciting news! 🚀 Join us for the first-ever Effect Days conference on Feb 23, 2024 in Vienna. 🎟️ Only 100 tickets available! But wait, there's more! We're hosting a hands-on Effect workshop on Feb 22nd. Secure your spot on the waitlist now 👇 effect.website/events/effect-…

Die #KidicalMass und der #BiciBus machen sichtbar, was die Politik nicht sehen will: damit Kinder selbständig Radfahren können braucht es eine kindersichere Radinfrastruktur! Sichere Radwege sind sichere Schulwege🚴♀️❤️🚴 @DoeblingRadelt @radlobby @RadelnForFuture
Die #EuropäischeMobilitätswoche klingt in Wien mit 2 Raddemos für Kinder aus. Sichere Radwege sind sichere Schulwege. Die fehlen für #RadliebeWien aber. Darum: #BiciBus #Döbling: 22.9., Abfahrt 7:30, Sieveringer Spitz #KidicalMass: 23.9., Abfahrt 15:00, Platz der Menschenrechte

Yippie und Juhuuu 🙌 Der Bici-Bus Wien wurde mit dem VCÖ-Mobilitätspreis Wien 2023 ausgezeichnet!!! Wir freuen uns sehr und scharren schon in den Startlöchern für die nächste Fahrt am 22. September 🚴♀️🚴🚴♂️#DöblingRadeltSicher @DoeblingRadelt @radlobby @VCOE_AT @RadelnForFuture



Danke @Heute_at für den tollen Beitrag! Der nächste Bici-Bus Döbling fährt am 23. Juni, dann verbreiten wir wieder gute Laune und treten gemeinsam mit den Schüler:innen der GTVS Mannagettag. in die Pedale 🩷🚴♀️🙌 @DoeblingRadelt @radlobby @RadelnForFuture heute.at/s/kinder-trete…
heute.at
Kinder traten für Sicherheit am Schulweg in die Pedale | Heute.at
Bei der vierten Bici-Demo in Wien Döbling forderten Eltern und Kinder auf dem Fahrrad sichere Radwege zur Schule. Auch die Polizei radelte mit.
Ein letztes Mal vor den Sommerferien startete heute früh wieder der Bici-Bus Döbling. Schönster Kommentar: Aber nächstes Jahr fahren wir öfter??!! ♥️🚴♀️#DöblingRadeltSicher @DoeblingRadelt @radlobby @RadelnForFuture



Our CfP for #DevFest #Vienna 2023 is open! We are looking forward to receiving your talk proposal at speaker.at/devfest-vienna…
Mit Bewegung, Freude, Selbständigkeit und neuen Verkehrskompetenzen in den Schultag starten? Döblinger Bici-Bus erfolgreich gestartet. Am 26.5. und 23.6. fahren wir wieder mit dem Rad am Morgen in die Schule von Sievering nach Grinzing. radeln.wien/bici-bus-doebl…




Join the makers, modelers, and masters of Collaborative Modeling. Vienna, May 4 and 5! Register at comocamp.org
Heute Morgen hat Döby-Saurus die Bezirksvorstehung besucht. Er hat unterschiedlichste Döblinger:innen getroffen, die ihn zum Teilen aufgefordert haben. Denn Verkehrspolitik muss alle einbeziehen – auch in #Döbling! radeln.wien/fair-planen-ve… @wolf_kamp @wirth_veronika



Los mejores libros de 2022 para jóvenes y adolescentes bit.ly/3YE1Edm
hola.com
Los mejores libros de 2022 para jóvenes y adolescentes
libros juveniles
Hemos tenido la suerte de conversar esta tarde con Marta Sanz, María Sonia Cristoff, Iñaki Rubio y Paco Bernal en el Instituto Cervantes de Viena. Han sido dos horas de charla pero nos habríamos quedado toda la tarde escuchando a tan ilustres compañeros. @buch_wien

Los doce se han dividido y en esta nueva aventura descubrirán un lugar extraordinario que esconde los secretos de la civilización creadora de la nave huevo: los #Tubulares, viviendo experiencias que afectarán al futuro de la humanidad. @Doce_Soles ow.ly/rpSM50LBN1a

👉python-charts.com Plus de 500 techniques de visualisation de données en Python, accompagnées de leur code source pour les reproduire chez vous 😍

United States Trends
- 1. #Worlds2025 48.6K posts
- 2. #100T N/A
- 3. Yamamoto 49.7K posts
- 4. #DWTS 45.3K posts
- 5. Young Republicans 80.6K posts
- 6. #MOST_WANTED_IN_CHICAGO 1,551 posts
- 7. halsey 9,612 posts
- 8. #FlyTogether 3,040 posts
- 9. Kreider 1,376 posts
- 10. Jared Butler N/A
- 11. Ohtani 14.4K posts
- 12. Lucia 61.3K posts
- 13. Cuffem 3,225 posts
- 14. Tami 4,605 posts
- 15. George Floyd 35.5K posts
- 16. Vishnu 8,997 posts
- 17. Vivian 29.8K posts
- 18. Will Richard 2,576 posts
- 19. Politico 317K posts
- 20. Ayton 2,561 posts
Something went wrong.
Something went wrong.