#firmwareprotection ผลการค้นหา

You’ve made it to the final level. Keeping your software and apps updated is one of the easiest ways to protect yourself online. Updates don’t just bring new features, they also patch vulnerabilities that attackers are eager to exploit. #KeeperSecurity


Stay Safe Online Keeping your software up to date is one of the steps you can take to enhance your online safety.Regular updates fix security vulnerabilities that hackers could exploit. Protect your devices and privacy with reliable antivirus software. #CyberSecurity

femtechXlaw's tweet image. Stay Safe Online
Keeping your software up to date is one of the  steps you can take to enhance your online safety.Regular updates fix security vulnerabilities that hackers could exploit. Protect your devices and privacy with reliable antivirus software. #CyberSecurity
femtechXlaw's tweet image. Stay Safe Online
Keeping your software up to date is one of the  steps you can take to enhance your online safety.Regular updates fix security vulnerabilities that hackers could exploit. Protect your devices and privacy with reliable antivirus software. #CyberSecurity

Protecting systems isn’t about ticking boxes, it’s a mindset. The real firewall is vigilance. 💻🔐

jerryondigital's tweet image. Protecting systems isn’t about ticking boxes, it’s a mindset.

The real firewall is vigilance. 💻🔐

Infineon’s PSOC Control C3 microcontrollers offer advanced Post-Quantum Cryptography for secure industrial embedded applications. #CNSA2.0 #embeddedsecurity #FirmwareProtection

BIS_Infotech's tweet image. Infineon’s PSOC Control C3 microcontrollers offer advanced Post-Quantum Cryptography for secure industrial embedded applications.

#CNSA2.0 #embeddedsecurity #FirmwareProtection

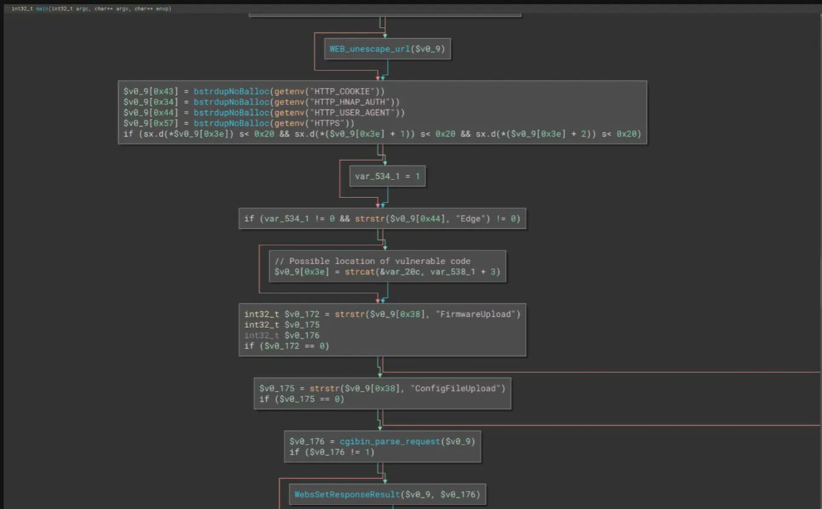
Reversing Firmware encryption with IDA Pro brownfinesecurity.com/blog/hanwha-fi…

5mukx's tweet image. Reversing Firmware encryption with IDA Pro

brownfinesecurity.com/blog/hanwha-fi…
5mukx's tweet image. Reversing Firmware encryption with IDA Pro

brownfinesecurity.com/blog/hanwha-fi…

How to protect VCF/vSphere/ESXi hypervisor platform against ransomware attack dy.si/DKmBGa2

Jotape_VM's tweet image. How to protect VCF/vSphere/ESXi hypervisor platform against ransomware attack dy.si/DKmBGa2

Defend Against Ransomware 🛡️ Backup critical files regularly 🛡️ Use endpoint protection tools 🛡️ Block unauthorized apps 🛡️ Monitor for unusual file activity 🛡️ Educate teams on phishing threats #cybersecurity

_cnett's tweet image. Defend Against Ransomware
🛡️ Backup critical files regularly
🛡️ Use endpoint protection tools
🛡️ Block unauthorized apps
🛡️ Monitor for unusual file activity
🛡️ Educate teams on phishing threats
#cybersecurity


🛠 Take action to protect your critical systems before they’re corrupted! Dive into our infographic for actionable steps against malware threats. #infosec #securitytips

gdlinux's tweet image. 🛠 Take action to protect your critical systems before they’re corrupted! Dive into our infographic for actionable steps against malware threats. #infosec #securitytips

Bitdefender GravityZone PHASR prevents attackers from weaponizing trusted tools. And here’s why it's so crucial: When the overwhelming majority of serious cyberattacks use your own tools against you, detection isn’t enough. Learn more: 🔗 bitdefend.me/4kwceNF #Bitdefender


(1/2) A list of a few tools that can be useful for firmware unpacking, repacking and analysis binwalk: github.com/ReFirmLabs/bin… EMBA: github.com/e-m-b-a/emba unblob: github.com/onekey-sec/unb… #firmware

0xor0ne's tweet image. (1/2)
A list of a few tools that can be useful for firmware unpacking, repacking and analysis

binwalk: github.com/ReFirmLabs/bin…
EMBA: github.com/e-m-b-a/emba
unblob: github.com/onekey-sec/unb…

#firmware
0xor0ne's tweet image. (1/2)
A list of a few tools that can be useful for firmware unpacking, repacking and analysis

binwalk: github.com/ReFirmLabs/bin…
EMBA: github.com/e-m-b-a/emba
unblob: github.com/onekey-sec/unb…

#firmware
0xor0ne's tweet image. (1/2)
A list of a few tools that can be useful for firmware unpacking, repacking and analysis

binwalk: github.com/ReFirmLabs/bin…
EMBA: github.com/e-m-b-a/emba
unblob: github.com/onekey-sec/unb…

#firmware

Any device that connects to the internet is vulnerable to risks. The best defense is to keep device security software, web browser and operating systems up to date. #SecureOurWorld by turning on auto-updates. #CybersecurityAwarenessMonth

magnafive's tweet image. Any device that connects to the internet is vulnerable to risks. The best defense is to keep device security software, web browser and operating systems up to date. #SecureOurWorld by turning on auto-updates. #CybersecurityAwarenessMonth

How to start with security analysis of embedded device firmwares (debugging and emulation) (With examples using D-Link routers and CVE-2022-1262) Excellent blog post by @GreyNoiseIO greynoise.io/blog/debugging… #cybersecurity #embedded

0xor0ne's tweet image. How to start with security analysis of embedded device firmwares (debugging and emulation) (With examples using D-Link routers and CVE-2022-1262)
Excellent blog post by @GreyNoiseIO

greynoise.io/blog/debugging…

#cybersecurity #embedded
0xor0ne's tweet image. How to start with security analysis of embedded device firmwares (debugging and emulation) (With examples using D-Link routers and CVE-2022-1262)
Excellent blog post by @GreyNoiseIO

greynoise.io/blog/debugging…

#cybersecurity #embedded
0xor0ne's tweet image. How to start with security analysis of embedded device firmwares (debugging and emulation) (With examples using D-Link routers and CVE-2022-1262)
Excellent blog post by @GreyNoiseIO

greynoise.io/blog/debugging…

#cybersecurity #embedded
0xor0ne's tweet image. How to start with security analysis of embedded device firmwares (debugging and emulation) (With examples using D-Link routers and CVE-2022-1262)
Excellent blog post by @GreyNoiseIO

greynoise.io/blog/debugging…

#cybersecurity #embedded

🛡 Keep your software ecosystem healthy. Update operating systems, apps, and firmware promptly — and remove what you no longer use. Old, unpatched software is a favourite entry point for attackers. #CyberSecurity #InfoSec


Great blog post by @GreyNoiseIO on how to start with security analysis of embedded device firmwares (debugging and emulation) With examples using D-Link routers and CVE-2022-1262 greynoise.io/blog/debugging… #cybersecurity

0xor0ne's tweet image. Great blog post by @GreyNoiseIO on how to start with security analysis of embedded device firmwares (debugging and emulation)
With examples using D-Link routers and CVE-2022-1262

greynoise.io/blog/debugging…

#cybersecurity
0xor0ne's tweet image. Great blog post by @GreyNoiseIO on how to start with security analysis of embedded device firmwares (debugging and emulation)
With examples using D-Link routers and CVE-2022-1262

greynoise.io/blog/debugging…

#cybersecurity
0xor0ne's tweet image. Great blog post by @GreyNoiseIO on how to start with security analysis of embedded device firmwares (debugging and emulation)
With examples using D-Link routers and CVE-2022-1262

greynoise.io/blog/debugging…

#cybersecurity
0xor0ne's tweet image. Great blog post by @GreyNoiseIO on how to start with security analysis of embedded device firmwares (debugging and emulation)
With examples using D-Link routers and CVE-2022-1262

greynoise.io/blog/debugging…

#cybersecurity

Reverse engineering and breaking bare metal firmware encryption in FortiGate firewalls. bishopfox.com/blog/breaking-… Credits Jon Williams (@bishopfox) #Fortinet #cybersecurity

0xor0ne's tweet image. Reverse engineering and breaking bare metal firmware encryption in FortiGate firewalls.

bishopfox.com/blog/breaking-…

Credits Jon Williams (@bishopfox)

#Fortinet #cybersecurity
0xor0ne's tweet image. Reverse engineering and breaking bare metal firmware encryption in FortiGate firewalls.

bishopfox.com/blog/breaking-…

Credits Jon Williams (@bishopfox)

#Fortinet #cybersecurity

🎃 Don’t let unpatched devices haunt your designs. The EU Cyber Resilience Act requires secure updates—our TrustMANAGER platform helps you stay compliant and protected. 🦇 Learn more: mchp.us/48LM7zv. #CyberResilience #IoTSecurity


You are also bored from searching thousands of kernel CVEs for a matching vulnerability with exploit code during firmware analysis? Check the new EMBA feature for kernel CVE verification. Let's improve IoT pentesting

securefirmware's tweet image. You are also bored from searching thousands of kernel CVEs for a matching vulnerability with exploit code during firmware analysis? Check the new EMBA feature for kernel CVE verification. Let's improve IoT pentesting
securefirmware's tweet image. You are also bored from searching thousands of kernel CVEs for a matching vulnerability with exploit code during firmware analysis? Check the new EMBA feature for kernel CVE verification. Let's improve IoT pentesting

Infineon’s PSOC Control C3 microcontrollers offer advanced Post-Quantum Cryptography for secure industrial embedded applications. #CNSA2.0 #embeddedsecurity #FirmwareProtection

BIS_Infotech's tweet image. Infineon’s PSOC Control C3 microcontrollers offer advanced Post-Quantum Cryptography for secure industrial embedded applications.

#CNSA2.0 #embeddedsecurity #FirmwareProtection

🔐 Seamless security for embedded systems. Emproof Nyx integrates protection directly into your firmware with no source code changes and no disruption. 🔗 emproof.com/architecture-i… #EmbeddedSecurity #FirmwareProtection #BinarySecurity

emproofsecurity's tweet image. 🔐 Seamless security for embedded systems. Emproof Nyx integrates protection directly into your firmware with no source code changes and no disruption.
 
🔗 emproof.com/architecture-i…
 
#EmbeddedSecurity #FirmwareProtection #BinarySecurity

Missed a webinar or event? Catch full replays and highlights on our YouTube channel, covering embedded security, reverse engineering, and more. 📺 Subscribe: youtube.com/channel/UC8zEy… #EmbeddedSecurity #FirmwareProtection #ReverseEngineering #TechWebinars


7/13 macOS Sequoia 15.2 patches IOMobileFrameBuffer issue, stopping potential code execution in DCP firmware. #MacOSSecurity #FirmwareProtection 🌐


You spent a lot of time, energy and money developing your firmware. Now, here are some "don'ts" when you are protecting it from vulnerabilities. bit.ly/3dNeejE #security #firmwareprotection #firmware


You spent a lot of time, energy and money developing your firmware. Now, here are some "don'ts" when you are protecting it from vulnerabilities. bit.ly/3dNeejE #security #firmwareprotection #firmware


You spent a lot of time, energy and money developing your firmware. Now, here are some "don'ts" when you are protecting it from vulnerabilities. bit.ly/3dNeejE #security #firmwareprotection #firmware


You spent a lot of time, energy and money developing your firmware. Now, here are some "don'ts" when you are protecting it from vulnerabilities. bit.ly/3dNeejE #security #firmwareprotection #firmware


Before you ship your firmware, stop and check our list of 5 Don'ts When Protecting Your Firmware. You will be glad you did bit.ly/3dNeejE #security #firmwareprotection #firmware


ไม่พบผลลัพธ์สำหรับ "#firmwareprotection"

Infineon’s PSOC Control C3 microcontrollers offer advanced Post-Quantum Cryptography for secure industrial embedded applications. #CNSA2.0 #embeddedsecurity #FirmwareProtection

BIS_Infotech's tweet image. Infineon’s PSOC Control C3 microcontrollers offer advanced Post-Quantum Cryptography for secure industrial embedded applications.

#CNSA2.0 #embeddedsecurity #FirmwareProtection

🔐 Seamless security for embedded systems. Emproof Nyx integrates protection directly into your firmware with no source code changes and no disruption. 🔗 emproof.com/architecture-i… #EmbeddedSecurity #FirmwareProtection #BinarySecurity

emproofsecurity's tweet image. 🔐 Seamless security for embedded systems. Emproof Nyx integrates protection directly into your firmware with no source code changes and no disruption.
 
🔗 emproof.com/architecture-i…
 
#EmbeddedSecurity #FirmwareProtection #BinarySecurity

Before you ship your firmware, stop and check our list of 5 Don'ts When Protecting Your Firmware. You will be glad you did bit.ly/2SXXSup #security #firmwareprotection #firmware

JoeSchneider's tweet image. Before you ship your firmware, stop and check our list of 5 Don'ts When Protecting Your Firmware. You will be glad you did bit.ly/2SXXSup #security #firmwareprotection #firmware

You spent a lot of time, energy, and money developing your firmware. Now, here are some "don'ts" when you are protecting it from vulnerabilities. bit.ly/2SXXSup #security #firmwareprotection #firmware

JoeSchneider's tweet image. You spent a lot of time, energy, and money developing your firmware. Now, here are some "don'ts" when you are protecting it from vulnerabilities. bit.ly/2SXXSup #security #firmwareprotection #firmware

You spent a lot of time, energy and money developing your firmware. Now, here are some "don'ts" when you are protecting it from vulnerabilities. bit.ly/2SXXSup #security #firmwareprotection #firmware

DojoFive's tweet image. You spent a lot of time, energy and money developing your firmware. Now, here are some "don'ts" when you are protecting it from vulnerabilities. bit.ly/2SXXSup #security #firmwareprotection #firmware

Before you ship your firmware, stop and check our list of 5 Don'ts When Protecting Your Firmware. You will be glad you did bit.ly/2SXXSup #security #firmwareprotection #firmware

DojoFive's tweet image. Before you ship your firmware, stop and check our list of 5 Don'ts When Protecting Your Firmware. You will be glad you did bit.ly/2SXXSup #security #firmwareprotection #firmware

Loading...

Something went wrong.


Something went wrong.


United States Trends