#onlinetimetrackingsoftware результаты поиска
Are you spending hours every day manually checking your competitors’ websites? ⏰😓 Automate your #pricetracking with Prisync. 🤖⚡Track thousands of products in seconds and get instant notifications on important price changes.📨📊 👉 buff.ly/P51Fzk2 #Automation…

최애와 함께할 수 있는 타이머 프로그램, 타이모를 배포합니다! 캐릭터/창 커스텀 기능, 목표시간 설정 등 소소한 기능도 있습니다. ^.^ 자유롭게 사용해 주세요! ↓다운로드↓ posty.pe/cn074t
This is freaking cool. I just built an AI-powered study buddy web App in minutes with this AI tool. It creates personalized study plans, quizzes, and tracks your progress automatically. Here’s how it works: 👇

Visualize live and historical data, live and historical Trends and Alarms on virtually any platform including mobile devices and web browsers. openautomationsoftware.com/products/visua… #openautomationsoftware #iot #iiot #automation #industrialiot #internetofthings

「え?今日どの案件どれくらい作業したっけ?」 を解決する稼働時間トラッカーを Notionで作りました😊 Start→Endを押すだけで 作業時間が自動計算💻 地味だけど進行管理もスッキリ🥹 欲しい方はDMくださいね🤗 (テンプレ共有します✨)

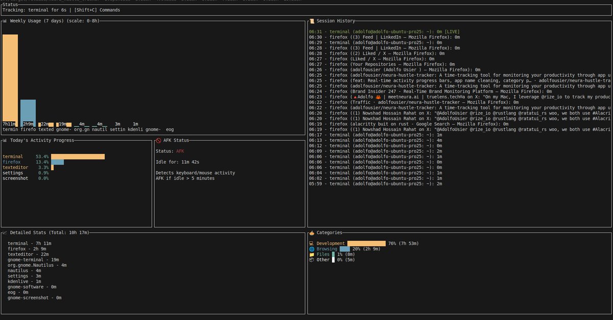
1/3 Yo, productivity nerds! 👀 I've open-sourced Time Tracker TUI and wow building this has been super fun! It spies on your apps. It's not just about tracking time; it's about owning your hustle, optimizing those "grind sessions," and maybe uncovering inefficiencies.



Time tracking app for freelancers and teams, manage projects, tasks, and clients

Day 33 Optiva An app that helps you with your screen time



Day 32 Beauty meets technology. Run your entire beauty business like a pro with bloomware.




Finally, It's ready for private beta! 🚀🚀🚀 Meet timeMaster - A privacy-first, Ai based time-tracking tool that helps you improve your focus and productivity. Please reply below or DM me if you'd like to try it. I'll share the link to download the app.

Started using automatic time tracker called Chronoid, and I must say it's pretty nice! (It's a one time purchase, so that's a plus.)

🚀 This ChatGPT Cheatsheet cut my work time by 8+ hours a week. It’s like having a personal AI assistant that knows exactly what to say — for writing, research, and content creation. Try now : chat.z.ai

💻 GLM-4.6 just dropped — and it’s a monster. Faster. Cheaper. Sharper. Let’s unpack the chaos 🧵👇

Time tracking used to stop at numbers. Now every logged hour connects directly to its project, rate, and invoice: no exports, no middle tools, no friction. And every invoice sent through Taskavel stays free, forever. 🩶 #timetracking #invoicing
Timesheets aren’t just for payroll—they reveal patterns in productivity and help teams optimize their workflow. Tracking work hours can offer transparency and highlight areas for improvement. A simple habit with big impacts on project management. #HRMS opportunehr.com/timesheet-soft…
Paper timesheets don’t just waste time, they distort costs. Our free Guide shows how field-first accuracy fixes payroll, budgets, and trust. Link in the comments👇👇 #Papertimesheets #TimeTracking #ConTech #AccuracyYouCanBuildOn

Full brand identity, top-notch mobile app MVP and web design for Orbitrack - a productivity app that helps you stay organized and manage your day. Delivery day - All done by me 🍊

Still tracking time in a separate app? That’s where hours go missing. Here, every task logs its own time, shows what project it belongs to, and connects directly to billing: no exports, no spreadsheets, just visible work and real numbers. 📃⌛️ #taskavel #timetracking
"時間管理"は『Atracker』がおすすめ! スマホ1タップだけで"何に時間を使ったか"を記録 ①ウィジェットで1タップ計測 ②カテゴリごとに様々なグラフを作成可能 ③押し忘れにも強い修正機能あり




Looking for an #OnlineTimeTrackingSoftware that can help you accurately track and monitor the working hours of your employees? Here are 15 best #EmployeeTimeTrackingSoftware for your business in 2022 bit.ly/3HO6RWV #TimeTrackingSoftware #RemoteEmployeeMonitoringTool
#EmployeeMonitoring is a necessity for businesses. It’s not an option, it’s a requirement But what about employee monitoring trends? Is this just another fad that will fade away? Find out bit.ly/3d7Yrw0 #WorkforceMonitoringSoftware #OnlineTimeTrackingSoftware
Unable to track your employee’s time input and #Productivity in the #WFH schedule? No worries, Check out the top 5 #OnlineTimetrackingSoftware 👇 bit.ly/3fvVCHe #TimeTrackingSoftware #EmployeeMonitoring

Manage billing & team productivity with simplified time tracking. #OnlineTimeTrackingSoftware #FreeInvoicingSystems goo.gl/z5w0rm

The right company that delivers excellent #OnlineTimeTrackingSoftware is TimeWellScheduled. We have have many happy clients using our software in all types of organizations.

Unable to track your employee’s time input and #Productivity in the #WFH schedule? No worries, Check out the top 5 #OnlineTimetrackingSoftware 👇 bit.ly/3fvVCHe #TimeTrackingSoftware #EmployeeMonitoring

Looking for an #OnlineTimeTrackingSoftware that can help you accurately track and monitor the working hours of your employees? Here are 15 best #EmployeeTimeTrackingSoftware for your business in 2022 bit.ly/3HO6RWV #TimeTrackingSoftware #RemoteEmployeeMonitoringTool
TimeWellScheduled has become the premier #OnlineTimeTrackingSoftware provider, offering advanced software to help organizations in tracking & managing the employees’ scheduled time. #BestTimeTrackingSystem bit.ly/2rZebg2

Something went wrong.
Something went wrong.
United States Trends
- 1. #wednesdaymotivation 7,364 posts
- 2. Jay Jones 60.9K posts
- 3. #LoveYourW2025 265K posts
- 4. Good Wednesday 32.8K posts
- 5. Gold Glove 1,565 posts
- 6. Hump Day 16.2K posts
- 7. Voting Rights Act 10.8K posts
- 8. Christen Press 2,759 posts
- 9. Markey 1,540 posts
- 10. Vision Pro 3,674 posts
- 11. Young Republicans 113K posts
- 12. Moulton N/A
- 13. #Wednesdayvibe 2,003 posts
- 14. Riggs N/A
- 15. #GenV 5,566 posts
- 16. iPad Pro 7,129 posts
- 17. Bessent 64.4K posts
- 18. Alan Jackson N/A
- 19. hobi 45.3K posts
- 20. $SEEK 17.3K posts