#pythonjourney 搜索结果
Join me on a Python adventure! Whether you're a pro or just starting, let's learn and grow together. DM #PythonJourney #ProgrammersUnite #CodeTogether

Day by day, mastering Python! Just coded a program to check leap years and find the smallest/largest numbers. Small wins lead to big goals! Who's learning with me? #PythonJourney #CodeEveryDay

Day 12 of re-learning Python 🐍 Did some probability today and I’m still trying to wrap my head around OOP 😅 Slowly connecting the dots though. #100DaysOfCode #BuildInPublic #PythonJourney

Eng. Abdiaziz Hassan, one of our esteemed speakers, took us on a journey through how PyCon started and encouraged participants to contribute to the Python community in Somalia 🌍🐍. #PyConSomalia #CommunityContribution #PythonJourney #PyCon2023 #PyConSo




Hit a 30-day streak on my #PythonJourney yesterday!🥹 Haven’t been consistent with posting daily though.🥲

Day 24 of #30DaysOfDataChallenge #PythonJourney Started a new course in the career track titled: Introduction to Statistics in Python. Learnt on the basics of summary statistics, the measures of center and the measures of spread.
Day 37 of #100DaysOfCode: Built a habit tracker using the Pixela API! 📊 Now I can visualize my daily progress and stay on top of my goals. Making good habits stick, one pixel at a time! 💪🌟 #PythonJourney #CodeNewbie

Day 28 of #100DaysOfCode: Built a Pomodoro technique timer in #Python! Perfect for managing focus and productivity during coding sessions. Time to code, take a break, and repeat! ⏲️💻 #PythonJourney #CodeNewbie
Do you have questions about coding? Ask below or DM us and we will be happy to chat. 🌟 #codetoday #PythonJourney

New week. Fresh energy. One bug at a time. One project at a time. You don’t have to know it all. Just keep learning, building, and showing up. Every small step adds up. Let’s make this week productive. #MondayMotivation #PythonJourney #TechieInProgress

Day 34 of #100DaysOfCode: Created a Quizzler app using the Trivia Questions API! 🎉🧠 Now I can test my knowledge with fun and random questions! #PythonJourney #CodeNewbie
Day 29 of #100DaysOfCode: Created a password manager in #Python! It stores passwords and generates unique, strong ones for signing in to different websites . Keeping everything safe, secure and convenient! 🔐💻 #PythonJourney #CodeNewbie
Day 27 of #100DaysOfCode: Created a mile-to-kilometers converter in #Python! Simple yet essential for quick conversions—definitely useful for daily tasks. 🚗📏 #PythonJourney #CodeNewbie
Today I practiced conditional logic using if, elif, and else for decision-making. Also practiced some nested conditions. Up next for me is Loops. #PythonJourney #LearnInPublic #100DaysOfCode
Discover the ideal IDE to make your #Pythonjourney smooth and efficient. 💻🐍 Share your favorite IDE and your thoughts on it! 🧑🏻💻 Feel free to share your insights and experiences. 📈 And don't forget to follow olibr for more tech insights. ✅ #pythonprogramming




Day 16 of #30DaysOfDataChallenge #PythonJourney Finally finished this, it felt like it wasn’t going to end.😭😭 I learnt on Creating and Visualizing DataFrames.

Day 15 of #30DaysOfDataChallenge #PythonJourney Still on learning Slicing and Indexing DataFrames, I learnt: - Slicing and Subsetting with .loc and .iloc - Slicing index values and time series. - Also learnt how to work with pivot tables and to subset.
Day 33 of #100DaysOfCode: Built a Kanye quotes app in #Python that serves up a random Kanye West quote each time you use it! 🕶️🎤 Keeping it creative and unpredictable, just like Kanye! #PythonJourney #CodeNewbie
🔥Coding 3hrs 26mins Another day, another step closer to mastering #Python! 🐍💻. Solving problems, and loving the process. When learning, watching tutorials, reading documents and coding then 3hrs 26mins is a long time. #CodeEveryday #PythonJourney #AI #ML #100DaysOfCode

Day 27 of #30DaysOfDataChallenge #PythonJourney Still on visualization, learnt how to create/customize box & point plots. How to change plots style/palette/scale. How to add titles and labels. Also the difference btw FacetGrids&AxesSubplots. Enjoyed this particular course.😅


Day 26 of #30DaysOfDataChallenge #PythonJourney Started a course on Introduction to Data viz with Seaborn. Learnt what seaborn was all abt, how to create scatter & count plots with both list and pandas df. Also how to visualize the relationships between 2variables.
"Day 1 of learning #Python! 🐍 Excited to dive into coding and share my progress along the way. Today’s goal: Understanding basic syntax and writing my first 'Hello, World!' Let’s see where this journey takes me! 🚀 #100DaysOfCode #PythonJourney #LearningToCode"

Today I practiced conditional logic using if, elif, and else for decision-making. Also practiced some nested conditions. Up next for me is Loops. #PythonJourney #LearnInPublic #100DaysOfCode
Day 12 of re-learning Python 🐍 Did some probability today and I’m still trying to wrap my head around OOP 😅 Slowly connecting the dots though. #100DaysOfCode #BuildInPublic #PythonJourney

Day 11 of re-learning Python 🐍 Did a bit of calculus today and also started Object-Oriented Programming. Not gonna lie… I didn’t really understand OOP yet 😅 but we go again tomorrow. #100DaysOfCode #BuildInPublic #PythonJourney
Embracing new challenges is key to growth. How's it going so far? 🐍 #PythonJourney
Hello Geeks, Day 16 of learning Python! Today, I explored list methods: append() to add items, remove() to delete specific elements, pop() to remove by index, and sort() to organize my lists. Loving how versatile Python lists are! #PythonJourney #LearnToCode"



🗓️ Day 22 of 182 Of Python Journey. 🚀 Wrapped up my Week 2 project: a CLI tool tackling a real-ish problem. Code runs, but the logic’s off. Now I have to rebuild and learn from the process! #100DaysOfCode #PythonJourney #CodeNewbie #DevLog #CLI #LearnByDoing #PythonProject


@Thrive_Links, real projects significantly boost learning. Which project resonates most with your current skill level? 🚀 #PythonJourney
Day 33/100 | #100DaysOfCode 🚀. Day 9 of my #Pythonjourney! 🔹 Explored Logical Operators 🧠 Solved MCQs + assessments 💻 Practiced coding challenges 📚 Used a Logical Operators Cheat Sheet ➕ Quantitative Aptitude 🗣️ Daily Spoken English class #DeveloperJourney #CodingJourney




New week. Fresh energy. One bug at a time. One project at a time. You don’t have to know it all. Just keep learning, building, and showing up. Every small step adds up. Let’s make this week productive. #MondayMotivation #PythonJourney #TechieInProgress

Yesterday’s Work 🕛 It’s 12am, but I had to document what I achieved yesterday: ✅ I successfully pushed all my completed Python projects to GitHub: 🔗 github.com/AI-MedEmmanuel 🛠 Still working on the Caesar Cipher project — cracking codes one line at a time 👨🏽💻 #Pythonjourney
🚀 Day 16 of 182 – Python Journey 🧠 No code today. Couldn’t afford to do anything substantial due to my mental state, It was hard to focus 🤦♂️ so I just revised what I learned yesterday. 📌 Tomorrow: reset, refocus, move again. #100DaysOfCode #PythonJourney #182DaysOfPython
🚀 Day 15 of 182 – Python Journey 🔁 Relearned for loops to fix my guest directory logic. Built a working CLI version. 👀 Met None, grasped the basics. 📌 Next: while loops. #100DaysOfCode #PythonJourney #6MonthsOfPython #LearnInPublic #Discipline #code #BuildInPublic

Day 13 - Python Learning 🐍 Explored: 🔹 Default arguments 🔹 Keyword arguments 🔹 *args & **kwargs 🔹 Iterables #PythonJourney #100DaysOfCode #LearnPython
Nothing but the TRUTH. Check the photos to read. See you tomorrow for day 14! #PythonJourney #100DaysOfCode #LearnToCode #SelfTaughtDev #DisciplineOverMotivation #CodeConsistency #BuildInPublic #AccountabilityPost #StayTheCourse


Day5/100 of learning Python Today I practiced while loops, I also played around with writing functions, *agrs to pass multiple numbers into function. #100DaysOfCode #PythonJourney #TechLife


Good morning, Techies ☀️👨🏽💻👩🏽💻 Hello July — fresh month, fresh energy! Time to write clean code, push progress, and keep learning daily. Let’s make every line count. 💻🚀 #CodeAndGrow #PythonJourney

Showing Up Every Day I’m learning Python — from scratch with intent. This journey is about structure, consistency, and discipline over time. I’ll be documenting it here daily for 6 months. Posting keeps me accountable. Watching? Hold me to it. #PythonJourney #BuildInPublic

"3 din ki fight, ek line ki jeet. Today I don’t just print strings — I control them. #CodeWarrior #PythonJourney" Finally i learn......................


🚀 Day 3 of learning #Python Built a mini calculator using input(), int(), and basic operators! Takes 2 numbers and shows all operations: +, -, *, /, %, // Every line of code = one step closer 💻✨ #30DaysOfCode #PythonJourney #DevJourney


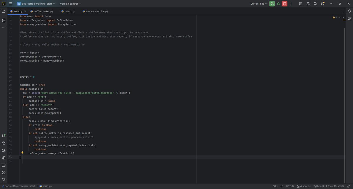
Day 16 of #100DaysOfCode: Started learning Object-Oriented Programming (OOP) in #Python today. For my project, I recreated the coffee machine using OOP principles. It's fascinating to see how OOP changes the structure and approach!☕️💻 #PythonJourney #CodeNewbie

Day 3 of #100DaysOfCode: Created a treasure island game in #Python! Choose your path to find the treasure or face 'game over.' Loving these projects! #PythonJourney #CodeNewbie

Good morning! 🌟 It’s Day 19 of my Python journey, and I’m feeling energized to keep pushing forward! Huge thanks to everyone who’s been tagging along with me on this exciting path. Let’s keep building and learning! 💻🔥 #PythonJourney #KeepCoding #Motivation

Day 12 of re-learning Python 🐍 Did some probability today and I’m still trying to wrap my head around OOP 😅 Slowly connecting the dots though. #100DaysOfCode #BuildInPublic #PythonJourney

Eng. Abdiaziz Hassan, one of our esteemed speakers, took us on a journey through how PyCon started and encouraged participants to contribute to the Python community in Somalia 🌍🐍. #PyConSomalia #CommunityContribution #PythonJourney #PyCon2023 #PyConSo




Join me on a Python adventure! Whether you're a pro or just starting, let's learn and grow together. DM #PythonJourney #ProgrammersUnite #CodeTogether

Day 4------>Randomization and python list project--------> game(rock paper scissors) #115Daysofcode #PythonJourney #learnwithme

Day 1 of #30DaysOfDataChallenge #PythonJourney Learnt abt the functions in Python: max,round and the likes. Also learnt abt methods: string,list and append methods. Couldn’t do much today but we go harder tomorrow!💪 Ignore my writing in the name of Jesus.😭🖐️




Hello Geeks, Day 16 of learning Python! Today, I explored list methods: append() to add items, remove() to delete specific elements, pop() to remove by index, and sort() to organize my lists. Loving how versatile Python lists are! #PythonJourney #LearnToCode"



A full hour of trying to figure out what went wrong, but we got it!! 🙌🏾🐍 #PythonJourney #ILearnFast #GiveMeTheKnowledge #DebugItAll

Good morning, Techies ☀️👨🏽💻👩🏽💻 Hello July — fresh month, fresh energy! Time to write clean code, push progress, and keep learning daily. Let’s make every line count. 💻🚀 #CodeAndGrow #PythonJourney

Day by day, mastering Python! Just coded a program to check leap years and find the smallest/largest numbers. Small wins lead to big goals! Who's learning with me? #PythonJourney #CodeEveryDay

Good morning! 🌟 It’s Day 18 of my Python journey—learning, growing, and coding every day. Let’s keep pushing forward! #PythonJourney #115DaysOfCode #LearningPython

#pythonjourney Rock🤘Paper📄 & Scissors ✂ game 🎮 using List, Random module, if elif & else. #project2 #Python #pythoncode #pythonlearning #Python3 #pythonprogramming #pythongames #Coding #programming #100DaysOfCode




Embark on your Python journey with ease!🐍💻🚀 #LearnPython #CodingBeginner #PythonJourney #CodingCommunity #TechNewbie #Programming #CodeWithConfidence #PythonForBeginners #dunki #stockmarketcrash #vijaysethupathi #TechEducation #ProgrammingLife #DigitalSkills #CodeLearning

Day 23 of #30DaysOfDataChallenge #PythonJourney Finished this course, gradually rounding up the career track I started: Data Analyst with Python on @DataCamp I learnt how to select data using the .query() method. Also how to query on single and multiple conditions.

Day 21&22 of #30DaysOfDataChallenge #PythonJourney I learnt semi-join and anti-join. How to concaténate DataFrames, validate merges. Also learnt how to merge ordered and time series data. We have the merge_ordered() and merge_asof() and how to use it.
🐍 Embark on a Python adventure and level up your coding skills in just 45 days! 🚀 #PythonJourney #CodingChallenge #LearnPython #Python #Coding #Programming #45DaysChallenge #TechSkills #PythonProgramming #CodeNewbie #PythonBeginner

Python Day 6: Learning something new every day! Today, I explored [insert topic learned], and it’s starting to make sense. 💡 Progress may be slow, but every small step adds up. Keep going—you’re closer to your goals than you think! #PythonJourney #100DaysOfCode
![Emmy_Ai_Ml's tweet image. Python Day 6: Learning something new every day! Today, I explored [insert topic learned], and it’s starting to make sense. 💡 Progress may be slow, but every small step adds up. Keep going—you’re closer to your goals than you think! #PythonJourney #100DaysOfCode](https://pbs.twimg.com/media/Gfi3w2SWsAA_zmZ.jpg)
Day 1 of 30 - Tackled the CSV module and flexed my skills with Matplotlib to plot some cool data visuals! 📊 Yesterday was all about progress, but today—life happened! Back on track tomorrow! 💪 #DevCareer30DaysLearning #PythonJourney

Something went wrong.
Something went wrong.
United States Trends
- 1. Gabe Vincent 3,795 posts
- 2. Deport Harry Sisson 8,315 posts
- 3. #PokemonZA 1,511 posts
- 4. DuPont 1,719 posts
- 5. Angel Reese 51.5K posts
- 6. #Blackhawks 2,140 posts
- 7. Deloitte 6,363 posts
- 8. Mavs 5,663 posts
- 9. #PokemonLegendZA 1,379 posts
- 10. tzuyu 240K posts
- 11. Lakers 17.9K posts
- 12. Blues 20.8K posts
- 13. #AEWDynamite 18.6K posts
- 14. Tusky 2,373 posts
- 15. #TusksUp 1,664 posts
- 16. Birdman 5,294 posts
- 17. Mad Max 3,601 posts
- 18. jihyo 188K posts
- 19. Nazar 6,711 posts
- 20. Britney 21.3K posts