#windowsloader resultados da pesquisa

Cómo ventilarse el WGA/activación de Windows 7/Vista/Server. Cómo avanza la tecnología, oiga xD forums.mydigitallife.info/threads/24901-… #windowsloader #winfail


I love #WindowsLoader, ya me había caído mal el mensaje: active microsoft windows ahora, podría ser víctima de falsificación de software xD


#Windowsactivator #WindowsLoader Windows Loader or windows 7 activator is the same tool that is used to activate Windows 7 all versions such as Home, Professional, and many more which I will add in supported Windows Section. elnurtech.com/EImCFXQP


[ #Software ] #WindowsLoader v2.0.9 For 7 & #Vista Windows Loader is an application used to bypass WAT (Windows... fb.me/1DgtztoHy


I must say it (and can't stop saying it): THANK YOU, #windowsloader FOR GETTING THAT STUPID DIALOG OUT OF MY FACE! (WGA/WAT) Get it today!


Windows 7 Loader activator v2.2.11.9 2013 ~ Free Download Software 4u - Run Patch runpatch.com/2013/04/window… #WindowsLoader #2013 #Free100%


Running #WindowsLoader... We'll see what comes next


J'ai ENFIN activé mon Windows.. #WindowsLoader #Merci Jeremy


KMSpico Activator for #Windows 8/7/Vista and Office 2013/2010 goo.gl/fb/z8gs9 #windowsloader #software


Fun night last night... #RemoveWAT no longer valid but #WindowsLoader does...found out I am missing my tamper proof torx bit set to mod #PS3


#Windows7Loader is an illegal program for activating Windows 7. Read more about the #windowsloaderpinterest.com/pin/3421329029…


Windows Loader v2.2.2 By Daz To Activate Windows 7/8/10 For Free - goo.gl/J6mOud via @Howtoinstallwindows10 #windowsloader


⚡️ Want a turbocharged PC? Check out essential tips to speed up your Windows and leave that loading screen in the dust! Your future self will thank you! #WindowsForum #PCPerformance #SpeedBoost windowsforum.com/threads/speed-…


Um. It’s a file manager. Why does it need to preload?


#Windowsdefender allows certain special programs to write arbitrarily into its operating folder. I also tested with three other #antimalware products, and all of them had at least one Windows program whitelisted. GitHub: TwoSevenOneT/DefenderWrite #redteam

TwoSevenOneT's tweet image. #Windowsdefender allows certain special programs to write arbitrarily into its operating folder. I also tested with three other #antimalware products, and all of them had at least one Windows program whitelisted.
GitHub: TwoSevenOneT/DefenderWrite
#redteam

Runs Windows apps as Linux desktop programs with system integration

tom_doerr's tweet image. Runs Windows apps as Linux desktop programs with system integration

I have just developed an advanced #shellcode loader implemented in x64 #assembly language with sophisticated #evasion capabilities called AsmLdr, designed for #Windows x64 environments. Check out key capabilities and source code from here: github.com/0xNinjaCyclone… #redteam


NirLauncher es un lanzador de cientos de aplicaciones portables para Windows como las utilidades de Sysinternals genbeta.com/herramientas/n…

elhackernet's tweet image. NirLauncher es un lanzador de cientos de aplicaciones portables para Windows como las utilidades de Sysinternals
genbeta.com/herramientas/n…

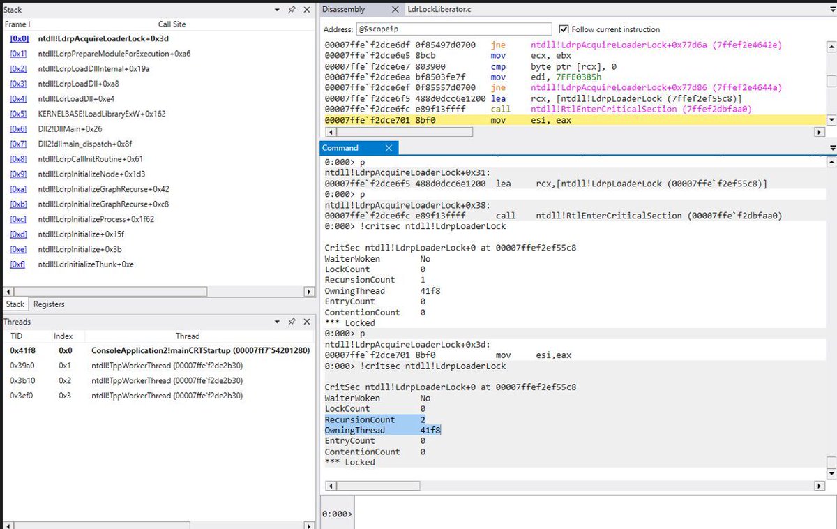
A couple of interesting resources by @ElliotKillick to learn something new on Window (and Linux) loaders "Windows vs Linux Loader" github.com/ElliotKillick/… "What is Loader Lock?" elliotonsecurity.com/what-is-loader… #Linux

0xor0ne's tweet image. A couple of interesting resources by @ElliotKillick to learn something new on Window (and Linux) loaders

"Windows vs Linux Loader"
github.com/ElliotKillick/…

"What is Loader Lock?"
elliotonsecurity.com/what-is-loader…

#Linux
0xor0ne's tweet image. A couple of interesting resources by @ElliotKillick to learn something new on Window (and Linux) loaders

"Windows vs Linux Loader"
github.com/ElliotKillick/…

"What is Loader Lock?"
elliotonsecurity.com/what-is-loader…

#Linux

Malware review: 2024-02-27- European diplomats targeted by SPIKEDWIRE with WINELOADER Notes: *Zscaler on release of this article did not attribute it to any state-sponsored Threat Actor *Mandiant later attributed this payload to APT29 March, 22nd 2024 in an article titled:…

vxunderground's tweet image. Malware review:   

2024-02-27- European diplomats targeted by SPIKEDWIRE with WINELOADER

Notes:
*Zscaler on release of this article did not attribute it to any state-sponsored Threat Actor
*Mandiant later attributed this payload to APT29 March, 22nd 2024 in an article titled:…
vxunderground's tweet image. Malware review:   

2024-02-27- European diplomats targeted by SPIKEDWIRE with WINELOADER

Notes:
*Zscaler on release of this article did not attribute it to any state-sponsored Threat Actor
*Mandiant later attributed this payload to APT29 March, 22nd 2024 in an article titled:…
vxunderground's tweet image. Malware review:   

2024-02-27- European diplomats targeted by SPIKEDWIRE with WINELOADER

Notes:
*Zscaler on release of this article did not attribute it to any state-sponsored Threat Actor
*Mandiant later attributed this payload to APT29 March, 22nd 2024 in an article titled:…
vxunderground's tweet image. Malware review:   

2024-02-27- European diplomats targeted by SPIKEDWIRE with WINELOADER

Notes:
*Zscaler on release of this article did not attribute it to any state-sponsored Threat Actor
*Mandiant later attributed this payload to APT29 March, 22nd 2024 in an article titled:…

Ever wondered how those custom loaders work? They're native user-mode applications running under SMSS — «BootExecute applications». That's the earliest stage a user-mode application can be invoked in, right before winlogon.

endermanch's tweet image. Ever wondered how those custom loaders work?

They're native user-mode applications running under SMSS — «BootExecute applications». That's the earliest stage a user-mode application can be invoked in, right before winlogon.

Microsoft, Windows Yükleyici uygulamasını Windows Vista'dan bu yana ilk kez değiştiriyor. 📌 Arayüz en son 2007 yılında güncellenmişti. 👀 İki güncelleme arasında 5 farklı işletim sistemi gördük. (Windows 7, Windows 8 ve 8.1, Windows 10 ve Windows 11)

webtekno's tweet image. Microsoft, Windows Yükleyici uygulamasını Windows Vista'dan bu yana ilk kez değiştiriyor.

📌 Arayüz en son 2007 yılında güncellenmişti. 
👀 İki güncelleme arasında 5 farklı işletim sistemi gördük. (Windows 7, Windows 8 ve 8.1, Windows 10 ve Windows 11)

Winlator es una aplicación para Android que permite ejecutar aplicaciones de Windows (x86_64) con Wine y Box86/Box64 github.com/brunodev85/win… winlator.org

elhackernet's tweet image. Winlator es una aplicación para Android que permite ejecutar aplicaciones de Windows (x86_64) con Wine y Box86/Box64
github.com/brunodev85/win…
winlator.org

Winlator an Android app which allows you to run windows x86_64 (64bit) applications and games on Android smartphones, tablets and other Android platform devices. Download link winlator.com/download/ #Emulator #Winlator #Windows

yabhishekhd's tweet image. Winlator an Android app which allows you to run windows x86_64 (64bit) applications and games on Android smartphones, tablets and other Android platform devices.

Download link winlator.com/download/
#Emulator #Winlator #Windows

🌟A loader I made using HTML, CSS & JS forever ago. I was more obsessed with the frosted background than anything. But could never figure out what else to do with it at the time. Hopefully in the future something will come to mind. Code here: codepen.io/kassandrasanch…


Up your security research skills: This Windows LoadLibrary port for Linux by @taviso is a great project to contribute to. You'll learn how *both* OS's work internally. Use it to fuzz Win binaries faster on Linux github.com/taviso/loadlib…


Researchers warn of a new #malware strain, dubbed "MosaicLoader," that hides among Windows Defender exclusions to evade detection by #Microsoft's antivirus program. Read details: thehackernews.com/2021/07/this-n… #infosec #cybersecurity #hacking


#Windowsactivator #WindowsLoader Windows Loader or windows 7 activator is the same tool that is used to activate Windows 7 all versions such as Home, Professional, and many more which I will add in supported Windows Section. elnurtech.com/EImCFXQP


Loading...

Something went wrong.


Something went wrong.


United States Trends