Coffee_and_NLP's profile picture. DevReling at http://telnyx.com | Data scientist by training. Podcaster, NLP and ML content generator, and Coffee connoisseur!

Sonam Gupta, PhD

@Coffee_and_NLP

DevReling at http://telnyx.com | Data scientist by training. Podcaster, NLP and ML content generator, and Coffee connoisseur!

Angepinnt

Kicking off a new adventure as a Developer Advocate at @telnyx! 🌟 I’ll be working on voice AI agents, programmable comms & ways for developers to build smarter apps. Same me, same ☕, just new stories to tell.


Sonam Gupta, PhD hat repostet

🚨 Healthtech is evolving. 📞 Patients still call. Your tools should answer fast. Join us Dec 11 @ 17:00 CEST to see how 24/7 Voice AI agents built on Telnyx are transforming patient engagement. ✅ EPIC integration ✅ Live demos ✅ No added headcount 🔗 vist.ly/4h4hs

telnyx's tweet image. 🚨 Healthtech is evolving.
 📞 Patients still call. Your tools should answer fast.
Join us Dec 11 @ 17:00 CEST to see how 24/7 Voice AI agents built on Telnyx are transforming patient engagement.
✅ EPIC integration
✅ Live demos
✅ No added headcount
🔗 vist.ly/4h4hs…

If decoder-only Transformers are invertible - meaning you can reconstruct the exact input from hidden states. What does that mean for privacy and data safety in deployed LLMs? arxiv.org/pdf/2510.15511 @ayesha_imr have you read this paper?


Sonam Gupta, PhD hat repostet

We’re excited to be at AI Summit NY 2025! Swing by Booth 705 for live Voice AI demos — or lock in dedicated time with our team: ✨ vist.ly/4gw9x


Hope you all had a great Thanksgiving break. The new episode is live… and yes, a cat totally crashed the recording. Cal and I talked AI literacy, multimodal AI, and why timing matters so much in voice AI. Spotify: open.spotify.com/episode/21czxi… YT: youtu.be/DTuBto-qz14


Need your opinion on deciding a logo.. When you hear "Pay It Forward", do any of the logos make sense to you?

Coffee_and_NLP's tweet image. Need your opinion on deciding a logo.. When you hear "Pay It Forward", do any of the logos make sense to you?
Coffee_and_NLP's tweet image. Need your opinion on deciding a logo.. When you hear "Pay It Forward", do any of the logos make sense to you?
Coffee_and_NLP's tweet image. Need your opinion on deciding a logo.. When you hear "Pay It Forward", do any of the logos make sense to you?

This is pure friendship ....

Coffee_and_NLP's tweet image. This is pure friendship ....

I just can't read one book at a time so I bought this one to read in parallel

Coffee_and_NLP's tweet image. I just can't read one book at a time so I bought this one to read in parallel

Sonam Gupta, PhD hat repostet

Black Friday deal: two Telnyx events back-to-back in NYC 😉 Dec 9 → Low-Latency Dev Meetup (Merge HQ) vist.ly/4gecy Dec 10–11 → AI Summit NY (Booth 705) vist.ly/4gecq

telnyx's tweet image. Black Friday deal: two Telnyx events back-to-back in NYC 😉

Dec 9 → Low-Latency Dev Meetup (Merge HQ)
vist.ly/4gecy

Dec 10–11 → AI Summit NY (Booth 705)
vist.ly/4gecq

Turkey turkeyed so well

Coffee_and_NLP's tweet image. Turkey turkeyed so well
Coffee_and_NLP's tweet image. Turkey turkeyed so well

Not so spicy really

Coffee_and_NLP's tweet image. Not so spicy really

Sonam Gupta, PhD hat repostet

The busiest travel season is here ✈️ Imagine booking a flight instantly, just by speaking. Now it’s real. Telnyx Voice AI Agents + Sabre let travelers search and book flights in real time through natural, secure voice calls. For airlines: faster bookings, smoother ops, happier…


Sonam Gupta, PhD hat repostet

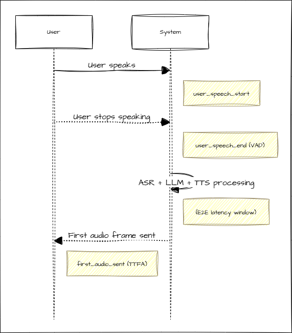
We’ve been speaking with a lot of early-stage Voice AI teams lately. One question keeps coming up: “What should we actually be measuring to know if our agent feels real?” So we put together a short post on the 5 metrics that matter most when you’re getting started. If you’re…

telnyx's tweet image. We’ve been speaking with a lot of early-stage Voice AI teams lately.

One question keeps coming up:
“What should we actually be measuring to know if our agent feels real?”

So we put together a short post on the 5 metrics that matter most when you’re getting started.

If you’re…

Sonam Gupta, PhD hat repostet

I had actually made a note to share one of our internal workflows with them… and then realized this might help many more teams who are dealing with the same challenge. A lot of teams ask us how to handle PDFs in multimodal pipelines, not just the text, but the images, tables,…


Sonam Gupta, PhD hat repostet

NYC — we’re bringing the AI community together at Merge HQ for an evening of conversations, drinks, and meeting the people shaping what’s next. If you want to connect with founders, engineers, and operators across the AI space, this is the room. RSVP → vist.ly/4fy5d

telnyx's tweet image. NYC — we’re bringing the AI community together at Merge HQ for an evening of conversations, drinks, and meeting the people shaping what’s next.

If you want to connect with founders, engineers, and operators across the AI space, this is the room.
RSVP → vist.ly/4fy5d

All those ppl who are "still buzzing from" on LinkedIn are just "buzzing with Chatgpt"


Tea leaf salad ... Always makes me happy

Coffee_and_NLP's tweet image. Tea leaf salad ... Always makes me happy

Going live soooonn..

Coffee_and_NLP's tweet image. Going live soooonn..

Indoors Friday...

Coffee_and_NLP's tweet image. Indoors Friday...

Things my nieces give to me..

Coffee_and_NLP's tweet image. Things my nieces give to me..

Loading...

Something went wrong.


Something went wrong.