Pinned
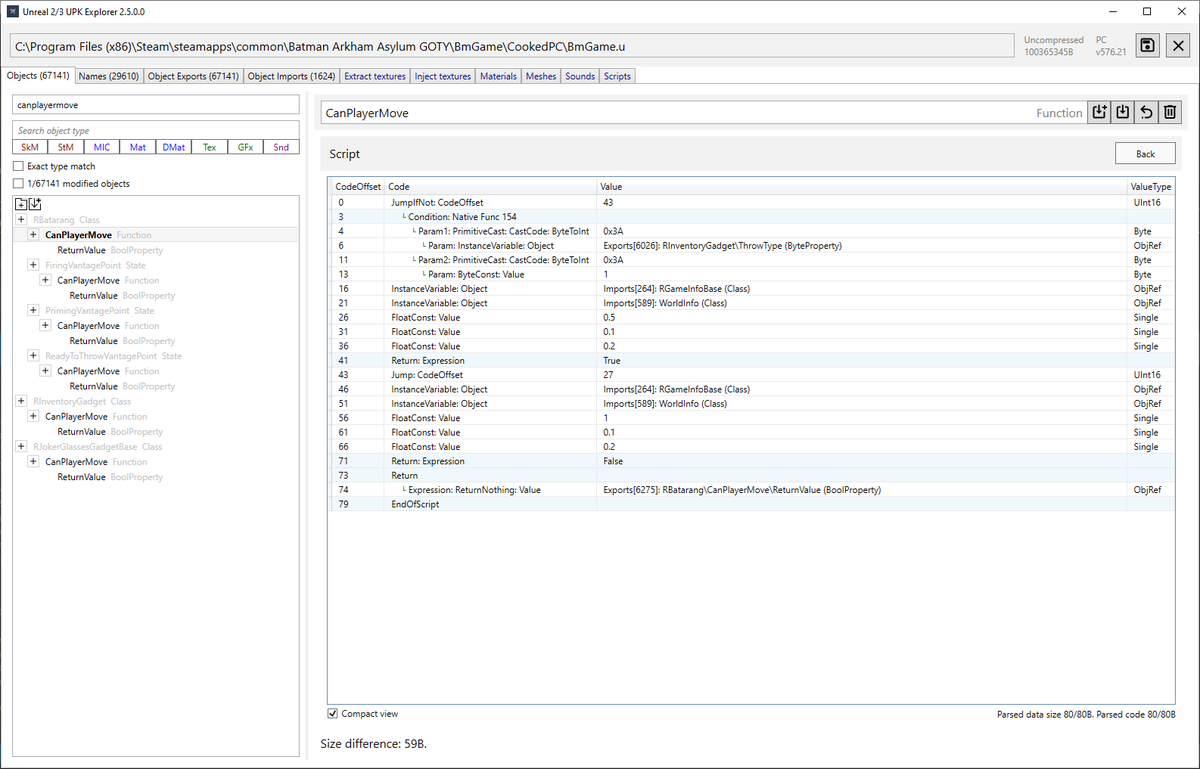
Binary Patcher released UE3 Bytecode Support: - Batman: Arkham Asylum (Looking for testers to help me improve and update modding tool) nexusmods.com/batmanarkhamkn…
0
0
0
0
45
United States Trends
- 1. Patriots N/A
- 2. Patriots N/A
- 3. Patriots N/A
- 4. Drake Maye N/A
- 5. Sean Payton N/A
- 6. Stidham N/A
- 7. Seahawks N/A
- 8. #AFCChampionshipGame N/A
- 9. Mike Vrabel N/A
- 10. #NEvsDEN N/A
- 11. Tony Romo N/A
- 12. Stiddy N/A
- 13. Diggs N/A
- 14. Lutz N/A
- 15. Josh McDaniels N/A
- 16. Robert Kraft N/A
- 17. Campbell N/A
- 18. $GHOST N/A
- 19. Travis Scott N/A
- 20. Gonzo N/A
Loading...
Something went wrong.
Something went wrong.