你可能會喜歡
只能怪你了。 x.com/BinanceHelpDes…
16 year before Bitcoin began a financial revolution with decentralization, trustless transactions, and digital scarcity. With more institution adoption and infra improvement, Bitcoin will become more efficient and have more utility. OKX will be a key contributor to the bitcoin…
Bitcoin STAMPS #SRC20 $Stamp
Bitcoin STAMPS, but how do they work? Let's find out 👇 academy.binance.com/en/articles/wh…
Bitcoin STAMPS, but how do they work? Let's find out 👇 academy.binance.com/en/articles/wh…
Something is holding me back I wonder, is it because I'm black? Somebody tell me what can I do Will I survive, or will I die? @elonmusk You keep on holding me back You keep on holding on You keep on picking on me You keep on holding me back You keep on holding on You keep on…

this is a test (research) post to check how tweets affect meme token prices $scihub
this is a test (research) post to check how tweets affect meme token prices $scihub

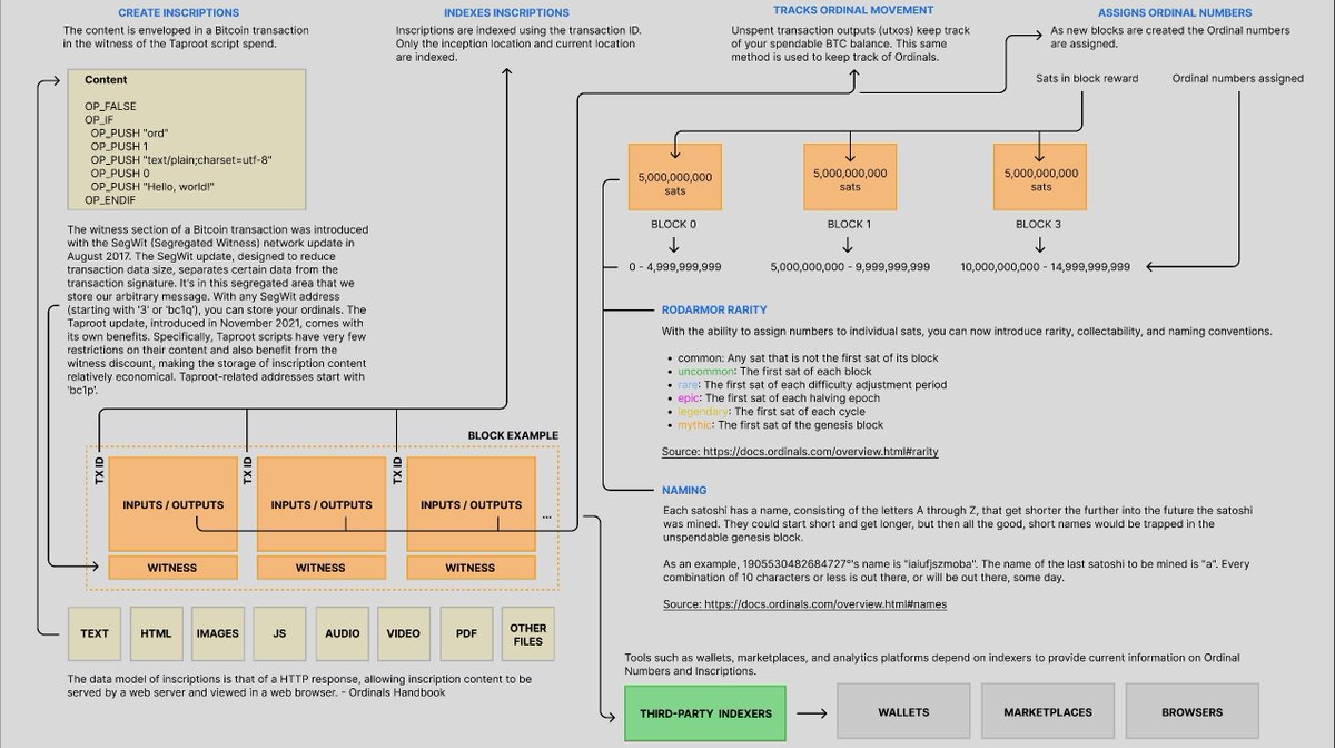
Bitcoin Ordinals vs Bitcoin Stamps. What are the key differences, can they be pruned, and how? Pros&Cons, explained like you are 5. 1) Ordinals store data in the witness section of a Bitcoin transaction, up to 4MB 2) STAMPS store data in the UTXO transactions, up to 7-8KB.👇💾…




Bitcoin Stamps introduce a novel method for embedding art within the Bitcoin blockchain blog.bitfinex.com/education/bitc…
比特币主网上注册后不用续费的永久.btc域名。 .btc 相当于.com的存在,而且应该会可以解析到比特币4种类型的地址;现在还有很多精品域名可以注册。 #SRC20 #SRC101 #比特币域名 #btc域名 #btcDomain
🎉 #SRC101 Domain Minting is Live on Openstamp! We've just made it easier to mint your very own SRC101 domains. Bulk mint, find rare domains, and save on fees—all with @btcOpenStamp , the first platform to offer SRC101 #domain asset minting. 🚀Acquire Your Initial Domain to…

💡 scihub 社区开启 Research Paper 征文活动! 欢迎提交与 $scihub 相关的 Arxiv 级别英文论文,包含实证或数据分析,最低 10 页。前 2 篇符合要求的论文奖励 $2000(等值 $scihub )!🎓 该活动由来自南京大学的社区成员拾肆发起,社区基金会支持! @SciHubFans 详情: forum.scihub.fans/d/14-scihub-re…

pump如何成为了很多人的眼中钉。 因为确实动了太多的利益。先说说pump➕sol干翻了币圈多少行业吧。 大部分pump在开发者清仓后就是无主之币了。 什么cmc cg谁爱上谁上,反正没人花钱上了,一个币5k—10K的收费没了。…
🫡 今日必读|推特精选观点系列 @cryptosandstone:我为什么 All in $scihub【一个叛逆 Hacker 的自白】 CryptoRock 通过自己的经历,讲述了为何对 $scihub 情有独钟,并以此表达对黑客精神、自由信仰和技术革命的支持。 👇点击下方链接查看完整内容,更多精彩资讯尽在 #BitgetNews $RIF $URO…

$SHAYNE is more than just a token, it's a symbol of a future where freedom and innovation reign supreme! Join the movement, embrace the change, and help build a truly decentralized world. Freedom awaits! 👇
Stand for freedom and innovation 🦅 $SHAYNE This is a call for resilience and a decentralized future. Join the movement. Freedom awaits. #FreeShayneCoplan


Removing all barriers in the way of science. @ringo_ring buying sci-hub meme token $scihub to support the development of #DeSci @SciHubFans @0xAA_Science (the clip from youtube.com/@PianoHamster)
为数不多的优质KOL。。。
knowledge must be free
恭喜以下 5 位 $scihub 社区征文获奖的作者,写的太好了,我学到很多,也建议大家读一下,了解 Sci-Hub 创始人 Alexandra 的人生经历和对科学的重大贡献! 1. 柴郡 @0xCheshire 学术界”侠盗罗宾汉“的人生经历与愿景 x.com/0xCheshire/sta… 2. 王富贵 @eatingdao…
United States 趨勢
- 1. Gabe Vincent 3,654 posts
- 2. Deport Harry Sisson 7,916 posts
- 3. DuPont 1,664 posts
- 4. Angel Reese 50.6K posts
- 5. #PokemonZA 1,460 posts
- 6. #Blackhawks 2,116 posts
- 7. Deloitte 6,245 posts
- 8. Mavs 5,691 posts
- 9. Blues 21.2K posts
- 10. tzuyu 235K posts
- 11. Lakers 18.1K posts
- 12. #PokemonLegendZA 1,310 posts
- 13. #AEWDynamite 18.4K posts
- 14. #VSFashionShow 568K posts
- 15. Tusky 2,339 posts
- 16. Birdman 5,210 posts
- 17. Mad Max 3,511 posts
- 18. jihyo 185K posts
- 19. Nazar 6,760 posts
- 20. Hofer 1,703 posts
Something went wrong.
Something went wrong.