
Squiblydoo
@SquiblydooBlog
Malware Analysis Creator of Debloat, certReport, and http://CertCentral.org Want to chat? Join the Debloat discord: http://discord.gg/dvGXKaY5qr
내가 좋아할 만한 콘텐츠
I got to demo MalBeacon's DeceptionPro and love it. Summary: "DeceptionPro allows you to monitor cybercrime by creating realistic environments, allowing front row seat to attacker behaviors and post-exploitation activity." squiblydoo.blog/2025/10/14/dec…
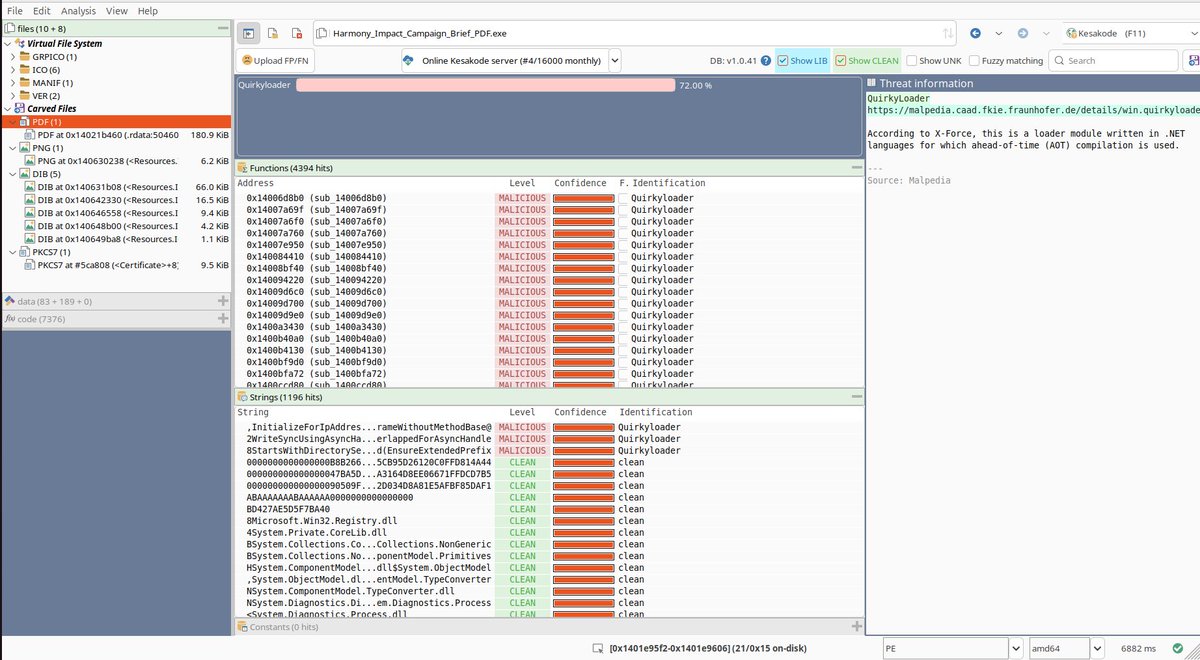
"Harmony_Impact_Campaign_Brief_PDF.exe" Signed "Universal Vision Limited" f470ab8df8dc7764cb726c85d9a6f5daadca98d45f34bff992a563754b484b93 Refuses to run in sandboxes PDF icon, Decoy PDF Malcat's Kesakode suggests high probability of "QuirkyLoader" h/t @malwrhunterteam




"LONG SOUND TLD" has now been reported. It is also the trojan CrystalPDF, but seems to be an older version. Domains: flt.cntrlclient[.]com/v6 sih.cntrlclient[.]com/r Same functionality.
![SquiblydooBlog's tweet image. "LONG SOUND TLD" has now been reported.
It is also the trojan CrystalPDF, but seems to be an older version.
Domains:
flt.cntrlclient[.]com/v6
sih.cntrlclient[.]com/r
Same functionality.](https://pbs.twimg.com/media/G3NwkV4bMAAMjVu.png)
Certificate has been reported. Thanks.

CrystalPDF.exe is another one of these malicious PDF editors. Written in F#. 0/73 on VT. virustotal.com/gui/file/598da… Signer: VAST LAKE LTD Downloaded from: crystalpdf(dot)com

United States 트렌드
- 1. D’Angelo 347K posts
- 2. Charlie 660K posts
- 3. Erika Kirk 73.9K posts
- 4. Young Republicans 26.6K posts
- 5. Politico 210K posts
- 6. #AriZZona N/A
- 7. #PortfolioDay 22.5K posts
- 8. Jason Kelce 5,015 posts
- 9. Pentagon 110K posts
- 10. Presidential Medal of Freedom 92.1K posts
- 11. Harkey N/A
- 12. Burl Ives 1,003 posts
- 13. George Strait 5,145 posts
- 14. #LightningStrikes N/A
- 15. NHRA N/A
- 16. Big 12 14.3K posts
- 17. Kai Correa N/A
- 18. All in the Family 20.1K posts
- 19. Milei 324K posts
- 20. George Floyd 21.6K posts
내가 좋아할 만한 콘텐츠
-
proxylife
@pr0xylife -
RussianPanda 🐼 🇺🇦
@RussianPanda9xx -
Ne0ne | Igal
@0xToxin -
Matthew
@embee_research -
Myrtus
@Myrtus0x0 -
herrcore
@herrcore -
reecDeep
@reecdeep -
Kelsey
@k3dg3 -
Aaron Jornet
@RexorVc0 -
eSentire Threat Intel
@esthreat -
UNPACME
@unpacme -
Max_Malyutin
@Max_Mal_ -
Germán Fernández
@1ZRR4H -
Tony Lambert
@ForensicITGuy -
Dee
@ViriBack
Something went wrong.
Something went wrong.