TechToonSpace's profile picture. All about 👆Backend Engineering 🌐 Distributed Cloud Computing ☁️ Service-Mesh Architecture ⚙️ Serverless⚡️

TechToon

@TechToonSpace

All about 👆Backend Engineering 🌐 Distributed Cloud Computing ☁️ Service-Mesh Architecture ⚙️ Serverless⚡️

TechToon reposted

I just put all my technical threads in one big PDF. It has 75 topics and 158 pages! Here are some sample topics: 🔹 Why is Redis fast? 🔹 Design Google Maps 🔹 How does HTTPs work? The PDF Link is in the first post of my newsletter: bit.ly/3ysfTqW Hope it's helpful.

alexxubyte's tweet image. I just put all my technical threads in one big PDF. It has 75 topics and 158 pages!

Here are some sample topics:
🔹 Why is Redis fast?
🔹 Design Google Maps
🔹 How does HTTPs work?

The PDF Link is in the first post of my newsletter: bit.ly/3ysfTqW

Hope it's helpful.

TechToon reposted

In this article, you are going to learn how to automate the provisioning of cloud resources via Crossplane and combine it with GitOps practices ➤ itnext.io/gitopsify-clou…

K8sArchitect's tweet image. In this article, you are going to learn how to automate the provisioning of cloud resources via Crossplane and combine it with GitOps practices

➤ itnext.io/gitopsify-clou…

TechToon reposted

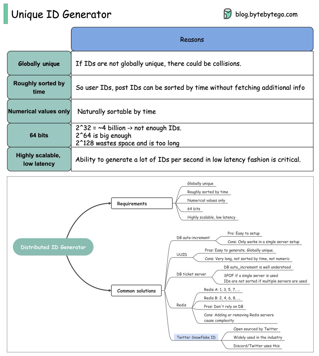
IDs are very important for the backend. Do you know how to generate globally unique IDs? In this post, we will explore common requirements for IDs that are used in social media such as Facebook, Twitter, and LinkedIn.

alexxubyte's tweet image. IDs are very important for the backend. Do you know how to generate globally unique IDs?

In this post, we will explore common requirements for IDs that are used in social media such as Facebook, Twitter, and LinkedIn.

TechToon reposted

PodSecurityPolicy exists in Kubernetes to provide security controls for pods. PSPs are deprecated in 1.21 (April 2021) and will be removed entirely in 1.25 (expected around April 2022). This article explains what PSPs are and their alternatives ➜ appvia.io/blog/podsecuri…

kubesploit's tweet image. PodSecurityPolicy exists in Kubernetes to provide security controls for pods. PSPs are deprecated in 1.21 (April 2021) and will be removed entirely in 1.25 (expected around April 2022). This article explains what PSPs are and their alternatives

➜ appvia.io/blog/podsecuri…

TechToon reposted

Deploying or upgrading services is risky. In this post, we explore risk mitigation strategies. The diagram below illustrates the common ones.

alexxubyte's tweet image. Deploying or upgrading services is risky. In this post, we explore risk mitigation strategies.

The diagram below illustrates the common ones.

TechToon reposted

How do microservices collaborate and interact with each other? There are two ways: 𝐨𝐫𝐜𝐡𝐞𝐬𝐭𝐫𝐚𝐭𝐢𝐨𝐧 and 𝐜𝐡𝐨𝐫𝐞𝐨𝐠𝐫𝐚𝐩𝐡𝐲. The diagram below illustrates the collaboration of microservices.

alexxubyte's tweet image. How do microservices collaborate and interact with each other?

There are two ways: 𝐨𝐫𝐜𝐡𝐞𝐬𝐭𝐫𝐚𝐭𝐢𝐨𝐧 and 𝐜𝐡𝐨𝐫𝐞𝐨𝐠𝐫𝐚𝐩𝐡𝐲.

The diagram below illustrates the collaboration of microservices.

TechToon reposted

After reading this article, you will learn: - How not to run pods as root - How to use immutable root fs (lock the root filesystem) - How to do Docker image scan locally and with your CI pipelines - How to use PSP ➤ blog.gitguardian.com/kubernetes-tut…


TechToon reposted

How to avoid crawling 𝐝𝐮𝐩𝐥𝐢𝐜𝐚𝐭𝐞 𝐔𝐑𝐋𝐬 at Google scale? Option 1: Use a Set data structure to check if a URL already exists or not. Set is fast, but it is not space-efficient.

alexxubyte's tweet image. How to avoid crawling 𝐝𝐮𝐩𝐥𝐢𝐜𝐚𝐭𝐞 𝐔𝐑𝐋𝐬 at Google scale?

Option 1: Use a Set data structure to check if a URL already exists or not. Set is fast, but it is not space-efficient.

TechToon reposted

Think cloud ☁️, not as a project but a change of habit ✅ Invariably, the steps are Business view => IT governance +in-house capabilities => technology elements (vendor +platform +security)

SatyenKumar's tweet image. Think cloud ☁️, not as a project but a change of habit ✅

Invariably, the steps are 
Business view => IT governance +in-house capabilities => technology elements (vendor +platform +security)

TechToon reposted

You probably didn't wake up today thinking "what I'm missing in my life is a deep dive into IP addressing options in the cloud", but hey, life just threw you a curveball. Check out this great @googlecloud post that taught me a few things: cloud.google.com/blog/topics/de…

cloud.google.com

IP addressing options in Google Cloud: Networking basics | Google Cloud Blog

IP Addressing options in Google Cloud - Networking Basics


The Roles of Service Mesh and API Gateways in #Microservices Architecture. betterprogramming.pub/the-roles-of-s…


TechToon reposted

How to scale a website to support millions of users? We will explain this step-by-step. The diagram below illustrates the evolution of a simplified eCommerce website. It goes from a monolithic design on one single server, to a service-oriented/microservice architecture.

alexxubyte's tweet image. How to scale a website to support millions of users? We will explain this step-by-step.
 
The diagram below illustrates the evolution of a simplified eCommerce website. It goes from a monolithic design on one single server, to a service-oriented/microservice architecture.

TechToon reposted

In this post, you'll learn how to migrate existing Cassandra clusters to the K8ssandra operator without downtime by leveraging flat networking. This allows Cassandra nodes running in VMs to connect to Cassandra pods running in Kubernetes directly ➜ medium.com/building-the-o…

K8sArchitect's tweet image. In this post, you'll learn how to migrate existing Cassandra clusters to the K8ssandra operator without downtime by leveraging flat networking. This allows Cassandra nodes running in VMs to connect to Cassandra pods running in Kubernetes directly

➜ medium.com/building-the-o…

TechToon reposted

The greatest lie: Linux is an Operating System.


TechToon reposted

Announcing Serverless Framework v3! V3 focuses on improving the developer experience via a faster and cleaner CLI. It includes a brand new feature: "stage parameters", to simplify configuration when deploying to multiple environments. #Serverless bit.ly/33XeQCr


United States Trends

Loading...

Something went wrong.


Something went wrong.