cwcloud_tech's profile picture. Next level of AI, Cloud and DevOps automation software #DaaS #serverless #AI #observability

cwcloud

@cwcloud_tech

Next level of AI, Cloud and DevOps automation software #DaaS #serverless #AI #observability

Vous avez manqué la sortie de l’épisode sur notre plateforme FaaS avec notre CTO Idriss Neumann sur @cloudmercato ? Pas de soucis il est dispo ici youtu.be/eDDYfd77PJI

cwcloud_tech's tweet card. Idriss Neumann - Il a bâti sa propre plateforme FaaS

youtube.com

YouTube

Idriss Neumann - Il a bâti sa propre plateforme FaaS


📣 🇬🇧 New feature on CWCloud: now you can deploy your own self-hosted LLM (or other external LLMs that are not available in the default lists) as external adapter and use it like the others in the CWAI API, chat or serverless engine 🤩 More details here:…

cwcloud_tech's tweet image. 📣 🇬🇧 New feature on CWCloud: now you can deploy your own self-hosted LLM (or other external LLMs that are not available in the default lists) as external adapter and use it like the others in the CWAI API, chat or serverless engine 🤩  

More details here:…

📣 🇫🇷 Nouvelle fonctionnalité sur CWCloud: vous pouvez désormais déployer vos propres LLMs (ou bien interfacer des LLMs externes) en tant qu'adaptateur externes et les utiliser avec l'API CWAI, le chat ou encore le moteur serverless/lowcode 🤩 Plus de détails ici:…

cwcloud_tech's tweet image. 📣 🇫🇷 Nouvelle fonctionnalité sur CWCloud: vous pouvez désormais déployer vos propres LLMs (ou bien interfacer des LLMs externes) en tant qu'adaptateur externes et les utiliser avec l'API CWAI, le chat ou encore le moteur serverless/lowcode 🤩

Plus de détails ici:…

📣 New feature on cwcloud: KV storage API. A straight forward API to easily store data and documents (temporarily or definitively) and use it in your serverless / lowcode functions ! And ofc you can also administrate your KV repositories using the GUI and CLI as well 😇

cwcloud_tech's tweet image. 📣 New feature on cwcloud: KV storage API. A straight forward API to easily store data and documents (temporarily or definitively) and use it in your serverless / lowcode functions ! And ofc you can also administrate your KV repositories using the GUI and CLI as well 😇
cwcloud_tech's tweet image. 📣 New feature on cwcloud: KV storage API. A straight forward API to easily store data and documents (temporarily or definitively) and use it in your serverless / lowcode functions ! And ofc you can also administrate your KV repositories using the GUI and CLI as well 😇
cwcloud_tech's tweet image. 📣 New feature on cwcloud: KV storage API. A straight forward API to easily store data and documents (temporarily or definitively) and use it in your serverless / lowcode functions ! And ofc you can also administrate your KV repositories using the GUI and CLI as well 😇

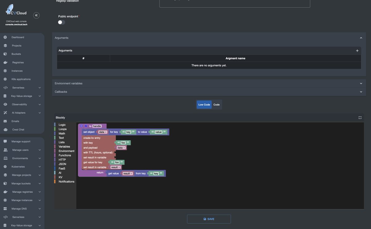
New design of cwcloud, do you like it? 🤩

cwcloud_tech's tweet image. New design of cwcloud, do you like it? 🤩
cwcloud_tech's tweet image. New design of cwcloud, do you like it? 🤩
cwcloud_tech's tweet image. New design of cwcloud, do you like it? 🤩

📣 New #blogpost "Technical Debt: When to Pay It Off and When to Live With It" by Ayoub Abidi on @cwcloud_tech: cwcloud.tech/blog/technical…


cwcloud reposted

FastAPI now has 84k GitHub stars ✨ FastAPI is now the most starred backend framework 🎉 ...not only in Python, in all programming languages 🤯 Thanks to all who inspired it and paved the way 🙌 And thank you for adopting it! 🍰☕️ github.com/fastapi/fastapi

FastAPI's tweet image. FastAPI now has 84k GitHub stars ✨

FastAPI is now the most starred backend framework 🎉

...not only in Python, in all programming languages 🤯

Thanks to all who inspired it and paved the way 🙌

And thank you for adopting it! 🍰☕️

github.com/fastapi/fastapi

cwcloud reposted

💡 Rappel : Ne manquez pas notre talk BShare sur Cloud Run, présenté par @steren, ce soir à 19h en ligne ! 🚀Steren présentera les nouveautés de #CloudRun 📅 Rendez-vous ce soir, on espère vous y voir nombreux ! meetu.ps/e/P2s8w/tcsnT/i @GoogleCloudTech @googlecloud


Hey mardi en ligne 19h 🇫🇷 (18h 🇹🇳) il y a un meetup de @GroupBees1 qui semble intéressant à vous partager avec @steren le product owner de cloudrun sur GCP (l’offre serverless de google basée sur knative). Pour vous inscrire c’est ici meetup.com/fr-FR/groupbee… cc @MazlumTosun3


cwcloud reposted

🚨 Ravi d'accueillir @steren, fondateur de Cloud Run, dans une session BShare @GroupBees1 Il présentera les nouveautés de #CloudRun annoncées à #GoogleCloudNext 🗓️ RDV le 29/04 à 19h (Paris) Hâte d'y être ! @GoogleCloudTech #googlecloud #Serverless meetup.com/groupbees-bsha…


cwcloud reposted

Awesome to see @LangChainAI on an AI 50 list But more awesome to see our customers on it! We're hiring (including JS engineers!) 👇

We’re excited to share that LangChain has been named to the 2025 Forbes AI 50 list! Produced in partnership with Sequoia and Meritech Capital, the list spotlights the most promising privately-held AI companies in the world. It’s an honor to be recognized alongside many of our…



Now we added more models for anthropic (claude 3.7 sonnet, claude 3 haiku and opus). You can check the pricing here for the SaaS version of cwcloud: cwcloud.tech/docs/saas/eu/p… Of course for onprem you get your own subscriptions to the various LLM providers and very soon we'll have…

cwcloud_tech's tweet image. Now we added more models for anthropic (claude 3.7 sonnet, claude 3 haiku and opus). You can check the pricing here for the SaaS version of cwcloud: cwcloud.tech/docs/saas/eu/p…

Of course for onprem you get your own subscriptions to the various LLM providers and very soon we'll have…
cwcloud_tech's tweet image. Now we added more models for anthropic (claude 3.7 sonnet, claude 3 haiku and opus). You can check the pricing here for the SaaS version of cwcloud: cwcloud.tech/docs/saas/eu/p…

Of course for onprem you get your own subscriptions to the various LLM providers and very soon we'll have…

Here's our summary of the @ForkitCommunity event in Tunis 🇹🇳 which happened last Saturday: cwcloud.tech/blog/forkit-da… Thanks for all the attendee who came to see us at our booth and try the challenge. Congratulations Zayneb Fathalli, Ala Eddine Achach and Yasmine Temimi for winning…

cwcloud_tech's tweet image. Here's our summary of the @ForkitCommunity event in Tunis 🇹🇳 which happened last Saturday: cwcloud.tech/blog/forkit-da…

Thanks for all the attendee who came to see us at our booth and try the challenge. Congratulations Zayneb Fathalli, Ala Eddine Achach and Yasmine Temimi for winning…

cwcloud reposted

À @DevoxxFR j'ai prévu d'assister au hands-on-lab devoxx.fr/agenda-2025/ta… de @glours et @rumpl "Les conteneurs : comment ça marche ?" N'oubliez pas les pré-requis avant de venir: - sous Windows ou Mac: installez @docker Desktop - sous Linux: installez une VM (Multipass par ex)


cwcloud reposted

To finish this amazing day, Idriss Neumann from @cwcloud_tech is talking about observability. Logs, metrics and traces, how to mesure the state of our applications? #forkittunis

ForkitCommunity's tweet image. To finish this amazing day, Idriss Neumann from @cwcloud_tech is talking about observability. Logs, metrics and traces, how to mesure the state of our applications? #forkittunis
ForkitCommunity's tweet image. To finish this amazing day, Idriss Neumann from @cwcloud_tech is talking about observability. Logs, metrics and traces, how to mesure the state of our applications? #forkittunis

The two other winners of our IoT, AI and serverless challenge at #forkittunis @ForkitCommunity 🇹🇳 congratulations and enjoy the @aurelievache Kubernetes and Docker books!

cwcloud_tech's tweet image. The two other winners of our IoT, AI and serverless challenge at #forkittunis @ForkitCommunity 🇹🇳 congratulations and enjoy the @aurelievache Kubernetes and Docker books!
cwcloud_tech's tweet image. The two other winners of our IoT, AI and serverless challenge at #forkittunis @ForkitCommunity 🇹🇳 congratulations and enjoy the @aurelievache Kubernetes and Docker books!

cwcloud reposted

I had a passionate discussion with the talented @idriss_neumann about IoT. The @cwcloud_tech demo that made lambdas interact with esp32 and raspberry is impressive. #ForkItTunis

yostane's tweet image. I had a passionate discussion with the talented @idriss_neumann about IoT. The @cwcloud_tech demo that made lambdas interact with esp32 and raspberry is impressive.
#ForkItTunis

Loading...

Something went wrong.


Something went wrong.