joreilly's profile picture. •Mobile Software Engineer @krakentech_ (Octopus Energy Group)
•Android GDE
•Open source KMP/CMP projects http://github.com/joreilly
•Blog http://johnoreilly.dev

John O'Reilly

@joreilly

•Mobile Software Engineer @krakentech_ (Octopus Energy Group) •Android GDE •Open source KMP/CMP projects http://github.com/joreilly •Blog http://johnoreilly.dev

置頂

Summary of open source Kotlin Multiplatform samples (with platforms supported and key libraries used). The UI in all cases is implemented using either Compose or SwiftUI. Confetti 🔗github.com/joreilly/Confe… ✅ Android, Wear OS, Android Auto, Automotive OS, iOS, Compose for…


Your Amazon driver may start showing up with smart glasses on - why that's a good thing zdnet.com/article/your-a… via @ZDNET Very cool that this was developed using Kotlin and Compose Multiplatform!


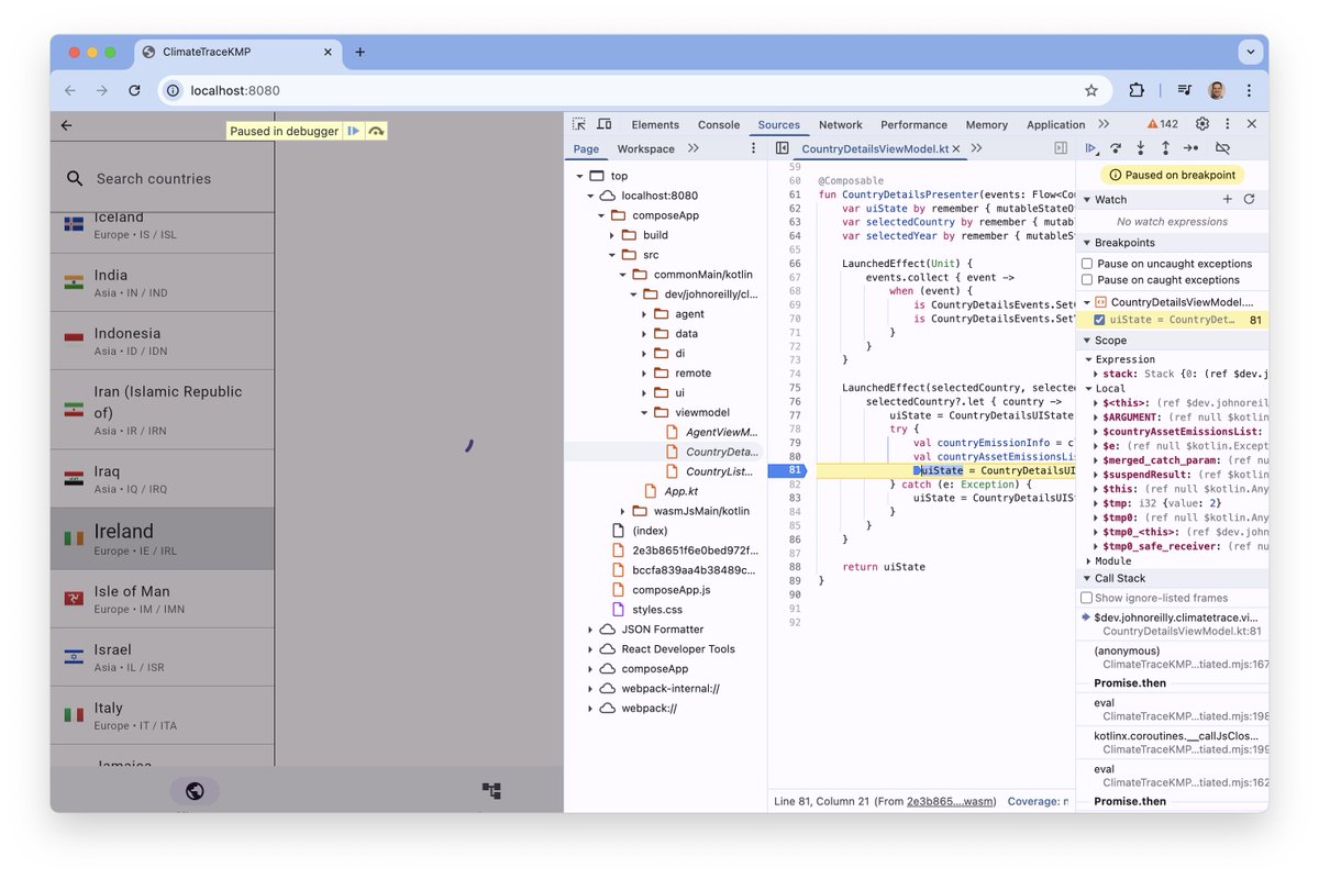
The Kotlin/Wasm based Compose for Web browser debugging capability that @sebi_io demoed below is very nice (kotlinlang.org/docs/whatsnew2…). Showing example here in ClimateTrace KMP/CMP sample (github.com/joreilly/Clima…).

joreilly's tweet image. The Kotlin/Wasm based Compose for Web browser debugging capability that @sebi_io demoed below is very nice (kotlinlang.org/docs/whatsnew2…).  Showing example here in ClimateTrace KMP/CMP sample (github.com/joreilly/Clima…).

Kotlin 2.2.21 is out, and together with 2.2.20, it's quite packed with changes! My latest video looks at the highlights! youtube.com/watch?v=QWpp5-…

sebi_io's tweet card. What's new in Kotlin 2.2.21 (and 2.2.20!)

youtube.com

YouTube

What's new in Kotlin 2.2.21 (and 2.2.20!)



Out walking dog between meetings and ran in to one of the neighbours 😃

joreilly's tweet image. Out walking dog between meetings and ran in to one of the neighbours 😃

PeopleInSpace #KMP/#CMP sample now using Koin Annotations 2.2 (blog.insert-koin.io/koin-annotatio…). Big 🙏 to @arnogiu for helping to get this working. Using with SwiftUI, Jetpack Compose, Compose for Wear, Compose for Desktop, and Compose for Web clients. github.com/joreilly/Peopl…


John O'Reilly 已轉發

My comprehensive guide on building #AI #agents in #Java with the #ADK framework! 🤖☕ I've bundled everything you need to get started: my full article, the video recording at @Devoxx, a codelab, the slides, an updated template project, and code samples, all in one place.

glaforge's tweet image. My comprehensive guide on building #AI #agents in #Java with the #ADK framework! 🤖☕
I've bundled everything you need to get started: my full article, the video recording at @Devoxx, a codelab, the slides, an updated template project, and code samples, all in one place.

If you're going to have a long-running branch (ideally shouldn't) then please, please rebase frequently.


John O'Reilly 已轉發

A new default project structure for KMP is in the works 🚧, replacing the all-in-one composeApp module with per-platform app modules and separate shared modules. The image below shows Android, iOS, Desktop, and Web apps that all use the same shared Compose UI. Feedback welcome!

zsmb13's tweet image. A new default project structure for KMP is in the works 🚧, replacing the all-in-one composeApp module with per-platform app modules and separate shared modules.

The image below shows Android, iOS, Desktop, and Web apps that all use the same shared Compose UI. Feedback welcome!

Not completely new dynamic but it's interesting to see how cost of tokens used is potentially having significant influence over how AI agent/LLM based systems are designed.


“Most AI Agents Are Flashy Demos That Never Scale - Focus On Building The Ones That Do“ by @Ololoshechkkin Very interesting read! medium.com/@vadim.brilian…


John O'Reilly 已轉發

#Koin Annotations 2.2 — new major milestone for #Kotlin DI! ✅ JSR-330 Compat 🚀 Smart Configurations — Automatic module discovery and assembly 🔥 Scope Archetypes — Standard lifecycle scopes for #AndroidDev & #KMP 🛟 Built-in tracing and monitoring 👉 blog.insert-koin.io/koin-annotatio…


First attempt at using Claude Code on the web. Hooked it up to my GitHub repos and asked it to improve the UI for one of the samples....came up with some pretty nice changes! Setup would work really well for projects with Compose for Web clients (that are automatically deployed)

joreilly's tweet image. First attempt at using Claude Code on the web. Hooked it up to my GitHub repos and asked it to improve the UI for one of the samples....came up with some pretty nice changes!  Setup would work really well for projects with Compose for Web clients (that are automatically deployed)

John O'Reilly 已轉發

Introducing Claude Code on the web. You can now delegate coding tasks to Claude without opening your terminal.


John O'Reilly 已轉發

In this blog post, I share my experience using Junie coding agent by @jetbrains for Kotlin Multiplatform development and 6 tips that improved both speed and code quality. medium.com/@mirzemehdi/ho…


Son recently got these. He spent summer internship working on AI agents, is back in college and using for project and will be working on them again in same team in HPE in January for main internship. I guess this is future for his generation (and already leaving me in the dust!)

joreilly's tweet image. Son recently got these.  He spent summer internship working on AI agents, is back in college and using for project and will be working on them again in same team in HPE in January for main internship. I guess this is future for his generation (and already leaving me in the dust!)

Ireland in 70s/80s: boring, white, dysfunctional, poor, high unemployment and emigration and still suffering from excesses of Catholic Church. Ireland today: multi-cultural, multi-racial, vibrant, progressive and prosperous. So happy our kids are growing up in the latter! 🙏


Loading...

Something went wrong.


Something went wrong.