看到刘海屏,就发麻,算不算强迫症
没想到啊!昨天分享的费曼学习法,大家热情太高直接干到了180k! 更让我意外的是,我发现咱们昨天聊的可能只是“经典版”,AI加持下已是2.0升级版! 费曼学习法升级版:双向费曼技术,用AI+输出驱动,深度内化知识!…

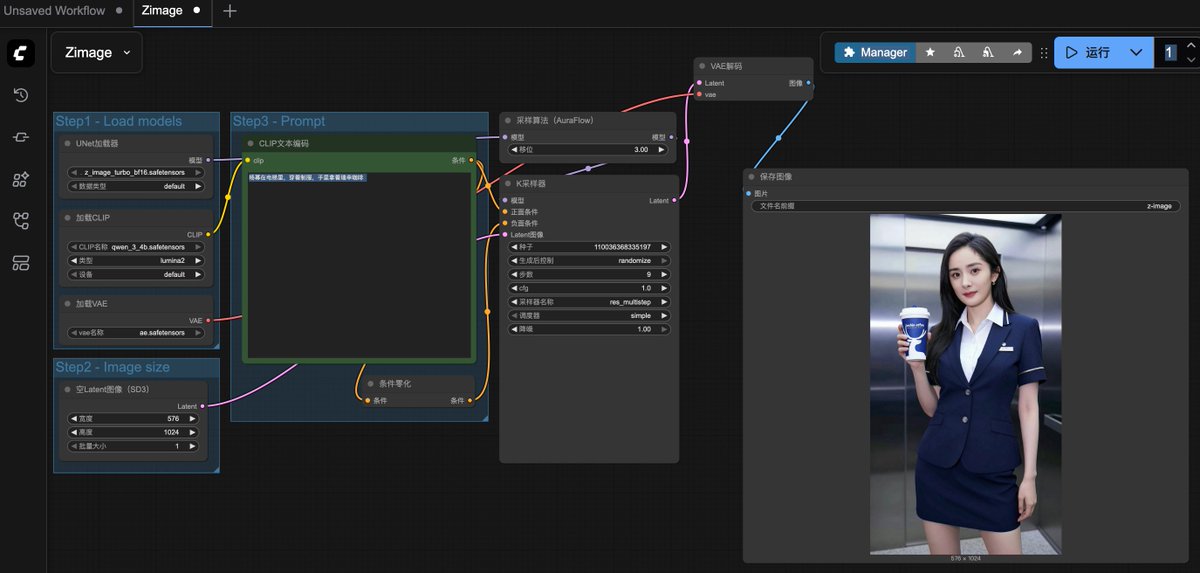
这个有点意思
With Gemini CLI's new pseudo-terminal (PTY) support, you can run complex, interactive commands like vim, top, or git rebase -i directly within the CLI without having to exit, keeping everything in context.
chatgpt 即将推出 prompt library 功能。终于,prompt 作为一种知识载体,也可以在 chatgpt 里面被管理起来啦。 这背后是同一个问题的 n 次尝试:任何重复使用 3 次以上的 prompt,都应该存起来,固定下来,让用户避免重复劳动,能快速调用。…



AI 视频创作正式进入“共创时代” Veo 3.1 不再替你做,而是和你一起拍电影。现在你甚至可以在 Lovert 上免费体验 Veo 不只是更新了参数,它在悄悄改变一种关系: 从 “AI 替你做” → “AI 和你一起做”。 创作者开始有“导演级”的控制权。 AI 不再是魔法师,而是摄影师、剪辑师、音效师的集合体。…
Veo is getting a major upgrade. 🚀 We’re rolling out Veo 3.1, our updated video generation model, alongside improved creative controls for filmmakers, storytellers, and developers - many of them with audio. 🧵
程序员门,瑟瑟发抖吧 Google正在为用户推送Gemini 3.0 Pro升级通知,标志着这款被"史上最智能模型”有望在10月底前发布 主要的亮点 1. 性能大幅提升:Google宣称Gemini 3.0 Pro是其"迄今为止最智能的模型" 2. 编程能力增强:特别针对代码生成和编程任务进行了优化 发布进展:已完成内部A/B测试…
速度翻倍,价格砍半!这款AI模型要改变游戏规则 Anthropic推出最新小型模型Claude Haiku 4.5,性能表现堪比几个月前的中型模型Sonnet 但成本仅为其三分之一,速度快一倍多。这款"超规格"小模型在SWE-Bench测试中得分73%,在编程和计算机操作等任务上甚至超越了前代Sonnet 4。…

想转行的朋友注意了! 最近最火的方向——AI Agent,机会非常大。 我给大家整理了一份干货资料,建议先收藏、慢慢学。 第一阶段:基础概念入门 适合人群:完全初学者,对 AI Agent 概念不熟悉 推荐课程: 1. 微软 AI Agents for Beginners 课程内容:10节课,从概念到代码…
万万没想到这篇帖子火了,2天涨了2500粉 或许,是我的经历打动了你们。 那就继续聊聊我的创业故事。 2003年非典席卷全国,华科西一门被焊死。 封门前两天还能出入,我登记后却被处分为“翻墙出门”。 找辅导员理论,她只说:“我知道你没翻墙,但总得抓个典型。” 我无言以对。…


用了好多git客户端,最好用的git客户端确实ide自带客户端
初学者在使用 Git 管理代码,面对复杂的命令行操作时常感到烦恼,而好用的可视化工具又要付费,甚是头疼。 最近在 GitHub 上又发现了一款完全免费的开源 Git 客户端:Gitnuro,功能强大且无任何使用限制。 涵盖了日常 Git 操作的方方面面,从基础的提交、推送到高级的变基、交互式操作都能轻松搞定。…


如何在 macOS 上配置 Claude code 使用 GLM 4.6 模型 # 通过 Homebrew 安装 1、brew install node # 或访问 nodejs.org 下载安装包 2. 安装 Claude Code npm install -g @anthropic-ai/claude-code 3. 获取智谱 API 密钥 - 访问 open.bigmodel.cn -…

很多人问我 Claude Code 官方不卖给我们怎么办? 其实解法很多,至少有三个: 1. Claude Code 拼车社群 ctok.ai 2. 智谱 GLM 4.6,包月100,国产平替里最受欢迎的,海外用户也认可,建议使用海外节点你懂的 3. Kimi K2,价格也很低,也是很受欢迎的平替 其他的评论区欢迎补充...
持续学习是一个能让你不断进步的事,但是不能停留在想,要去做!搞钱研究是一个长期培养的感觉,只有做中学,学中做。慢慢你会发现商机在哪里,如何抓住商机
持续学习不是成长最快的方式,研究搞钱才是。打个比方说,学习听课读书,他只能是像在驾校研究科目一,研究科目三,研究交通规则,但是搞钱却是真正的开车上路。考过驾照的都知道,学科目一、科目三跟真正的开车上路是完全两种不同的感受,不同的体验。所以如果说你想快速的成长,那就研究搞钱,哪怕是…
2021/3/5,被大股东踢出亲手创建的公司,这次失败也是我赚2.2亿现金流的开始 刚从公司出来,收入断档,1500万的上海浦东别墅成了我的催命符。 筹了110万做骑享租电动车平台,打破强制骑手买车的模式,刚开始亲自上阵,和20个销售一个月跑断腿才做了26单,收入不到500。…




有菜同学的投资自由

靠投资不上班1230天了,这得感激毕业时候受的苦。 高中时,我成绩还不错,卷上了专业排名TOP2的中文系。 直到毕业,才发现薪资被其他专业吊打。 在焦虑中我悟了:低杠杆=低收益。 在爱丁堡大学读研时,为了转码,我吃了不少苦。 幸好,我切换到了技术杠杆:年薪46万入职了大厂。…




旧金融体系的「护城河」, 不是技术、不是信任, 而是惯性。 人们习惯被收费,习惯等到账,习惯不透明。 所以稳定币、链上支付不是革命, 它只是让我们重新定义“公平”。

United States 趨勢
- 1. Ohtani 99.5K posts
- 2. Carson Beck 13.5K posts
- 3. Miami 94.1K posts
- 4. Miami 94.1K posts
- 5. Louisville 21.5K posts
- 6. #SmackDown 48.2K posts
- 7. #BostonBlue 6,661 posts
- 8. #Dodgers 15.3K posts
- 9. Jeff Brohm 1,928 posts
- 10. Nebraska 13.9K posts
- 11. George Santos 64.9K posts
- 12. Malachi Toney 2,393 posts
- 13. Mario Cristobal N/A
- 14. Babe Ruth 1,501 posts
- 15. #OPLive 2,328 posts
- 16. Chris Bell 2,112 posts
- 17. #NLCS 9,461 posts
- 18. Minnesota 47.1K posts
- 19. 3 HRs 8,268 posts
- 20. Raiola 2,517 posts
Something went wrong.
Something went wrong.