Multiplayer
@trymultiplayer
Full stack session recording. Transform the debugging chaos. Devs get context. Support gets answers. Users get fixes.
You might like
Full stack session recordings: record. code. fix. repeat.
Check this break down of a real incident inside a large investment bank and the lessons every team can apply: ➡️ shorten the path from “it’s broken” to “we know why” ➡️ improve issue reporting with richer context ➡️ eliminate the marathon of back-and-forth that slows teams down
A tiny bug. A big bank. Hours lost. Internal tools don’t get the same love as customer-facing products, but the pain of debugging them is just as real.
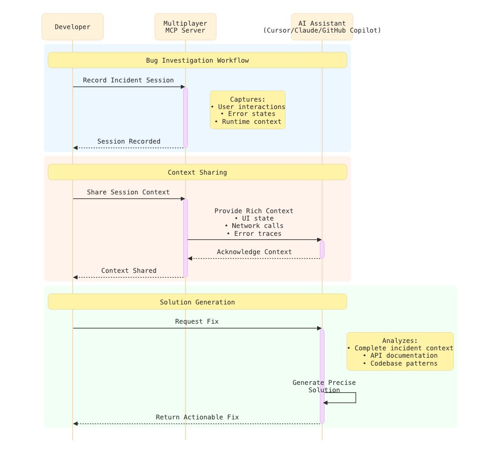
Your #AI assistant is smart; it sees your code, but it lacks the context of a real-world runtime bug 😔 The Multiplayer MCP server shatters this limitation! Watch the Future of Dev in Action👉 youtu.be/UA-A6xs_nWI @trymultiplayer Fullstack Session 👉 trymultiplayer.link/rakia-sandbox
If you said “We’re looking into it” last week … and you’re still looking … this might be your sign to try something different. Like a session recorder that actually shows you what happened end-to-end. Just saying. 👀
Great talks show you what’s possible. Great demos show you what’s practical. If you didn’t catch Faris’ talk at ZurichJS, take this as your invitation to try Multiplayer on your next bug.
“Ambiguous screenshots”. It says it all, doesn’t it? @farisaziz12 is describing the nightmare that of debugging vague support tickets, with blurry photos, no reproduction steps, and endless back and forth.
How many engineering hours did you burn on mystery bugs? We're paying our best engineers to be detectives not builders. Watch how Multiplayer kills fragmented observability & boosts developers productivity 👉 youtu.be/UA-A6xs_nWI For more insights 👉 rakiabensassi.substack.com
Anyone who has chased a production issue across Sentry, Datadog, Elastic, and internal logs knows the feeling: you stop debugging and start correlating.
I Wasted 2 Days Debugging a 404. Now This AI Tool Fixes it in 2 Minutes youtu.be/UA-A6xs_nWI?si… via @YouTube #Sentry #Multiplayer @trymultiplayer #AI #DevOps #SoftwareEngineering #DeveloperCommunity #MCP #TechTips #TechTalk #TechTrends #TechTutorial #TechCareers #TechCommunity
youtube.com
YouTube
I Wasted 2 Days Debugging a 404. Now This AI Tool Fixes it in 2...
United States Trends
- 1. #AEWFullGear 68.3K posts
- 2. Klay 18.7K posts
- 3. Lando 93.1K posts
- 4. #LasVegasGP 177K posts
- 5. McLaren 36.7K posts
- 6. Samoa Joe 4,493 posts
- 7. LAFC 14.7K posts
- 8. gambino 1,919 posts
- 9. Swerve 6,205 posts
- 10. Hangman 9,477 posts
- 11. Ja Morant 8,081 posts
- 12. #Toonami 2,703 posts
- 13. Bryson Barnes N/A
- 14. #byucpl N/A
- 15. Max Verstappen 49.1K posts
- 16. LJ Martin 1,271 posts
- 17. Utah 23.8K posts
- 18. Benavidez 15.6K posts
- 19. Kimi 36.4K posts
- 20. Mark Briscoe 4,320 posts
You might like
-
Steven Li
@Steven004_Li -
Jonas Kruckenberg 🦾
@jonasKruckie -
pgMustard
@pgMustard -
Vladi Stevanovic
@vladistevanovic -
Hyo
@hyodotdev -
Dan Starns
@dan_starns -
Anti Crice 🫴🏻🟣
@jesus_crice -
Sam Poder
@sam_poder -
Ryan Delaney
@_rrdelaney -
Ahmed Elywa
@AhmedElywh -
Harshit Pant
@pantharshit00 -
dfern.eth (is on Farcaster)
@dfern_eth -
cordt.lens // cordt.eth
@CordtMinzer -
Nurul Sundarani
@NurulSundarani -
Anton Sotkov
@antons
Something went wrong.
Something went wrong.