#30sqlchallenge 검색 결과
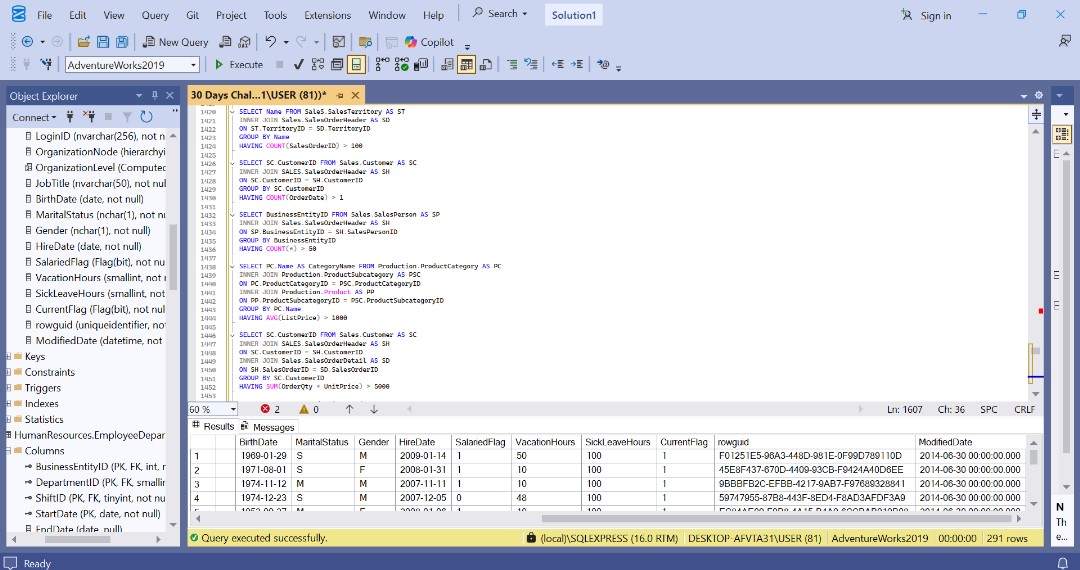
Day 13 of my #30SQLChallenge 🚀 Today’s focus: Subqueries in SQL A subquery is simply a query nested inside another query. They are powerful because they allow you to break complex problems into smaller, manageable steps.




Hi everyone, here's the link to the project I created for the #30DaysOfSQL challenge. I'd love your thoughts and feedback. Thank you for engaging. github.com/Elizabeth-moyi… #learnwithmoyinofcanada #30SQLchallenge #Datacommunity @cheftee_lead @Odunthedatagirl
It's day 30 of my 30 day SQL learning challenge, and it's been quite a journey. From struggling to import datasets into SQL Workbench and facing errors to mastering joins, subqueries, CTEs, and complex SQL functions that challenged my life choices.


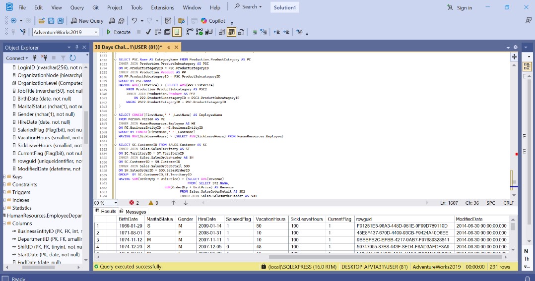
Day 21 of my #30SQLChallenge 🚀 Today’s learning was all about Running Totals and Moving Averages in SQL. A running total is a cumulative sum that grows as new rows are added. It helps track progress over time, such as total sales up to a given date.


Hi everyone, here's the link to the project I created for the #30DaysOfSQL challenge. I'd love your thoughts and feedback. Thank you for engaging. github.com/Elizabeth-moyi… #learnwithmoyinofcanada #30SQLchallenge #Datacommunity @cheftee_lead @Odunthedatagirl
It's day 30 of my 30 day SQL learning challenge, and it's been quite a journey. From struggling to import datasets into SQL Workbench and facing errors to mastering joins, subqueries, CTEs, and complex SQL functions that challenged my life choices.


Day 21 of my #30SQLChallenge 🚀 Today’s learning was all about Running Totals and Moving Averages in SQL. A running total is a cumulative sum that grows as new rows are added. It helps track progress over time, such as total sales up to a given date.


Day 13 of my #30SQLChallenge 🚀 Today’s focus: Subqueries in SQL A subquery is simply a query nested inside another query. They are powerful because they allow you to break complex problems into smaller, manageable steps.




Day 21 of my #30SQLChallenge 🚀 Today’s learning was all about Running Totals and Moving Averages in SQL. A running total is a cumulative sum that grows as new rows are added. It helps track progress over time, such as total sales up to a given date.


Day 13 of my #30SQLChallenge 🚀 Today’s focus: Subqueries in SQL A subquery is simply a query nested inside another query. They are powerful because they allow you to break complex problems into smaller, manageable steps.




Something went wrong.
Something went wrong.
United States Trends
- 1. Stanford 11.4K posts
- 2. Pico Prism 4,109 posts
- 3. Mike Norvell 1,759 posts
- 4. Florida State 10.4K posts
- 5. SPENCER SMITH 1,034 posts
- 6. #AEWWrestleDream 71.3K posts
- 7. Sabrina 69.3K posts
- 8. Brendon 6,350 posts
- 9. Darby 11.8K posts
- 10. lorde 6,865 posts
- 11. Utah 33.3K posts
- 12. Hugh Freeze 3,132 posts
- 13. Bama 16.6K posts
- 14. Lincoln Riley 3,009 posts
- 15. Manchester United 40.4K posts
- 16. Lott 1,025 posts
- 17. Nobody's Son 5,052 posts
- 18. Kentucky 24.8K posts
- 19. Castellanos 3,612 posts
- 20. #BYUFOOTBALL 1,235 posts