#applicationinsight search results
Kickstart To #ApplicationInsight On #MicrosoftAzure by @TechFero cc @CsharpCorner c-sharpcorner.com/article/kickst… #Azure
#applicationinsight pricing model is changing. A small website jump from free to about 20$/month. Not sure to get the VS Dev Essentials rule
Configure #ApplicationInsight For .NET Core 2.0 by @jagadesh22 cc @CsharpCorner goo.gl/QLNLgB #DotNetCore
Why does my #ApplicationInsight live metrics not show anything? Everything is updated. @AzureSupport
Configure #ApplicationInsight For #NETCore 2.0 by @jagadesh22 cc @CsharpCorner goo.gl/QLNLgB #DotNetCore
Configure #ApplicationInsight For #NETCore 2.0 by @jagadesh22 cc @CsharpCorner goo.gl/QLNLgB #DotNetCore #Application
Monitoring iOS apps with #applicationInsight finding #patterns of problems up to line of code! #buildtour #azure
#Meetcast su #ApplicationInsight con @dancerjude e @dotnetpodcast alla #LUISS_EnLabs grazie agli sponsor: @CodemotionIT e @Syncfusion
Joku muukin kuin minä on saattanut elää uskossa että #ApplicationInsight'in saa tallentamaan dataa ainoastaan 90 päivän ajalta. Ehei. Max 730 päivää!
#Meetcast su #ApplicationInsight con @dancerjude e @dotnetpodcast alla #LUISS_EnLabs grazie agli sponsor:... fb.me/5jRUZjdfa
#Software can be fantastically useful - but sometimes you end up losing time, quality, reputation, patience & opportunities. New tenant, #ApplicationInsight, make software tools that helps companies get things done quicker, easier & more accurately. buff.ly/2Dru0wr
Like #AzureFunctions? want to use #applicationinsight? dont want to integrate it yourself? Then look at this preview github.com/Azure/Azure-Fu…
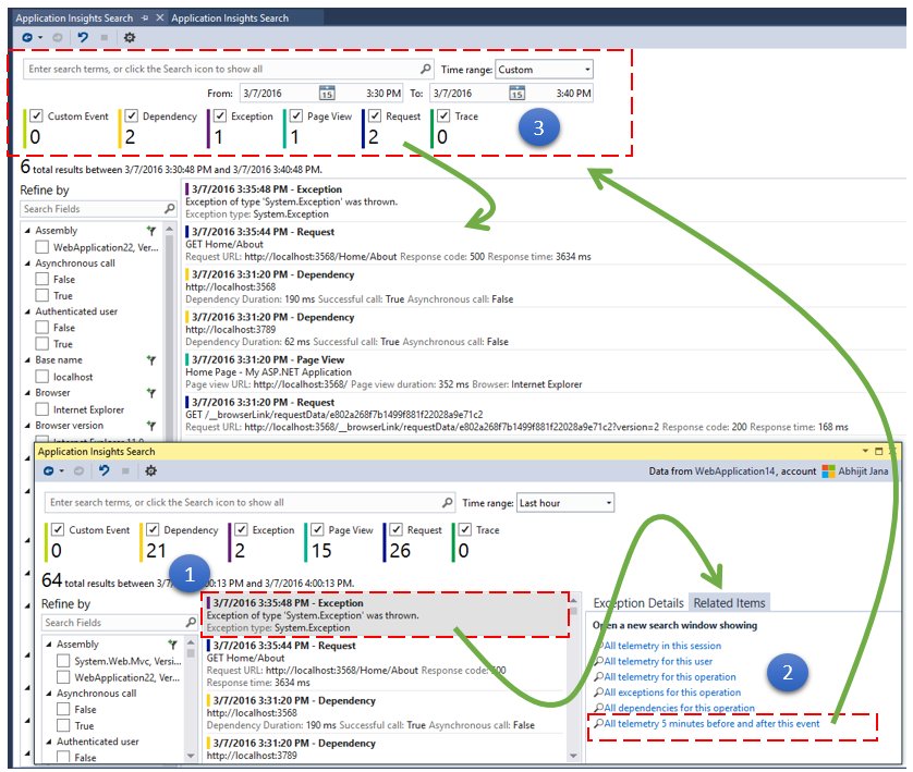
“Explore Related #Telemetry Trends” #ApplicationInsight Search Window inside #VisualStudio ow.ly/yzf53029kcc
#ApplicationInsight just released their version 2.0 #azure
Navigation Timing and Application Insight patrickdesjardins.com/blog/javascrip… #performance #applicationinsight
Application insight: 💡 Best applications show deep market understanding + cultural adaptation strategies. Generic approaches = immediate rejection. #ApplicationInsight #MarketUnderstanding #CulturalAdaptation
Cost Management in Azure Using Cost Analysis Tool techdirectarchive.com/2021/09/27/cos… via @TechDArchive #ApplicationInsight #AzureMonitor #AzureResources, #AzureSubscription #CostAnalysis #CostManagement, #CustomViews #DiagnosticsSettings #LogAnalyticsWorkspace #LogQuery #TimeResponseTrend
techdirectarchive.com
Cost Management in Azure Using Cost Analysis Tool
From scalability to flexibility and performance, Azure offers many services to businesses. This article explores cost management in Azure.
#Azure #ApplicationInsight is an ideal choice if you want to monitor how an application works in real-time. So in this blog, you will get to see 2 different types of monitoring in Application Insights - codeless and code-based. Read more: ow.ly/gDPS50G209e
Azure – Use the standard ping test to have more ping test options blog.hametbenoit.info/2021/07/16/azu… #azure #applicationinsight #availabilitytest
.@MaximRouiller is joining Frank to talk about #Azure Durable #Functions. He will show how to use them to manage GitHub large repository issues, how to monitor them with #ApplicationInsight and also talk about different architecture pattern c5m.ca/aaa-ep22
Kickstart To #ApplicationInsight On #MicrosoftAzure by @TechFero cc @CsharpCorner c-sharpcorner.com/article/kickst… #Azure
Configure #ApplicationInsight For #NETCore 2.0 by @jagadesh22 cc @CsharpCorner goo.gl/QLNLgB #DotNetCore
Configure #ApplicationInsight For .NET Core 2.0 by @jagadesh22 cc @CsharpCorner goo.gl/QLNLgB #DotNetCore
Configure #ApplicationInsight For #NETCore 2.0 by @jagadesh22 cc @CsharpCorner goo.gl/QLNLgB #DotNetCore #Application
#applicationinsight pricing model is changing. A small website jump from free to about 20$/month. Not sure to get the VS Dev Essentials rule
#Meetcast su #ApplicationInsight con @dancerjude e @dotnetpodcast alla #LUISS_EnLabs grazie agli sponsor: @CodemotionIT e @Syncfusion
Monitoring iOS apps with #applicationInsight finding #patterns of problems up to line of code! #buildtour #azure
#Software can be fantastically useful - but sometimes you end up losing time, quality, reputation, patience & opportunities. New tenant, #ApplicationInsight, make software tools that helps companies get things done quicker, easier & more accurately. buff.ly/2Dru0wr
#Meetcast su #ApplicationInsight con @dancerjude e @dotnetpodcast alla #LUISS_EnLabs grazie agli sponsor:... fb.me/5jRUZjdfa
Why does my #ApplicationInsight live metrics not show anything? Everything is updated. @AzureSupport
“Explore Related #Telemetry Trends” #ApplicationInsight Search Window inside #VisualStudio ow.ly/yzf53029kcc
Joku muukin kuin minä on saattanut elää uskossa että #ApplicationInsight'in saa tallentamaan dataa ainoastaan 90 päivän ajalta. Ehei. Max 730 päivää!
Something went wrong.
Something went wrong.
United States Trends
- 1. #lip_bomb_RESCENE N/A
- 2. Ravens 58.5K posts
- 3. Lamar 46.5K posts
- 4. #heatedrivalry 15K posts
- 5. #River 3,324 posts
- 6. ilya 17K posts
- 7. shane 20.4K posts
- 8. Joe Burrow 21.1K posts
- 9. Hudson 12K posts
- 10. Connor 15.3K posts
- 11. #WhoDey 4,155 posts
- 12. Zay Flowers 4,191 posts
- 13. Chiefs 109K posts
- 14. #hrspoilers 3,016 posts
- 15. BNB Chain 8,144 posts
- 16. Sarah Beckstrom 222K posts
- 17. scott hunter N/A
- 18. Derrick Henry 4,475 posts
- 19. Third World Countries 27.2K posts
- 20. AFC North 2,368 posts