The Complete SQL Bootcamp : From Basics to Advanced ⏱️ 21.9 hours ⭐ 4.83 👥 1,133 🔄 Oct 2025 💰 $14.99 → 100% OFF comidoc.com/udemy/bestsqlc… #SQL #Database #LearnSQL #udemy

comidoc's tweet image. The Complete SQL Bootcamp : From Basics to Advanced

⏱️ 21.9 hours
⭐ 4.83
👥 1,133
🔄 Oct 2025
💰 $14.99 → 100% OFF

comidoc.com/udemy/bestsqlc…

#SQL #Database #LearnSQL #udemy

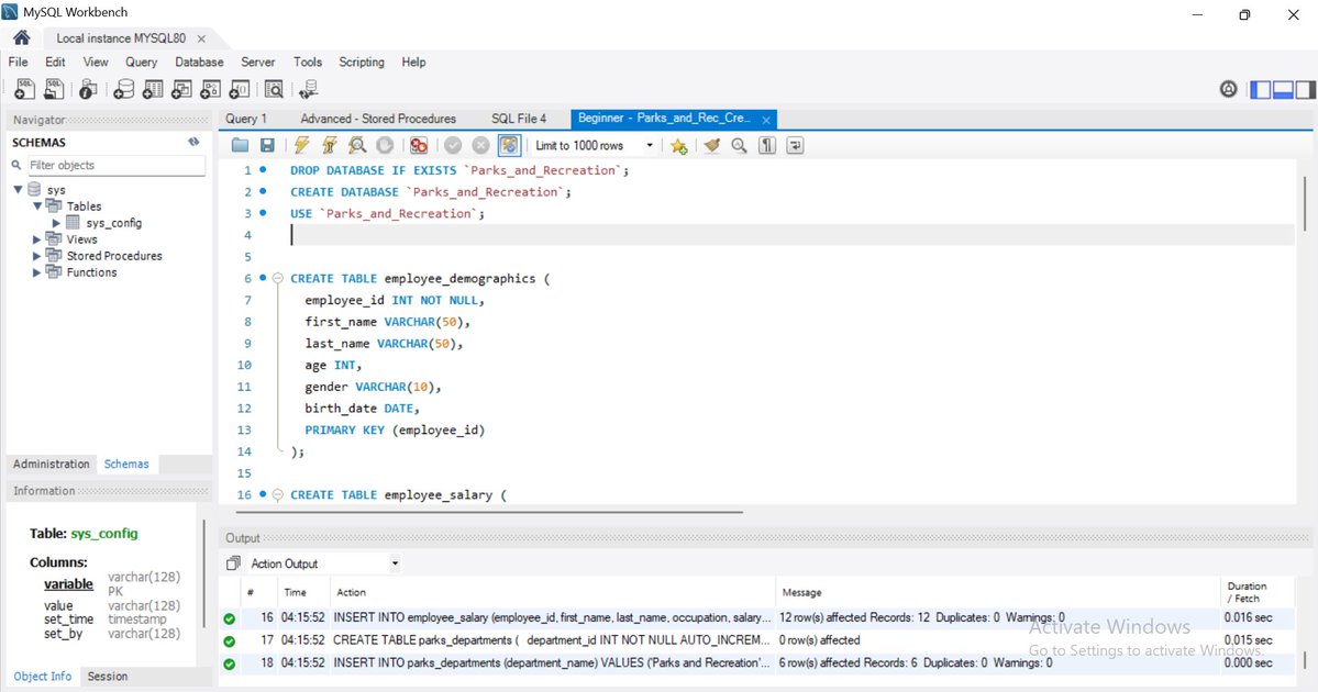
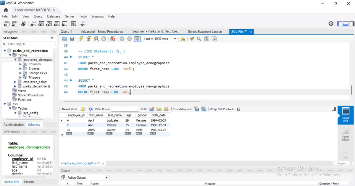
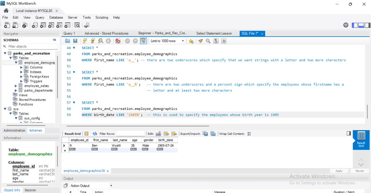
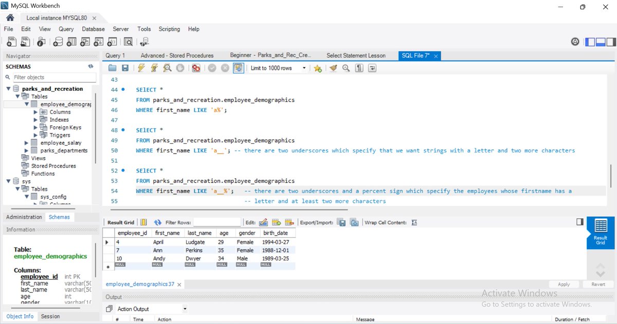
Data Analytics Consistency Challenge Day 31: Today, I wrote codes using MySQL. I practiced with a YouTube video by @Alex_TheAnalyst where he worked with the SELECT, DISTINCT, and WHERE statements. He also explored the logical operators and like statements. Why this matters? I…

iameberedavid's tweet image. Data Analytics Consistency Challenge

Day 31:
Today, I wrote codes using MySQL. I practiced with a YouTube video by @Alex_TheAnalyst where he worked with the SELECT, DISTINCT, and WHERE statements. He also explored the logical operators and like statements.

Why this matters?
I…
iameberedavid's tweet image. Data Analytics Consistency Challenge

Day 31:
Today, I wrote codes using MySQL. I practiced with a YouTube video by @Alex_TheAnalyst where he worked with the SELECT, DISTINCT, and WHERE statements. He also explored the logical operators and like statements.

Why this matters?
I…
iameberedavid's tweet image. Data Analytics Consistency Challenge

Day 31:
Today, I wrote codes using MySQL. I practiced with a YouTube video by @Alex_TheAnalyst where he worked with the SELECT, DISTINCT, and WHERE statements. He also explored the logical operators and like statements.

Why this matters?
I…
iameberedavid's tweet image. Data Analytics Consistency Challenge

Day 31:
Today, I wrote codes using MySQL. I practiced with a YouTube video by @Alex_TheAnalyst where he worked with the SELECT, DISTINCT, and WHERE statements. He also explored the logical operators and like statements.

Why this matters?
I…

Data Analytics Consistency Challenge Day 30: Today, I learnt how to create a database using MySQL. It was a great learning experience and I am eager to do more. I also reviewed the previous codes I had written earlier. I started studying a YouTube tutorial by Alex the Analyst,…

iameberedavid's tweet image. Data Analytics Consistency Challenge

Day 30:
Today, I learnt how to create a database using MySQL. It was a great learning experience and I am eager to do more. I also reviewed the previous codes I had written earlier.

I started studying a YouTube tutorial by Alex the Analyst,…


SQL Bootcamp 2025: Learn SQL from Beginner to Advanced ⏱️ 3.9 hours ⭐ 4.94 👥 3,255 🔄 Nov 2025 💰 $17.99 → 100% OFF comidoc.com/udemy/the-comp… #SQL #LearnSQL #Database #udemy

comidoc's tweet image. SQL Bootcamp 2025: Learn SQL from Beginner to Advanced

⏱️ 3.9 hours
⭐ 4.94
👥 3,255
🔄 Nov 2025
💰 $17.99 → 100% OFF

comidoc.com/udemy/the-comp…

#SQL #LearnSQL #Database #udemy

I’m not here for quiz tricks... my duty is to protect Codd’s principles. This query is messy because it isn’t relational. I start with clean tables and let set-based logic work. If things get complex, it belongs in a proper data model or staging layer. In the end, this reduces…


Taller de Consultas SQL ⏱️ 2.0 hours ⭐ 4.35 👥 11,314 🔄 Jun 2022 💰 FREE comidoc.com/udemy/taller-d… #SQL #Database #Learning #udemy

comidoc's tweet image. Taller de Consultas SQL

⏱️ 2.0 hours
⭐ 4.35
👥 11,314
🔄 Jun 2022
💰 FREE

comidoc.com/udemy/taller-d…

#SQL #Database #Learning #udemy

🚀 Level up your dev skills by learning the SQL fundamentals behind every app you build. Queries, joins, SQL Projects, Dapper, it’s all here. 👉 intrepid-developer.com/blog/sql-basic…


Guía de iniciación a Bases de Datos con MS SQL Server ⏱️ 2.0 hours ⭐ 4.67 👥 40,416 🔄 Jul 2021 💰 FREE comidoc.com/udemy/guia-de-… #SQLServer #BasesDeDatos #MSsql #udemy

comidoc's tweet image. Guía de iniciación a Bases de Datos con MS SQL Server

⏱️ 2.0 hours
⭐ 4.67
👥 40,416
🔄 Jul 2021
💰 FREE

comidoc.com/udemy/guia-de-…

#SQLServer #BasesDeDatos #MSsql #udemy

Need MySQL scale without sharding? TiDB is an open-source, cloud-native, distributed SQL database that speaks MySQL and handles HTAP workloads horizontally. Built in Go, battle-tested in prod. github.com/pingcap/tidb


弊社のインターンがZennに投稿してくれました〜! Codex Cloud環境にMySQL導入→APIの結合テストが実行可能に|t-kokawa zenn.dev/digeon/article… #zenn


いつもはClaudeCodeが多いですが、午前中にCodexを勧めてもらい、ちょっと仕事で使ってみました。 作業内容としては、http→https化するサイトがあり、CMSなどで記事データがいろんなテーブルの色々なカラムにとっ散らかっている。 その全カラムを調べて、http→httpsに書き換えるというものでした。…


Когда мастер MySQL пропадает в K8s, Moco обеспечивает сохранность данных. В статье разбираем его полусинхронную репликацию, бэкапы, PITR и ограничения: clc.to/6l1PJg

flant_ru's tweet image. Когда мастер MySQL пропадает в K8s, Moco обеспечивает сохранность данных. В статье разбираем его полусинхронную репликацию, бэкапы, PITR и ограничения: clc.to/6l1PJg

「Accessでデータ管理やります」と手を挙げたものの、使うのと作るのは違い、ネットに沢山ある事例を倣っても全くわからない💦⠀ こうなると勉強しながらPHP + PostgreSQL/MySQLで簡単なWebアプリを作った古の記憶が頼り。⠀ 白目をむきながらSQL文を考え、エラーが出たらCopilotに聞く、で進めてる。


Không có kết quả nào cho "#codarmysql"
Loading...

Something went wrong.


Something went wrong.


United States Trends