#diagramsascode resultados de búsqueda
Cool PowerShell script to document the structure of management groups and subscriptions, using the diagram as code! [Article] New (diagrams.net) diagram buff.ly/3I2QS7N #DiagramsAsCode #Architecture #PowerShell
![david_das_neves's tweet image. Cool PowerShell script to document the structure of management groups and subscriptions, using the diagram as code!
[Article] New (diagrams.net) diagram
buff.ly/3I2QS7N
#DiagramsAsCode #Architecture #PowerShell](https://pbs.twimg.com/media/FL_QyCnWYAQNJUJ.jpg)
Planning to run @structurizr on your own #Windows PC and wondering what all you need to do to be able to draw #C4Model pictures using #DiagramsAsCode? Here's the list of what I did! Should I do a blog post? Follow to find out when it's done #SoftwareEngineering #architecture

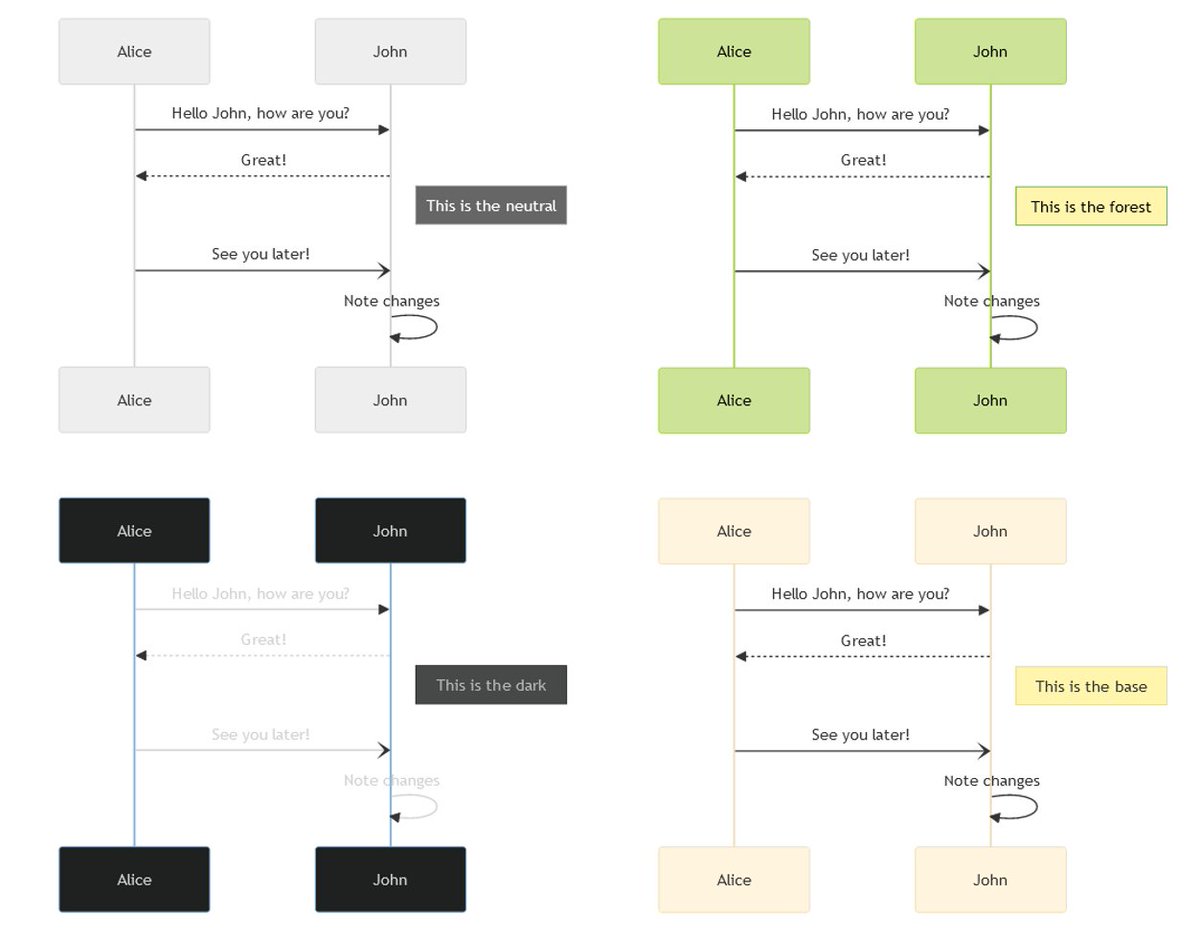
I finally wrote up a post on my attempts to make sequence diagrams in #MermaidJS prettier, and realised that you can do a number of things. This is Part 1: notepad.onghu.com/2024/making-me… The second part will focus on using CSS to style it more drastically! #DiagramsAsCode #Programming

You could call me boring but I think I can live with something like this. It took a bit of reading the #MermaidJs docs but it's already starting to look like the kind of thing I would like. #DiagramsAsCode

Am I the only one who finds #MermaidJS very powerful but the diagrams a bit ugly? Are there some examples of real pretty diagrams/ themes that people use? Any references/ sites? Ref: #Structurizr pics are really pretty out of the box Disclaimer: Mermaid Newbie #DiagramsAsCode
Diagrams as Code is one of the fast-rising concepts in cloud computing. This video gives you an overview of what Diagrams entails, as well as how to install and use it for drawing cloud system architectures in Python code: bluelight.co/blog/diagrams-… #Diagramsascode #DaC.
I've added support for infrastructure nodes to the @structurizr for .NET client library, and it'll be pushed to Nuget in the next week or so. Example -> github.com/structurizr/do… #DiagramsAsCode #C4model


I had failed to use the VSCODE plugin. After this, I went back, looked and got it to work. There's still lots to learn but going to make this part of my workflow. #DiagramsAsCode

Diagrams as code - DEV Community 👩💻👨💻 b.mamund.com/3kHpel1 "Diagrams as code" is definitely worth trialling if you've not looked at it yet..." -- @simonbrown very happy to see this. #apidesign #api360 #diagramsAsCode



With Diagram as Code you can track the architecture diagram changes in any version control system. AWS, GCP, and Azure are some of the top providers supported by Diagrams. Check out our complete guide to help you get started: bluelight.co/blog/diagrams-… #Diagramsascode #DaC

Welcome #DiagramsAsCode! Simple to write and to set up under version control. Generated pictures are well-formatted (no more time wasting with GUI tools). #PlantUML is great with various diagrams (#UML, #wireframes). I love its #IntelliJ plugin. buff.ly/2EzgniI

Support for MERMAID DIAGRAMS + FLOWCHARTS mermaid-js.github.io/mermaid has just arrived on gitpitch.com 🚀 A great addition alongside existing @PlantUML @Graphviz @mingrammer #DiagramsAsCode @Excalidraw support. See guide for details gitpitch.com/docs/diagram-f… Enjoy, David 🤓

I wrote an article on some of the tools that can be used to transform code to diagrams linkedin.com/pulse/diagrams… #DiagramsAsCode #ASD_GM
linkedin.com
Diagrams as Code
When something becomes code, it becomes reproducible, version-controllable and easier to collaborate on. Usually, when something becomes [some software term]-as-code we’re talking about automation.
If you're doing sequence diagrams & considering #MermaidJS, here are a couple of posts: * Migrating from #WebSequenceDiagrams to MermaidJS: notepad.onghu.com/2024/migrating… * Making MermaidJS Sequence Diagrams prettier (Part 1): notepad.onghu.com/2024/making-me… #DiagramsAsCode #programming
If you #DiagramsAsCode and have a bunch of sequence diagrams created with WebSequenceDiagrams but want to use #Mermaid now, you need to know of a few differences. I wrote a brief post about migrating from WebSequenceDiagrams to Mermaid: notepad.onghu.com/2024/migrating… #programming
The more I use #Structurizr for #ArchitectureAsCode / #DiagramsAsCode the more I find small things that need to be searched up. This post is a collection of things that I need to remember so that I can find them easily: notepad.onghu.com/2024/structuri… #programming
Am I the only one who finds #MermaidJS very powerful but the diagrams a bit ugly? Are there some examples of real pretty diagrams/ themes that people use? Any references/ sites? Ref: #Structurizr pics are really pretty out of the box Disclaimer: Mermaid Newbie #DiagramsAsCode
If you want to have success with your modeling tools, make sure you somehow squeeze the word "code" in it, e.g. #lowcode, #diagramsAsCode (instead of textual notations)
If you're doing sequence diagrams & considering #MermaidJS, here are a couple of posts: * Migrating from #WebSequenceDiagrams to MermaidJS: notepad.onghu.com/2024/migrating… * Making MermaidJS Sequence Diagrams prettier (Part 1): notepad.onghu.com/2024/making-me… #DiagramsAsCode #programming
I had failed to use the VSCODE plugin. After this, I went back, looked and got it to work. There's still lots to learn but going to make this part of my workflow. #DiagramsAsCode

If you #DiagramsAsCode and have a bunch of sequence diagrams created with WebSequenceDiagrams but want to use #Mermaid now, you need to know of a few differences. I wrote a brief post about migrating from WebSequenceDiagrams to Mermaid: notepad.onghu.com/2024/migrating… #programming
The more I use #Structurizr for #ArchitectureAsCode / #DiagramsAsCode the more I find small things that need to be searched up. This post is a collection of things that I need to remember so that I can find them easily: notepad.onghu.com/2024/structuri… #programming
Diagrammes d'architecture as-code avec #C4Model : comment ça marche ? #DiagramsAsCode #Framework #ULM blog.octo.com/diagrammes-d'a…
I finally wrote up a post on my attempts to make sequence diagrams in #MermaidJS prettier, and realised that you can do a number of things. This is Part 1: notepad.onghu.com/2024/making-me… The second part will focus on using CSS to style it more drastically! #DiagramsAsCode #Programming

You could call me boring but I think I can live with something like this. It took a bit of reading the #MermaidJs docs but it's already starting to look like the kind of thing I would like. #DiagramsAsCode

Am I the only one who finds #MermaidJS very powerful but the diagrams a bit ugly? Are there some examples of real pretty diagrams/ themes that people use? Any references/ sites? Ref: #Structurizr pics are really pretty out of the box Disclaimer: Mermaid Newbie #DiagramsAsCode
Am I the only one who finds #MermaidJS very powerful but the diagrams a bit ugly? Are there some examples of real pretty diagrams/ themes that people use? Any references/ sites? Ref: #Structurizr pics are really pretty out of the box Disclaimer: Mermaid Newbie #DiagramsAsCode
📘 Embrace the new age of "diagrams as code" and transform how you create and present technical content. a.co/d/hnfQ0Ws 🔗 Available now on Amazon! #DiagramsAsCode #TechDocumentation #Mermaid #PlantUML #D2 #GenerativeAI #ChatGPT #TechnicalWriting #Asciidoc #Marpit
amazon.com
Diagrams as Code
In today's age of rapid technological advancement, the boundaries between the written word and code are becoming increasingly blurred. Dive into a revolutionary approach to content generation, where...
Planning to run @structurizr on your own #Windows PC and wondering what all you need to do to be able to draw #C4Model pictures using #DiagramsAsCode? Here's the list of what I did! Should I do a blog post? Follow to find out when it's done #SoftwareEngineering #architecture

📊 medium.com/@omkamal/using… Using #ChatGPT to Draw D2 Container Diagrams! Explore the power of #DiagramsAsCode with #D2, a declarative diagramming tool. Easily convert text to visual representations for system design. Plus, use a GPT bots for seamless diagram generation. 🤖📈
medium.com
Using ChatGPT-4 to Draw D2 Container Diagrsms
Declarative notations for generating diagrams represent a significant advancement in the field of visual representation and data modeling…
Creating Mind Map from an Article using ChatGPT and Mermaid's Mindmap Notation #DiagramsAsCode linkedin.com/pulse/creating…
This books are really awesome. Diagrams as Code: Exploring Mermaid, PlantUML, D2 and Generating Diagrams using AI LLMs Book Link: amazon.com/dp/B0CHL92TW5?… #TechnicalContent #ArtificialIntelligence #DiagramsAsCode #Innovation #TechRevolution

Chronicling her upbringing and life’s journey thus far in Thicker than Water, Kerry Washington reveals how she faced a series of challenges and setbacks, ultimately discovering her truest self and, with it, a deeper sense of belonging. amzn.to/3ZvJgUO

This books are really awesome. Diagrams as Code: Exploring Mermaid, PlantUML, D2 and Generating Diagrams using AI LLMs Book Link: amazon.com/dp/B0CHL92TW5?… #TechnicalContent #ArtificialIntelligence #DiagramsAsCode #Innovation #TechRevolution

Software developers 🤝 Responsible AI Register for the next Arm TV livestream with @ruchowdh on October 19, 2023, to learn how software developers are shaping the future of AI: bit.ly/46FyAoM #AIforGood #EthicalAI #AIResearch

Looking for a diagrams-as-code tool? Sructurizr is a good option. Setting up Structurizr is not the most intuitive process, so I created a Structurizr Kickstarter project to streamline the process. #docsascode #infrastructureascode #diagramsascode github.com/mawentowski/st…
github.com
GitHub - mawentowski/structurizr-kickstart: Streamline the process of setting up Structurizr...
Streamline the process of setting up Structurizr locally by leveraging the Structurizr docker container and resources needed to start creating diagrams quickly. - mawentowski/structurizr-kickstart
vdey.de/d/k32fxozo8a12 vbxz.de/d/jansn75baakk vdey.de/d/t6nci1o7ljer vbxz.de/d/janna85bsj vdey.de/d/mpre69knye82

Don't miss it! 🎉🎉 Get free @figma file with those designs. How to get it? 1. Follow me - ( So I can DM) 2. Repost (Must) 3. Comment "hero” After 72hours , I'll share this file

OI EU DESENHO OI EU DESENHO OI EU DESENHO OI EU DESENHO OI EU DESENHO OI EU DESENHO OI EU DESENHO OI EU DESENHO OI EU DESENHO OI EU DESENHO OI EU DESENHO OI EU DESENHO OI EU DESENHO OI EU DESENHO OI EU DESENHO OI EU DESENHO




If you design complex systems, you'll love sequence diagrams Complex system architectures can quickly become tangled and hard to follow. Enter sequence diagrams! They keep your design neat and easily understandable. For example, check out the diagram below. It depicts a…

【超保存版】ぜったい役立つグラフデザインの基本! 全国のダサグラフで悩める子ひつじの方、おまたせしました。この一覧があれば明日からおしゃれグラフ使いにクラスチェンジです!(今回情報量が多くてごめんね) この図と、ついでに固定ツイのとこの図解もみていただけると泣いて喜びます😭

𝗔𝗿𝗰𝗵𝗶𝘁𝗲𝗰𝘁𝘂𝗿𝗲 𝗮𝘀 𝗖𝗼𝗱𝗲 One of the essential ways of communicating our software architectures is to create different kinds of diagrams for stakeholders. When we talk about architectural diagrams, we have mainly two types: 🔹 𝗗𝗶𝗮𝗴𝗿𝗮𝗺𝘀 - about visually…

Top 6 Tools to Turn Code into Beautiful Diagrams - Diagrams - Go Diagrams - Mermaid - PlantUML - ASCII diagrams - Markmap Did we miss anything? What's your favorite? – Subscribe to our weekly newsletter to get a Free System Design PDF (158 pages): bit.ly/496keA7

Diagram as code: 6 ways to turn code into beautiful architecture diagrams. A thread.

qooods.org/e/2gDhDQvw qooods.org/e/XaAV9OUv qooods.org/e/Q4pW45K8 qooods.org/e/2myNmwXq qooods.org/e/QHng7AZ6 qooods.org/e/pwT66tXH qooods.org/e/oHwARN4F qooodddss.site

pideq.de/e/wpx8y14xi4g2 pideq.de/e/lcb4pdpgj16q pidoq.de/e/mnpr5u8znv1 pideq.de/e/34gtebigtn97 pideq.de/e/qynxrsuvx80u pideq.de/e/16wk2wf5kn9e

If you're preparing for technical interviews, you may be working through a bunch of LeetCode problems. And this is helpful, but you should really understand the key concepts behind these DSA problems first. In this visual handbook, Eda goes over the Data Structures & Algorithms…

𝗗𝗶𝗮𝗴𝗿𝗮𝗺 𝗮𝘀 𝗖𝗼𝗱𝗲 Diagrams as code is a powerful approach to creating diagrams using a simple, code-based approach. Here, you can check out an interesting tool called Diagrams, which uses Python to generate complex diagrams for various cloud providers, including…

Something went wrong.
Something went wrong.
United States Trends
- 1. Ohtani 228K posts
- 2. Emiru 9,626 posts
- 3. Dodgers 1,577 posts
- 4. Good Saturday 18.7K posts
- 5. World Series 64K posts
- 6. #HeartofTaehyung 39.8K posts
- 7. Carson Beck 16.9K posts
- 8. Babe Ruth 3,683 posts
- 9. Massie 33.7K posts
- 10. Louisville 28.9K posts
- 11. Nebraska 17.7K posts
- 12. Sam Harris 1,231 posts
- 13. NOCHE IS BACK 32.8K posts
- 14. Talus 15.7K posts
- 15. FDV 5min 2,940 posts
- 16. TwitchCon 25.7K posts
- 17. #SEVENTEEN_NEW_IN_LA 64.3K posts
- 18. Miami 102K posts
- 19. TOP CALL 9,934 posts
- 20. George Santos 90.1K posts