#filevalidation search results
Just got a sneak peek of the upcoming $VIDT-powered @FileValidator Beta🔥🔥🔥 Not much longer now.. Mood: pumped 🤩 #VIDT #filevalidation #betalaunch #comingsoon
Want to ensure that your digital documents are tamper-proof and secure? 🔏 FileValidator uses advanced encryption and #blockchain technology powered by #VIDT to detect and prevent any unauthorized changes to your documents. #filevalidation #digitaltrust #BTC #ETH
Did you know that our file validator software can help you prevent fraud? Ensure the integrity of your documents with FileValidator. 🔏 #filevalidation #Blockchain #eth #btc #vidt
Stay ahead of the game with blockchain-backed file validation.⛓️✅ Trustworthy file validation made accessible for everybody with #FileValidator. Beta launched soon. #filevalidation #altcoins #btc #eth #vidt #blockchain #digitaltrust @VIDT_Community
Exciting news! 📢📰 Our beta launch for FileValidator is approaching fast! Stay tuned for more info on our upcoming release soon! #filevalidation #betalaunch #comingsoon #eth #vidt #blockchain
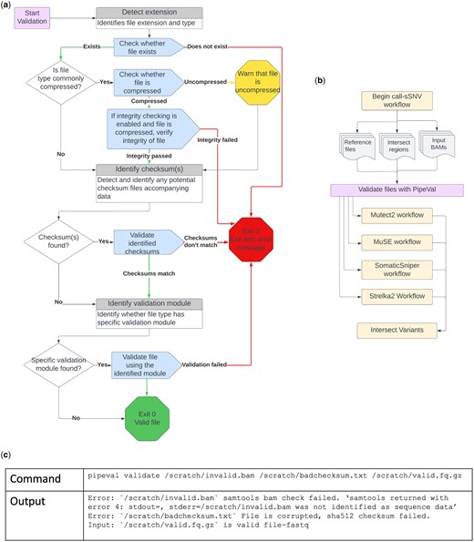
PipeVal: light-weight extensible tool for file validation. #FileValidation #Bioinformatics academic.oup.com/bioinformatics…
🎶 Musicians, secure your compositions and lyrics using #FileValidator's blockchain-based timestamps. Safeguard your creative work today: filevalidator.com #filevalidation #vidt #digitaltrustt #AI
🏛️ Governments, use #FileValidator to timestamp official documents and maintain transparency with the power of blockchain. Secure your records: filevalidator.com #filevalidation #vidt #digitalTrust #AI
🏗️ Construction & engineering firms, use #FileValidator to timestamp blueprints and project files, ensuring your work's authenticity on the blockchain. Get started: filevalidator.com #filevalidation #vidt #digitalTrust #AI
🎬 Content creators, protect your intellectual property! Timestamp your work with #FileValidator and secure your creations on the blockchain. Get started: filevalidator.com #filevalidation #vidt #digitalTrust #AI
What is Signiant CloudSpeX? CloudSpeX ensures that your delivery specification is enforced prior to delivery to save significant time and resources » ow.ly/8oqS50RZ3bG #CloudSpeX #FileValidation #ContentDelivery
🎓 Academic integrity matters! Use #FileValidator to verify research papers, theses, and dissertations with blockchain-powered timestamps. Protect your work: filevalidator.com #filevalidation #vidt #digitalTrsut #AI
Uploading files in PHP? Ensure you're only getting the right type of files. Discover how to validate file types, from images to documents, and keep your server secure. dinocajic.com/php-checking-f… #PHPDevelopment #FileValidation
📸 Photographers, timestamp your photos with #FileValidator and prove ownership on the blockchain. Protect your creative assets: filevalidator.com #filevalidation #vidt #digitalTrust #AI
File validation in python Much easier and more reliable. #python #filevalidation #projects #pythonprogramming #developers #coding #cloud #opensource #security buff.ly/3ThHMKl
File upload and validation #class http://goo.gl/fb/crXz9 #programming #filevalidation #php #php5 #uploadclass
Want to limit the types of files that users can upload? 📋📁 HTML has you covered! By using the "accept" attribute with the "input" element, you can specify the file types that are allowed. For example, "accept=image/*" restricts uploads to image files only. #FileValidation
The age-old technology conundrum — between speed, cost, and quality, you can only pick two 😵💫 But why settle when you need all three for a cloud ingest portal? Keep it simple » ow.ly/COO150OMlXj #CloudIngest #FileValidation #ContentExchange
VIDT's latest integrator is launching the beta stage of their revolutionary #filevalidation tool soon! Exciting times for the whole community 🔥🔥🤟
We believe in digital trust for all, so we created FileValidator - a user-friendly platform that ensures the authenticity and integrity of your data, designed to make digital trust available to everyone. 🛟 Follow for the latest updates⏭️ #FileValidator #btc #eth #vidt
Step3: #FileValidation : $request->validate([ 'doc' =>'required | mimes:jpeg,png' ]); #MyLaravelJourney, #php
Your web app's first line of defense! 🛡️ New blog post on #Frontend #FileValidation is out. Learn how your browser acts as a friendly bouncer for file uploads. Essential #WebSecurity tips! medium.com/@krishnamaniSi…
medium.com
Your Web App’s First Line of Defense: Essential Frontend File Validation
Learn how your browser can be the first gatekeeper against bad file uploads, improving user experience and setting the stage for robust…
Attachment Control in Power Apps: Implementing File Type Validation bit.ly/3SKKWrs #PowerApps #PowerPlatform #FileValidation
inogic.com
Attachment Control in Power Apps: Implementing File Type Validation - Microsoft Dynamics 365 CRM...
I recently came across a client requirement to create a candidate registration system integrated using canvas apps. The client, a third-party hiring company, wanted to securely store candidate...
Attachment Control in Power Apps: Implementing File Type Validation bit.ly/3SKKWrs #PowerApps #Attachments #FileValidation #control
Trust by Verify 🤓 The Signiant Platform offers pre-transfer #FileValidation to ensure your deliveries meet specifications. Alert users if a file is out of compliance, allowing for immediate correction — saving time and resources » ow.ly/PwGu50SXAP1
What is Signiant CloudSpeX? CloudSpeX ensures that your delivery specification is enforced prior to delivery to save significant time and resources » ow.ly/8oqS50RZ3bG #CloudSpeX #FileValidation #ContentDelivery
What is Signiant CloudSpeX? CloudSpeX ensures that your delivery specification is enforced prior to delivery to save significant time and resources » ow.ly/euPr50Rleu4 #CloudSpeX #FileValidation #ContentDelivery
PipeVal: light-weight extensible tool for file validation. #FileValidation #Bioinformatics academic.oup.com/bioinformatics…
What is Signiant CloudSpeX? CloudSpeX ensures that your delivery specification is enforced prior to delivery to save significant time and resources » ow.ly/iP4450QCMIf #CloudSpeX #FileValidation #ContentDelivery
What is Signiant CloudSpeX? CloudSpeX ensures that your delivery specification is enforced prior to delivery to save significant time and resources » ow.ly/APl050QffpH #CloudSpeX #FileValidation #ContentDelivery
What is Signiant CloudSpeX? CloudSpeX ensures that your delivery specification is enforced prior to delivery to save significant time and resources » ow.ly/APl050QffpH #CloudSpeX #FileValidation #ContentDelivery
Uploading files in PHP? Ensure you're only getting the right type of files. Discover how to validate file types, from images to documents, and keep your server secure. dinocajic.com/php-checking-f… #PHPDevelopment #FileValidation
Want to limit the types of files that users can upload? 📋📁 HTML has you covered! By using the "accept" attribute with the "input" element, you can specify the file types that are allowed. For example, "accept=image/*" restricts uploads to image files only. #FileValidation
The age-old technology conundrum — between speed, cost, and quality, you can only pick two 😵💫 But why settle when you need all three for a cloud ingest portal? Keep it simple » ow.ly/COO150OMlXj #CloudIngest #FileValidation #ContentExchange
📸 Photographers, timestamp your photos with #FileValidator and prove ownership on the blockchain. Protect your creative assets: filevalidator.com #filevalidation #vidt #digitalTrust #AI
Something went wrong.
Something went wrong.
United States Trends
- 1. Araujo 111K posts
- 2. Chelsea 421K posts
- 3. Estevao 92.8K posts
- 4. Ferran 54.6K posts
- 5. Barcelona 313K posts
- 6. Rashford 20.8K posts
- 7. Yamal 83.2K posts
- 8. #CHEBAR 10.6K posts
- 9. Cucurella 37.2K posts
- 10. Godzilla 22.9K posts
- 11. Kounde 26.5K posts
- 12. Enzo 44K posts
- 13. Rush Hour 4 16.2K posts
- 14. #AskTems 4,074 posts
- 15. Flick 27.3K posts
- 16. Sonny Gray 8,601 posts
- 17. Happy Thanksgiving 23.3K posts
- 18. Neto 30.4K posts
- 19. Balde 8,849 posts
- 20. Raising Arizona 1,332 posts