#javathreads 搜尋結果
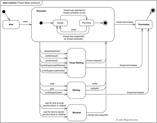
💡 Thread Basics: → Create threads using Thread or Runnable → Thread lifecycle: New → Runnable → Running → Waiting → Terminated → Methods: start(), run(), join(), sleep(), yield() #JavaThreads #Concurrency

How to execute async methods in Order? stackoverflow.com/questions/7191… #javathreads #concurrency #java #multithreading

How to pause/delay, a specific part of my code stackoverflow.com/questions/6510… #delay #java #javathreads #timedelay #timer

Can two threads execute the same synchronized block of code on the same object if they use different monitors? stackoverflow.com/questions/6525… #multithreading #java #javathreads #synchronized #concurrency

How to check if thread is alive after restarting an Activity? stackoverflow.com/questions/6092… #javathreads #androidthreading #android

What makes the Thread.activeCount() print the "wrong" number? stackoverflow.com/questions/6765… #javathreads #java #multithreading

How to execute all pending scheduled tasks from a ScheduledExecutorService in Java stackoverflow.com/questions/6170… #scheduledexecutorservice #javathreads #java

Creating an object from string and using as monitor in synchronized block stackoverflow.com/questions/6572… #multithreading #java #javathreads #synchronized #parallelprocessing

How to retrieve the result from the fastest between two threads stackoverflow.com/questions/6878… #java #javathreads #multithreading

How to save and spellcheck in another thread when the user stops typing in Java TextArea stackoverflow.com/questions/6454… #fxml #java #javathreads #javafx #maven

Virtual threads are a lightweight implementation of #JavaThreads, delivered as a preview feature in Java 19. They dramatically reduce the effort of writing, maintaining & observing high-throughput concurrent applications. #InfoQ article by @BrianGoetz: bit.ly/3UEhKl4

Tech Imbibing: Day 448 . . . #JavaConcurrency #Multithreading #JavaThreads #RunnableInterface #ConcurrencyInJava #ParallelProgramming #JavaProgramming #CodingInJava #ThreadManagement #JavaBasics #mjit #YourComprehensiveITPartner

🧑💻 Structured Concurrency (4th preview): Simplifies concurrent programming by treating related tasks as a single unit of work. Benefits: -Streamlined error handling. - Better observability & reliability. #Concurrency #JavaThreads
What are Java Threads and Runnables? Read now! bit.ly/2yEBz6d #JavaThreads #JavaRunnables #JavaThreadlifecycle

🧪 Curious how Virtual Threads perform under load in web environments? Spoiler: It’s impressive. Dive into the benchmarks. #JavaThreads
⚙️ Traditional threads come with baggage. Loom cuts the overhead and simplifies concurrent programming in Java. #Performance #JavaThreads
“Understanding Java’s multi-threading capabilities helps developers create faster, more efficient, and scalable applications. #JavaThreads #Concurrency”
🧑💻 Structured Concurrency (4th preview): Simplifies concurrent programming by treating related tasks as a single unit of work. Benefits: -Streamlined error handling. - Better observability & reliability. #Concurrency #JavaThreads
Do you enjoy working with threads in #java ?? Where have you used it to scale-up or build something cool? #JavaThreads #Concurrency #Multithreading #SoftwareDevelopment #Coding #Programming #Scalability
Engage in a Java challenge! Can you determine if the main Thread is a daemon or not? Immerse yourself in the intriguing realm of daemon Threads with our Daemon Thread Java Challenge! 🤔💻 🔗 bit.ly/4dXq74N #JavaThreads #DaemonThread #JavaChallenge #CodingSkills

🌐 Journey into the world of threads! How do you handle multi-threading challenges in Java? Share your tips and tricks for keeping things synchronized and efficient. 🧵🔄 #JavaThreads #CodeConcurrency
Tech Imbibing: Day 448 . . . #JavaConcurrency #Multithreading #JavaThreads #RunnableInterface #ConcurrencyInJava #ParallelProgramming #JavaProgramming #CodingInJava #ThreadManagement #JavaBasics #mjit #YourComprehensiveITPartner

Can you ascertain if the main Thread is a daemon or not? Immerse yourself in the intriguing realm of daemon Threads with our Daemon Thread Java Challenge! 🤔💻 Check it here! 🔗 bitly.ws/QV8p #Java #JavaThreads #DaemonThread #JavaChallenge #CodingSkills

Creating and Running Threads in Java. #JavaThreads #ThreadCreation #ConcurrencyInJava #Multithreading #JavaProgramming #JavaDeveloper #CodeThreads #JavaConcurrency #ThreadManagement #ThreadExecution #JavaDevLife
Test your Java knowledge – do you know if the main Thread is a daemon or not? Learn about daemon Threads in the Daemon Thread Java Challenge! 🤔💻 🔗 bitly.ws/QV8p #JavaThreads #DaemonThread #JavaChallenge #CodingSkills

7/ Multithreading: Enter the world of parallelism! Master the basics of multithreading in Java. Thread creation, synchronization, and coordination – essential for responsive applications. #JavaThreads #Multithreading
Wondering about the main Thread and daemon Threads? Explore the world of daemon Threads in Java with our Java Challenge! 🧐💻 🔗 Test your knowledge: bitly.ws/QV8p #Java #JavaThreads #DaemonThread #JavaChallenge #CodeLearning

5/5: Unlock the full potential of Java by mastering threads and synchronization. Empower your programs to handle complex tasks, enhance performance, and provide a seamless user experience. Let's get started on this exciting journey! 💡💻 #JavaThreads #ConcurrentProgramming
1/7: Have you ever wondered why your code is slow or crashes when multiple tasks are running simultaneously? In this thread, I'll guide you through the art of multithreading in Java and help you write high-performance applications. #JavaThreads #EfficientCoding
🚀 Tauche ein in die Welt der Java Threads! 🚀 Hast du dich schon immer gefragt, wie man zum Beispiel einen ThreadPool schreibt? 🤔 Dann ist unser flexible Grundlagenkurs genau das Richtige für dich! 💡 #JavaThreads #Anfängerkurs #Java

Thread-Safe Counter in Java: A Comprehensive Guide In this tutorial @foojayio @bazlur_rahman explores the concept of thread safety in Java, specifically focusing on a simple counter. hubs.ly/Q022GBMn0 #Javathreads

8/9 🧠 Java's Virtual Threads and Structured Concurrency ensure safer and more efficient concurrent programming. #JavaConcurrency #JavaThreads
Day 10 of #100DaysOfCode Today, I went over: - Java Threads #java #javathreads #coding #multithreading
How to execute async methods in Order? stackoverflow.com/questions/7191… #javathreads #concurrency #java #multithreading

Tech Imbibing: Day 448 . . . #JavaConcurrency #Multithreading #JavaThreads #RunnableInterface #ConcurrencyInJava #ParallelProgramming #JavaProgramming #CodingInJava #ThreadManagement #JavaBasics #mjit #YourComprehensiveITPartner

How to pause/delay, a specific part of my code stackoverflow.com/questions/6510… #delay #java #javathreads #timedelay #timer

How to check if thread is alive after restarting an Activity? stackoverflow.com/questions/6092… #javathreads #androidthreading #android

What makes the Thread.activeCount() print the "wrong" number? stackoverflow.com/questions/6765… #javathreads #java #multithreading

Can two threads execute the same synchronized block of code on the same object if they use different monitors? stackoverflow.com/questions/6525… #multithreading #java #javathreads #synchronized #concurrency

How to retrieve the result from the fastest between two threads stackoverflow.com/questions/6878… #java #javathreads #multithreading

Creating an object from string and using as monitor in synchronized block stackoverflow.com/questions/6572… #multithreading #java #javathreads #synchronized #parallelprocessing

How to execute all pending scheduled tasks from a ScheduledExecutorService in Java stackoverflow.com/questions/6170… #scheduledexecutorservice #javathreads #java

How to save and spellcheck in another thread when the user stops typing in Java TextArea stackoverflow.com/questions/6454… #fxml #java #javathreads #javafx #maven

Virtual threads are a lightweight implementation of #JavaThreads, delivered as a preview feature in Java 19. They dramatically reduce the effort of writing, maintaining & observing high-throughput concurrent applications. #InfoQ article by @BrianGoetz: bit.ly/3UEhKl4

What are Java Threads and Runnables? Read now! bit.ly/2yEBz6d #JavaThreads #JavaRunnables #JavaThreadlifecycle

💡 Thread Basics: → Create threads using Thread or Runnable → Thread lifecycle: New → Runnable → Running → Waiting → Terminated → Methods: start(), run(), join(), sleep(), yield() #JavaThreads #Concurrency

Wondering about the main Thread and daemon Threads? Explore the world of daemon Threads in Java with our Java Challenge! 🧐💻 🔗 Test your knowledge: bitly.ws/QV8p #Java #JavaThreads #DaemonThread #JavaChallenge #CodeLearning

Test your Java knowledge – do you know if the main Thread is a daemon or not? Learn about daemon Threads in the Daemon Thread Java Challenge! 🤔💻 🔗 bitly.ws/QV8p #JavaThreads #DaemonThread #JavaChallenge #CodingSkills

Engage in a Java challenge! Can you determine if the main Thread is a daemon or not? Immerse yourself in the intriguing realm of daemon Threads with our Daemon Thread Java Challenge! 🤔💻 🔗 bit.ly/4dXq74N #JavaThreads #DaemonThread #JavaChallenge #CodingSkills

Warum das Extreme Java Camp? Ganz einfach! Hier erleben Sie über das gesamte Jahr Top-Trainer @heinzkabutz und viele spannende Camps rund um #Java. Neu in 2022 ist das Flexible Camp mit Zugang zu unserer exklusiven Lernplattform zum Thema #JavaThreads oder #DesignPatterns.

To Threadfinity and beyond?!🚀🤖 @Java Thread Programming: Can you create as many threads as you want? Today on @foojayio the next in @bazlur_rahman's useful series on #Javathreads . It's not a clear yes or no... Read more to find out: hubs.ly/H0_Nm7-0

Something went wrong.
Something went wrong.
United States Trends
- 1. Yamamoto 47.4K posts
- 2. #DWTS 43.8K posts
- 3. halsey 8,643 posts
- 4. Brewers 41.5K posts
- 5. Growth Path 1,644 posts
- 6. #FlyTogether 2,797 posts
- 7. #TexasHockey 3,385 posts
- 8. Young Republicans 74.5K posts
- 9. Kreider 1,262 posts
- 10. Ohtani 14.1K posts
- 11. Jared Butler N/A
- 12. #MakeOffer 11.2K posts
- 13. Domain For Sale 11.6K posts
- 14. #WWENXT 20K posts
- 15. Jarry N/A
- 16. Tokyo Narita N/A
- 17. Will Richard 2,701 posts
- 18. Haji Wright 1,246 posts
- 19. Robert 107K posts
- 20. Cuffem 2,395 posts