#preppindata search results

#PreppinData 2024: Week 34 - The Prep School Birthday Cakes part 3 Thank you @Datajedininja, @JennyMartinDS14 & @TomProwse1 学び ・true/falseは数値型(1/0)に変換できる ・結果的に修正は3か所だったが、なかなか数値が合わず時間がかかり苦労した… #Tableau PD2024_W34_20251122

05_hamah's tweet image. #PreppinData 2024: Week 34 - The Prep School Birthday Cakes part 3

Thank you @Datajedininja, @JennyMartinDS14 & @TomProwse1 

学び
・true/falseは数値型(1/0)に変換できる
・結果的に修正は3か所だったが、なかなか数値が合わず時間がかかり苦労した…

#Tableau 

PD2024_W34_20251122

Solved this week's #PreppinData using @enso_org - these challenges are helping us make the process easier.

jdunkerley's tweet image. Solved this week's #PreppinData using @enso_org - these challenges are helping us make the process easier.

#PreppinData Japan 宅配ピザチェーン 売れ筋のピザは? 小売りの現場の複雑さは想像しただけでオトロティー ピザデータでしたがチョコと焼き芋を食べながらのんびり行い、これから生地を捏ねて勉強会の後手作りピザを食べる予定です。 これはもはやうまうま会では? #週一Prep

Rieko_shinji's tweet image. #PreppinData Japan 宅配ピザチェーン 売れ筋のピザは?
小売りの現場の複雑さは想像しただけでオトロティー
ピザデータでしたがチョコと焼き芋を食べながらのんびり行い、これから生地を捏ねて勉強会の後手作りピザを食べる予定です。
これはもはやうまうま会では?
#週一Prep

#PreppinData#PDPJ)というのは「数値が合わない」時こそ学びが多いというのを数値が合わない度に実感するのです🥹

Rieko_shinji's tweet image. #PreppinData (#PDPJ)というのは「数値が合わない」時こそ学びが多いというのを数値が合わない度に実感するのです🥹

#PreppinData 2022: Week 8 - Pokémon Evolution Stats. I was told about the Pokémon-themed Preppin' Data challenge, so I'm giving it a try! I'm going with a Pikachu color theme. Aiming to become a Prep Master! @Datajedininja @JennyMartinDS14 @TomProwse1

nozopipi's tweet image. #PreppinData 2022: Week 8 - Pokémon Evolution Stats. I was told about the Pokémon-themed Preppin' Data challenge, so I'm giving it a try! I'm going with a Pikachu color theme. Aiming to become a Prep Master!
@Datajedininja @JennyMartinDS14 @TomProwse1

加工フローが伝わりやすいUIなのもTableau Prepの好きなところだなぁ🥺 #TableauPrepユーザー会 #Preppindata

marketer_momo's tweet image. 加工フローが伝わりやすいUIなのもTableau Prepの好きなところだなぁ🥺

#TableauPrepユーザー会
#Preppindata

#Tableau #PreppinData 2024: Week 46 - DataFam Europe Special This is my first time challenging Preppin' Data! Thanks @Datajedininja, @JennyMartinDS14 and @TomProwse1

_Chasoso's tweet image. #Tableau #PreppinData
2024: Week 46 - DataFam Europe Special

This is my first time challenging Preppin' Data!

Thanks @Datajedininja, @JennyMartinDS14 and @TomProwse1

My third #PreppinData : 2024 Week 3 My output data doesn't match the answer, so I checked by aggregating in Excel, but could the answer output file be wrong??🤔 (The total for "Business Class" is still using the values from before the class names were corrected?) I hope my flow…

crysta2023's tweet image. My third #PreppinData : 2024 Week 3
My output data doesn't match the answer, so I checked by aggregating in Excel, but could the answer output file be wrong??🤔 (The total for "Business Class" is still using the values from before the class names were corrected?) I hope my flow…

#PreppinData 2020 Week16. I learned you can do multiple pivots and use wildcards. It seems different from Desktop's pivot functionality...! thx #TableauPrepユーザー会 初心者コース thx @Datajedininja @JennyMartinDS14 @TomProwse1

nozopipi's tweet image. #PreppinData 2020 Week16. I learned you can do multiple pivots and use wildcards. It seems different from Desktop's pivot functionality...!
thx #TableauPrepユーザー会 初心者コース
thx @Datajedininja @JennyMartinDS14 @TomProwse1

#PreppinData 2024 Week7. I created data on how many times couples have spent Valentine's Day together. What a peaceful dataset... It came together pretty quickly🥰 thx #TableauPrepユーザー会 初心者コース thx @Datajedininja @JennyMartinDS14 @TomProwse1

nozopipi's tweet image. #PreppinData 2024 Week7. I created data on how many times couples have spent Valentine's Day together. What a peaceful dataset... It came together pretty quickly🥰
thx #TableauPrepユーザー会 初心者コース
thx @Datajedininja @JennyMartinDS14 @TomProwse1

#PreppinData 2024 Week7 Scaffolding ver. Tried the new row feature for the first time! I could have managed without it this time, but I want to remember it for future use. hx #TableauPrepユーザー会 初心者コース thx @Datajedininja @JennyMartinDS14 @TomProwse1

nozopipi's tweet image. #PreppinData 2024 Week7 Scaffolding ver. Tried the new row feature for the first time! I could have managed without it this time, but I want to remember it for future use.
hx #TableauPrepユーザー会 初心者コース
thx @Datajedininja @JennyMartinDS14 @TomProwse1

はじめての Preppin' Data。こんな感じでいいのかな? *Tableau Prepでデータ加工のトレーニングです。Week 1~5はイントロダクションかな? preppindata.com My first Preppin' Data challenge: 2024 Week 1 Thanks: @Datajedininja @JennyMartinDS14 @TomProwse1 #PreppinData

crysta2023's tweet image. はじめての Preppin' Data。こんな感じでいいのかな?
*Tableau Prepでデータ加工のトレーニングです。Week 1~5はイントロダクションかな?
preppindata.com
My first Preppin' Data challenge: 2024 Week 1
Thanks: @Datajedininja @JennyMartinDS14 @TomProwse1 
#PreppinData

January is a good time to get reacquainted with an old friend, and after neglecting #Tableau Prep Builder for lots of 2022 it was nice to say hello again. It's beginners month on #PreppinData so get involved - getting data into shape is WAY easier than jogging off excess turkey..

mrevileye's tweet image. January is a good time to get reacquainted with an old friend, and after neglecting #Tableau Prep Builder for lots of 2022 it was nice to say hello again. It's beginners month on #PreppinData so get involved - getting data into shape is WAY easier than jogging off excess turkey..

#PreppinData Practice Japan #007 #TableauPrepユーザー会 の自作問題に挑戦part2。めっちゃ実務で出てくる集計パターンで悶絶。 勉強会でシェアしたら、「CASE文+計算式の組合せ、できるんですね!」となり、共有って大事だなと再認識しました。 Thanks @TableauPrepJp Japan Preppin Data Fam

antipop1's tweet image. #PreppinData Practice Japan #007

#TableauPrepユーザー会 の自作問題に挑戦part2。めっちゃ実務で出てくる集計パターンで悶絶。
勉強会でシェアしたら、「CASE文+計算式の組合せ、できるんですね!」となり、共有って大事だなと再認識しました。

Thanks @TableauPrepJp 

Japan Preppin Data Fam
antipop1's tweet image. #PreppinData Practice Japan #007

#TableauPrepユーザー会 の自作問題に挑戦part2。めっちゃ実務で出てくる集計パターンで悶絶。
勉強会でシェアしたら、「CASE文+計算式の組合せ、できるんですね!」となり、共有って大事だなと再認識しました。

Thanks @TableauPrepJp 

Japan Preppin Data Fam
antipop1's tweet image. #PreppinData Practice Japan #007

#TableauPrepユーザー会 の自作問題に挑戦part2。めっちゃ実務で出てくる集計パターンで悶絶。
勉強会でシェアしたら、「CASE文+計算式の組合せ、できるんですね!」となり、共有って大事だなと再認識しました。

Thanks @TableauPrepJp 

Japan Preppin Data Fam

Back to solving #PreppinData with @enso_org. Following a lot of work from the team, we are getting really close to our release. Solved week 21 challenge. All done using our newest nightly build (github.com/enso-org/enso/…).

jdunkerley's tweet image. Back to solving #PreppinData with @enso_org. Following a lot of work from the team, we are getting really close to our release. Solved week 21 challenge. 

All done using our newest nightly build (github.com/enso-org/enso/…).

#PreppinData Practice Japan #005 Prep筋がウズウズしてきたので、ユーザー会の自作問題にチャレンジ!現実の勤怠系データ処理は色々ありがちですが、問題は解きやすくアレンジされてました。 Thanks!! @TableauPrepJp Japan Preppin Data Fam #TableauPrepユーザー会 #週1Prep #prep1stepclub

antipop1's tweet image. #PreppinData Practice Japan #005

Prep筋がウズウズしてきたので、ユーザー会の自作問題にチャレンジ!現実の勤怠系データ処理は色々ありがちですが、問題は解きやすくアレンジされてました。

Thanks!! @TableauPrepJp 

Japan Preppin Data Fam
#TableauPrepユーザー会 #週1Prep #prep1stepclub
antipop1's tweet image. #PreppinData Practice Japan #005

Prep筋がウズウズしてきたので、ユーザー会の自作問題にチャレンジ!現実の勤怠系データ処理は色々ありがちですが、問題は解きやすくアレンジされてました。

Thanks!! @TableauPrepJp 

Japan Preppin Data Fam
#TableauPrepユーザー会 #週1Prep #prep1stepclub
antipop1's tweet image. #PreppinData Practice Japan #005

Prep筋がウズウズしてきたので、ユーザー会の自作問題にチャレンジ!現実の勤怠系データ処理は色々ありがちですが、問題は解きやすくアレンジされてました。

Thanks!! @TableauPrepJp 

Japan Preppin Data Fam
#TableauPrepユーザー会 #週1Prep #prep1stepclub
antipop1's tweet image. #PreppinData Practice Japan #005

Prep筋がウズウズしてきたので、ユーザー会の自作問題にチャレンジ!現実の勤怠系データ処理は色々ありがちですが、問題は解きやすくアレンジされてました。

Thanks!! @TableauPrepJp 

Japan Preppin Data Fam
#TableauPrepユーザー会 #週1Prep #prep1stepclub

#PreppinData 2024: Week 35 Thank you @Datajedininja,@JennyMartinDS14,@TomProwse1 Solutionを見ながらやっと作れました、、下を埋める機能に感動😆使わずに実装できるのか #Tableau #TableauPrep

wagashimach's tweet image. #PreppinData 2024: Week 35
Thank you
@Datajedininja,@JennyMartinDS14,@TomProwse1 
Solutionを見ながらやっと作れました、、下を埋める機能に感動😆使わずに実装できるのか
  #Tableau  #TableauPrep

I completed 71% of the 52 #PreppinData challenges in 2023 (🔼428% vs. 2022). A special thanks to @JennyMartinDS14, @Datajedininja, @TomProwse1, other challenge creators, and @rosariogaunag & other #DataFam who share their solutions with the community. 🔗tabsoft.co/3H26JEv

ItsMehras's tweet image. I completed 71% of the 52 #PreppinData challenges in 2023 (🔼428% vs. 2022). A special thanks to @JennyMartinDS14, @Datajedininja, @TomProwse1, other challenge creators, and @rosariogaunag & other #DataFam who share their solutions with the community. 🔗tabsoft.co/3H26JEv

#PreppinData 2024: Week 34 - The Prep School Birthday Cakes part 3 Thank you @Datajedininja, @JennyMartinDS14 & @TomProwse1 学び ・true/falseは数値型(1/0)に変換できる ・結果的に修正は3か所だったが、なかなか数値が合わず時間がかかり苦労した… #Tableau PD2024_W34_20251122

05_hamah's tweet image. #PreppinData 2024: Week 34 - The Prep School Birthday Cakes part 3

Thank you @Datajedininja, @JennyMartinDS14 & @TomProwse1 

学び
・true/falseは数値型(1/0)に変換できる
・結果的に修正は3か所だったが、なかなか数値が合わず時間がかかり苦労した…

#Tableau 

PD2024_W34_20251122

#PreppinData 2024: Week 35 Thank you @Datajedininja,@JennyMartinDS14,@TomProwse1 Solutionを見ながらやっと作れました、、下を埋める機能に感動😆使わずに実装できるのか #Tableau #TableauPrep

wagashimach's tweet image. #PreppinData 2024: Week 35
Thank you
@Datajedininja,@JennyMartinDS14,@TomProwse1 
Solutionを見ながらやっと作れました、、下を埋める機能に感動😆使わずに実装できるのか
  #Tableau  #TableauPrep

#PreppinData 2024: Week 33 - The Prep School Birthday Cakes part 2 Thank you @Datajedininja, @JennyMartinDS14 & @TomProwse1 学び ・フィルダウンの機能を使わずに前の行の値を入れる(W31の復習) ・結合時に日付の範囲を指定して絞り込む(W30の復習) #Tableau PD2024_W33_20251115

05_hamah's tweet image. #PreppinData 2024: Week 33 - The Prep School Birthday Cakes part 2

Thank you @Datajedininja, @JennyMartinDS14 & @TomProwse1 

学び
・フィルダウンの機能を使わずに前の行の値を入れる(W31の復習)
・結合時に日付の範囲を指定して絞り込む(W30の復習)

#Tableau 

PD2024_W33_20251115

#PreppinData 2024: Week 32 - Pokémon Card Organising Thank you @Datajedininja, @JennyMartinDS14 & @TomProwse1 学び ・値の分割で最後のフィールドの指定は「-1」 ・ユニオンで列をマージすると操作履歴が残らないので事前に列名変更する方がメンテしやすい #Tableau PD2024_W32_20251108

05_hamah's tweet image. #PreppinData 2024: Week 32 - Pokémon Card Organising

Thank you @Datajedininja, @JennyMartinDS14 & @TomProwse1 

学び
・値の分割で最後のフィールドの指定は「-1」
・ユニオンで列をマージすると操作履歴が残らないので事前に列名変更する方がメンテしやすい

#Tableau 

PD2024_W32_20251108

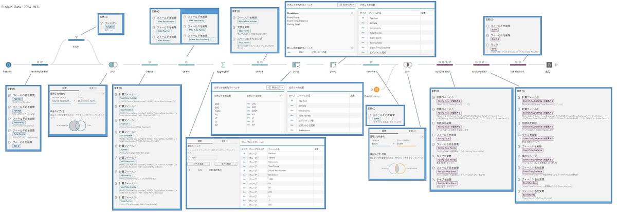
#PreppinData 2024: Week 31 - Olympics Special Thank you @Datajedininja, @JennyMartinDS14 & @TomProwse1 学び ・Prep 2023.3 でフィルダウンの機能が追加 ・フィルダウンの機能を使わずに、前の行の値を入れることも可能 (参考) community.tableau.com/s/question/0D5… #Tableau PD2024_W31_20251101

05_hamah's tweet image. #PreppinData 2024: Week 31 - Olympics Special

Thank you @Datajedininja, @JennyMartinDS14 & @TomProwse1 

学び
・Prep 2023.3 でフィルダウンの機能が追加
・フィルダウンの機能を使わずに、前の行の値を入れることも可能
(参考)
community.tableau.com/s/question/0D5…

#Tableau 

PD2024_W31_20251101

#PreppinData 2024: Week 30 - International Football Special Thank you @Datajedininja, @JennyMartinDS14 & @TomProwse1 学び ・正規表現REGEXP_EXTRACTの使い方 ・結合条件に上限と下限を指定してデータを絞り込む考え方 #Tableau PD2024_W30_20251025

05_hamah's tweet image. #PreppinData 2024: Week 30 - International Football Special

Thank you @Datajedininja, @JennyMartinDS14 & @TomProwse1 

学び
・正規表現REGEXP_EXTRACTの使い方
・結合条件に上限と下限を指定してデータを絞り込む考え方

#Tableau 

PD2024_W30_20251025

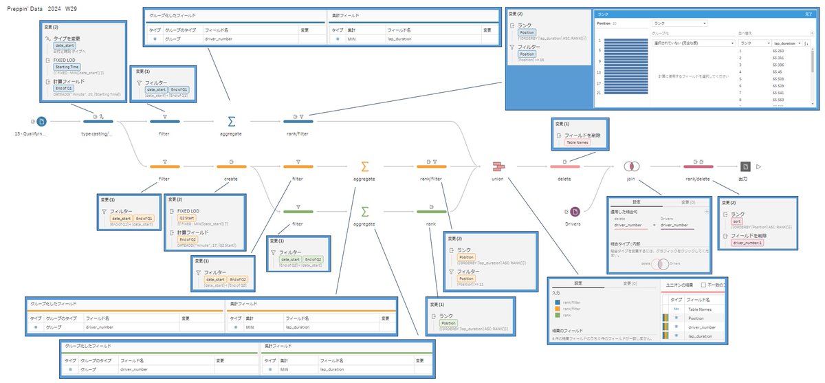
#PreppinData 2024: Week 29 - Formula 1 Qualifying Special Thank you @Datajedininja, @JennyMartinDS14 & @TomProwse1 学び ・フィルターで時間やランクを絞り込む考え方 ・出力順のソートはランクを使って並び替えることができる(2024W8でも学んだこと…) #Tableau PD2024_W29_20251018

05_hamah's tweet image. #PreppinData 2024: Week 29 - Formula 1 Qualifying Special

Thank you @Datajedininja, @JennyMartinDS14 & @TomProwse1 

学び
・フィルターで時間やランクを絞り込む考え方
・出力順のソートはランクを使って並び替えることができる(2024W8でも学んだこと…)

#Tableau 

PD2024_W29_20251018

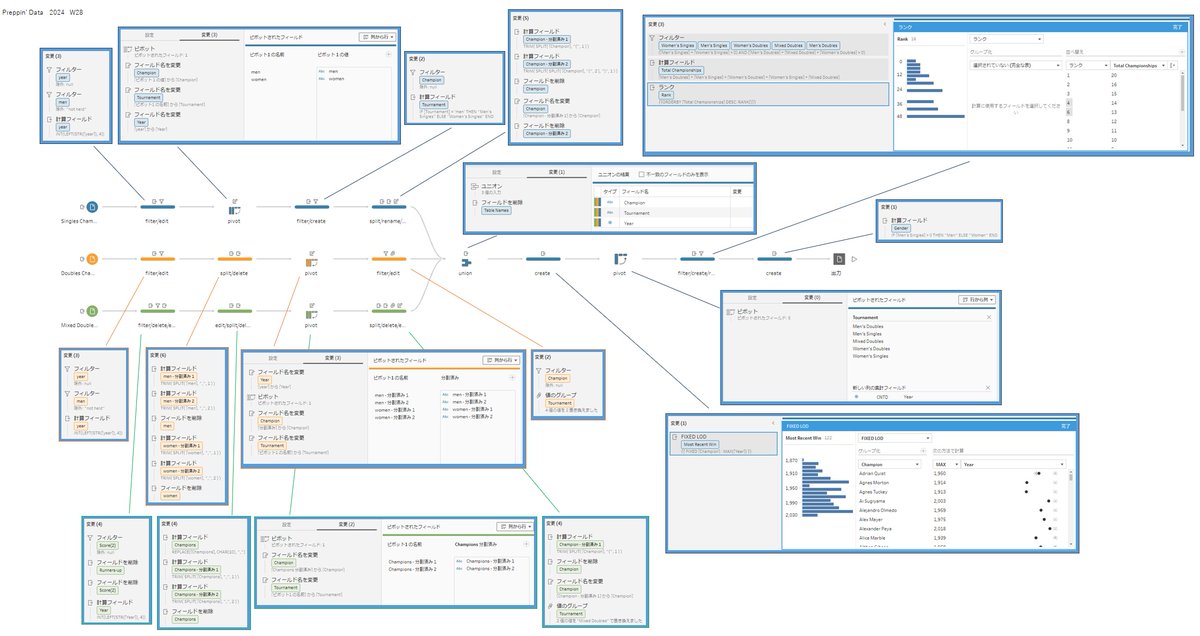
#PreppinData 2024: Week 28 - Wimbledon Special Thank you @Datajedininja, @JennyMartinDS14 & @TomProwse1 学び ・ピボットのフィールド名の変更は、ピボットの結果を操作すると残る(ピボット指定時は残らない) ・改行データの分割は改行コードの置換が必要 #Tableau PD2024_W28_20251011

05_hamah's tweet image. #PreppinData 2024: Week 28 - Wimbledon Special

Thank you @Datajedininja, @JennyMartinDS14 & @TomProwse1 

学び
・ピボットのフィールド名の変更は、ピボットの結果を操作すると残る(ピボット指定時は残らない)
・改行データの分割は改行コードの置換が必要

#Tableau 

PD2024_W28_20251011

#PreppinData 2024: Week 27 - Tour de France special Thank you @Datajedininja, @JennyMartinDS14 & @TomProwse1 学び ・結合キーとなる項目が数値のみの場合、文字列型から数値型へ変換しておくと、スペース有無や全半角混在などの結合ミスを防ぐことができる #Tableau PD2024_W27_20251004

05_hamah's tweet image. #PreppinData 2024: Week 27 - Tour de France special

Thank you @Datajedininja, @JennyMartinDS14 & @TomProwse1 

学び
・結合キーとなる項目が数値のみの場合、文字列型から数値型へ変換しておくと、スペース有無や全半角混在などの結合ミスを防ぐことができる

#Tableau 

PD2024_W27_20251004

#PreppinData 2024: Week 26 - SuperBytes Customer Complaints Part 2 Thank you @Datajedininja, @JennyMartinDS14 & @TomProwse1 学び ・フィルターの条件式にパラメーターを使うことで出力内容を切り替えできる ・出力のファイル名にパラメータを利用できる #Tableau PD2024_W26_20250927

05_hamah's tweet image. #PreppinData 2024: Week 26 - SuperBytes Customer Complaints Part 2

Thank you @Datajedininja, @JennyMartinDS14 & @TomProwse1 

学び
・フィルターの条件式にパラメーターを使うことで出力内容を切り替えできる
・出力のファイル名にパラメータを利用できる

#Tableau 

PD2024_W26_20250927

#PreppinData 2024: Week 25 - SuperBytes Customer Complaints Thank you @Datajedininja, @JennyMartinDS14 & @TomProwse1 学び ・インプットの年月日の並びは、インプットをCSV形式のデータにすることで正しく読み込むことができる note.com/tableauprep_us… #Tableau PD2024_W25_20250920

05_hamah's tweet image. #PreppinData 2024: Week 25 - SuperBytes Customer Complaints

Thank you @Datajedininja, @JennyMartinDS14 & @TomProwse1 

学び
・インプットの年月日の並びは、インプットをCSV形式のデータにすることで正しく読み込むことができる
note.com/tableauprep_us…

#Tableau 

PD2024_W25_20250920

#PreppinData 2024: Week 24 - SuperBytes Salaries Part 2 Thank you @Datajedininja, @JennyMartinDS14 & @TomProwse1 学び ・集計で「グループ化したフィールド」に日付型の項目を設定すると、週の開始ごとや年ごと等のレベルを指定してグループ化できる #Tableau PD2024_W24_20250913

05_hamah's tweet image. #PreppinData 2024: Week 24 - SuperBytes Salaries Part 2

Thank you @Datajedininja, @JennyMartinDS14 & @TomProwse1 

学び
・集計で「グループ化したフィールド」に日付型の項目を設定すると、週の開始ごとや年ごと等のレベルを指定してグループ化できる

#Tableau 

PD2024_W24_20250913

#PreppinData 2024: Week 23 - SuperBytes Salaries Thank you @Datajedininja, @JennyMartinDS14 & @TomProwse1 学び ・「保持するフィールド」の機能で、選択したフィールドだけ残すことができる ・PROPERで、単語の先頭を大文字に、そのほかを小文字にできる #Tableau PD2024_W23_20250906

05_hamah's tweet image. #PreppinData 2024: Week 23 - SuperBytes Salaries

Thank you @Datajedininja, @JennyMartinDS14 & @TomProwse1 

学び
・「保持するフィールド」の機能で、選択したフィールドだけ残すことができる
・PROPERで、単語の先頭を大文字に、そのほかを小文字にできる

#Tableau 

PD2024_W23_20250906

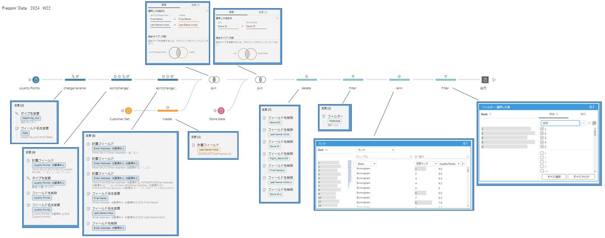
#PreppinData 2024: Week 22 - Top 5 Loyal Customers Thank you @Datajedininja, @JennyMartinDS14 & @TomProwse1 学び ・数値のみの抽出は「値の分割 > 自動分割」の機能で対応可能 ・ランクで同一値の順位を飛ばさないようにするには「密度ランク」を指定 #Tableau PD2024_W22_20250830

05_hamah's tweet image. #PreppinData 2024: Week 22 - Top 5 Loyal Customers

Thank you @Datajedininja, @JennyMartinDS14 & @TomProwse1 

学び
・数値のみの抽出は「値の分割 > 自動分割」の機能で対応可能
・ランクで同一値の順位を飛ばさないようにするには「密度ランク」を指定

#Tableau 

PD2024_W22_20250830

#PreppinData 2024: Week 21 - Loyalty Points Percentages Thank you @Datajedininja, @JennyMartinDS14 & @TomProwse1 学び ・行から列に分けて集計するため、先にグループ化で集計すると効率的 ・割合の計算では、計算用の合計フィールドを作成する #Tableau PD2024_W21_20250823

05_hamah's tweet image. #PreppinData 2024: Week 21 - Loyalty Points Percentages

Thank you @Datajedininja, @JennyMartinDS14 & @TomProwse1 

学び
・行から列に分けて集計するため、先にグループ化で集計すると効率的
・割合の計算では、計算用の合計フィールドを作成する

#Tableau 

PD2024_W21_20250823

#PreppinData 2024: Week 20 - SuperBytes Customer Data Thank you @Datajedininja, @JennyMartinDS14 & @TomProwse1 学び ・1テーブルで2フィールドをまとめるのは「ピボット」、複数テーブルで2フィールドを結合するのは「マージ」で、それぞれ動きが異なる #Tableau PD2024_W20_20250816

05_hamah's tweet image. #PreppinData 2024: Week 20 - SuperBytes Customer Data

Thank you @Datajedininja, @JennyMartinDS14 & @TomProwse1 

学び
・1テーブルで2フィールドをまとめるのは「ピボット」、複数テーブルで2フィールドを結合するのは「マージ」で、それぞれ動きが異なる

#Tableau 

PD2024_W20_20250816

なんとなくPrep心が出てポチポチやった②おわり #PreppinData

nozopipi's tweet image. なんとなくPrep心が出てポチポチやった②おわり
#PreppinData
nozopipi's tweet image. なんとなくPrep心が出てポチポチやった②おわり
#PreppinData
nozopipi's tweet image. なんとなくPrep心が出てポチポチやった②おわり
#PreppinData
nozopipi's tweet image. なんとなくPrep心が出てポチポチやった②おわり
#PreppinData

なんとなくPrep心が出てポチポチやった #PreppinData

nozopipi's tweet image. なんとなくPrep心が出てポチポチやった
#PreppinData
nozopipi's tweet image. なんとなくPrep心が出てポチポチやった
#PreppinData
nozopipi's tweet image. なんとなくPrep心が出てポチポチやった
#PreppinData
nozopipi's tweet image. なんとなくPrep心が出てポチポチやった
#PreppinData

#PreppinData 2024: Week 19 - SuperBytes Sales and Profits Thank you @Datajedininja, @JennyMartinDS14 & @TomProwse1 学び ・金額に単位が入っている場合は複製して、一方は数値のみ、もう一方は単位の文字列のみに分けて、数値と単位で金額を整理する考え方 #Tableau PD2024_W19_20250809

05_hamah's tweet image. #PreppinData 2024: Week 19 - SuperBytes Sales and Profits

Thank you @Datajedininja, @JennyMartinDS14 & @TomProwse1 

学び
・金額に単位が入っている場合は複製して、一方は数値のみ、もう一方は単位の文字列のみに分けて、数値と単位で金額を整理する考え方

#Tableau 

PD2024_W19_20250809

#PreppinData 2024: Week 18 - San Diego Zoo TC24 Special Thank you @Datajedininja, @JennyMartinDS14 & @TomProwse1 学び ・ユニオンで、不一致のフィールドを選択してマージできる ・ピボットで、検索を使用して複数のフィールドを一括指定することができる #Tableau PD2024_W18_20250802

05_hamah's tweet image. #PreppinData 2024: Week 18 - San Diego Zoo TC24 Special

Thank you @Datajedininja, @JennyMartinDS14 & @TomProwse1 

学び
・ユニオンで、不一致のフィールドを選択してマージできる
・ピボットで、検索を使用して複数のフィールドを一括指定することができる

#Tableau 

PD2024_W18_20250802

#PreppinData 2024: Week 34 - The Prep School Birthday Cakes part 3 Thank you @Datajedininja, @JennyMartinDS14 & @TomProwse1 学び ・true/falseは数値型(1/0)に変換できる ・結果的に修正は3か所だったが、なかなか数値が合わず時間がかかり苦労した… #Tableau PD2024_W34_20251122

05_hamah's tweet image. #PreppinData 2024: Week 34 - The Prep School Birthday Cakes part 3

Thank you @Datajedininja, @JennyMartinDS14 & @TomProwse1 

学び
・true/falseは数値型(1/0)に変換できる
・結果的に修正は3か所だったが、なかなか数値が合わず時間がかかり苦労した…

#Tableau 

PD2024_W34_20251122

#Tableau #PreppinData 2024: Week 46 - DataFam Europe Special This is my first time challenging Preppin' Data! Thanks @Datajedininja, @JennyMartinDS14 and @TomProwse1

_Chasoso's tweet image. #Tableau #PreppinData
2024: Week 46 - DataFam Europe Special

This is my first time challenging Preppin' Data!

Thanks @Datajedininja, @JennyMartinDS14 and @TomProwse1

加工フローが伝わりやすいUIなのもTableau Prepの好きなところだなぁ🥺 #TableauPrepユーザー会 #Preppindata

marketer_momo's tweet image. 加工フローが伝わりやすいUIなのもTableau Prepの好きなところだなぁ🥺

#TableauPrepユーザー会
#Preppindata

#PreppinData Japan 宅配ピザチェーン 売れ筋のピザは? 小売りの現場の複雑さは想像しただけでオトロティー ピザデータでしたがチョコと焼き芋を食べながらのんびり行い、これから生地を捏ねて勉強会の後手作りピザを食べる予定です。 これはもはやうまうま会では? #週一Prep

Rieko_shinji's tweet image. #PreppinData Japan 宅配ピザチェーン 売れ筋のピザは?
小売りの現場の複雑さは想像しただけでオトロティー
ピザデータでしたがチョコと焼き芋を食べながらのんびり行い、これから生地を捏ねて勉強会の後手作りピザを食べる予定です。
これはもはやうまうま会では?
#週一Prep

#PreppinData#PDPJ)というのは「数値が合わない」時こそ学びが多いというのを数値が合わない度に実感するのです🥹

Rieko_shinji's tweet image. #PreppinData (#PDPJ)というのは「数値が合わない」時こそ学びが多いというのを数値が合わない度に実感するのです🥹

#PreppinData 2022: Week 8 - Pokémon Evolution Stats. I was told about the Pokémon-themed Preppin' Data challenge, so I'm giving it a try! I'm going with a Pikachu color theme. Aiming to become a Prep Master! @Datajedininja @JennyMartinDS14 @TomProwse1

nozopipi's tweet image. #PreppinData 2022: Week 8 - Pokémon Evolution Stats. I was told about the Pokémon-themed Preppin' Data challenge, so I'm giving it a try! I'm going with a Pikachu color theme. Aiming to become a Prep Master!
@Datajedininja @JennyMartinDS14 @TomProwse1

Solved this week's #PreppinData using @enso_org - these challenges are helping us make the process easier.

jdunkerley's tweet image. Solved this week's #PreppinData using @enso_org - these challenges are helping us make the process easier.

My third #PreppinData : 2024 Week 3 My output data doesn't match the answer, so I checked by aggregating in Excel, but could the answer output file be wrong??🤔 (The total for "Business Class" is still using the values from before the class names were corrected?) I hope my flow…

crysta2023's tweet image. My third #PreppinData : 2024 Week 3
My output data doesn't match the answer, so I checked by aggregating in Excel, but could the answer output file be wrong??🤔 (The total for "Business Class" is still using the values from before the class names were corrected?) I hope my flow…

2023: Week 1 The Data Source Bank Here's my first #PreppinData. Thanks! @JennyMartinDS14 @Datajedininja @TomProwse1

tableau_nisan's tweet image. 2023: Week 1 The Data Source Bank 
Here's my first #PreppinData. 

Thanks! 
@JennyMartinDS14
@Datajedininja
@TomProwse1

#PreppinData 2020 Week16. I learned you can do multiple pivots and use wildcards. It seems different from Desktop's pivot functionality...! thx #TableauPrepユーザー会 初心者コース thx @Datajedininja @JennyMartinDS14 @TomProwse1

nozopipi's tweet image. #PreppinData 2020 Week16. I learned you can do multiple pivots and use wildcards. It seems different from Desktop's pivot functionality...!
thx #TableauPrepユーザー会 初心者コース
thx @Datajedininja @JennyMartinDS14 @TomProwse1

#PreppinData 2024 Week7. I created data on how many times couples have spent Valentine's Day together. What a peaceful dataset... It came together pretty quickly🥰 thx #TableauPrepユーザー会 初心者コース thx @Datajedininja @JennyMartinDS14 @TomProwse1

nozopipi's tweet image. #PreppinData 2024 Week7. I created data on how many times couples have spent Valentine's Day together. What a peaceful dataset... It came together pretty quickly🥰
thx #TableauPrepユーザー会 初心者コース
thx @Datajedininja @JennyMartinDS14 @TomProwse1

#PreppinData 2023Week1 PreppinDataも少しずつ始めたいと思います。 Prepはなんとなくでしか触っていないので、まずは2023W1〜W4のビギナー週から、こつこつと始めたいと思います。 改めてPrepの機能を全然理解していないことを認識しました。無知の知ですね。 #1日1Tableau

toshityu's tweet image. #PreppinData 2023Week1
PreppinDataも少しずつ始めたいと思います。
Prepはなんとなくでしか触っていないので、まずは2023W1〜W4のビギナー週から、こつこつと始めたいと思います。
改めてPrepの機能を全然理解していないことを認識しました。無知の知ですね。
#1日1Tableau

2023: Week 3 - Targets for DSB I did it! I used it for pivots. #PreppinData. Thanks! @JennyMartinDS14 @Datajedininja @TomProwse1

tableau_nisan's tweet image. 2023: Week 3 - Targets for DSB
I did it! I used it for pivots. #PreppinData.  

Thanks!
@JennyMartinDS14
@Datajedininja
@TomProwse1

はじめての Preppin' Data。こんな感じでいいのかな? *Tableau Prepでデータ加工のトレーニングです。Week 1~5はイントロダクションかな? preppindata.com My first Preppin' Data challenge: 2024 Week 1 Thanks: @Datajedininja @JennyMartinDS14 @TomProwse1 #PreppinData

crysta2023's tweet image. はじめての Preppin' Data。こんな感じでいいのかな?
*Tableau Prepでデータ加工のトレーニングです。Week 1~5はイントロダクションかな?
preppindata.com
My first Preppin' Data challenge: 2024 Week 1
Thanks: @Datajedininja @JennyMartinDS14 @TomProwse1 
#PreppinData

#PreppinData 2024 Week7 Scaffolding ver. Tried the new row feature for the first time! I could have managed without it this time, but I want to remember it for future use. hx #TableauPrepユーザー会 初心者コース thx @Datajedininja @JennyMartinDS14 @TomProwse1

nozopipi's tweet image. #PreppinData 2024 Week7 Scaffolding ver. Tried the new row feature for the first time! I could have managed without it this time, but I want to remember it for future use.
hx #TableauPrepユーザー会 初心者コース
thx @Datajedininja @JennyMartinDS14 @TomProwse1

作業時間の短縮👏👏 TableauPrepのいい事例ですね🥺 #TableauPrepユーザー会 #TableauPrep #Preppindata

marketer_momo's tweet image. 作業時間の短縮👏👏
TableauPrepのいい事例ですね🥺

#TableauPrepユーザー会
#TableauPrep
#Preppindata

#PreppinData Practice Japan #005 Prep筋がウズウズしてきたので、ユーザー会の自作問題にチャレンジ!現実の勤怠系データ処理は色々ありがちですが、問題は解きやすくアレンジされてました。 Thanks!! @TableauPrepJp Japan Preppin Data Fam #TableauPrepユーザー会 #週1Prep #prep1stepclub

antipop1's tweet image. #PreppinData Practice Japan #005

Prep筋がウズウズしてきたので、ユーザー会の自作問題にチャレンジ!現実の勤怠系データ処理は色々ありがちですが、問題は解きやすくアレンジされてました。

Thanks!! @TableauPrepJp 

Japan Preppin Data Fam
#TableauPrepユーザー会 #週1Prep #prep1stepclub
antipop1's tweet image. #PreppinData Practice Japan #005

Prep筋がウズウズしてきたので、ユーザー会の自作問題にチャレンジ!現実の勤怠系データ処理は色々ありがちですが、問題は解きやすくアレンジされてました。

Thanks!! @TableauPrepJp 

Japan Preppin Data Fam
#TableauPrepユーザー会 #週1Prep #prep1stepclub
antipop1's tweet image. #PreppinData Practice Japan #005

Prep筋がウズウズしてきたので、ユーザー会の自作問題にチャレンジ!現実の勤怠系データ処理は色々ありがちですが、問題は解きやすくアレンジされてました。

Thanks!! @TableauPrepJp 

Japan Preppin Data Fam
#TableauPrepユーザー会 #週1Prep #prep1stepclub
antipop1's tweet image. #PreppinData Practice Japan #005

Prep筋がウズウズしてきたので、ユーザー会の自作問題にチャレンジ!現実の勤怠系データ処理は色々ありがちですが、問題は解きやすくアレンジされてました。

Thanks!! @TableauPrepJp 

Japan Preppin Data Fam
#TableauPrepユーザー会 #週1Prep #prep1stepclub

#PreppinData 2024 Week 50 my solution. Better calc. & aggregation than PIVOT. Functions used: Filter /IIF() /ROUND() /ABS() /{PARTITION} /{ORDERBY} /RANK() @Datajedininja @JennyMartinDS14 @TomProwse1 Link Tableau Forum: tabsoft.co/4iFT1Jh

hiroakimo_tw's tweet image. #PreppinData 2024 Week 50 my solution.  Better calc. & aggregation than PIVOT.  Functions used:
Filter /IIF() /ROUND() /ABS() /{PARTITION} /{ORDERBY} /RANK()
@Datajedininja
@JennyMartinDS14
@TomProwse1
Link Tableau Forum: tabsoft.co/4iFT1Jh

#PreppinData 2024 Week 52 my solution. I haven't be able to seen your output. I sorted by the last rating of ID, if naughty and nice are equal. Thanks. @Datajedininja @JennyMartinDS14 @TomProwse1 Link Tableau Forum: tabsoft.co/4gxityY

hiroakimo_tw's tweet image. #PreppinData 2024 Week 52 my solution.  I haven't be able to seen your output. I sorted by the last rating of ID, if naughty and nice are equal.  Thanks.
@Datajedininja
@JennyMartinDS14
@TomProwse1
Link Tableau Forum: tabsoft.co/4gxityY

Loading...

Something went wrong.


Something went wrong.


United States Trends