#tailwindcss kết quả tìm kiếm
Here are 4, consistent contrast (WCAG) individual Color Ramps and Data Visualization scales based on the beautiful #MindfulPalettes no. 110 color palette that I've shared earlier today. #Tailwind #TailwindCSS #ColorPalette

Just started learning Tailwind CSS, and it’s a game changer! ✅ Quick setup via CDN ✅ Utility classes for styling ✅ Flex & Grid for layouts ✅ Responsive design made easy Excited to build beautiful, responsive sites faster! #TailwindCSS #WebDev #100DaysOfCode

Day 52/90 with @leapschoolafric Diving into Tailwind CSS. Utility-first styling changes everything — build fast, stay consistent, and design directly in your markup. It’s not just less CSS, it’s smarter CSS. #90DaysOfCode #TailwindCSS #Frontend #mytechjourney #leapschoolstory
I started learning tailwindcss tonight. What advice can i get from devs that has gone past this level? #webdev #tailwindcss

🎨 Tailwind Hover + Scale ✅ Interactive ✅ Smooth animations ✅ Modern UX #TailwindCSS #UIDesign #Frontend

I was assigned to build the frontend of a project during my internship at Telnet Nigeria Using Next.js, TypeScript, and TailwindCSS — a great opportunity to learn, contribute, and apply technology to real-world challenges. #NextJS #TypeScript #TailwindCSS #WebDevelopment

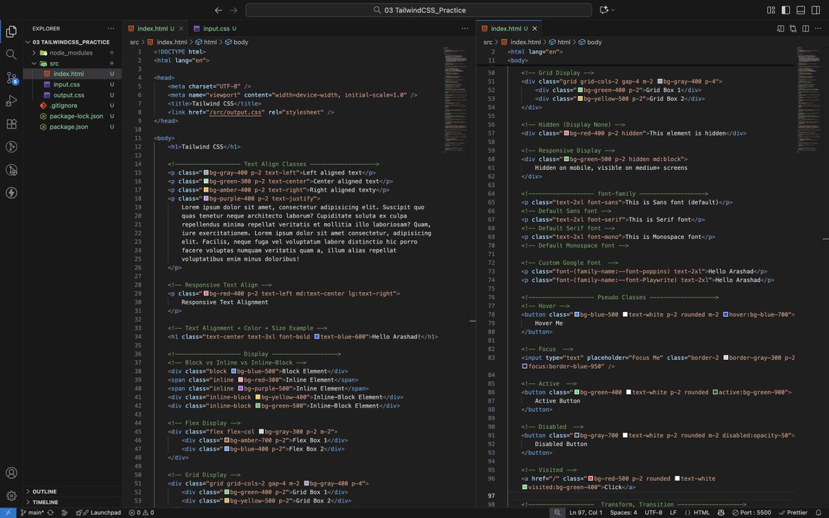
Day 147 of #200DaysOfCode Learning #TailwindCSS ✅ Hover Effects, Text Align, Display, Font-family, Units ✅ Pseudo Classes, Transform, Transition, Animation ✅ Shortcuts, Position Classes ✅ Media Queries & Responsive Design #TailwindCSS #FrontEnd #CSS #WebDev #WebDevelopment


Hey developers, I’m stepping up with Tailwind CSS—drop your best free YouTube tutorials or docs for beginners! Also, let’s connect if you’re into web dev—we can learn & build together! 🤝👨🏻💻 #TailwindCSS #Web3 #WebDevelopment

Building a SaaS product? Here are 9 of the best SaaS landing page templates in 2025, clean, fast, and responsive. Including: ✅ Tailwind CSS ✅ 35+ homepage layouts ✅ GSAP animations #SaaS #webdesign #TailwindCSS #startups

アプリのUI部分ができてきたー! Next.js、Tailwind CSS、慣れなさすぎてAIと会話すること1週間。 claudeが古風なNext.js、reactを使ってたのが途中でわかって、変えてたから時間かかったけど 勉強にはなったから結果オーライ。 #Nextjs #tailwindcss #アプリ開発 #勉強中

🚀 Just built an AI Landing Page App from scratch! 🧠 Tech Stack: React + Vite + Tailwind CSS + OpenRouter API 💡 Features: • Input prompt → AI response ⚡ • Dark/Light mode 🌗 • Copy button 📋 • Toast notifications 🔔 • Mobile responsive 📱 #ReactJS #TailwindCSS #AIApp




adding this for clarity -- tailwind css tip #buildinpublic #WebDevelopment #tailwindcss

tailwind css tip instead of repeating interactive states like this #buildinpublic #WebDevelopment #tailwindcss

Day 52/90 with @leapschoolafric Diving into Tailwind CSS. Utility-first styling changes everything — build fast, stay consistent, and design directly in your markup. It’s not just less CSS, it’s smarter CSS. #90DaysOfCode #TailwindCSS #Frontend #mytechjourney #leapschoolstory
Today I started learning Next.js ⚡ and Tailwind CSS 🎨 Super excited to build fast, beautiful, and dynamic web apps with these powerful tools 💻 Can’t wait to turn ideas into reality! 🔥 #NextJS #TailwindCSS #WebDevelopment #MERN #Frontend #100DaysOfCode #JavaScript

Day 12: Till now 6+ hrs deep into React & Tailwind. Time to switch gears . DSA grind starts (finally 😅). If I’m still up past midnight, then React js firse start karenge😴 #100DaysOfCode continues #ReactJS #TailwindCSS #DSA

Day 147 of #200DaysOfCode Learning #TailwindCSS ✅ Hover Effects, Text Align, Display, Font-family, Units ✅ Pseudo Classes, Transform, Transition, Animation ✅ Shortcuts, Position Classes ✅ Media Queries & Responsive Design #TailwindCSS #FrontEnd #CSS #WebDev #WebDevelopment


🎨 Tailwind JIT Write any class instantly 👇 ✅ Instant builds ✅ Arbitrary values ✅ Dev-friendly #TailwindCSS #Frontend #UIDesign

Hey everyone! I’m Harsh Awalegaonkar, an aspiring Frontend Developer passionate about building clean, responsive web apps with React, Next.js, Tailwind & Recoil. 💻 Portfolio → lnkd.in/djfy2Thu Always learning & building — let’s connect! #Frontend #ReactJS #TailwindCss

10記事目投稿👀 CSSだけで、3Dを実現してみました📕 #ブログ初心者 #ブログ仲間と繋がりたい #TailwindCSS #CSS #3dart kotukotu-stack-log.com/article/create…
💻 Just sat 7 hours straight building this website: infinite-studiox.vercel.app Built with React.js, Tailwind CSS, integrated Formspree for bookings. Would love everyones feedback, what should I improve?👀 @Harish_52 #WebDev #ReactJS #TailwindCSS #Startup




As promised by me i will giveaway 10% of my payouts to community So i am organising a hackathon to rewamp the Ui for my agency website @InfiniteStudioX Prizes x one month premium to 2 winners Deadline 72h If it is too good i might put your website as the main for my agency…
🎨 Tailwind Custom Colors Add in tailwind.config.js 👇 ✅ Brand consistency ✅ Easier theming #TailwindCSS #UIDesign #Frontend

🚀 Started working on a complex dashboard built entirely with Tailwind CSS. It’s been both fun and challenging — managing layouts, responsiveness & clean structure with just utility classes really tests your CSS understanding. Screenshots below 👇 #TailwindCSS #WebDev #Frontend




🚀 Just dropped a FREE React + Tailwind landing page template — perfect for students & devs! Includes hero, cards, features, newsletter + smooth animations ⚡ 🎥 Watch the full breakdown: youtu.be/aHWcEixRbNI?si… #ReactJS #TailwindCSS #WebDev #FramerMotion #OpenSource #Vite

Moved from backend to frontend on my personal eCommerce project. Now building the UI with React.js + Tailwind CSS ⚡ Here’s an early look at the interface 👇 Clean, responsive, and user-focused, that’s the goal. Life #ReactJS #TailwindCSS #Frontend #FullStackDeveloper

🚀 Just built an AI Landing Page App from scratch! 🧠 Tech Stack: React + Vite + Tailwind CSS + OpenRouter API 💡 Features: • Input prompt → AI response ⚡ • Dark/Light mode 🌗 • Copy button 📋 • Toast notifications 🔔 • Mobile responsive 📱 #ReactJS #TailwindCSS #AIApp




New article alert! 🚀 Learn to install Tailwind CSS in Laravel using Vite or Mix, perfect for all versions. Dive in! laravel-news.com/link/15801
Day 146 of #200DaysOfCode Today I explored #TailwindCSS — learned & practiced 🎨 bg, text, padding, margin (default + custom + hover) 🔠 font size, weight (custom + responsive) 🧱 borders, border radius, shadow 📏 width, height (custom + responsive) 📦 flexbox & grid
🎨 Tailwind Hover + Scale ✅ Interactive ✅ Smooth animations ✅ Modern UX #TailwindCSS #UIDesign #Frontend

might be helpful → add this in your css (on the top), it'll override tailwind excess font weight on the web and the font weight will look exactly the way it is on figma.

Just started learning Tailwind CSS today 🎨💻 Excited to see how much faster and cleaner it makes building UIs. I’ll be sharing my progress here as I learn, build, and (probably) break things 😅 #BuildInPublic #100DaysOfCode #TailwindCSS #WebDev

Just started learning Tailwind CSS, and it’s a game changer! ✅ Quick setup via CDN ✅ Utility classes for styling ✅ Flex & Grid for layouts ✅ Responsive design made easy Excited to build beautiful, responsive sites faster! #TailwindCSS #WebDev #100DaysOfCode

I started learning tailwindcss tonight. What advice can i get from devs that has gone past this level? #webdev #tailwindcss

Here are 4, consistent contrast (WCAG) individual Color Ramps and Data Visualization scales based on the beautiful #MindfulPalettes no. 110 color palette that I've shared earlier today. #Tailwind #TailwindCSS #ColorPalette

I was assigned to build the frontend of a project during my internship at Telnet Nigeria Using Next.js, TypeScript, and TailwindCSS — a great opportunity to learn, contribute, and apply technology to real-world challenges. #NextJS #TypeScript #TailwindCSS #WebDevelopment

Hey developers, I’m stepping up with Tailwind CSS—drop your best free YouTube tutorials or docs for beginners! Also, let’s connect if you’re into web dev—we can learn & build together! 🤝👨🏻💻 #TailwindCSS #Web3 #WebDevelopment

Today I started learning Next.js ⚡ and Tailwind CSS 🎨 Super excited to build fast, beautiful, and dynamic web apps with these powerful tools 💻 Can’t wait to turn ideas into reality! 🔥 #NextJS #TailwindCSS #WebDevelopment #MERN #Frontend #100DaysOfCode #JavaScript

Building a SaaS product? Here are 9 of the best SaaS landing page templates in 2025, clean, fast, and responsive. Including: ✅ Tailwind CSS ✅ 35+ homepage layouts ✅ GSAP animations #SaaS #webdesign #TailwindCSS #startups

Just wrapped a polished Twitter-style UI: sticky tabs, composer with actions, media/link cards, and “What’s Happening / Who to Follow” modules — all with Tailwind + Vite. Snappy and fully responsive. #frontend #TailwindCSS #Vite #buildinpublic

Just finished coding two more pages 🚀 The project’s really starting to take shape now. Still a long way to go. #NextJS #TailwindCSS #shadcn #webdev #Figma


アプリのUI部分ができてきたー! Next.js、Tailwind CSS、慣れなさすぎてAIと会話すること1週間。 claudeが古風なNext.js、reactを使ってたのが途中でわかって、変えてたから時間かかったけど 勉強にはなったから結果オーライ。 #Nextjs #tailwindcss #アプリ開発 #勉強中

🎨 Tailwind Hover + Scale ✅ Interactive ✅ Smooth animations ✅ Modern UX #TailwindCSS #UIDesign #Frontend

🚀 Building my frontend journey step by step. Just built a Hero Section using React + Vite + TailwindCSS ⚡ Clean design, responsive, and animated. Every project, no matter how small, adds to the bigger journey 🙌 #ReactJS #TailwindCSS #Frontend #Vite #CodingJourney


Day 147 of #200DaysOfCode Learning #TailwindCSS ✅ Hover Effects, Text Align, Display, Font-family, Units ✅ Pseudo Classes, Transform, Transition, Animation ✅ Shortcuts, Position Classes ✅ Media Queries & Responsive Design #TailwindCSS #FrontEnd #CSS #WebDev #WebDevelopment


Something went wrong.
Something went wrong.
United States Trends
- 1. Baker 28.1K posts
- 2. Cowboys 72K posts
- 3. 49ers 30.6K posts
- 4. Fred Warner 10.1K posts
- 5. Packers 27.1K posts
- 6. Panthers 73K posts
- 7. Tez Johnson 2,585 posts
- 8. Zac Taylor 2,747 posts
- 9. Bucs 9,022 posts
- 10. Niners 4,740 posts
- 11. Titans 22.3K posts
- 12. Browns 64.2K posts
- 13. #FTTB 3,837 posts
- 14. Yoshi 32.8K posts
- 15. Ravens 64K posts
- 16. Dolphins 46.5K posts
- 17. Cam Ward 2,153 posts
- 18. #Bengals 2,770 posts
- 19. #KeepPounding 8,203 posts
- 20. Geno Smith 2,055 posts