#columnstoreindex search results
That's why I love #sqlserver worldrecord speed in #inmemoryoltp and #columnstoreindex #summit14 #sqlpass #pythianlife
Nice! Collega Hans deelt zijn kennis over #columnstoreindex met de rest van het ontwikkelteam van @IbisSoftware. #SQLServer #Azure #databases #kennisdeling
@OkcSql great #sql talk #columnstoreindex @cognitivebi get ready for #sqlsatOKC @sqlsat @PrincipalTech
Gotta love #SQLServer #CSI #ColumnStoreIndex. Storing 21033480 rows fact table in 43.1 MB. #Columnar baby! #TSQL
is there a way to omit non-supported columns from a #SQLServer Clustered #ColumnstoreIndex ?
The latest SQL Server 2016 Newsround! paper.li/jenstirrup/144… #columnstoreindex #sqlserver2016
@SQLRunr @sqlqueen I will do my best. We are talking #Apollo / #columnstoreindex.
“@carollgsn: Otima palestra columstore index com @luansql. Parabens!! #sqlsat253 #columnstoreindex”// esse menino é de ouro
Hey #SQLServer: #ColumnStoreIndex, #AlwaysOn, #PowerView are my new best friends....just sayin'
RT @Bearshield Hey #SQLServer: #ColumnStoreIndex, #AlwaysOn, #PowerView are my new best friends....just sayin' @SQLServer
@josephsack ok, sure it will be a pleasure discuss with you about columnstore index #SQLServer #ColumnStoreIndex i will send a email !!
Nesse ano estarei focado nas tecnologias In-Memory do #sqlserver #hekaton #columnstoreindex , portanto qualquer duvidas #mailme
#sqlserver 2016 @S_u_n_e_e_l :😍❤️ predicate pushdown in #columnstoreindex !! :Could we have a message to indicate column elimination? #ssas
Minhas palestras de #hekaton e #columnstoreindex no #sql2014 foram aceitas no #SQLSat253 muito feliz!!! demais mesmo! :) CC @DiegoNogare :)
@SQLStijn Just loaded 76 000 000 in 28min in DWH. Love that #ColumnstoreIndex and the #AutoAdjustBufferSize property in SSDT
WorkShop interno #b2t Melhores Práticas de Indexação para OLAP começando em 5 minutos! #sql2012 #columnstoreindex #treinamento
OMG ! #inmemoryoltp and #columnstoreindex together using nonclustered colunnstore #pythianlife #sqlpass #summit2014
Monica Rathbun explains how to work with columnstore indexes #sql #development #columnstoreindex rd.gt/2MKCkjS
Monica Rathbun explains how to work with columnstore indexes #sql #development #columnstoreindex rd.gt/2YFHmVz
Monica Rathbun explains how to work with columnstore indexes #sql #development #columnstoreindex rd.gt/2LY3Zha
Monica Rathbun explains how to work with columnstore indexes #sql #development #columnstoreindex rd.gt/30Xb3xP
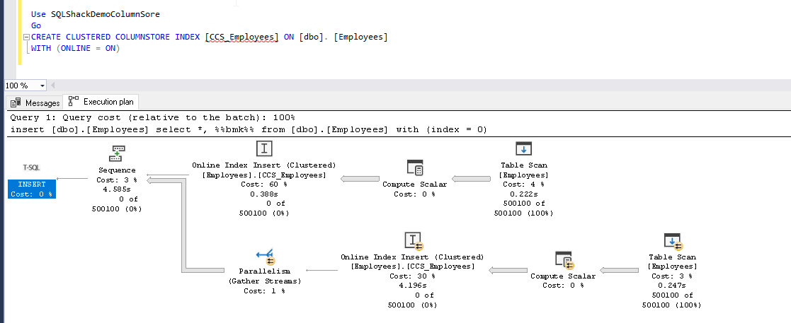
#ColumnstoreIndex Enhancements – online and offline (re)builds #SQLServer #SQLServer2019 sqlshack.com/columnstore-in…
Nice! Collega Hans deelt zijn kennis over #columnstoreindex met de rest van het ontwikkelteam van @IbisSoftware. #SQLServer #Azure #databases #kennisdeling
Actual Number of Rows are not always accurate - sqlpassion.at/archive/2018/0… via @Aschenbrenner #SQLServer #ColumnstoreIndex
Working with Azure #IoT data in Azure SQL Database goo.gl/fb/YkK4vT #azuresqldatabase #columnstoreindex #json
@SQLStijn Just loaded 76 000 000 in 28min in DWH. Love that #ColumnstoreIndex and the #AutoAdjustBufferSize property in SSDT
#ColumnstoreIndex Loading 150 000 000 rows in 1 hour, compression ratio 1 in 10! Amazing!
#SQLServer2016 Sascha Dittmann on Twitter: "#ColumnstoreIndex DMV Performance: … , see more tweetedtimes.com/v/9406?s=tnp
#ColumnstoreIndex Performance: #SQLServer2016 – Window Aggregates in Batch mode. #SQLServer #InMemory #Analytics bit.ly/2jpnaSe
is there a way to omit non-supported columns from a #SQLServer Clustered #ColumnstoreIndex ?
#ColumnstoreIndex Performance: #SQLServer2016 – String Predicate Push down. #SQLServer #InMemory #Analytics bit.ly/2iYYj45
#ColumnstoreIndex Performance: #SQLServer2016 – Aggregate Push down. #SQLServer #InMemory #Analytics bit.ly/2iWeW0m
The latest SQL Server 2016 Newsround! paper.li/jenstirrup/144… #columnstoreindex #sqlserver2016
#ColumnstoreIndex Performance: #SQLServer2016 – No Performance Cliff. #SQLServer #InMemory #Analytics bit.ly/2iTEQlo
#ColumnstoreIndex Performance: #SQLServer2016 – Multiple Aggregates. #SQLServer #InMemory #Analytics bit.ly/2ifWZNW
That's why I love #sqlserver worldrecord speed in #inmemoryoltp and #columnstoreindex #summit14 #sqlpass #pythianlife
@OkcSql great #sql talk #columnstoreindex @cognitivebi get ready for #sqlsatOKC @sqlsat @PrincipalTech
Nice! Collega Hans deelt zijn kennis over #columnstoreindex met de rest van het ontwikkelteam van @IbisSoftware. #SQLServer #Azure #databases #kennisdeling
Gotta love #SQLServer #CSI #ColumnStoreIndex. Storing 21033480 rows fact table in 43.1 MB. #Columnar baby! #TSQL
#ColumnstoreIndex Performance: #SQLServer2016 – No Performance Cliff. #SQLServer #InMemory #Analytics bit.ly/2iTEQlo
#ColumnstoreIndex Performance: #SQLServer2016 – Multiple Aggregates. #SQLServer #InMemory #Analytics bit.ly/2ifWZNW
#ColumnstoreIndex Performance: #SQLServer2016 – Aggregate Push down. #SQLServer #InMemory #Analytics bit.ly/2iWeW0m
#ColumnstoreIndex Performance: #SQLServer2016 – String Predicate Push down. #SQLServer #InMemory #Analytics bit.ly/2iYYj45
#ColumnstoreIndex Performance: #SQLServer2016 – Window Aggregates in Batch mode. #SQLServer #InMemory #Analytics bit.ly/2jpnaSe
Why do I need to create clustered #ColumnstoreIndex on #InMemoryOLTP table for Analytics? #SQLServer #HTAP bit.ly/2hu8ihi
#sqlserver 2016 @S_u_n_e_e_l :😍❤️ predicate pushdown in #columnstoreindex !! :Could we have a message to indicate column elimination? #ssas
Something went wrong.
Something went wrong.
United States Trends
- 1. GeForce Season 4,045 posts
- 2. Comey 187K posts
- 3. Everton 145K posts
- 4. St. John 8,600 posts
- 5. Mark Kelly 123K posts
- 6. Amorim 61.9K posts
- 7. #sjubb N/A
- 8. Iowa State 3,519 posts
- 9. Manchester United 84.2K posts
- 10. UCMJ 18.3K posts
- 11. Opus 4.5 9,201 posts
- 12. Seton Hall 2,361 posts
- 13. #LightningStrikes N/A
- 14. 49ers 19.6K posts
- 15. Pickford 11.3K posts
- 16. Benedict Arnold 3,979 posts
- 17. Genesis Mission 2,235 posts
- 18. Dealing 30.5K posts
- 19. Hegseth 48.7K posts
- 20. Lipsey N/A