#executable_and_linkable_format 搜尋結果

𝗘𝗫𝗣𝗟𝗢𝗜𝗧 𝗗𝗘𝗩𝗘𝗟𝗢𝗣𝗠𝗘𝗡𝗧 🐌 🔗 Part 1 : Intro :- 0xninjacyclone.github.io/posts/exploitd… 🔗 Part 2 : Understanding Stack Memory :- 0xninjacyclone.github.io/posts/exploitd… 🔗 Part 3 : Understanding Heap Memory :- 0xninjacyclone.github.io/posts/exploitd… 🔗 Part 4 : Understanding Binary Files :-…


Sometimes malware authors create their own executable format - it's really fun to reverse the full structure (sample: virustotal.com/#/file/c1a6df2…)

hasherezade's tweet image. Sometimes malware authors create their own executable format - it's really fun to reverse the full structure (sample: virustotal.com/#/file/c1a6df2…)
hasherezade's tweet image. Sometimes malware authors create their own executable format - it's really fun to reverse the full structure (sample: virustotal.com/#/file/c1a6df2…)

開発日記(其の六十一) コンパイルの際、毎回オプションやらファイルの指定やらが面倒臭くなってきて、良い方法がないか調べてみると… makefileというファイルにルールを書いておくとコンパイル~リンクを自動化できるようです もっと早く出会いたかった…(笑) これを使えば少し楽になるはず🙌

HighDef_2024's tweet image. 開発日記(其の六十一)

コンパイルの際、毎回オプションやらファイルの指定やらが面倒臭くなってきて、良い方法がないか調べてみると…

makefileというファイルにルールを書いておくとコンパイル~リンクを自動化できるようです

もっと早く出会いたかった…(笑)

これを使えば少し楽になるはず🙌

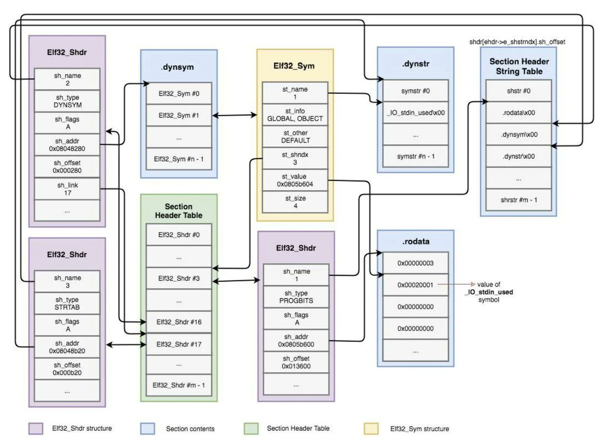
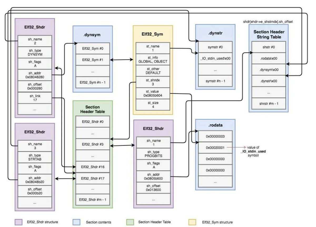
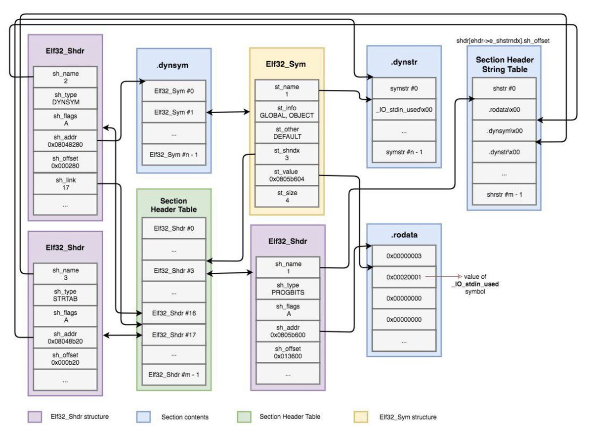
Typical Executable and Linkable Format (ELF) File Structure

chessMan786's tweet image. Typical Executable and Linkable Format (ELF) File Structure

Malware development Series - COFF injection and in-memory execution TLDR; This blog will explore and try to implement to execute code, a COFF object file loader, which is similar to BOF. 0xpat.github.io/Malware_develo…

5mukx's tweet image. Malware development Series - COFF injection and in-memory execution

TLDR; This blog will explore and try to implement to execute code, a COFF object file loader, which is similar to BOF.

0xpat.github.io/Malware_develo…

I only found out about this 978 pages long beauty because a few years ago I was looking for resources that actually explained how a linker works underneath, with concrete examples. Best general resource on coding real systems.

sarna_dev's tweet image. I only found out about this 978 pages long beauty because a few years ago I was looking for resources that actually explained how a linker works underneath, with concrete examples. Best general resource on coding real systems.
sarna_dev's tweet image. I only found out about this 978 pages long beauty because a few years ago I was looking for resources that actually explained how a linker works underneath, with concrete examples. Best general resource on coding real systems.

Friday Pentest Tip: Got shell access and you can compile/download stuff, but can't set execute permission due to blocked chmod or its underlying syscalls. Try /lib/x86_64-linux-gnu/ld-2.27.so <ELF binary> Look for dynamic linker in /lib/ld-* /lib/x86_64-linux-gnu/ld-*

OpenSecurity_IN's tweet image. Friday Pentest Tip: Got shell access and you can compile/download stuff, but can&apos;t set execute permission due to blocked chmod or its underlying syscalls.

Try

/lib/x86_64-linux-gnu/ld-2.27.so &amp;lt;ELF binary&amp;gt;

Look for dynamic linker in 
/lib/ld-*
/lib/x86_64-linux-gnu/ld-*

✍️新着記事公開✍️ EMの @KawatsuYusuke が、Claude Codeを活用したWebアプリ開発をテーマに新たな記事を公開しました。 Pluginを活用することで、設計ドキュメント作成やコーディングを自動化する、具体的な知見・事例をご紹介しています。ぜひご覧ください! qiita.com/megmogmog1965/…


Soon done with me shellcode PE injection builder. will be a part of my RAT, it inject shellcode into selected file and when the file runs it donwload and exec from selected url

J3rge's tweet image. Soon done with me shellcode PE injection builder. will be a part of my RAT, it inject shellcode into selected file and when the file runs it donwload and exec from selected url

A program written in x86 assembly to print different messages based on age. Now, I'll learn stack management and functions, compile C code to ASM, and learn that way. This weekend, I want to learn how Relocation in the Linker works by inspecting the object and executable files.

suyashpurwar06's tweet image. A program written in x86 assembly to print different messages based on age. Now, I&apos;ll learn stack management and functions, compile C code to ASM, and learn that way.

This weekend, I want to learn how Relocation in the Linker works by inspecting the object and executable files.

This is how I started writing my first linker: print out a hexdump of a minimal executable and annotate it until I understand the meaning of every byte.

rui314's tweet image. This is how I started writing my first linker: print out a hexdump of a minimal executable and annotate it until I understand the meaning of every byte.
rui314's tweet image. This is how I started writing my first linker: print out a hexdump of a minimal executable and annotate it until I understand the meaning of every byte.

I was looking at some vuln code snippets for a thing I'm making and stumbled across this. At first I was like "do they mean extern? huh, are they making a symlink? wait, wut?". It didn't make any sense and I couldn't think of a reason why. Then I looked "printf external link" up.

netspooky's tweet image. I was looking at some vuln code snippets for a thing I&apos;m making and stumbled across this. At first I was like &quot;do they mean extern? huh, are they making a symlink? wait, wut?&quot;. It didn&apos;t make any sense and I couldn&apos;t think of a reason why. Then I looked &quot;printf external link&quot; up.

🛠️ AsmLdr Shellcode loader for Windows x64 environments. Execute encrypted payloads while minimizing detection by advanced antivirus software, endpoint detection and response (EDR) systems, sandboxes, and debuggers Try: github.com/0xNinjaCyclone…


Amazing work! The Actually Portable Executable by @JustineTunney A PE/ZIP/SH(ELF/MachO) polyglot. Very well documented and decorated source.

angealbertini's tweet image. Amazing work!
The Actually Portable Executable by @JustineTunney 
A PE/ZIP/SH(ELF/MachO) polyglot.
Very well documented and decorated source.
angealbertini's tweet image. Amazing work!
The Actually Portable Executable by @JustineTunney 
A PE/ZIP/SH(ELF/MachO) polyglot.
Very well documented and decorated source.
angealbertini's tweet image. Amazing work!
The Actually Portable Executable by @JustineTunney 
A PE/ZIP/SH(ELF/MachO) polyglot.
Very well documented and decorated source.
angealbertini's tweet image. Amazing work!
The Actually Portable Executable by @JustineTunney 
A PE/ZIP/SH(ELF/MachO) polyglot.
Very well documented and decorated source.

> install a program > program installs itself in Program Files (x86) > look at executables > executables are x64

ecumber05's tweet image. &amp;gt; install a program
&amp;gt; program installs itself in Program Files (x86)
&amp;gt; look at executables
&amp;gt; executables are x64

File Format for Executables on Windows 1. The PE (Portable Executable) format starts with a DOS header (IMAGE_DOS_HEADER) followed by a DOS stub, which is a legacy compatibility feature. 2. The NT headers (IMAGE_NT_HEADERS) contain the file header (IMAGE_FILE_HEADER) and optional…

chessMan786's tweet image. File Format for Executables on Windows
1. The PE (Portable Executable) format starts with a DOS header (IMAGE_DOS_HEADER) followed by a DOS stub, which is a legacy compatibility feature.
2. The NT headers (IMAGE_NT_HEADERS) contain the file header (IMAGE_FILE_HEADER) and optional…

Executable runbooks for terminal workflows, docs that run commands, team collaboration

tom_doerr's tweet image. Executable runbooks for terminal workflows, docs that run commands, team collaboration

未找到 "#executable_and_linkable_format" 的結果
未找到 "#executable_and_linkable_format" 的結果
未找到 "#executable_and_linkable_format" 的結果
Loading...

Something went wrong.


Something went wrong.


United States Trends