#typedarrays résultats de recherche
Why does JavaScript not implement typed arrays which are multiples of the byte, but not powers of 2? e.g. Uint(24/40/48)Array? stackoverflow.com/questions/6754… #javascript #typedarrays
Why is TypedArray not exposed? stackoverflow.com/questions/6922… #javascript #typedarrays #typedarray
Converting between strings and ArrayBuffers stackoverflow.com/questions/6965… #arraybuffer #typedarrays #serialization #javascript
Typed Arrays in JavaScript = Speed & Precision! 🚀 Handle raw binary data like a pro with these powerful tools! 🛠️ #JavaScript #WebDev #TypedArrays #DSA #WebDevelopment 💻
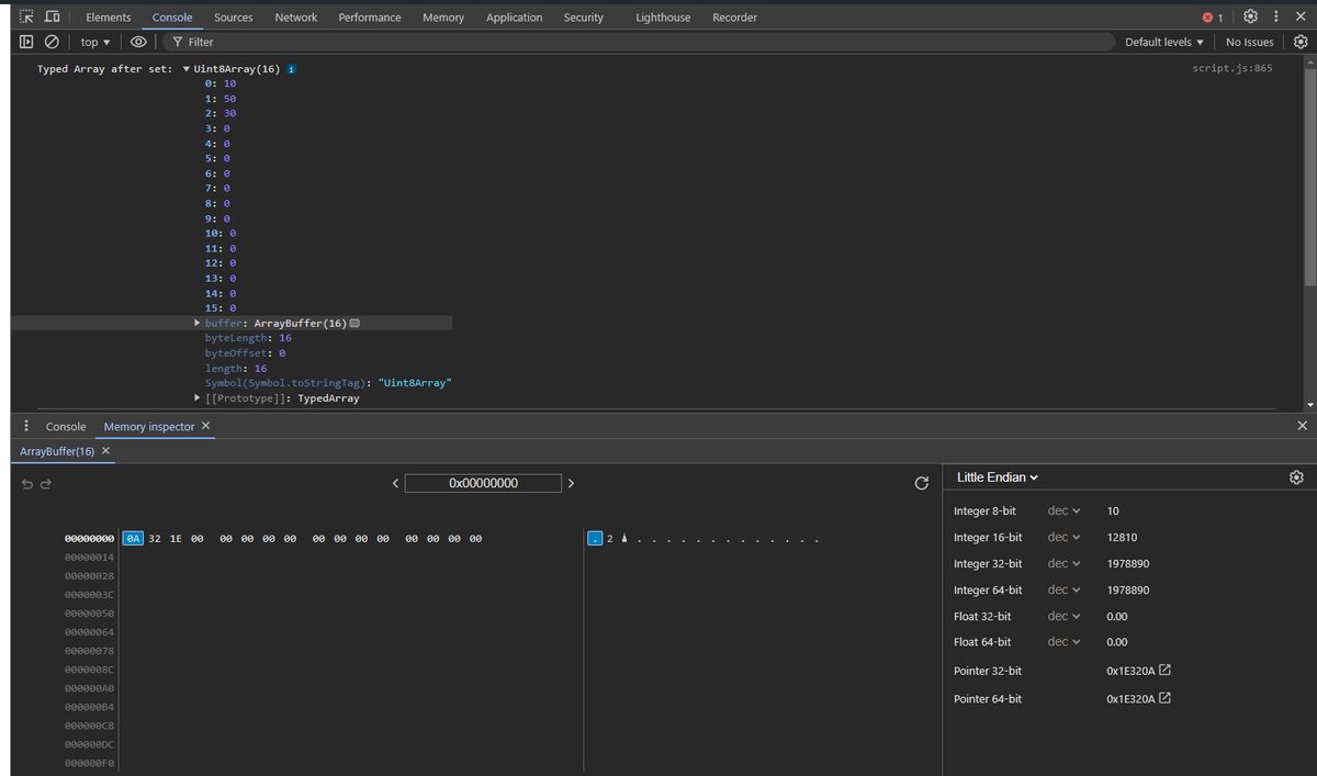
Never thought I'd need to talk about endianness in the context of JavaScript. #typedarrays #webgl
Run Linux on... JavaScript?! #TypedArrays #JavaScript #Firefox http://blodic.us/technology/run-linux-on-javascript-13-0.htm #USA #followme
Very clear explanation about #TypedArrays anda Byte order.
TypedArray or DataView: Understanding Byte Order - hacks.mozilla.org/2017/01/typeda…
Stumbled across that sick collection of #JavaScript data structures for browser and #NodeJS, leveraging #TypedArrays for efficient memory use and speed 🧐👏👌 github.com/Yomguithereal/…
"Conquer large file handling nightmares with JavaScript's TypedArrays and WebWorkers! Safwat Fathi's guide reveals the superhero tech that saves your app from crashes and freezes. #JavaScript #WebDevelopment #TypedArrays #WebWorkers" ift.tt/mFXQH9V
dev.to
Harnessing JavaScript's Power: Conquering the Beasts of Large File Manipulation with TypedArrays...
Oh, the dreaded experience of trying to read a monstrous, hundreds-of-megabytes-large file in a web...
I thought #TypedArrays were supposed to be faster than #JavaScript Arrays, am I missing something #WebGL #GameDev jsperf.com/typed-array-vs…
LazyTwitter: Help me out with making music in NodeJS: groups.google.com/forum/#!topic/… #typedarrays #node #c++
TypedArrays in JS were always so puzzling to me. Are they to you? Wait no longer! In my research I made a Observable notebook to learn how they work but also to share it with other people. Check it out observablehq.com/@julesblm/type… #typedarrays #typedarray #learninpublic
observablehq.com
Typed Arrays and ArrayBuffers
What are they? Typed arrays are array-like objects that provide a mechanism for reading and writing raw binary data in memory buffers. But before we dive into typed arrays, we have to get into...
Creating strictly typed arrays and collections in PHP. ow.ly/q9Yo30ajlWE @sitepointdotcom #typedarrays #PHP
Playing with In-Memory Data Structure of JavaScript: Introduction to UTF, Typed Arrays and Blob - by @thatisuday #JavaScript #DataStructure #TypedArrays #NodeJS #MemoryManagement bit.ly/2NNbm9x
I wish people would stop calling my browser old just because it doesn't have all the latest experimental features! #strictmode, #typedarrays
Interesting stuff! So to optimize the encryption process in the browser, I'm going to use #TypedArrays (#ArrayBuffer) + #IndexedDB , so the encryption process goes without loading the whole file in the memory. developer.mozilla.org/en-US/docs/Web… developer.mozilla.org/en-US/docs/Web…
I just published an @observablehq notebook on @JSONstat, #TypedArrays, #DataFrames and #ApacheArrow Or: what's new in the jsonstat-toolkit and jsonstat-conv 1.4. observablehq.com/@jsonstat/arrow #stats #cube #json #js #data #opendata #api
observablehq.com
JSON-stat, Typed Arrays, Data Frames and Apache Arrow
By Xavier Badosa This notebook describes some of the latest features of the jsonstat-toolkit and the jsonstat-conv packages (both in version 1.4 at the time of writing). It deals with advanced...
Typed Arrays in JavaScript = Speed & Precision! 🚀 Handle raw binary data like a pro with these powerful tools! 🛠️ #JavaScript #WebDev #TypedArrays #DSA #WebDevelopment 💻
"Conquer large file handling nightmares with JavaScript's TypedArrays and WebWorkers! Safwat Fathi's guide reveals the superhero tech that saves your app from crashes and freezes. #JavaScript #WebDevelopment #TypedArrays #WebWorkers" ift.tt/mFXQH9V
dev.to
Harnessing JavaScript's Power: Conquering the Beasts of Large File Manipulation with TypedArrays...
Oh, the dreaded experience of trying to read a monstrous, hundreds-of-megabytes-large file in a web...
FWIW if you do image manipulation and then copying the result back into a canvas using thi.ng/pixel - this is exactly what it does, regardless of the pixel format used for the orig pixel buffer... #javascript #performance #typedarrays #canvas
📰 Faster TypedArrays: Vector Addition in WebAssembly j.mp/3F170o1 #hackernews #typedarrays: #webassembly #addition #faster #vector
Why is TypedArray not exposed? stackoverflow.com/questions/6922… #javascript #typedarrays #typedarray
I just published an @observablehq notebook on @JSONstat, #TypedArrays, #DataFrames and #ApacheArrow Or: what's new in the jsonstat-toolkit and jsonstat-conv 1.4. observablehq.com/@jsonstat/arrow #stats #cube #json #js #data #opendata #api
observablehq.com
JSON-stat, Typed Arrays, Data Frames and Apache Arrow
By Xavier Badosa This notebook describes some of the latest features of the jsonstat-toolkit and the jsonstat-conv packages (both in version 1.4 at the time of writing). It deals with advanced...
Why does JavaScript not implement typed arrays which are multiples of the byte, but not powers of 2? e.g. Uint(24/40/48)Array? stackoverflow.com/questions/6754… #javascript #typedarrays
TypedArrays in JS were always so puzzling to me. Are they to you? Wait no longer! In my research I made a Observable notebook to learn how they work but also to share it with other people. Check it out observablehq.com/@julesblm/type… #typedarrays #typedarray #learninpublic
observablehq.com
Typed Arrays and ArrayBuffers
What are they? Typed arrays are array-like objects that provide a mechanism for reading and writing raw binary data in memory buffers. But before we dive into typed arrays, we have to get into...
Converting between strings and ArrayBuffers stackoverflow.com/questions/6965… #arraybuffer #typedarrays #serialization #javascript
Interesting stuff! So to optimize the encryption process in the browser, I'm going to use #TypedArrays (#ArrayBuffer) + #IndexedDB , so the encryption process goes without loading the whole file in the memory. developer.mozilla.org/en-US/docs/Web… developer.mozilla.org/en-US/docs/Web…
Playing with In-Memory Data Structure of JavaScript: Introduction to UTF, Typed Arrays and Blob - by @thatisuday #JavaScript #DataStructure #TypedArrays #NodeJS #MemoryManagement bit.ly/2NNbm9x
Stumbled across that sick collection of #JavaScript data structures for browser and #NodeJS, leveraging #TypedArrays for efficient memory use and speed 🧐👏👌 github.com/Yomguithereal/…
Creating strictly typed arrays and collections in PHP. ow.ly/q9Yo30ajlWE @sitepointdotcom #typedarrays #PHP
Very clear explanation about #TypedArrays anda Byte order.
TypedArray or DataView: Understanding Byte Order - hacks.mozilla.org/2017/01/typeda…
hacks.mozilla.org
TypedArray or DataView: Understanding byte order – Mozilla Hacks - the Web developer blog
Depending on how you access an ArrayBuffer you get different byte order on the same machine. So long story short: it makes a difference if you use a TypedArray or ...
I thought #TypedArrays were supposed to be faster than #JavaScript Arrays, am I missing something #WebGL #GameDev jsperf.com/typed-array-vs…
LazyTwitter: Help me out with making music in NodeJS: groups.google.com/forum/#!topic/… #typedarrays #node #c++
Never thought I'd need to talk about endianness in the context of JavaScript. #typedarrays #webgl
Run Linux on... JavaScript?! #TypedArrays #JavaScript #Firefox http://blodic.us/technology/run-linux-on-javascript-13-0.htm #USA #followme
Why does JavaScript not implement typed arrays which are multiples of the byte, but not powers of 2? e.g. Uint(24/40/48)Array? stackoverflow.com/questions/6754… #javascript #typedarrays
Why is TypedArray not exposed? stackoverflow.com/questions/6922… #javascript #typedarrays #typedarray
Converting between strings and ArrayBuffers stackoverflow.com/questions/6965… #arraybuffer #typedarrays #serialization #javascript
Typed Arrays in JavaScript = Speed & Precision! 🚀 Handle raw binary data like a pro with these powerful tools! 🛠️ #JavaScript #WebDev #TypedArrays #DSA #WebDevelopment 💻
Something went wrong.
Something went wrong.
United States Trends
- 1. #pw_mg 10K posts
- 2. Brian Kelly 17.1K posts
- 3. #breachla 4,651 posts
- 4. Colorado 35.4K posts
- 5. #WeStandWithNJZ 25.8K posts
- 6. Deion 2,465 posts
- 7. #WeSupportNJZ 26K posts
- 8. Yamamoto 79.5K posts
- 9. Talus Labs 14K posts
- 10. #VERZUZ 60.4K posts
- 11. Birdman 16.7K posts
- 12. Malaysia 127K posts
- 13. Mizkif 24.8K posts
- 14. No Limit 39.2K posts
- 15. Cambodia 23.9K posts
- 16. Mayu 18.3K posts
- 17. Emiru 23.3K posts
- 18. Coach Prime 1,637 posts
- 19. Mia X 579K posts
- 20. Salter 2,009 posts