
DeadSimpleChat
@DeadSimpleChat
DeadSimpleChat: Chat API and SDK, 10 Million Concurrent Users support, Pre-Built turn key Chat Solution, Chat API's, Customization, Moderation, Q&A session
Britain’s future is being built right now — in classrooms, youth clubs and communities across the country. Through our Plan for Change, we’re giving our young people the opportunities they deserve so they can thrive.
Check out my latest article: What is a WebRTC TURN Server? linkedin.com/pulse/what-web… via @LinkedIn #webrtc #networking #DevOps
linkedin.com
What is a WebRTC TURN Server?
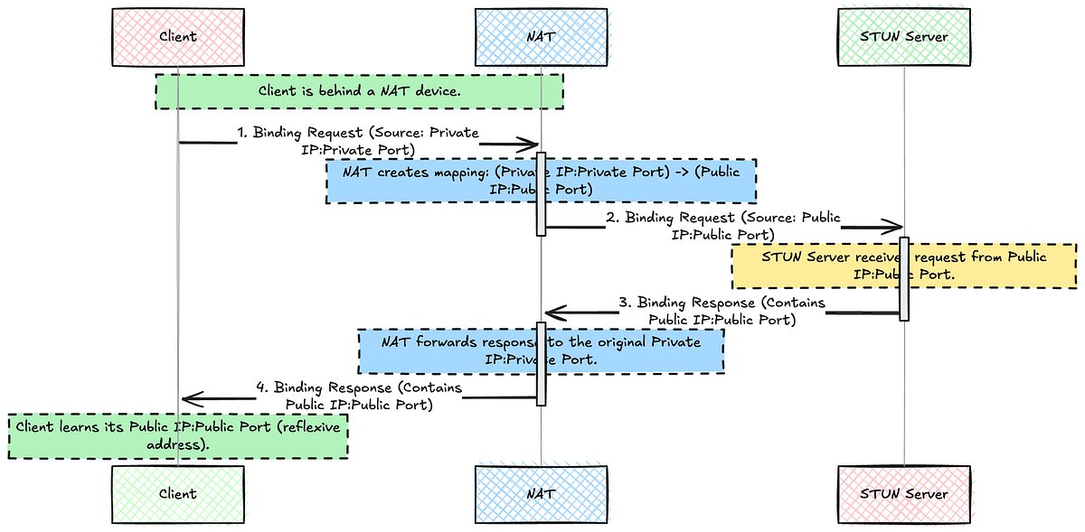
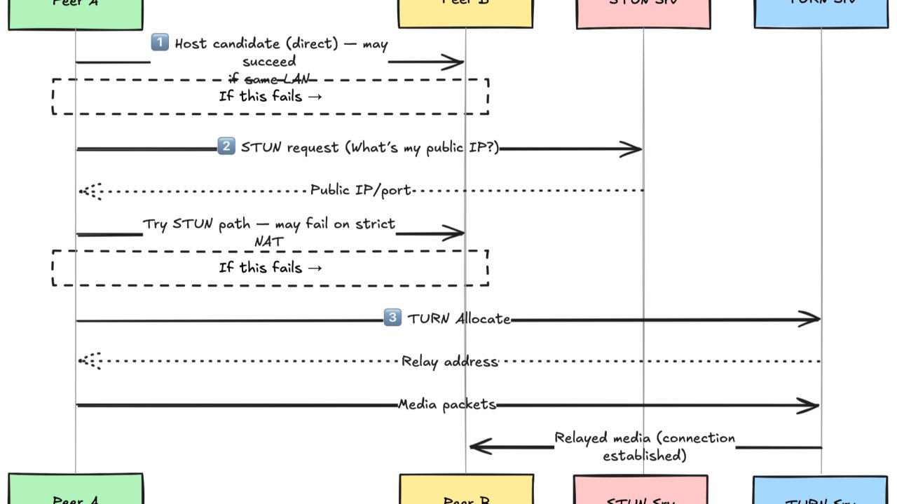
What is a TURN server? A TURN server relays WebRTC traffic around NATs and firewalls, keeping voice, video and data flowing without drops. 🚧 NAT & Firewall headaches killing your WebRTC calls? I’ve...
HAProxy Ingress Controller Kubernetes: Installation, Configuration, Best Practices edgelb.net/blog/haproxy-i…
United States Trends
- 1. Chiefs 84.7K posts
- 2. Brian Branch 2,846 posts
- 3. #TNABoundForGlory 41.5K posts
- 4. #LoveCabin N/A
- 5. Mahomes 24K posts
- 6. LaPorta 9,489 posts
- 7. Goff 12.4K posts
- 8. Bryce Miller 3,583 posts
- 9. #OnePride 5,933 posts
- 10. Kelce 13.5K posts
- 11. Butker 7,986 posts
- 12. #DETvsKC 4,297 posts
- 13. #ALCS 9,606 posts
- 14. Baker 50.8K posts
- 15. Gibbs 5,390 posts
- 16. Dan Campbell 2,262 posts
- 17. Collinsworth 2,527 posts
- 18. Pacheco 4,553 posts
- 19. Tyquan Thornton 1,118 posts
- 20. Mike Santana 2,809 posts
Something went wrong.
Something went wrong.