DeadSimpleChat
@DeadSimpleChat
DeadSimpleChat: Chat API and SDK, 10 Million Concurrent Users support, Pre-Built turn key Chat Solution, Chat API's, Customization, Moderation, Q&A session
Britain’s future is being built right now — in classrooms, youth clubs and communities across the country. Through our Plan for Change, we’re giving our young people the opportunities they deserve so they can thrive.
Check out my latest article: What is a WebRTC TURN Server? linkedin.com/pulse/what-web… via @LinkedIn #webrtc #networking #DevOps
linkedin.com
What is a WebRTC TURN Server?
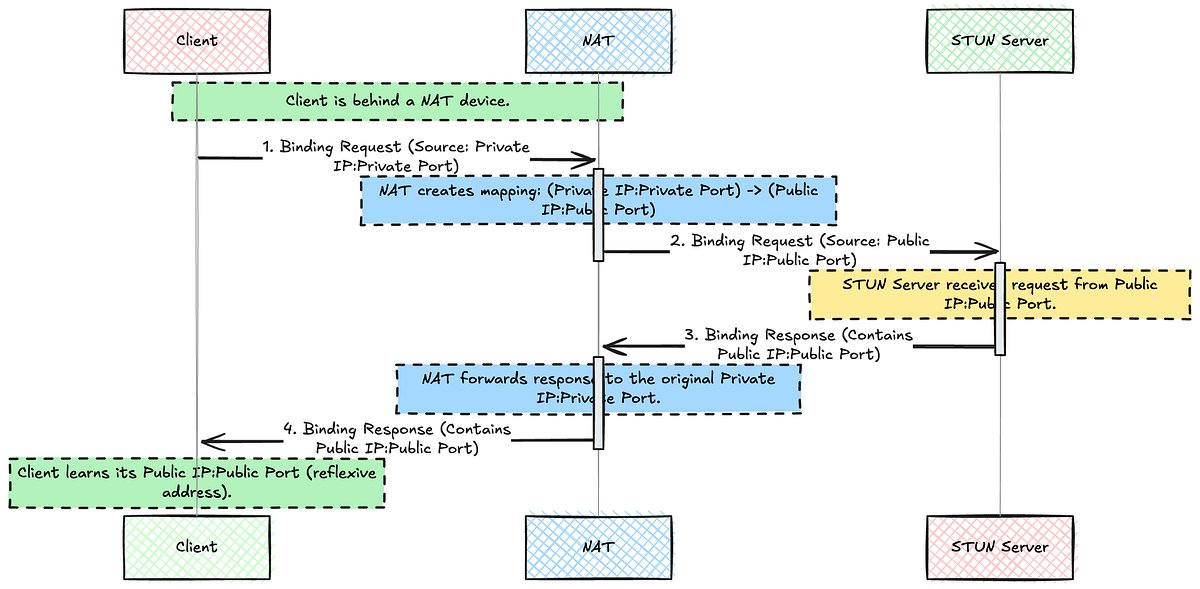
What is a TURN server? A TURN server relays WebRTC traffic around NATs and firewalls, keeping voice, video and data flowing without drops. 🚧 NAT & Firewall headaches killing your WebRTC calls? I’ve...
medium.com
Calico Network Policy
the article was originally published on: Calico Network Policy
HAProxy Ingress Controller Kubernetes: Installation, Configuration, Best Practices edgelb.net/blog/haproxy-i…
United States الاتجاهات
- 1. Klay 20.6K posts
- 2. #AEWFullGear 70.4K posts
- 3. McLaren 51.7K posts
- 4. Lando 101K posts
- 5. #LasVegasGP 191K posts
- 6. Ja Morant 9,094 posts
- 7. gambino 2,478 posts
- 8. Hangman 9,986 posts
- 9. Samoa Joe 4,835 posts
- 10. Swerve 6,405 posts
- 11. LAFC 15.6K posts
- 12. #Toonami 2,831 posts
- 13. Bryson Barnes N/A
- 14. Verstappen 83K posts
- 15. Oscar 95.6K posts
- 16. Utah 24K posts
- 17. Kimi 39.6K posts
- 18. Benavidez 16K posts
- 19. Terry Crews 7,923 posts
- 20. Fresno State 1,010 posts
Something went wrong.
Something went wrong.