
Siddhant Khare
@Siddhant_K_code
23 | Devtools ❤️ | Building @ona_hq | Maintainer @OpenFGA, github1s 💚 | OSS 💙 | Building LLM infra: TokenVM & LLMTraceFX | views mine & working 996
You might like
Been tinkering with LLMs since late 2022, built some fun/random/interesting AI projects & MCP servers along the way ⚡️ Full list: gist.github.com/Siddhant-K-cod…

Adding columns isn’t free. Every "just one more field" hints at design debt, not progress. I’ll post soon on why careless schema mutations break relational design.
Probably the second reason why Adani is winning is their distribution scale. This EV charging station is at a random resort at b/w Jabalpur to Bhopal Highway and, the first reason is you already know :)

So glad to read this, folks are considering Open source contributions as a important asset

Using a good Re-BAC system like @OpenFGA can ease it to some extent :D
why is adding a teams feature 10x more complex than i thought
How does somebody grow their Leadership skills? Recently, I got the feedback from a very senior person at Uber, based on my work & their observations "You lack leadership skills" Full statement: "You are good at doing work on yourself, but you are not good at getting things…
Ok, so, we all were building MCP servers, now will hop to build using OpenAI Apps SDK ;_;
Been diving into the A2AS paper since it dropped last week. A2AS: the security layer AI agents actually need, think HTTPS for AI agents: behavior certificates, authenticated prompts, context-level defenses Most interesting part? Using the LLM's own reasoning for security…

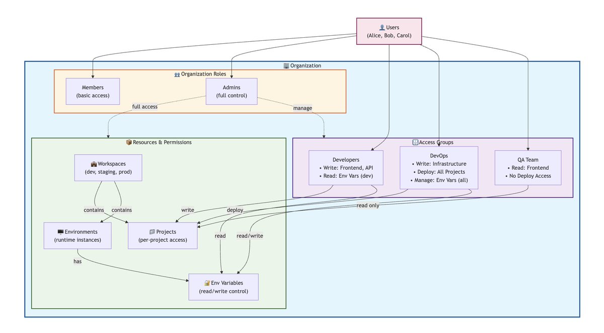
It feels super easy to have fine-grained resource control in your system even for complex system like this - POC w/ @OpenFGA in next comment

Come, build with us ❤️
I'm hiring for senior Go engineers to join us at @ona_hq! If you are: - AI native; using tools like Cursor, Claude code and Ona daily. - Are excited about building AI agents and the mission control platform that they will run on, entirely in Go. - Have 3-5 years of production Go…
Stop your AI from going rogue after 3 messages. The universal law: If it's not in the output, it won't stay in context. If it's not in context, it gets forgotten. This recursive technique exploits how all Agents work, not just Claude code dev.to/siddhantkcode/…
United States Trends
- 1. Ace Frehley 35.6K posts
- 2. John Bolton 105K posts
- 3. RIP Spaceman 1,296 posts
- 4. Glasnow 3,059 posts
- 5. Asheville 8,516 posts
- 6. Cuomo 32.3K posts
- 7. Space Ace 1,337 posts
- 8. Ashby 1,772 posts
- 9. #NationalBreadDay 1,926 posts
- 10. Steelers 29.6K posts
- 11. Jacob Misiorowski N/A
- 12. New York Groove N/A
- 13. #KissArmy N/A
- 14. #NYCMayoralDebate N/A
- 15. #ShootingStar N/A
- 16. Putin 196K posts
- 17. The Miz 1,767 posts
- 18. Cam Taylor N/A
- 19. Thursday Night Football 5,731 posts
- 20. Mitch 58.9K posts
You might like
-
Pratik {Coding_Geek} 🇮🇳
@kitarp29 -
Adyasha
@Adyasha8105 -
Kushal Vijay
@KushalVijay_ -
Tanisha Sabherwal
@tanishaaa03 -
Prashant Yadav
@LearnersBucket -
Shreya
@shreyacasmalert -
Smile Gupta
@smileguptaaa -
Jashpreet Malhotra
@jashpreett -
Yogini Bende
@hey_yogini -
Rohan Prasad
@rohanpdofficial -
Indro
@IndraAdhikary7 -
Stable Investor
@StableInvestor -
Disha Saini🌻
@justjalebi1 -
Apoorv | Plxity
@apoorv_taneja -
Haimantika Mitra
@HaimantikaM
Something went wrong.
Something went wrong.