 
                            Andy Gray
@codingWithAndy
Lecturer of Computing at @BathSpaUni specialising in Artificial Intelligence & Machine Learning | ex-School Teacher of Computer Science |
Handwriting bias is a real problem. Some essays are really hard to read & get lower marks as a result. Our latest feature lets you toggle between the original handwritten script & a transcription.
Python library for creating math animations
 
                                            🎉 We're delighted to announce the recipients of the 2025 ACM SIGCHI Awards! Congratulations to these incredible awardees!
 
                                            If you don't know how to trace & evaluate LLM apps yet, read this👇 In this video I used Opik to: - Trace regular LLM calls. - Trace a RAG workflows. - Evaluate the workflow. 100% Open-source!
Disney shared a new short film titled "The Last Verse" that features a new verse to ‘It's a Small World’ written by Richard Sherman. Sherman shared the verse with Bob Iger in the summer 2023 as his final gift to the studio.
❄️ Video: Increasingly heavy snow on Main Street at Disneyland Paris. Wow!
We have a new tool to enable secondary students learning Python to use a more reflective process when debugging programs that don't run or don't work as intended. It's called PRIMMDebug and you can find out how to get involved in the testing here: computingeducationresearch.org/blog-introduci…
Are you one of over 1m people who overpaid their student loan last year? If so you can get your money, often £100s, back. My quick video briefing (including if it’s right for you to claim)… Courtesy of @ITVMLshow (Tues 8pm) Feel free to share with anyone it impacts
A free, online, hard-core Machine Learning book! If you are interested in understanding how Machine Learning algorithms work, this is for you. Great resource if you are one of those who cares about how the magic happens. dafriedman97.github.io/mlbook/content…
 
                                            Great opportunity for educators in Cornwall to become part of the team at Cornwall Research School. Find out more information at researchschool.org.uk/cornwall/work-…
 
                                            I just released a massive update to my free guide on SwiftUI App Architecture. Here is some of what it contains: 🧵 (The link to the complete guide is in the last post)
 
                                             
                                            📢 Calling all SW Pupil Premium Leads, Trust and Senior leaders. Book Addressing Disadvantage in Schools conference on Friday 27th Sept and hear from a range of speakers to discuss how your settings can address disadvantage for pupils. Register at buff.ly/4gneyoW
 
                                            Morning Brighton! Here for attending the @RSSAnnualConf, where @codingWithAndy is going to talk about our work on Bayesian comparative judgement, developed at the EPIC CDT (people-first.best) @CompFoundry. The supervisory team includs: @ProfTomCrick & @Slindsbob.
 
                                            To start with Machine Learning: 1. Learn Python 2. Start practicing using Jupyter There are two main deep learning frameworks that everyone uses: • TensorFlow • PyTorch Don't overthink this. Pick one of them and start practicing with it. I promise you'll end up learning…
 
                                            It's been a while, but I updated the GitHub repo with Interactive Tools for machine learning, deep learning, data exploration and math. 👇 Transformer Explainer exBERT BertViz CNN Explainer Play with GANs in the Browser ConvNet Playground Distill: Exploring Neural Networks with…
 
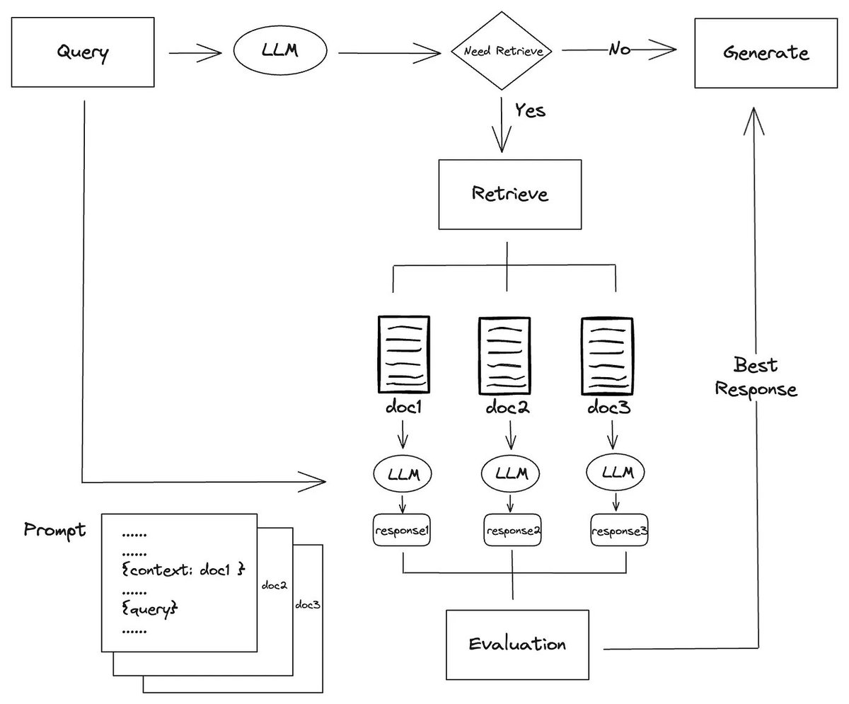
                                            Self-RAG (@AkariAsai et al.) is a popular advanced RAG technique that came out last year that adds a dynamic element to RAG - dynamically determine which chunks are relevant to the query instead of stuffing all the context in. We’ve created a variety of resources here, but in…
 
                                            An amazing working group of teachers and others have put together a booklet on generative AI for computing teachers. It's full of tips and examples, and a glossary of terms. We really hope you find it useful. Please share if you do. computingeducationresearch.org/blog-using-gen…
 
                                            👏 Congratulations to @ProfTomCrick, @AlmaRahat and @DrSeanWalton who have been announced among a new cohort of 51 Turing Fellows to have joined @turinginst to tackle societal challenges. Learn more: ➡️ swan.ac/Turing
 
                                            United States 趨勢
- 1. Happy Halloween 202K posts
- 2. Dolphins 40.2K posts
- 3. YouTube TV 46.9K posts
- 4. Ryan Rollins 12.1K posts
- 5. #SinisterMinds 6,040 posts
- 6. Ravens 55.4K posts
- 7. Mike McDaniel 5,039 posts
- 8. Lamar 51.9K posts
- 9. Talbot 1,013 posts
- 10. Mary Ann N/A
- 11. YTTV N/A
- 12. Derrick Henry 5,483 posts
- 13. Fiala 1,673 posts
- 14. Hulu 18.7K posts
- 15. #DBX4 1,781 posts
- 16. Achane 4,783 posts
- 17. #RHOC 3,368 posts
- 18. UTSA 3,683 posts
- 19. #TNFonPrime 3,003 posts
- 20. Corey Perry N/A
Something went wrong.
Something went wrong.
 
                                                 
                                                 
                                                 
             
                                             
             
             
             
             
             
             
             
             
             
             
             
             
             
             
             
             
                                             
                 
                 
                 
                 
                 
                 
                 
                 
                 
                 
                 
                 
                 
                 
                 
                 
                 
                 
                 
                 
                 
                 
                 
                 
                 
                 
                 
                 
                 
                 
                 
                 
                 
                 
                 
                 
                 
                 
                 
                 
                 
                 
                 
                 
                 
                 
                 
                 
                 
                 
                 
                 
                 
                 
                 
                 
                 
                 
                 
                 
                 
                 
                 
                 
                 
                 
                 
                 
                 
                 
                 
                 
                 
                 
                 
                 
                 
                 
                 
                 
                 
                 
                 
                 
                 
                 
                 
                 
                 
                 
                 
                 
                 
                 
                 
                 
                 
                 
                 
                 
                                                         
                                                        