rtlsdrblog's profile picture. News and tutorials related to the ultra cheap RTL-SDR software defined radio, and SDR in general. #rtlsdr #rtl2832 #sdr

rtl-sdr.com

@rtlsdrblog

News and tutorials related to the ultra cheap RTL-SDR software defined radio, and SDR in general. #rtlsdr #rtl2832 #sdr

置頂

The pre-launch page for our Discovery Drive automatic antenna rotator is now up on Crowd Supply. Please sign up to be notified about the launch date! crowdsupply.com/krakenrf/disco…


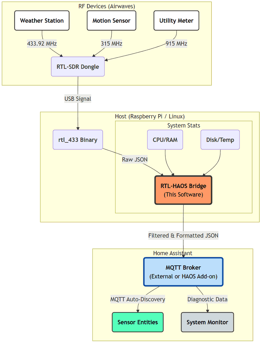
rtl_haos: An rtl_433 to Home Assistant Bridge rtl-sdr.com/rtl_haos-an-rt…

rtlsdrblog's tweet image. rtl_haos: An rtl_433 to Home Assistant Bridge rtl-sdr.com/rtl_haos-an-rt…

Frugal Radio: Using a 25 Dollar PC for Decoding with SDRs rtl-sdr.com/frugal-radio-u…

rtlsdrblog's tweet image. Frugal Radio: Using a 25 Dollar PC for Decoding with SDRs rtl-sdr.com/frugal-radio-u…

rtl-sdr.com 已轉發

📌The SatNOGS Network 📡 is tracking some of the satellites 🛰️ from the #Transporter15 launch! Follow all the updates at: community.libre.space/t/transporter-…


An Overview of 2025 SDR Black Friday Deals rtl-sdr.com/an-overview-of…


rtl-sdr.com 已轉發

Check our generous #BlackFriday Discount over all the #Airspy products. airspy.com/purchase Retweet and Like to participate and possibly win a freebie!

lambdaprog's tweet image. Check our generous #BlackFriday Discount over all the #Airspy products. 

airspy.com/purchase

Retweet and Like to participate and possibly win a freebie!

Using the Don't Look Up Tool to Eavesdrop on Insecure Private Satellite Communications rtl-sdr.com/using-the-dont…

rtlsdrblog's tweet image. Using the Don't Look Up Tool to Eavesdrop on Insecure Private Satellite Communications rtl-sdr.com/using-the-dont…

halow_scanner: An RTL-SDR Based 802.11aH HaLow Channel Scanner rtl-sdr.com/halow_scanner-…

rtlsdrblog's tweet image. halow_scanner: An RTL-SDR Based 802.11aH HaLow Channel Scanner rtl-sdr.com/halow_scanner-…

Software Defined Toolkit: A DIY Radio Reconnaissance Device with RTL-SDR and EvilCrow RF Inside rtl-sdr.com/software-defin…

rtlsdrblog's tweet image. Software Defined Toolkit: A DIY Radio Reconnaissance Device with RTL-SDR and EvilCrow RF Inside rtl-sdr.com/software-defin…

Talking Sasquach Reviews the uConsole and RTL-SDR Antenna Board Expansion rtl-sdr.com/talking-sasqua…

rtlsdrblog's tweet image. Talking Sasquach Reviews the uConsole and RTL-SDR Antenna Board Expansion rtl-sdr.com/talking-sasqua…

NSA GENESIS: How NSA Spies Snooped on Local RF Bands using Modified Cell Phones with a Built-in SDR rtl-sdr.com/nsa-genesis-ho…

rtlsdrblog's tweet image. NSA GENESIS: How NSA Spies Snooped on Local RF Bands using Modified Cell Phones with a Built-in SDR rtl-sdr.com/nsa-genesis-ho…

Creating a Homemade Portable Raspberry Pi Based RTL-SDR System rtl-sdr.com/creating-a-hom…

rtlsdrblog's tweet image. Creating a Homemade Portable Raspberry Pi Based RTL-SDR System rtl-sdr.com/creating-a-hom…

Tech Minds: A Review of the Vivid Unit with GPSDR RTL-SDR Module rtl-sdr.com/tech-minds-a-r…

rtlsdrblog's tweet image. Tech Minds: A Review of the Vivid Unit with GPSDR RTL-SDR Module rtl-sdr.com/tech-minds-a-r…

Demonstrating a Rollback Attack on a Honda via HackRF Portapack and an Aftermarket Security Solution rtl-sdr.com/demonstrating-…

rtlsdrblog's tweet image. Demonstrating a Rollback Attack on a Honda via HackRF Portapack and an Aftermarket Security Solution rtl-sdr.com/demonstrating-…

Receiving DAB and FM Signals with an RTL-SDR and Engima2 on OpenPLi 9.0 rtl-sdr.com/receiving-dab-…

rtlsdrblog's tweet image. Receiving DAB and FM Signals with an RTL-SDR and Engima2 on OpenPLi 9.0 rtl-sdr.com/receiving-dab-…

SDR-Hub: A New RTL-SDR Scanner and Audio Recorder with Web Interface rtl-sdr.com/sdr-hub-a-new-…

rtlsdrblog's tweet image. SDR-Hub: A New RTL-SDR Scanner and Audio Recorder with Web Interface rtl-sdr.com/sdr-hub-a-new-…

A Review of the SunFounder Pironman 5 MAX Raspberry Pi 5 Enclosure rtl-sdr.com/a-review-of-th…

rtlsdrblog's tweet image. A Review of the SunFounder Pironman 5 MAX Raspberry Pi 5 Enclosure rtl-sdr.com/a-review-of-th…

Glide Path: ADS-B Visualization Software rtl-sdr.com/glide-path-ads…

rtlsdrblog's tweet image. Glide Path: ADS-B Visualization Software rtl-sdr.com/glide-path-ads…

Eavesdropping on Sensitive Data via Unencrypted Geostationary Satellites rtl-sdr.com/eavesdropping-…

rtlsdrblog's tweet image. Eavesdropping on Sensitive Data via Unencrypted Geostationary Satellites rtl-sdr.com/eavesdropping-…

SignalsEverywhere Software and Video Updates: Benshi Dash, AI Vibe Coding SDR Apps, Android NTSC Receiver, NOAA SAME Encoder rtl-sdr.com/signalseverywh…

rtlsdrblog's tweet image. SignalsEverywhere Software and Video Updates: Benshi Dash, AI Vibe Coding SDR Apps, Android NTSC Receiver, NOAA SAME Encoder rtl-sdr.com/signalseverywh…

A New Software Automatic Gain Control Algorithm C Library for RTL-SDR and other SDRs rtl-sdr.com/a-new-software…


Loading...

Something went wrong.


Something went wrong.