shemustexcel's profile picture. Aspiring Data Analyst

AJ

@shemustexcel

Aspiring Data Analyst

Day 14–16 mySQL Learned logical functions:IFNULL, IF, CASE for conditional queries. Practiced date functions:DATE_ADD, DATE_SUB, DATEDIFF, CURRENT_DATE, TIMESTAMPDIFF. Used COALESCE to handle NULLs. Wrote queries to calculate employee age &group them into categories. #SQL #Data

shemustexcel's tweet image. Day 14–16 mySQL 
Learned logical functions:IFNULL, IF, CASE for conditional queries.
Practiced date functions:DATE_ADD, DATE_SUB, DATEDIFF, CURRENT_DATE, TIMESTAMPDIFF.
Used COALESCE to handle NULLs.
Wrote queries to calculate employee age &group them into categories.
 #SQL #Data
shemustexcel's tweet image. Day 14–16 mySQL 
Learned logical functions:IFNULL, IF, CASE for conditional queries.
Practiced date functions:DATE_ADD, DATE_SUB, DATEDIFF, CURRENT_DATE, TIMESTAMPDIFF.
Used COALESCE to handle NULLs.
Wrote queries to calculate employee age &group them into categories.
 #SQL #Data
shemustexcel's tweet image. Day 14–16 mySQL 
Learned logical functions:IFNULL, IF, CASE for conditional queries.
Practiced date functions:DATE_ADD, DATE_SUB, DATEDIFF, CURRENT_DATE, TIMESTAMPDIFF.
Used COALESCE to handle NULLs.
Wrote queries to calculate employee age &group them into categories.
 #SQL #Data
shemustexcel's tweet image. Day 14–16 mySQL 
Learned logical functions:IFNULL, IF, CASE for conditional queries.
Practiced date functions:DATE_ADD, DATE_SUB, DATEDIFF, CURRENT_DATE, TIMESTAMPDIFF.
Used COALESCE to handle NULLs.
Wrote queries to calculate employee age &group them into categories.
 #SQL #Data

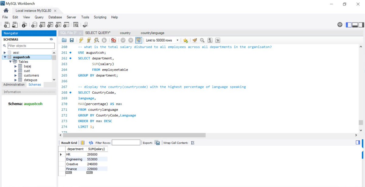
Day 10–12 of mySQL Challenge Day 10 – Learned GROUP BY with aggregates like SUM to find total salaries per department. Day 11 – Used MAX with GROUP BY to find the country+language with the highest speakers. Day 12 – Practiced HAVING to filter aggregated results. #SQL

shemustexcel's tweet image. Day 10–12 of mySQL Challenge

Day 10 – Learned GROUP BY with aggregates like SUM to find total salaries per department.
Day 11 – Used MAX with GROUP BY to find the country+language with the highest speakers.
Day 12 – Practiced HAVING to filter aggregated results.

#SQL
shemustexcel's tweet image. Day 10–12 of mySQL Challenge

Day 10 – Learned GROUP BY with aggregates like SUM to find total salaries per department.
Day 11 – Used MAX with GROUP BY to find the country+language with the highest speakers.
Day 12 – Practiced HAVING to filter aggregated results.

#SQL
shemustexcel's tweet image. Day 10–12 of mySQL Challenge

Day 10 – Learned GROUP BY with aggregates like SUM to find total salaries per department.
Day 11 – Used MAX with GROUP BY to find the country+language with the highest speakers.
Day 12 – Practiced HAVING to filter aggregated results.

#SQL

Day 9 of MySQL challenge Today,I dived into pattern matching with LIKE & REGEXP. I practiced filtering employees by job titles, listing Sakila actors starting with “S”, pulling Nigerian cities from World DB, and finding countries ending with “A”. SQL + REGEXP = data sniper 🎯

shemustexcel's tweet image. Day 9 of MySQL challenge 

Today,I dived into pattern matching with LIKE & REGEXP.
I practiced filtering employees by job titles, listing Sakila actors starting with “S”, pulling Nigerian cities from World DB, and finding countries ending with “A”.
SQL + REGEXP = data sniper 🎯
shemustexcel's tweet image. Day 9 of MySQL challenge 

Today,I dived into pattern matching with LIKE & REGEXP.
I practiced filtering employees by job titles, listing Sakila actors starting with “S”, pulling Nigerian cities from World DB, and finding countries ending with “A”.
SQL + REGEXP = data sniper 🎯
shemustexcel's tweet image. Day 9 of MySQL challenge 

Today,I dived into pattern matching with LIKE & REGEXP.
I practiced filtering employees by job titles, listing Sakila actors starting with “S”, pulling Nigerian cities from World DB, and finding countries ending with “A”.
SQL + REGEXP = data sniper 🎯

My laptop stopped working for a couple of days but it’s back now,I’ll make sure to share what I learned during that period following the MySQL 30day challenge


AJ reposted

🎊🤩 Excited to announce that I’ll be starting the 100 Days of Cybersecurity challenge For the next 100 days, I’ll be learning, practicing, and sharing insights as I deepen my knowledge and skills in the world of cybersecurity #100DaysOfCybersecurity #Cybersecurity @Cyblackorg


AJ reposted

Day 4 still on subqueries but intermediate subqueries, will try again tomorrow and also master level subqueries The more I practice the more I learn and understand SQL in general The main thing about subqueries to me is understanding how to analyse the question

web3tings's tweet image. Day 4 still on subqueries but intermediate subqueries, will try again tomorrow and also master level subqueries 

The more I practice the more I learn and understand SQL in general

The main thing about subqueries to me is understanding how to analyse the question
web3tings's tweet image. Day 4 still on subqueries but intermediate subqueries, will try again tomorrow and also master level subqueries 

The more I practice the more I learn and understand SQL in general

The main thing about subqueries to me is understanding how to analyse the question
web3tings's tweet image. Day 4 still on subqueries but intermediate subqueries, will try again tomorrow and also master level subqueries 

The more I practice the more I learn and understand SQL in general

The main thing about subqueries to me is understanding how to analyse the question
web3tings's tweet image. Day 4 still on subqueries but intermediate subqueries, will try again tomorrow and also master level subqueries 

The more I practice the more I learn and understand SQL in general

The main thing about subqueries to me is understanding how to analyse the question
This post is unavailable.

United States Trends

Loading...

Something went wrong.


Something went wrong.