#hidden_form_field_in_session_tracking_process search results
Introducing Field, a component for building really complex forms. It took me a long time to get it right but I made it work with all your form libraries: Server Actions, React Hook Form, TanStack Form… And it makes it super easy to build styled checkboxes and radios.

🚨@webflow Our multi-step form is submitting many unexpected empty ‘Field X’ entries, even though no extra fields appear in the Designer... Image shows form fields on the left & the submitted content on the right. Anyone else experienced fields submitting incorrectly? #webflow

This is the quickest RCE I've ever gotten. The app has a popup for multi-selection fields. I intercepted the request, expecting XSS or SQLi, but found that the parameter **_session_name= can be exploited to get an #RCE as a surprise. Payload: `&**='.print((`id`)).'` #BugBounty

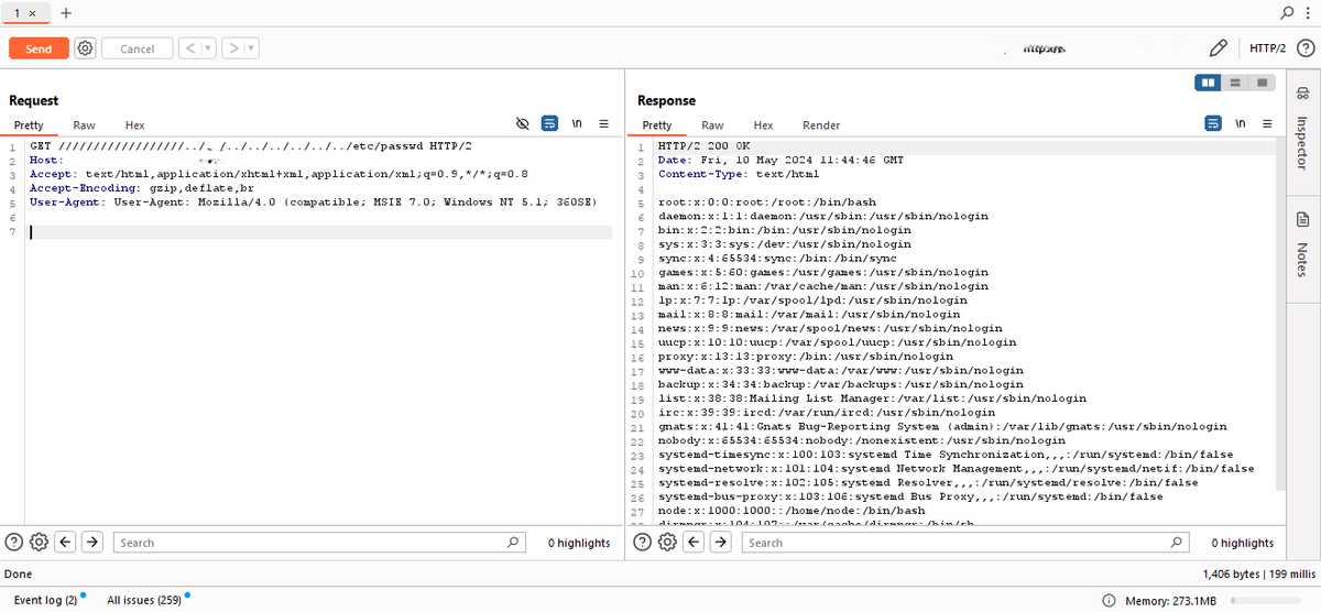
🔍 LFI Hunting Tips from Real Finds: 1️⃣ GET path injection: Try ///../../../../etc/passwd. Fuzz w/ Burp! 2️⃣ POST LFIs: Test endpoints like /router.jsp?../etc/passwd. 3️⃣ Hidden params: Brute-force w/ ParamSpider or check JS files. 💡 Bypass filters w/ %2e%2f or %00 Stay ethical!


Since launching Tagual (server-side tracking), we’ve done dozens of tracking audits for ecommerce brands and agencies. And one problem kept coming back: broken cookie popups. So we built ConsentGuard.io, a tool that checks if your Consent Mode setup is still working and…
When you find a public form (contact form,etc.) try these payloads (blind ssrf), if you receive a request on your server, try SSTI... #bugbountytips #bugbounty #bugbountytip

HTTP is a stateless protocol. This means every request is independent. The web application server can’t tell if 2 requests came from the same browser or user. But the users aren’t stateless. No one wants to log in to your application every time they make a request. So - how…


𝗛𝗧𝗧𝗣 𝗶𝘀 𝗮 𝘀𝘁𝗮𝘁𝗲𝗹𝗲𝘀𝘀 𝗽𝗿𝗼𝘁𝗼𝗰𝗼𝗹. This means every request is independent. The web application server can’t tell if two requests came from the same browser or user. But the users aren’t stateless. No one wants to log in to your application every time they…

If it is not private by default, it is not private.
Please. I beg. Don't add a Policy/Password/You Have read item to your form. 😭😭😭 You can give clients a loophole to void or challenge your TOS with this. Read more here 👉 x.com/nyewkey/status…
#SessionSave は、日本にいる時に想像で大体作り上げたものですが、Dreamforce 会場で実際に使ってみて不便なところを即時追加して今はこんな感じ 原文が要らなければ非表示にもできる リアルタイム文字起こしすら不要な場合は30秒要約だけ読んでおけば十分。むしろその方が整理されていてわかりやすい
🔥 You can submit forms from a button outside of the form tag by using the form attribute

Hidden or disabled fields are commonly overlooked, but they can still open the door to some cool bugs. Try creating a bookmarklet to instantly reveal these fields. Here are some quick examples you can copy and paste: 🔖 Enable all disabled or readonly fields:…
Retweeting as previous post got shadow banned. Bug Bounty Tips: Here's how you can escalate XSS Issues to ATO💸 Have you Identified a XSS Issue? Don't be too quick to report it with alert(1) or alert(document.cookie) for a Medium payout. Here's how you can escalate XSS Issues…

HTML Form-Building Tags Explained 1/2, in visual presentation. <<Thread🧵>> [ Bookmark for future 📘] TOPIC COVER: ▪️ <input> ▪️ <textarea> ▪️ <select> ▪️ <button> ▪️ <label>
![saidul_dev's tweet image. HTML Form-Building Tags Explained 1/2,
in visual presentation.
&lt;&lt;Thread🧵&gt;&gt;
[ Bookmark for future 📘]
TOPIC COVER:
▪️ &lt;input&gt;
▪️ &lt;textarea&gt;
▪️ &lt;select&gt;
▪️ &lt;button&gt;
▪️ &lt;label&gt;](https://pbs.twimg.com/media/F4Wdb8xWMAA22p7.jpg)
Might want to change that button label to "Submit form." I just filled out the form randomly to see how many steps there are and accidentally sent it 😂

HTML tip: You can use the `<fieldset>` element to group several controls as well as labels (`<label>`) within a web form.

#always check hidde parameters Findig Hidden parameter on every subdomains & append as a parameter @Alra3ees @ADITYASHENDE17 @hackerscrolls

docs.google.com/forms/d/e/1FAI… i think now is the best time to share this.... heh...
HTML Tip💡 🔷 <hidden> 👉It is a boolean attribute. 👉It can be used to keep a user from seeing an element until some other condition has been met like selecting a checkbox. 👉Then JavaScript can be used to remove the hidden attribute and make it visible.

Hidden Form Field in Servlet | Hidden form field in Session Tracking | ... youtu.be/jRDTewncjfs via @YouTube #Hidden_Form_Field_in_Servlet | #Hidden_form_field_in_Session_Tracking_Process | #Advanced_Java | #YouTube
Something went wrong.
Something went wrong.
United States Trends
- 1. Lakers 89K posts
- 2. Luka 68.8K posts
- 3. Ayton 14.8K posts
- 4. Marcus Smart 8,397 posts
- 5. Warriors 94.8K posts
- 6. Curry 40.4K posts
- 7. Sengun 25.3K posts
- 8. #DWTS 48.4K posts
- 9. Shai 33.5K posts
- 10. Double OT 6,592 posts
- 11. Rockets 58.7K posts
- 12. #DubNation 13K posts
- 13. Draymond 8,325 posts
- 14. Reaves 9,100 posts
- 15. Jimmy Butler 9,070 posts
- 16. #LakeShow 6,557 posts
- 17. #TusksUp 1,076 posts
- 18. LeBron 36.6K posts
- 19. Kuminga 10.1K posts
- 20. Vando 2,971 posts