#javamissioncontrol search results
Java Flight Recorder - find file descriptor leak stackoverflow.com/questions/6559… #javamissioncontrol #java #jmc #jfr #profiling
Thank's @klaraward for teaching @umejug on #javaflightrecorder and #javamissioncontrol on our fifth year celebration!
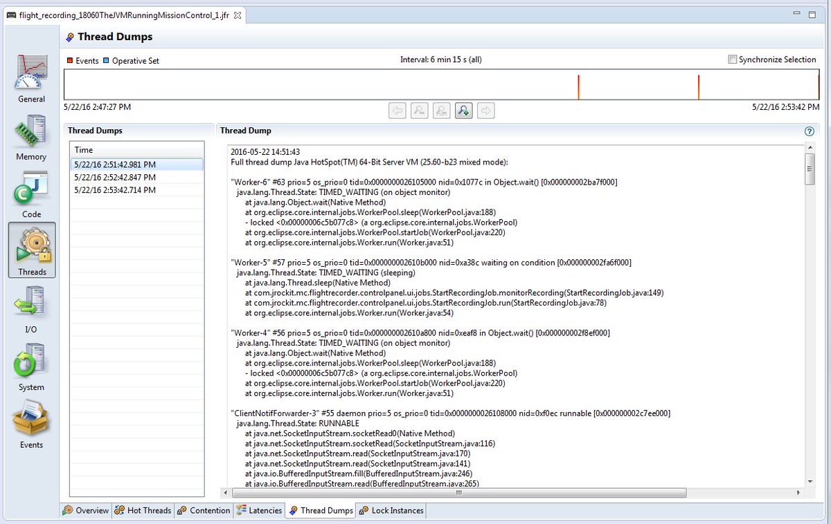
Great online thread dump analysis tools such as fastthread.io, can analyse and spot problems such as CPU spikes, deadlocks, poor response times and other system problems.see the captured thread dumps in the JMC. ow.ly/kDSZ30mdDz6 #JavaMissionControl #Threaddumps
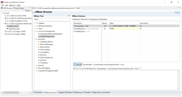
#HeapDumps are vital artifacts to diagnose memory-related problems such as slow memory leaks, java.lang.OutOfMemoryError.This article gives you multiple options to #captureheapdumps. Using #JavaMissionControl as the #JMXclient to generate heap dump. ow.ly/kXdQ30oLFJs
Finally! The @javamissionctrl tutorial hirt.se/blog/?p=611 #jmc #javamissioncontrol
OTN Virtual Technology Summit On Demand: view sessions on #Java8 #JavaEE #JavaMissionControl ow.ly/Hg2be
Blick unter die Haube von #JavaFlightRecorder und #JavaMissionControl von @dmitterd #jvmcon17 jvm-con.de/java-flight-re…
Checkout #JavaMissionControl(UI based) or #jstat(terminal) to monitor #memory usage. #devoxx #dv14 #whereismymemory
@robilad @hirt Q: Any chance #JavaMissionControl will ever be (re-)written in #javafx?
@chvest Measuring the allocation rate is super easy with #javamissioncontrol, so one just doesn't have an excuse if not using it in dev/test
Slides da minha talk no Open Source Roadshow 2020 - Campinas-SP :) #fligthrecorder #javamissioncontrol pt.slideshare.net/ArianeIzac/que…
What's the magic we have to do... to have #JavaMissionControl #JMC #JFR working in MacOS? (just asking for a friend... because it is not so easy) ... and it seems that when one finally gets the application started... it's not able to start "recording"/attached to any session 🤔🤷♂️
Java Mission Control - If you haven’t already done so, update to JDK 1.7 u40! blog.avisi.nl/2013/10/21/jav… #JavaMissionControl #IOX
Learn more about #JavaMissionControl: bit.ly/3qJaJzz via @TTAppDev #Java
OTN Virtual Technology Summit On Demand: view sessions on #Java8 #JavaEE #JavaMissionControl ow.ly/Hg2be
Getting Started with JDK Mission Control #java #javamissioncontrol slideshare.net/marcushirt/get… #CodeOne
O último Diário Viciados Em Java! paper.li/f-1561158105?e… Agradecimentos a @invictosfutebol @amgauna @arianizac #fligthrecorder #javamissioncontrol
Java Flight Recorder - find file descriptor leak stackoverflow.com/questions/6559… #javamissioncontrol #java #jmc #jfr #profiling
Thank's @klaraward for teaching @umejug on #javaflightrecorder and #javamissioncontrol on our fifth year celebration!
Blick unter die Haube von #JavaFlightRecorder und #JavaMissionControl von @dmitterd #jvmcon17 jvm-con.de/java-flight-re…
Great online thread dump analysis tools such as fastthread.io, can analyse and spot problems such as CPU spikes, deadlocks, poor response times and other system problems.see the captured thread dumps in the JMC. ow.ly/kDSZ30mdDz6 #JavaMissionControl #Threaddumps
#HeapDumps are vital artifacts to diagnose memory-related problems such as slow memory leaks, java.lang.OutOfMemoryError.This article gives you multiple options to #captureheapdumps. Using #JavaMissionControl as the #JMXclient to generate heap dump. ow.ly/kXdQ30oLFJs
Something went wrong.
Something went wrong.
United States Trends
- 1. Black Friday 294K posts
- 2. Good Friday 45.4K posts
- 3. #DaesangForJin 53.9K posts
- 4. #lip_bomb_RESCENE N/A
- 5. #ENHYPEN 166K posts
- 6. #2025MAMAVOTE 96K posts
- 7. ARMY Protect The 8thDaesang 2,851 posts
- 8. #GalxeID 5,088 posts
- 9. yeonjun 56.8K posts
- 10. Ravens 60.2K posts
- 11. Mnet 196K posts
- 12. Lamar 48K posts
- 13. ilya 20.9K posts
- 14. Shane 25.7K posts
- 15. Sarah Beckstrom 251K posts
- 16. Third World Countries 37.5K posts
- 17. Mr. President 20.6K posts
- 18. BNB Chain 6,789 posts
- 19. Jack Ruby N/A
- 20. Bengals 53.9K posts