#langflow 검색 결과
Bir AI agents iş akışı kurarak Türkçe bir ses kaydını deşifre edebilir. Deşifre sonucunda elde ettiğiniz metne time code ekleyebilirsiniz. #langflow #AIAgent
When the OSS folks treat the question I posted as great, and also mark it for the release pipeline of tasks, feels good to help around and test upcoming frameworks in gen ai 🙂 #langflow

还不错哦,可视化的LangChain——LangFlow。 前些时候就感觉LangChain应该要有一些可视化的工具,这样才能更利于推广使用,这会儿微软就出来一个了。 可以看这篇翻译文章:luxiangdong.com/2023/06/28/lan… #langchain #langflow

LangFlow is a GUI for @LangChainAI...below is a simple LLM Chain application I have built using #LangFlow. This is such an amazing tool and initiative..any suggestions on other native tools which are similar?

Just judged @DataStax's Hacking Agents Hackathon in SF! 💻 100+ talented devs pushed the limits of #Langflow and #AstraDB in ways I never imagined. If you get the chance to participate in future events, don't miss it!

🚀 Just built a simple AI personal assistant using LangFlow + Gemini 2.5 Pro and it works! It can create meeting links & send them to my team No-code + LLM = real-world automation. #LangFlow #GeminiPro #AIassistant #NoCodeAI #LLM #Playmake #GoogleAI #



LangFlow ile AI Agents'ları kolayca nasıl kurup, geliştirebileceğimizi sonrasında da ürettiğimiz iş akışını API ile nasıl başka yerde kullanabileceğimizi anlattığım videomu YouTube kanalımdan hemen izleyebilirsiniz. #langflow #aiagents
My first contribution for @langflow_ai , fix @qdrant_engine component . #langflow #qdrant #100DaysOfCode #100Days

💡 تبني وكيل ذكي؟ إليك مقارنة بين Langflow و OpenAI AgentKit تساعدك على اتخاذ القرار. 📌 كل أداة تخدم غرضًا مختلفًا – والسؤال الأهم: هل تحتاج إلى سرعة وسهولة، أم تحكم ومرونة؟ #AIagents #Langflow #OpenAI #AgentKit #SoftwareEngineering #حوكمة_المعرفة

Blog Article Writer based on provided URLs #ai #langchain #langflow #Python #nocode #lowcode #AzureAI

#langflow installation tip- after an unsuccessful attempt to install and run locally on my windows machine, I installed Docker desktop and got it running as a container #ai #agenticai
🔎New video: Adding observability to your AI agents and apps with @arizeai! Learn how to monitor performance, debug issues, and gain full visibility into your Langflow AI workflows using both Arize Platform and Phoenix. (Youtube link in reply) #AIObservability #Langflow…
Jensen's @Nvidia CES keynote showing @DataStax @Langflow_AI !!! #ces2025 #langflow #ai github.com/langflow-ai/la…

Ready? Watch the full video here: youtube.com/watch?v=5lFChD… #100daysofcode #langflow #datastax #langchain #rag @DataStax @langflow_ai
A critical security flaw in Langflow (CVE-2025-3248) allows unauthenticated remote code execution, scoring a CVSS 9.8. Organizations must apply fixes by May 26, 2025. #Langflow #Vulnerability #USA 🛡️ link: ift.tt/Ztek7s6

LangFlow is a GUI for LangChain enabling easy experimentation and prototyping of LLM Apps and Prompt Chaining. @LangChainAI #LangFlow cobusgreyling.medium.com/langflow-for-l…
Generative Apps This video covers creating a vector store using a web URL as the information source, with cohere as the LLM and HuggingFace Embeddings. @huggingface @CohereAI #LangFlow @LangChainAI
#langflow installation tip- after an unsuccessful attempt to install and run locally on my windows machine, I installed Docker desktop and got it running as a container #ai #agenticai
💡 Building an AI agent? Here's a comparison between Langflow and OpenAI AgentKit to help you choose. 📌 Each tool serves a different purpose — the key question is: Do you need speed and simplicity, or flexibility and scalability? #AIagents #Langflow #OpenAI #AgentKit #Software

💡 تبني وكيل ذكي؟ إليك مقارنة بين Langflow و OpenAI AgentKit تساعدك على اتخاذ القرار. 📌 كل أداة تخدم غرضًا مختلفًا – والسؤال الأهم: هل تحتاج إلى سرعة وسهولة، أم تحكم ومرونة؟ #AIagents #Langflow #OpenAI #AgentKit #SoftwareEngineering #حوكمة_المعرفة

Building a RAG-based Conversational Chatbot with Langflow and Streamlit #Artificialintelligence #Chatbot #Langflow #Streamlit plainenglish.io/blog/building-…
@langflow_ai Regarding the Video Challenge: Retrieval-Augmented Generation (RAG) Tutorial, the discord channel and challenge URL doesn't work. It says "No Text Channel". Please fix that. #Langflow

started off with @teamlangflow !! Work on an Email Sorting Agent based on #langflow observation log's below from #langfuse portal




今まで聞いたことなかったけど、しっかり調べてみたらLangflowいい。各ノードがLangChainコードで純Pythonでも書ける。 エンジニアも使えるDifyて感じ。Difyは非エンジニア含め誰でも触れるけど、カスタマイズ性的に実質エンジニアはあんま触れないのよな。 #langflow #dify github.com/langflow-ai/la…
Langflow vs n8n Which no-code tool is better for AI workflow automation? We compared features, use cases & strengths so you can pick the right fit for your AI agents. 👉 bluebash.co/blog/langflow-… #AIWorkflowAutomation #Langflow #n8n #NoCode #AIagents #Bluebash #USOpen…
Unlock limitless AI with LangChain + LangFlow! 🚀 Build workflows with LangFlow’s NoCode drag‑&‑drop UI + customize via LangChain’s framework. Deploy on AWS, Azure, or GCP! 🌐 Learn more: tinyurl.com/84ftpz6x #AI #LangChain #LangFlow #CloudComputing

はてなブログに投稿しました GitHub Codespacesで作るAI開発環境|Langflow + Ollama完全セットアップ - uepon日々の備忘録 uepon.hatenadiary.com/entry/2025/08/… #はてなブログ #LangFlow #ollama #GitHubCodespaces #AI開発 #ローカルLLM
その1. Langflow を使って Ollama + Granite モデルをラズパイ4に構築した。メモリ8GBと十分だったが、CPU 400%/4コアフル稼働しても60秒超過なので Granite3.1-moe:1b に交換し10秒前後。#Langflow #Granite

Abrindo o #Langflow hoje, quero aprender sobre 'agent AI' na pratica. Quem sabe temos oportunidades de criar coisas incríveis. 😁

NVIDIA brings AI agent creation to the masses with Langflow on RTX PCs. No coding experience needed! neeews.com/langflow-ai-nv… #NVIDIA #AIAgents #Langflow
Building a complex system like Langflow Agent from scratch made me realize one thing AI isn’t replacing anyone yet. Update: Building Langflow Agent with Multi-Tenant Access, end-to-end! #Langflow #AI #MultiTenant #DevJourney #Langchain #AIInfrastructure #SoftwareEngineering

Low-code (like #Langflow) or full-code (like #LangGraph) for building #AgenticAI solutions? Both are fine. But note this. Low-code might seem easier. But then you also miss out on using tools like #GitHub #Copilot.
📺 Image Gen Agent Demo: youtu.be/EDIUcg7VPWU 🧵Deep Research Tutorial: langflow.org/blog/query-spl… #AI #Agents #Langflow @jigsawstack
Abrindo o #Langflow hoje, quero aprender sobre 'agent AI' na pratica. Quem sabe temos oportunidades de criar coisas incríveis. 😁

Blog Article Writer based on provided URLs #ai #langchain #langflow #Python #nocode #lowcode #AzureAI

还不错哦,可视化的LangChain——LangFlow。 前些时候就感觉LangChain应该要有一些可视化的工具,这样才能更利于推广使用,这会儿微软就出来一个了。 可以看这篇翻译文章:luxiangdong.com/2023/06/28/lan… #langchain #langflow

🚀 #LangFlow for OSX takes your AI workflow to the next level—think #Rivet, but faster, smarter, and way more intuitive. If you love tuning and customizing AI, LangFlow is the tool you’ve been waiting for. Give it a try and see the difference!

So I've been playing around with Flowise and Langflow today. Got Flowise running smoothly on my local server! No success yet with Langflow. 😕 #flowise #langflow


My first contribution for @langflow_ai , fix @qdrant_engine component . #langflow #qdrant #100DaysOfCode #100Days

A little explanation of what Flowise, Dify, and Langflow do. Feedback is welcome. RAG Tools and Tutorials for Educational AI github.com/nikbearbrown/A… #Flowise #Dify #Langflow #Langchain #AI #Chatbots #GenerativeAI

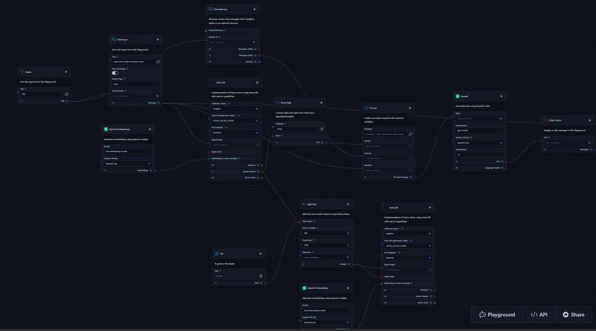
🛠 Built a custom Q&A chatbot using Langflow + Astra DB! Gave it a database of ReactJS interview questions → now you can ask anything & get instant answers. Powered by OpenAI embeddings + Python. Making interview prep smarter! 🤖✨ #AI #Langflow #RAG #ReactJS



Teaching myself #Langflow and #AstraDB as I build a smart assistant. The low-code setup is a lifesaver for newbies like me! Any must-know tricks? #AI #Coding

Unlock limitless AI with LangChain + LangFlow! 🚀 Build workflows with LangFlow’s NoCode drag‑&‑drop UI + customize via LangChain’s framework. Deploy on AWS, Azure, or GCP! 🌐 Learn more: tinyurl.com/84ftpz6x #AI #LangChain #LangFlow #CloudComputing

"Playing with LangFlow’s RAG pipeline—vector stores + LLMs = 🔥 for quick data apps. Anyone got tips for scaling these flows in prod? #LangFlow #AIdev"

Seems like FOMO is kicking in! Datastax, the company behind #langflow made its way into the @IBM stables 🐎 Pretty sure you will see more listed companies kicking off the same strategy. Think however Airflow still has an unique advantage here for bigger companies (link below)

Enough coding, now I need visuals. Langflow+groq test done. Forseeing weekend tests. Btw, ollama connection error, can not debug at the moment. #langflow #groq

Langflow :- "Build AI apps with ease Langflow is an open-source tool with a drag-and-drop interface. Create Chains, Agents, and customize prompts. Perfect for beginners exploring AI. start building your AI applications today #Langflow #AI #MachineLearning"

🚀 Discover Langflow: The Zero Code Platform for AI! 🌐✨ Open Source Graphical LLM Interface User-Friendly Build AI workflows easily with drag-and-drop simplicity. #AI #Langflow #NoCode #OpenSource #Tech

"Built a custom Vector Store RAG using Langflow! 🧠📚 Seamlessly answering customer queries with context-driven responses based on FAQs. Efficient, scalable, and smart. 🚀 #AI #Langflow #RAG #VectorSearch #Chatbot #AIAgent

Took part in the Langflow AI Dev Competition! 🚀 Missed Challenge 1, but for Challenge 2, I built a RAG model using Langflow. Excited to see how it performs! 💻 #AI #MachineLearning #Langflow #AIDevCompetition

Something went wrong.
Something went wrong.
United States Trends
- 1. John Bolton 34.7K posts
- 2. #KonamiWorldSeriesSweepstakes 1,864 posts
- 3. Mitch McConnell 32.6K posts
- 4. Putin 170K posts
- 5. Term 191K posts
- 6. Andrade 11.1K posts
- 7. Ace Frehley N/A
- 8. #2025MAMAVOTE 1.66M posts
- 9. Steelers 23.4K posts
- 10. AJ Green 1,024 posts
- 11. Carter Hart 3,830 posts
- 12. Dairy Bird N/A
- 13. Tyla 33.2K posts
- 14. Asheville 3,238 posts
- 15. HARD LAUNCH 6,288 posts
- 16. No Kings 161K posts
- 17. Nissan 5,176 posts
- 18. Anya 17.3K posts
- 19. Big L 11.5K posts
- 20. Nick Khan N/A