#sqlwithfunmi search results
🔷Day 9 of #SQLwithFunmi: I harnessed LIKE, IN, and BETWEEN to filter data with ease. Retrieved corps members by email, state, age, and name patterns. LIKE with wildcards (%) and IN for multiple values were total lifesavers! Now, querying data feels like a breeze! #30DaysOfSQL




Day 4 of #SQLwithFunmi! 🔷 Mastered COUNT, GROUP BY, and AVERAGE. Retrieved corps members' count by state, preferred state, course, and average age. Levelling up day after day😌💻 #30DaysOfSQL #LearningInPublic #DataAnalytics




Catching up on Day 7 of #SQLwithFunmi! 🔷 Mastered aggregation with MIN, MAX, COUNT, GROUP BY, and ORDER BY. Found youngest/oldest corps members and counted members by institution state. Powerful techniques for data analysis! 💻 #30DaysOfSQL #SQLSkills #DataAnalytics



Day 10 of #SQLwithFunmi! 🔷 Mastered logical reasoning with SQL. Retrieved corps members based on complex conditions like age range, preferred state vs. origin state, and missing contact details. Discovered the importance of using IS NULL for missing values. 💻 #30DaysOfSQL #SQLS




Day 6 of #SQLwithFunmi! 🔷 Today was a lot! despite the busy day and the festivities, I was able to get to code a little. Still on the NYSC database. 💻 #30DaysOfSQL #LearningInPublic #DataAnalytics



Day 8 of #SQLwithFunmi! 🔷 Mastered DISTINCT, HAVING, and LIMIT. Retrieved unique states, institutions, and courses. Filtered grouped results and displayed top records. 💻 #30DaysOfSQL #SQLSkills #DataAnalytics




Day 2 Report – 30-Day SQL Challenge: Completed Basic SELECT Queries! 📌 Mastered extracting specific info, filtering records, and removing duplicates. Consistency is key! 💪 Keep practicing, Let's keep learning together! 🚀 #SQLwithfunmi #SQLChallenge #LearnSQLTogether




💡Ecited to share that I've joined a 30-day SQL challenge #SQLWithFunmi Although I missed Day 1 & 2 due to neps, I'm not letting that slow me down. I'm diving straight into Day 2 challenge today and planning to catch up quickly. Will give daily report here on X and LinkedIn.💻
DAY 3 Report! Day 3 of 30days 🔷 Mastered SELECT with LIKE & wildcard (%) for filtering. Successfully queried emails containing 'tran', names starting with 'A', and phone numbers starting with '080'. Leveled up my SQL skills! 💻 See ya tomorrow!❤️ #SQLwithFunmi #30DaysOfSQL



Day 2 Report – 30-Day SQL Challenge: Completed Basic SELECT Queries! 📌 Mastered extracting specific info, filtering records, and removing duplicates. Consistency is key! 💪 Keep practicing, Let's keep learning together! 🚀 #SQLwithfunmi #SQLChallenge #LearnSQLTogether




💡Ecited to share that I've joined a 30-day SQL challenge #SQLWithFunmi Although I missed Day 1 & 2 due to neps, I'm not letting that slow me down. I'm diving straight into Day 2 challenge today and planning to catch up quickly. Will give daily report here on X and LinkedIn.💻
Day 18 of 30 Days of #SQLwithFunmi 1 Approach: selected from the full sales payment data then selected the product name and use count function to get total product sold then grouped by the product name then used the having , and functions to get the. Result
Day 20 of 30 Days of #SQLwithFunmi #DataAnalytics Today we dive into another data set of innotransfer 1 What is the total amount of money transferred on the platform? 2 Identify the top 5 senders by total amount sent 3 Determine the most frequently used payment channel.
Day 23 of 30 Days of #SQLwithFunmi Questions 1 What is the *total number of transactions* per channel? 2.What is the *failure rate* of each payment channel? 3.Which channel has the *highest average transaction value* (A) for completed
Day 22 of 30 Days of #SQLwithFunmi Question 1 Find the *average number of transactions per active user*. 2 Identify the *top 5 most active users* by number of total transactions (sent + received ) 3. How many users have acted as *both sender and receiver*?
Day 20 of 30 Days of #SQLwithFunmi 1 Calculate the total revenue generated* from all sales. 2 Identify the top 5 customers based on their total payment amount. 3. Show the total revenue contributed by each payment mode
Day 19 of 30 Days of #SQLwithFunmi Questions 1Find customers who have made *5 or more purchases*. 2 List customers who have only used one payment mode in all their transactions. 3 Show customers whose total spend is above N50,000 but have never used POS.
Day 10 of #SQLwithFunmi! 🔷 Mastered logical reasoning with SQL. Retrieved corps members based on complex conditions like age range, preferred state vs. origin state, and missing contact details. Discovered the importance of using IS NULL for missing values. 💻 #30DaysOfSQL #SQLS




🔷Day 9 of #SQLwithFunmi: I harnessed LIKE, IN, and BETWEEN to filter data with ease. Retrieved corps members by email, state, age, and name patterns. LIKE with wildcards (%) and IN for multiple values were total lifesavers! Now, querying data feels like a breeze! #30DaysOfSQL




Day 8 of #SQLwithFunmi! 🔷 Mastered DISTINCT, HAVING, and LIMIT. Retrieved unique states, institutions, and courses. Filtered grouped results and displayed top records. 💻 #30DaysOfSQL #SQLSkills #DataAnalytics




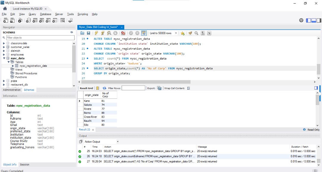
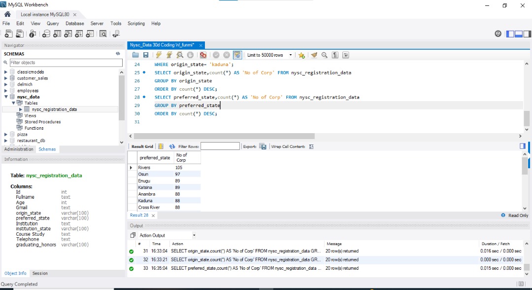
Catching up on Day 7 of #SQLwithFunmi! 🔷 Mastered aggregation with MIN, MAX, COUNT, GROUP BY, and ORDER BY. Found youngest/oldest corps members and counted members by institution state. Powerful techniques for data analysis! 💻 #30DaysOfSQL #SQLSkills #DataAnalytics



Day 6 of #SQLwithFunmi! 🔷 Today was a lot! despite the busy day and the festivities, I was able to get to code a little. Still on the NYSC database. 💻 #30DaysOfSQL #LearningInPublic #DataAnalytics



Day 4 of #SQLwithFunmi! 🔷 Mastered COUNT, GROUP BY, and AVERAGE. Retrieved corps members' count by state, preferred state, course, and average age. Levelling up day after day😌💻 #30DaysOfSQL #LearningInPublic #DataAnalytics




DAY 3 Report! Day 3 of 30days 🔷 Mastered SELECT with LIKE & wildcard (%) for filtering. Successfully queried emails containing 'tran', names starting with 'A', and phone numbers starting with '080'. Leveled up my SQL skills! 💻 See ya tomorrow!❤️ #SQLwithFunmi #30DaysOfSQL



Day 2 Report – 30-Day SQL Challenge: Completed Basic SELECT Queries! 📌 Mastered extracting specific info, filtering records, and removing duplicates. Consistency is key! 💪 Keep practicing, Let's keep learning together! 🚀 #SQLwithfunmi #SQLChallenge #LearnSQLTogether




Day 2 Report – 30-Day SQL Challenge: Completed Basic SELECT Queries! 📌 Mastered extracting specific info, filtering records, and removing duplicates. Consistency is key! 💪 Keep practicing, Let's keep learning together! 🚀 #SQLwithfunmi #SQLChallenge #LearnSQLTogether




💡Ecited to share that I've joined a 30-day SQL challenge #SQLWithFunmi Although I missed Day 1 & 2 due to neps, I'm not letting that slow me down. I'm diving straight into Day 2 challenge today and planning to catch up quickly. Will give daily report here on X and LinkedIn.💻
💡Ecited to share that I've joined a 30-day SQL challenge #SQLWithFunmi Although I missed Day 1 & 2 due to neps, I'm not letting that slow me down. I'm diving straight into Day 2 challenge today and planning to catch up quickly. Will give daily report here on X and LinkedIn.💻
🔷Day 9 of #SQLwithFunmi: I harnessed LIKE, IN, and BETWEEN to filter data with ease. Retrieved corps members by email, state, age, and name patterns. LIKE with wildcards (%) and IN for multiple values were total lifesavers! Now, querying data feels like a breeze! #30DaysOfSQL




Day 10 of #SQLwithFunmi! 🔷 Mastered logical reasoning with SQL. Retrieved corps members based on complex conditions like age range, preferred state vs. origin state, and missing contact details. Discovered the importance of using IS NULL for missing values. 💻 #30DaysOfSQL #SQLS




Day 6 of #SQLwithFunmi! 🔷 Today was a lot! despite the busy day and the festivities, I was able to get to code a little. Still on the NYSC database. 💻 #30DaysOfSQL #LearningInPublic #DataAnalytics



Day 8 of #SQLwithFunmi! 🔷 Mastered DISTINCT, HAVING, and LIMIT. Retrieved unique states, institutions, and courses. Filtered grouped results and displayed top records. 💻 #30DaysOfSQL #SQLSkills #DataAnalytics




Catching up on Day 7 of #SQLwithFunmi! 🔷 Mastered aggregation with MIN, MAX, COUNT, GROUP BY, and ORDER BY. Found youngest/oldest corps members and counted members by institution state. Powerful techniques for data analysis! 💻 #30DaysOfSQL #SQLSkills #DataAnalytics



Day 4 of #SQLwithFunmi! 🔷 Mastered COUNT, GROUP BY, and AVERAGE. Retrieved corps members' count by state, preferred state, course, and average age. Levelling up day after day😌💻 #30DaysOfSQL #LearningInPublic #DataAnalytics




DAY 3 Report! Day 3 of 30days 🔷 Mastered SELECT with LIKE & wildcard (%) for filtering. Successfully queried emails containing 'tran', names starting with 'A', and phone numbers starting with '080'. Leveled up my SQL skills! 💻 See ya tomorrow!❤️ #SQLwithFunmi #30DaysOfSQL



Day 2 Report – 30-Day SQL Challenge: Completed Basic SELECT Queries! 📌 Mastered extracting specific info, filtering records, and removing duplicates. Consistency is key! 💪 Keep practicing, Let's keep learning together! 🚀 #SQLwithfunmi #SQLChallenge #LearnSQLTogether




Day 2 Report – 30-Day SQL Challenge: Completed Basic SELECT Queries! 📌 Mastered extracting specific info, filtering records, and removing duplicates. Consistency is key! 💪 Keep practicing, Let's keep learning together! 🚀 #SQLwithfunmi #SQLChallenge #LearnSQLTogether




💡Ecited to share that I've joined a 30-day SQL challenge #SQLWithFunmi Although I missed Day 1 & 2 due to neps, I'm not letting that slow me down. I'm diving straight into Day 2 challenge today and planning to catch up quickly. Will give daily report here on X and LinkedIn.💻
Something went wrong.
Something went wrong.
United States Trends
- 1. Happy Birthday Charlie 13.7K posts
- 2. #Worlds2025 20.5K posts
- 3. Bears 89.8K posts
- 4. Jake Moody 14.1K posts
- 5. Falcons 52.1K posts
- 6. Blake Snell 17.2K posts
- 7. Josh Allen 27.3K posts
- 8. Caleb 50.4K posts
- 9. Joji 33K posts
- 10. Jayden 22.9K posts
- 11. #BearDown 2,425 posts
- 12. Commanders 52.6K posts
- 13. Ben Johnson 4,529 posts
- 14. Swift 289K posts
- 15. #Dodgers 15.5K posts
- 16. Treinen 4,750 posts
- 17. Roki 6,075 posts
- 18. Bijan 33.8K posts
- 19. Turang 4,425 posts
- 20. #RaiseHail 8,475 posts