#dataanalytics search results

Learning Power BI has made me realize that dashboards are more than charts… they tell stories with data 📊 But tell me, has your laptop ever gone off when you didn’t save your work? 😭 I need support in this pain. #LearningInPublic #DataAnalytics #PowerBI

veraherself's tweet image. Learning Power BI has made me realize that dashboards are more than charts… they tell stories with data 📊

But tell me, has your laptop ever gone off when you didn’t save your work? 😭
I need support in this pain.

#LearningInPublic #DataAnalytics #PowerBI

Nobody tells you how confusing Power BI feels at first 😭 Relationships, DAX, visuals… But one day it just starts making sense. Still learning. Still showing up. #PowerBI #DataAnalytics


First post on here 😅 I worked on a video game sales dataset and turned it into this dashboard in Excel. Here’s a quick walkthrough 👇 #DataAnalytics #HNGDataAnalytics


Your small beginning today will become your big testimony tomorrow. Rise and shine Data Analysts 😎✨ #Gratefulheart #ThanksbetoGod #Dataanalytics #Datagurus


Me: I’ll just create one simple chart in Power BI Also me 2 hours later: Fixing relationships and writing DAX 😭 #DataAnalytics #PowerBI #BeginnerJourney


Spoggle 2.0 Launched - Welcome to the AI-First Era of Data Analytics. Check out this quick demo to see how the new Spoggle by Fidel puts AI front and center, transforming how your entire team interacts with data. #AIAnalytics #DataAnalytics #AIDataAnalytics #AI @SpogglebyTesser


What was the hardest thing for you when learning Power BI? For me: understanding relationships 😭 #DataAnalytics #PowerBI


Data analytics is not just about charts and dashboards. It’s about asking the right questions and using data to find answers. Beginners should focus more on understanding problems, not just tools. #DataAnalytics #LearningInPublic


Data analysts in the house 📊 Which is more important in Power BI: Data cleaning or visualization? 🤔 #DataAnalytics #PowerBI #LearningInPublic


You clean your data in Power Query, click Close & Load into Excel… and United States appears twice again 😭 Next move? Trim ✔️ Clean ✔️ Check hidden spaces ✔️ Replace values ✔️ Data cleaning never ends 😅 #DataAnalytics #LearningInPublic #PowerQuery


One month into my #DataAnalytics journey! 👩‍💻 From messy datasets to structured analysis, I’m learning how to make Excel work for real-world problems. It’s challenging, but I’m enjoying the process. Excited to keep building! 🚀 #Techcrush #Excel #GrowthMindset #Tech

Moyo_Adeshina's tweet image. One month into my #DataAnalytics journey! 👩‍💻
From messy datasets to structured analysis, I’m learning how to make Excel work for real-world problems. It’s challenging, but I’m enjoying the process.
Excited to keep building! 🚀
#Techcrush #Excel #GrowthMindset #Tech
Moyo_Adeshina's tweet image. One month into my #DataAnalytics journey! 👩‍💻
From messy datasets to structured analysis, I’m learning how to make Excel work for real-world problems. It’s challenging, but I’m enjoying the process.
Excited to keep building! 🚀
#Techcrush #Excel #GrowthMindset #Tech
Moyo_Adeshina's tweet image. One month into my #DataAnalytics journey! 👩‍💻
From messy datasets to structured analysis, I’m learning how to make Excel work for real-world problems. It’s challenging, but I’m enjoying the process.
Excited to keep building! 🚀
#Techcrush #Excel #GrowthMindset #Tech
Moyo_Adeshina's tweet image. One month into my #DataAnalytics journey! 👩‍💻
From messy datasets to structured analysis, I’m learning how to make Excel work for real-world problems. It’s challenging, but I’m enjoying the process.
Excited to keep building! 🚀
#Techcrush #Excel #GrowthMindset #Tech

Day 13 of Advanced Python 🚀 “Strong correlation” 👇📈 Looks real… but it’s misleading 🤡 Correlation ≠ causation. Still learning. ⚡ #Python #Seaborn #DataAnalytics

SunilSun56557's tweet image. Day 13 of Advanced Python 🚀

“Strong correlation” 👇📈

Looks real… but it’s misleading 🤡

Correlation ≠ causation.

Still learning. ⚡

#Python #Seaborn #DataAnalytics

Just completed my 3rd quiz on Introduction to Power BI @TechSphereAcad and scored an A (93%) 🤭🎉 Slowly but surely getting better every day. Can’t wait to see what Power BI has in store for me! 🚀📊 #LearningInPublic #DataAnalytics #PowerBI #TechJourney

veraherself's tweet image. Just completed my 3rd quiz on Introduction to Power BI @TechSphereAcad and scored an A (93%) 🤭🎉

Slowly but surely getting better every day.
Can’t wait to see what Power BI has in store for me! 🚀📊

#LearningInPublic #DataAnalytics #PowerBI #TechJourney

My first data analytics dashboard 📊 Built this from raw data to an Excel dashboard. Revenue: ₦2.3B
Profit: ₦1.9B Still learning, but proud of this progress 💪
Feedback welcome! #DataAnalytics #Excel #Beginner@TechSphereAcad @ezekiel_aleke

motioneverstops's tweet image. My first data analytics dashboard 📊
Built this from raw data to an Excel dashboard.
Revenue: ₦2.3B
Profit: ₦1.9B
Still learning, but proud of this progress 💪
Feedback welcome!
#DataAnalytics #Excel #Beginner
@TechSphereAcad @ezekiel_aleke
motioneverstops's tweet image. My first data analytics dashboard 📊
Built this from raw data to an Excel dashboard.
Revenue: ₦2.3B
Profit: ₦1.9B
Still learning, but proud of this progress 💪
Feedback welcome!
#DataAnalytics #Excel #Beginner
@TechSphereAcad @ezekiel_aleke

.@copilotmoney If( "Elon's TeraFab resembles a file in my GitHub Xaotica"==true), Goal==#epic.trolling I have awful taste in men, fell for @elonmusk HARD👏 📉 Please help me do what I can to hold myself back? #dataanalytics #ROI 📊 Epic Data Visualization Roast 🎐🍃🪟 📂


Big companies don't guess. They use Business Intelligence (BI). 🧠 BI = data + facts + systems = BETTER decisions It's not just software. It's a mindset. 💡 Day 1 of my Data Analytics journey 🚀 #DataAnalytics #BI #LearningInPublic


Cook with me, shall we? 💁🏼‍♀️ Ingredients: data, DAX, and a little patience 😮‍💨📊 #PowerBI #DataAnalytics #DashboardDesign #LearningInPublic

veraherself's tweet image. Cook with me, shall we? 💁🏼‍♀️
Ingredients: data, DAX, and a little patience 😮‍💨📊

#PowerBI #DataAnalytics #DashboardDesign #LearningInPublic
veraherself's tweet image. Cook with me, shall we? 💁🏼‍♀️
Ingredients: data, DAX, and a little patience 😮‍💨📊

#PowerBI #DataAnalytics #DashboardDesign #LearningInPublic

Small progress is still progress. Today’s learning: Power Query is not as scary as it looks 😅 What do y’all think, my data analysts in the house?? #DataAnalytics #LearningJourney #LearningInPublic


I’ve been learning Data Literacy on DataCamp and documenting my notes privately. I’ve now decided to start sharing this journey publicly, alongside my Excel relearning, hoping it helps someone else along the way. 🎯🧵 #DataLiteracy #LearningInPublic #DataAnalytics


Just wrapped up an inspiring #DataAnalytics training with @TechInnovateLab! Learned actionable SQL tricks + real-world dashboard hacks. Shoutout to Coach Sarah for breaking down complex concepts into bite-sized wins. #SkillUp #ContinuousLearning


Excel tip: Stop scrolling through messy data. Use Sort + Filter to: • Organize instantly • Find what matters • Save time on analysis Simple skill, big impact. Guide: brytesoft.com/blog/excel-sor… #Excel #ExcelTips #DataAnalytics #Productivity #TechTips


Tim Cook se retirará como CEO de Apple el 1 de septiembre, dejando paso a John Ternus, clave en los chips M-series. Un cambio estratégico que puede redefinir la innovación en IA y hardware. ¿Qué impacto tendrá este relevo en la industria tech? #DataAnalytics


Google expande Gemini en Chrome a Asia-Pacífico: IA integrada que conecta Gmail, Photos y Calendar para optimizar tu flujo de trabajo. ¿Sabías que también transforma imágenes web al vuelo? El futuro del #DataAnalytics y #AI ya navega contigo. ¡Impresionante!


I just completed my first Power BI sales dashboard. 5,000+ rows of messy data transformed into Revenue, Profit & Customer trends, all telling one story. Grateful for @TechSphereAcad & @ezekiel_aleke for the push. 🙏 #PowerBI #DataAnalytics #LearningInPublic #TSAcademy

Dinky_yinky's tweet image. I just completed my first Power BI sales dashboard.

5,000+ rows of messy data transformed into Revenue, Profit & Customer trends, all telling one story.

Grateful for @TechSphereAcad  & @ezekiel_aleke  for the push. 🙏

#PowerBI #DataAnalytics #LearningInPublic #TSAcademy

Excel shortcuts that will save you time 👇 Ctrl + T → Create table Ctrl + Shift + L → Filter Ctrl + Arrow → Jump fast Alt + = → AutoSum Small tricks. Big difference. #ExcelTips #DataAnalytics #Productivity

kingsleyleo7's tweet image. Excel shortcuts that will save you time 👇
Ctrl + T → Create table
Ctrl + Shift + L → Filter
Ctrl + Arrow → Jump fast
Alt + = → AutoSum
Small tricks. Big difference.
#ExcelTips #DataAnalytics #Productivity

Nobody tells you how many times you’ll stare at a dashboard wondering “what am I even doing?” 😭 But that’s part of the process I guess. Still learning, still building. #PowerBI #DataAnalytics

veraherself's tweet image. Nobody tells you how many times you’ll stare at a dashboard wondering “what am I even doing?” 😭

But that’s part of the process I guess.
Still learning, still building.

#PowerBI #DataAnalytics

"Just completed my first Power BI dashboard! 📊 Built a full sales analytics dashboard from scratch — data cleaning, DAX measures, 5 charts & interactive slicers. Shoutout to my TSA cohort 🙌 #PowerBI #DataAnalytics #TSA" @ezekiel_aleke @Abayomzt

B_DataInsights's tweet image. "Just completed my first Power BI dashboard! 📊
Built a full sales analytics dashboard from scratch — data cleaning, DAX measures, 5 charts & interactive slicers.
Shoutout to my TSA cohort 🙌
#PowerBI #DataAnalytics #TSA" @ezekiel_aleke @Abayomzt
B_DataInsights's tweet image. "Just completed my first Power BI dashboard! 📊
Built a full sales analytics dashboard from scratch — data cleaning, DAX measures, 5 charts & interactive slicers.
Shoutout to my TSA cohort 🙌
#PowerBI #DataAnalytics #TSA" @ezekiel_aleke @Abayomzt

Day 99/100 Applied data visualization on real datasets today Bringing everything together, models, DAX & dashboards Data - insights - decisions #100DaysOfDataScience #PowerBI #DataAnalytics

adeyemi_muiz08's tweet image. Day 99/100

Applied data visualization on real datasets today 
Bringing everything together, models, DAX & dashboards

Data - insights - decisions 

#100DaysOfDataScience #PowerBI #DataAnalytics

Built a Sales Performance Dashboard in Power BI 📊 Key insights: • Revenue remained stable across quarters • Profit declined after Q1 • UK & Canada lead in profitability Tools: Power BI | DAX | Data Modeling #PowerBI #DataAnalytics #PortfolioProject

_Olaniyi_Joshua's tweet image. Built a Sales Performance Dashboard in Power BI 📊  

Key insights:  
• Revenue remained stable across quarters  
• Profit declined after Q1  
• UK & Canada lead in profitability  

Tools: Power BI | DAX | Data Modeling  

#PowerBI #DataAnalytics #PortfolioProject

I analyzed a retail sales dataset and found: • Butchers = highest revenue • Cash = most used payment method • Online customers spend more per purchase From messy data → clear insights Full analysis + cleaned dataset: github.com/InsightsByWinn… #DataAnalytics #Excel #Portfolio

Winnifred_XOXO's tweet image. I analyzed a retail sales dataset and found:
• Butchers = highest revenue
• Cash = most used payment method
• Online customers spend more per purchase
From messy data → clear insights

Full analysis + cleaned dataset:
github.com/InsightsByWinn…
#DataAnalytics #Excel #Portfolio

ictschools.com/data-storytell… Data alone does not inspire action. 📖 Discover how to turn numbers into compelling narratives by combining accurate data, clear visuals, and a strong call to action tailored for your audience. #DataStorytelling #DataAnalytics #BusinessIntelligence


خصم خاص على كورس Power BI الكورس اونلاين مسجل على يوديمي صالح مدى الحياة ستتعلم التعامل مع أكثر من مصدر للبيانات Excel, CSV اعداد تقارير بشكل جذاب باستخدام Visualizations انشاء تقارير Real Time مشاركة التقارير للاشتراك من هنا bit.ly/49fEFd4 #powerbi #DataAnalytics

ProjMngmtHouse's tweet image. خصم خاص على كورس Power BI
الكورس اونلاين مسجل على يوديمي صالح مدى الحياة
ستتعلم التعامل مع أكثر من مصدر للبيانات Excel, CSV
اعداد تقارير بشكل جذاب باستخدام Visualizations
انشاء تقارير Real Time
مشاركة التقارير
للاشتراك من هنا
bit.ly/49fEFd4
#powerbi #DataAnalytics

Just wrapped up an inspiring #DataAnalytics training with @TechInnovateHub! Learned actionable SQL tips, real-world predictive modeling hacks, and connected with 20+ data pros. Grateful for the practical insights—can’t wait to apply them at work! #LifelongLearning #DataScience

jainarthip's tweet image. Just wrapped up an inspiring #DataAnalytics training with @TechInnovateHub! Learned actionable SQL tips, real-world predictive modeling hacks, and connected with 20+ data pros. Grateful for the practical insights—can’t wait to apply them at work!  #LifelongLearning #DataScience

I just finished my first PowerBi dashboard all thanks to the knowledge gained from @TSAcademyOnline and tutor @ezekiel_aleke. I used DAX to get my insights and Ps: Designing is also another hard thing to do when creating a dashboard. #LearningWithTS #DataAnalytics

IfesanyaMuheez's tweet image. I just finished my first PowerBi dashboard all thanks to the knowledge gained from @TSAcademyOnline and tutor @ezekiel_aleke. I used DAX to get my insights and

Ps:  Designing is also another hard thing to do when creating a dashboard.
#LearningWithTS
#DataAnalytics

I continued my Data Analytics with @TSAcademyOnline . After extensively watching @ezekiel_aleke YouTube video on PowerBi, I've been working on creating my first dashboard with PowerBi. This below is the link as well as layout of my work: youtu.be/Imw65u3BrTQ?si…

IfesanyaMuheez's tweet image. I continued my Data Analytics with @TSAcademyOnline . After extensively watching @ezekiel_aleke YouTube video on PowerBi, I've been working on creating my first dashboard with PowerBi. This below is the link as well as layout of my work: youtu.be/Imw65u3BrTQ?si…


Built a Power BI dashboard analyzing 10+ years of crash data, revealing trends in accidents, injuries & high-risk periods. view the Report: github.com/Adebayomariam/… Open to opportunities. Tell me what you think about this. #DataAnalytics #PowerBI #opentowork #datavisualization

Itunumariam8305's tweet image. Built a Power BI dashboard analyzing 10+ years of crash data, revealing trends in accidents, injuries & high-risk periods.
view the Report: github.com/Adebayomariam/…
Open to opportunities. Tell me what you think about this. 
#DataAnalytics #PowerBI #opentowork #datavisualization
Itunumariam8305's tweet image. Built a Power BI dashboard analyzing 10+ years of crash data, revealing trends in accidents, injuries & high-risk periods.
view the Report: github.com/Adebayomariam/…
Open to opportunities. Tell me what you think about this. 
#DataAnalytics #PowerBI #opentowork #datavisualization

SQL is how Business Analysts get real data. No manual work. No guessing. Just clean results in seconds. 📞 +1-905-268-0958 📩 [email protected] #SQL #DataAnalytics #TechCareers #LearnTech #CanadaJobs #itzulia2026


" Just wrapped up an inspiring #DataAnalytics workshop with industry pros! Dived into real-world case studies, mastered SQL basics, and connected with a brilliant cohort. Grateful for the insights—can’t wait to apply these skills! #ContinuousLearning #WorkshopVibes"

Celal73316598's tweet image. " Just wrapped up an inspiring #DataAnalytics workshop with industry pros! Dived into real-world case studies, mastered SQL basics, and connected with a brilliant cohort. Grateful for the insights—can’t wait to apply these skills!  #ContinuousLearning #WorkshopVibes"

The future belongs to those who master the data. 📊#viral Enroll now to Upskill, Excel, and Lead. ​💬 WhatsApp/Call: +1 240 571 1869 🌐 Apply at: techmasteryacademy.org#TechMasteryAcademy #DataAnalytics #CyberSecurity #FullStack #Cohort2

tmasteryacademy's tweet image. The future belongs to those who master the data. 📊#viral
 Enroll now to Upskill, Excel, and Lead.
​💬 WhatsApp/Call: +1 240 571 1869
🌐 Apply at: techmasteryacademy.org

​#TechMasteryAcademy #DataAnalytics #CyberSecurity #FullStack #Cohort2

Active metadata and modern data catalogs are becoming the control center for AI: real-time lineage, ownership, and quality checks before any model touches your data. Have you named your top 10 “critical data elements” yet? #DataAnalytics #AI #BusinessIntelligence #DataScience


Learning Power BI has made me realize that dashboards are more than charts… they tell stories with data 📊 But tell me, has your laptop ever gone off when you didn’t save your work? 😭 I need support in this pain. #LearningInPublic #DataAnalytics #PowerBI

veraherself's tweet image. Learning Power BI has made me realize that dashboards are more than charts… they tell stories with data 📊

But tell me, has your laptop ever gone off when you didn’t save your work? 😭
I need support in this pain.

#LearningInPublic #DataAnalytics #PowerBI

Top 20 SQL Concepts That Power Databases ! #dataanalytics #sql #sqldatabase #dataanalysis

Python_Dv's tweet image. Top 20 SQL Concepts That Power Databases !

#dataanalytics #sql #sqldatabase #dataanalysis

Nobody tells you how many times you’ll stare at a dashboard wondering “what am I even doing?” 😭 But that’s part of the process I guess. Still learning, still building. #PowerBI #DataAnalytics

veraherself's tweet image. Nobody tells you how many times you’ll stare at a dashboard wondering “what am I even doing?” 😭

But that’s part of the process I guess.
Still learning, still building.

#PowerBI #DataAnalytics

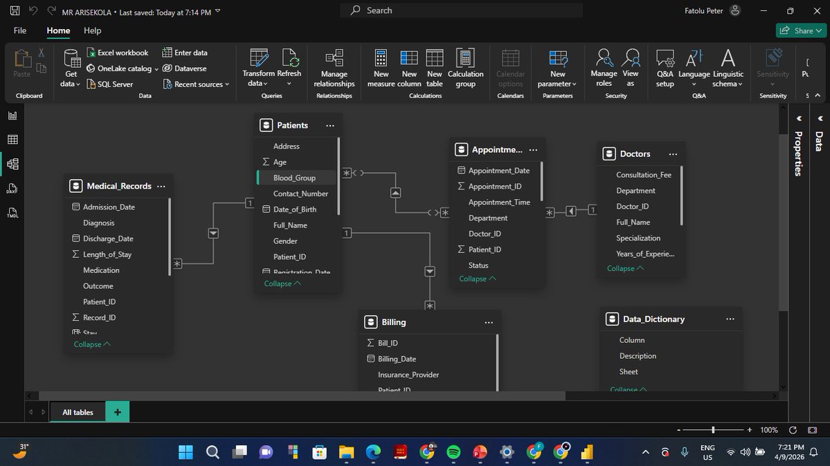
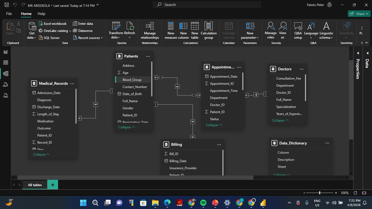
Switch KPI Aggregation Date Relationship management example for calcluation groups in Power BI Follow for more tips & insights #powerbi #dataanalytics #powerbitips #datamodeling #dashboarddesign

HowToPowerBI's tweet image. Switch KPI Aggregation Date 

Relationship management example for calcluation groups in Power BI 
Follow for more tips & insights

#powerbi #dataanalytics #powerbitips #datamodeling #dashboarddesign

My first data analytics dashboard 📊 Built this from raw data to an Excel dashboard. Revenue: ₦2.3B
Profit: ₦1.9B Still learning, but proud of this progress 💪
Feedback welcome! #DataAnalytics #Excel #Beginner@TechSphereAcad @ezekiel_aleke

motioneverstops's tweet image. My first data analytics dashboard 📊
Built this from raw data to an Excel dashboard.
Revenue: ₦2.3B
Profit: ₦1.9B
Still learning, but proud of this progress 💪
Feedback welcome!
#DataAnalytics #Excel #Beginner
@TechSphereAcad @ezekiel_aleke
motioneverstops's tweet image. My first data analytics dashboard 📊
Built this from raw data to an Excel dashboard.
Revenue: ₦2.3B
Profit: ₦1.9B
Still learning, but proud of this progress 💪
Feedback welcome!
#DataAnalytics #Excel #Beginner
@TechSphereAcad @ezekiel_aleke

Just got certified as a Data Analyst! Grateful to @TechSphereAcad for creating such an impactful learning platform, and special thanks to my tutor, @ezekiel_aleke, for the guidance and support throughout the journey. This is just the beginning! #DataAnalytics #Certified

EniAraoye's tweet image. Just got certified as a Data Analyst! 

Grateful to @TechSphereAcad for creating such an impactful learning platform, and special thanks to my tutor, @ezekiel_aleke, for the guidance and support throughout the journey.

This is just the beginning! #DataAnalytics #Certified

Just completed my 3rd quiz on Introduction to Power BI @TechSphereAcad and scored an A (93%) 🤭🎉 Slowly but surely getting better every day. Can’t wait to see what Power BI has in store for me! 🚀📊 #LearningInPublic #DataAnalytics #PowerBI #TechJourney

veraherself's tweet image. Just completed my 3rd quiz on Introduction to Power BI @TechSphereAcad and scored an A (93%) 🤭🎉

Slowly but surely getting better every day.
Can’t wait to see what Power BI has in store for me! 🚀📊

#LearningInPublic #DataAnalytics #PowerBI #TechJourney

Day 61 of my Data Analytics journey After all the Pivot Table stress, the dashboard is finally done and dusted 🥳 Huge shout-out to @ezekiel_aleke for the amazing tutorial. I've learned so much and my Excel game has officially leveled up. We move 🥂 💃 #DataAnalytics

officialesther1's tweet image. Day 61 of my Data Analytics journey 

After all the Pivot Table stress, the dashboard is finally done and dusted 🥳
Huge shout-out to @ezekiel_aleke for the amazing tutorial. I've learned so much and my Excel game has officially leveled up. We move 🥂 💃

#DataAnalytics

Day 60 of my Data Analytics journey I switched systems only to find out the Excel versions were different — talk about a setback😂 On top of that, my Pivot Charts kept jumping & changing on my dashboard every time I updated the data. It took a lot of troubleshooting Thread 👇



First dashboard: confusion 😵‍💫 Second dashboard: frustration 😤 Third dashboard: small confidence ☺️ Improvement! ✨ Thank you so much @ezekiel_aleke for your impact, guidance, and encouragement. #PowerBI #LearningInPublic #DataAnalytics

veraherself's tweet image. First dashboard: confusion 😵‍💫
Second dashboard: frustration 😤
Third dashboard: small confidence ☺️

Improvement! ✨

Thank you so much @ezekiel_aleke for your impact, guidance, and encouragement. 

#PowerBI #LearningInPublic #DataAnalytics
veraherself's tweet image. First dashboard: confusion 😵‍💫
Second dashboard: frustration 😤
Third dashboard: small confidence ☺️

Improvement! ✨

Thank you so much @ezekiel_aleke for your impact, guidance, and encouragement. 

#PowerBI #LearningInPublic #DataAnalytics
veraherself's tweet image. First dashboard: confusion 😵‍💫
Second dashboard: frustration 😤
Third dashboard: small confidence ☺️

Improvement! ✨

Thank you so much @ezekiel_aleke for your impact, guidance, and encouragement. 

#PowerBI #LearningInPublic #DataAnalytics

#day1 - Data Analytics is not just numbers… it’s storytelling with data 📊 Follow this series to become job-ready 💼 #Data #DataAnalytics #Sql #Excel #Datatalk

ADITYAK37929458's tweet image. ✅ #day1 - Data Analytics is not just numbers… it’s storytelling with data 📊

Follow this series to become job-ready 💼  

#Data #DataAnalytics #Sql #Excel #Datatalk

Learn Excel, Statistics, SQL, and Python Build data visualization and database knowledge Practice with real-world projects Create a strong portfolio to become job-ready #DataAnalytics #DataScience #BusinessAnalytics #DataAnalyst

DIGITALEARN_1's tweet image. Learn Excel, Statistics, SQL, and Python
Build data visualization and database knowledge
Practice with real-world projects
Create a strong portfolio to become job-ready

#DataAnalytics #DataScience #BusinessAnalytics #DataAnalyst

🚀 Discover how AI & Data Analytics are transforming MRO! From predictive maintenance to proactive strategies, learn how to reduce costs & boost efficiency. 🌐 #MRO #DataAnalytics #ArtificialIntelligence #Aerospace #Defense #PredictiveMaintenance #OperationalEfficiency

AvWeekEvents's tweet image. 🚀 Discover how AI & Data Analytics are transforming MRO! From predictive maintenance to proactive strategies, learn how to reduce costs & boost efficiency. 🌐

#MRO #DataAnalytics #ArtificialIntelligence #Aerospace #Defense #PredictiveMaintenance #OperationalEfficiency

Cook with me, shall we? 💁🏼‍♀️ Ingredients: data, DAX, and a little patience 😮‍💨📊 #PowerBI #DataAnalytics #DashboardDesign #LearningInPublic

veraherself's tweet image. Cook with me, shall we? 💁🏼‍♀️
Ingredients: data, DAX, and a little patience 😮‍💨📊

#PowerBI #DataAnalytics #DashboardDesign #LearningInPublic
veraherself's tweet image. Cook with me, shall we? 💁🏼‍♀️
Ingredients: data, DAX, and a little patience 😮‍💨📊

#PowerBI #DataAnalytics #DashboardDesign #LearningInPublic

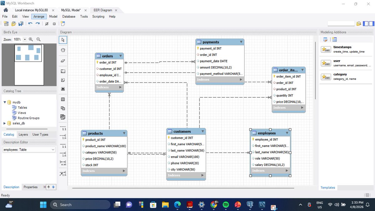
Today at @TechSphereAcad, I had my first real introduction to how data is stored behind the scenes. We explored SQL, created a database and tables, and saw how data is structured, not just analyzed. @ezekiel_aleke @stellaanalyzes #DataAnalytics #SQL

UOkarevu64498's tweet image. Today at @TechSphereAcad, I had my first real introduction to how data is stored behind the scenes. We explored SQL, created a database and tables, and saw how data is structured, not just analyzed. 
@ezekiel_aleke @stellaanalyzes 

#DataAnalytics #SQL
UOkarevu64498's tweet image. Today at @TechSphereAcad, I had my first real introduction to how data is stored behind the scenes. We explored SQL, created a database and tables, and saw how data is structured, not just analyzed. 
@ezekiel_aleke @stellaanalyzes 

#DataAnalytics #SQL

It’s Easter Monday, still celebrating the resurrection of Christ ✝️✨ No work today, just learning more Power BI and creating more dashboards 📊💻 Growth never stops. What are you doing today? 😊 #LearningInPublic #DataAnalytics #PowerBI

veraherself's tweet image. It’s Easter Monday, still celebrating the resurrection of Christ ✝️✨

No work today, just learning more Power BI and creating more dashboards 📊💻

Growth never stops.

What are you doing today? 😊

#LearningInPublic #DataAnalytics #PowerBI

8 Types of Visualization Technique Used in #DataAnalytics by @Python_Dv #DataScience #BigData

Ronald_vanLoon's tweet image. 8 Types of Visualization Technique Used in #DataAnalytics
by @Python_Dv
 
#DataScience #BigData

A full Python + Excel sales analysis project for B&J Biscuit company — and the insights shocked me. • Age 30-60 = biggest buyers • Under 30 buy the least (unexpected for biscuits!) Full documentation below 👇 #DataAnalytics #Excel #Python #BuildingInPublic

samdesign_01's tweet image. A full Python + Excel sales analysis project for B&J Biscuit company — and the insights shocked me.  

• Age 30-60 = biggest buyers
• Under 30 buy the least (unexpected for biscuits!)  

Full documentation below 👇

#DataAnalytics #Excel #Python #BuildingInPublic

Loading...

Something went wrong.


Something went wrong.