#tanstackstart search results

🎉 Submitted my app to the #TanStackStart Hackathon! Built with @tan_stack Start, @convex, @firecrawl_dev, and @cloudflare. Hospitality teams can now manage maintenance tickets easily, all powered by the latest full-stack tech. Big thanks to @tan_stack, @convex and co-host


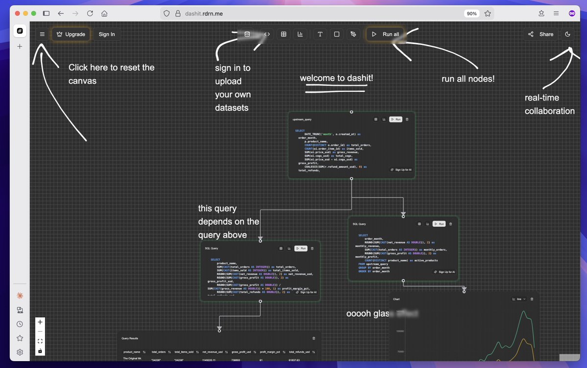
If this isn't peak UX I don't know what is. I built an app for the #tanstackstart hackathon. Multiplayer infinite canvas brainstorming tool with SQL built-in. @tan_stack @convex @coderabbitai @netlify @autumnpricing @sentry @cloudflare

chrisarderne's tweet image. If this isn't peak UX I don't know what is. I built an app for the #tanstackstart hackathon. Multiplayer infinite canvas brainstorming tool with SQL built-in. @tan_stack @convex @coderabbitai @netlify @autumnpricing @sentry @cloudflare

Had fun building this cozy reading room experience to track blogs and articles for the #threejsjourney challenge with #tanstackstart #neon #drizzleorm and #r3f

3DBeeing's tweet image. Had fun building this cozy reading room experience to track blogs and articles for the #threejsjourney challenge with #tanstackstart #neon #drizzleorm and #r3f

🚀 Introducing Synkpad - Real-time collaborative brainstorming canvas built for #TanstackStart hackathon! Helps remote teams turn scattered ideas into structured outcomes with AI-powered organization. Access it live here: synkpad.netlify.app Team member: @AhmadullahMirza


Return notFound() for missing resources to render a friendly 404, and route other failures to your error component for clear, user‑focused handling. #ErrorHandling #TanStackStart #ReactRouter #WebDev #UX


Diving deep into @tan_stack Start. The full-stack React framework is looking incredibly promising for building modern web apps. Loving the type-safe routing and server functions so far! #TanStackStart #React #WebDev

kowalski_devops's tweet image. Diving deep into @tan_stack Start.  The full-stack React framework is looking incredibly promising for building modern web apps. Loving the type-safe routing and server functions so far! #TanStackStart #React #WebDev

Stream slow data with Suspense and a delayed queryFn. The shell renders instantly, then content fades in—no blocking, no jank. Better perceived performance. #TanStackStart #React #Suspense #Streaming #UX #Performance


#TanStackStart, the #fullstack framework built on top of #TanStackRouter & #Vite for #React & #Solidjs. Intros prod-ready capabilities like SSR, streaming hydration, server functions, and type-safe APIs. #TanStack enter into full meta-framework territory infoq.com/news/2025/11/t…


tanstack start gives you type-safe routing, built-in server functions, SSR and streaming, and a vite-first dev experience. feels lighter and more react-like than big meta-frameworks, fast to iterate with strong type safety. #tanstackstart


Used React for 4 years at work and started hating it because of a messy codebase. Tried Svelte, Solid, and Vue, then found TanStack Start. Compared it with Next.js and damn, it’s way better. Now I’m building with it and falling in love with React again. #reactjs #tanstackstart


TanStack Start hit v1 in September 2025 Cloudflare Workers have been eliminating cold starts since 2020 Together, they form a stack that prioritizes developer experience AND user experience — without forcing you to pick one #WebDev #React #TanStackStart


Been using TanStack Start for some of my projects, so I extracted the common functionality into a template: #tanstack #tanstackstart #tanstackrouter #tanstackquery github.com/jackytea/tanst…


Anyone using tanstack start in production already? #tanstackrouter #tanstack #tanstackstart


I'm doing the first ever @Tan_Stack t-shirt (or phone case) giveaway!🎉 The cost: 1. Follow me, or @Tan_Stack 2. Retweet 3. Reply with a creative display of your excitement for @Tan_Stack Start ⏰ In 24 hours, I'll pick a winner! #TanStackStart #Giveaway #WebDev #React

tannerlinsley's tweet image. I'm doing the first ever  @Tan_Stack t-shirt (or phone case) giveaway!🎉 

The cost:

1. Follow me, or @Tan_Stack
2. Retweet
3. Reply with a creative display of your excitement for @Tan_Stack Start

⏰ In 24 hours, I'll pick a winner!

#TanStackStart #Giveaway #WebDev #React…
tannerlinsley's tweet image. I'm doing the first ever  @Tan_Stack t-shirt (or phone case) giveaway!🎉 

The cost:

1. Follow me, or @Tan_Stack
2. Retweet
3. Reply with a creative display of your excitement for @Tan_Stack Start

⏰ In 24 hours, I'll pick a winner!

#TanStackStart #Giveaway #WebDev #React…
tannerlinsley's tweet image. I'm doing the first ever  @Tan_Stack t-shirt (or phone case) giveaway!🎉 

The cost:

1. Follow me, or @Tan_Stack
2. Retweet
3. Reply with a creative display of your excitement for @Tan_Stack Start

⏰ In 24 hours, I'll pick a winner!

#TanStackStart #Giveaway #WebDev #React…
tannerlinsley's tweet image. I'm doing the first ever  @Tan_Stack t-shirt (or phone case) giveaway!🎉 

The cost:

1. Follow me, or @Tan_Stack
2. Retweet
3. Reply with a creative display of your excitement for @Tan_Stack Start

⏰ In 24 hours, I'll pick a winner!

#TanStackStart #Giveaway #WebDev #React…

@tannerlinsley feel free to redirect, but curious in #tanstackstart if we can generate middleware dynamically, like in this rough example for a permission check? or if we need to statically define each middleware once so available at build time. btw, loving devX experience!!

ahut10's tweet image. @tannerlinsley feel free to redirect, but curious in #tanstackstart if we can generate middleware dynamically, like in this rough example for a permission check? or if we need to statically define each middleware once so available at build time.

btw, loving devX experience!!

Ever since Next.js released version 15, i lost interest in the framework. I finally made the move and switched over to #TanstackStart . I just released my first side project using TanstackStart, Auth.js and Convex. chikiteams.netlify.app Still have a lot to work on 🤲


Just implemented dark mode in my app powered by the new TanStack Start framework — no guides, no examples out there. Probably the first one on the internet 👀 Wrote a blog on how to do it 🌑✨ Read here 👉 nisabmohd.vercel.app/tanstack-dark #TanStack #TanStackStart #DarkMode #React


Just open sourced moneymouth.ai Everything you need to launch on iOS, Android, and Web from payments and auth to notifications and real-time data. #TanstackStart #Shadcn #TailwindCSS #InstantDB #Firebase #Github #Stripe

p22ydev's tweet image. Just open sourced moneymouth.ai

Everything you need to launch on iOS, Android, and Web from payments and auth to notifications and real-time data.

#TanstackStart #Shadcn #TailwindCSS #InstantDB #Firebase #Github #Stripe

#TanStackStart, the #fullstack framework built on top of #TanStackRouter & #Vite for #React & #Solidjs. Intros prod-ready capabilities like SSR, streaming hydration, server functions, and type-safe APIs. #TanStack enter into full meta-framework territory infoq.com/news/2025/11/t…


If this isn't peak UX I don't know what is. I built an app for the #tanstackstart hackathon. Multiplayer infinite canvas brainstorming tool with SQL built-in. @tan_stack @convex @coderabbitai @netlify @autumnpricing @sentry @cloudflare

chrisarderne's tweet image. If this isn't peak UX I don't know what is. I built an app for the #tanstackstart hackathon. Multiplayer infinite canvas brainstorming tool with SQL built-in. @tan_stack @convex @coderabbitai @netlify @autumnpricing @sentry @cloudflare

🎉 Submitted my app to the #TanStackStart Hackathon! Built with @tan_stack Start, @convex, @firecrawl_dev, and @cloudflare. Hospitality teams can now manage maintenance tickets easily, all powered by the latest full-stack tech. Big thanks to @tan_stack, @convex and co-host


Anyone using tanstack start in production already? #tanstackrouter #tanstack #tanstackstart


✨ Features: • AI clustering & summarization • Real-time collaboration • Export PNG/PDF • Role-based sharing • Smooth billing and payments Engineered with: @tan_stack @convex @autumnpricing @Sentry @coderabbitai @Netlify #TanStackStart #Hackathon #WebDev #BuildInPublic


🚀 Introducing Synkpad - Real-time collaborative brainstorming canvas built for #TanstackStart hackathon! Helps remote teams turn scattered ideas into structured outcomes with AI-powered organization. Access it live here: synkpad.netlify.app Team member: @AhmadullahMirza


tanstack start gives you type-safe routing, built-in server functions, SSR and streaming, and a vite-first dev experience. feels lighter and more react-like than big meta-frameworks, fast to iterate with strong type safety. #tanstackstart


Been using TanStack Start for some of my projects, so I extracted the common functionality into a template: #tanstack #tanstackstart #tanstackrouter #tanstackquery github.com/jackytea/tanst…


Had fun building this cozy reading room experience to track blogs and articles for the #threejsjourney challenge with #tanstackstart #neon #drizzleorm and #r3f

3DBeeing's tweet image. Had fun building this cozy reading room experience to track blogs and articles for the #threejsjourney challenge with #tanstackstart #neon #drizzleorm and #r3f

TanStack Start hit v1 in September 2025 Cloudflare Workers have been eliminating cold starts since 2020 Together, they form a stack that prioritizes developer experience AND user experience — without forcing you to pick one #WebDev #React #TanStackStart


Diving deep into @tan_stack Start. The full-stack React framework is looking incredibly promising for building modern web apps. Loving the type-safe routing and server functions so far! #TanStackStart #React #WebDev

kowalski_devops's tweet image. Diving deep into @tan_stack Start.  The full-stack React framework is looking incredibly promising for building modern web apps. Loving the type-safe routing and server functions so far! #TanStackStart #React #WebDev

@tannerlinsley feel free to redirect, but curious in #tanstackstart if we can generate middleware dynamically, like in this rough example for a permission check? or if we need to statically define each middleware once so available at build time. btw, loving devX experience!!

ahut10's tweet image. @tannerlinsley feel free to redirect, but curious in #tanstackstart if we can generate middleware dynamically, like in this rough example for a permission check? or if we need to statically define each middleware once so available at build time.

btw, loving devX experience!!

Just open sourced moneymouth.ai Everything you need to launch on iOS, Android, and Web from payments and auth to notifications and real-time data. #TanstackStart #Shadcn #TailwindCSS #InstantDB #Firebase #Github #Stripe

p22ydev's tweet image. Just open sourced moneymouth.ai

Everything you need to launch on iOS, Android, and Web from payments and auth to notifications and real-time data.

#TanstackStart #Shadcn #TailwindCSS #InstantDB #Firebase #Github #Stripe

This is what I am talking about !!! Great stuff👍🏼 from #TanstackStart Also, make RSC optional per route which unfortunately NextJS has not fixed yet


Sharing it incase some others can use it as a solid start as well. Give it a star if you find it useful or yell @ me in the comments if I missed something! #AWSAmplify #TanstackStart #webdev #GitHub #Boilerplate #Frontend #Developers


Spent some time exploring TanStack Start and TanStack Router v1 The developer experience is soooooo OP ✅ 100% end-to-end type safety ✅ Extremely fast local development ✅ Routing just works ✅ No bloating #BuildInPublic #TanstackStart #TanstackRouter

kewinversi's tweet image. Spent some time exploring TanStack Start and TanStack Router v1

The developer experience is soooooo OP

✅ 100% end-to-end type safety
✅ Extremely fast local development
✅ Routing just works
✅ No bloating

#BuildInPublic #TanstackStart #TanstackRouter

Just by selecting columns while querying the db, I was able to reduce data transferred from server to client. It went from 365kb to 167kb instantly. #drizzle #tanstackstart


No results for "#tanstackstart"

If this isn't peak UX I don't know what is. I built an app for the #tanstackstart hackathon. Multiplayer infinite canvas brainstorming tool with SQL built-in. @tan_stack @convex @coderabbitai @netlify @autumnpricing @sentry @cloudflare

chrisarderne's tweet image. If this isn't peak UX I don't know what is. I built an app for the #tanstackstart hackathon. Multiplayer infinite canvas brainstorming tool with SQL built-in. @tan_stack @convex @coderabbitai @netlify @autumnpricing @sentry @cloudflare

Had fun building this cozy reading room experience to track blogs and articles for the #threejsjourney challenge with #tanstackstart #neon #drizzleorm and #r3f

3DBeeing's tweet image. Had fun building this cozy reading room experience to track blogs and articles for the #threejsjourney challenge with #tanstackstart #neon #drizzleorm and #r3f

Diving deep into @tan_stack Start. The full-stack React framework is looking incredibly promising for building modern web apps. Loving the type-safe routing and server functions so far! #TanStackStart #React #WebDev

kowalski_devops's tweet image. Diving deep into @tan_stack Start.  The full-stack React framework is looking incredibly promising for building modern web apps. Loving the type-safe routing and server functions so far! #TanStackStart #React #WebDev

@tannerlinsley feel free to redirect, but curious in #tanstackstart if we can generate middleware dynamically, like in this rough example for a permission check? or if we need to statically define each middleware once so available at build time. btw, loving devX experience!!

ahut10's tweet image. @tannerlinsley feel free to redirect, but curious in #tanstackstart if we can generate middleware dynamically, like in this rough example for a permission check? or if we need to statically define each middleware once so available at build time.

btw, loving devX experience!!

I'm doing the first ever @Tan_Stack t-shirt (or phone case) giveaway!🎉 The cost: 1. Follow me, or @Tan_Stack 2. Retweet 3. Reply with a creative display of your excitement for @Tan_Stack Start ⏰ In 24 hours, I'll pick a winner! #TanStackStart #Giveaway #WebDev #React

tannerlinsley's tweet image. I'm doing the first ever  @Tan_Stack t-shirt (or phone case) giveaway!🎉 

The cost:

1. Follow me, or @Tan_Stack
2. Retweet
3. Reply with a creative display of your excitement for @Tan_Stack Start

⏰ In 24 hours, I'll pick a winner!

#TanStackStart #Giveaway #WebDev #React…
tannerlinsley's tweet image. I'm doing the first ever  @Tan_Stack t-shirt (or phone case) giveaway!🎉 

The cost:

1. Follow me, or @Tan_Stack
2. Retweet
3. Reply with a creative display of your excitement for @Tan_Stack Start

⏰ In 24 hours, I'll pick a winner!

#TanStackStart #Giveaway #WebDev #React…
tannerlinsley's tweet image. I'm doing the first ever  @Tan_Stack t-shirt (or phone case) giveaway!🎉 

The cost:

1. Follow me, or @Tan_Stack
2. Retweet
3. Reply with a creative display of your excitement for @Tan_Stack Start

⏰ In 24 hours, I'll pick a winner!

#TanStackStart #Giveaway #WebDev #React…
tannerlinsley's tweet image. I'm doing the first ever  @Tan_Stack t-shirt (or phone case) giveaway!🎉 

The cost:

1. Follow me, or @Tan_Stack
2. Retweet
3. Reply with a creative display of your excitement for @Tan_Stack Start

⏰ In 24 hours, I'll pick a winner!

#TanStackStart #Giveaway #WebDev #React…

Just open sourced moneymouth.ai Everything you need to launch on iOS, Android, and Web from payments and auth to notifications and real-time data. #TanstackStart #Shadcn #TailwindCSS #InstantDB #Firebase #Github #Stripe

p22ydev's tweet image. Just open sourced moneymouth.ai

Everything you need to launch on iOS, Android, and Web from payments and auth to notifications and real-time data.

#TanstackStart #Shadcn #TailwindCSS #InstantDB #Firebase #Github #Stripe

Loading...

Something went wrong.


Something went wrong.


United States Trends