#autodesk search results

JPMorgan recomienda comprar esta empresa de software con un potencial alcista del 26% Autodesk subirá un 26% según JPMorgan tras integrar inteligencia artificial. ¿Es momento de comprar esta caída? #Acciones #Autodesk #IA #Mercados #MercadosFinancieros #software #trending

BitFinanzas's tweet image. JPMorgan recomienda comprar esta empresa de software con un potencial alcista del 26%

Autodesk subirá un 26% según JPMorgan tras integrar inteligencia artificial. ¿Es momento de comprar esta caída? 

#Acciones #Autodesk #IA #Mercados #MercadosFinancieros #software #trending

#Autodesk is to lay off a further 1,000 staff, or around 7% of its workforce The #3dsMax and #Maya developer attributed the cuts - the second in a year - to a shake-up of its sales strategy, not "an effort to replace people with AI" Read our analysis: cgchannel.com/2026/01/autode…

theCGchannel's tweet image. #Autodesk is to lay off a further 1,000 staff, or around 7% of its workforce

The #3dsMax and #Maya developer attributed the cuts - the second in a year - to a shake-up of its sales strategy, not "an effort to replace people with AI"

Read our analysis: cgchannel.com/2026/01/autode…

Step inside the VFX process behind FRANKENSTEIN in @Autodesk's latest story. Read the full story on Autodesk here! ➡️ blogs.autodesk.com/media-and-ente… #Autodesk #Frankenstein #GuillermodelToro #Netflix #VisualEffects #VFX #MrX @FrankensteinGDT @RealGDT @Netflix

_mrxfx's tweet image. Step inside the VFX process behind FRANKENSTEIN in
@Autodesk's latest story.  

Read the full story on Autodesk here! 
➡️ blogs.autodesk.com/media-and-ente… 

#Autodesk #Frankenstein #GuillermodelToro #Netflix #VisualEffects #VFX #MrX @FrankensteinGDT @RealGDT @Netflix

◎note記事◎ Autodesk Maya プラグインが 突然動かなくなった! 「No module named 'imp'」エラーの原因と解決方法(Flow Studioでの出来事)🤔 #Autodesk #FlowStudio note.com/tomo1230ee/n/n…


#Autodesk #DynamoBIM と AIエージェント #MCP を連携させて、 ジオメトリノードでリアル3D生成する #Dynamo × #Codex Desktop 連携 をつくってみました! 「Dynamoで32面体のサーフェイスで   サッカーボールを生成して」 #AI エージェントの組み合わせで、 モデリングの可能性がかなり広がる🤔

tomo1230's tweet image. #Autodesk #DynamoBIM と
AIエージェント #MCP を連携させて、
ジオメトリノードでリアル3D生成する
#Dynamo × #Codex Desktop 連携
をつくってみました!

 「Dynamoで32面体のサーフェイスで
  サッカーボールを生成して」

#AI エージェントの組み合わせで、
モデリングの可能性がかなり広がる🤔

Autodesk DynamoBIM と AIエージェント MCP を連携させて、 ジオメトリノードでリアル3D生成する Dynamo × Codex Desktop x Fusion 連携 「Dynamoのサーフェイスで   ゴルフボールを生成して」 自然言語でDynamoを操れるのは面白い🤔 #Autodesk #DynamoBIM #AI #MCP #3D生成 #Codex

tomo1230's tweet image. Autodesk DynamoBIM と
AIエージェント MCP を連携させて、
ジオメトリノードでリアル3D生成する
Dynamo × Codex Desktop x Fusion 連携

 「Dynamoのサーフェイスで
  ゴルフボールを生成して」

自然言語でDynamoを操れるのは面白い🤔
#Autodesk #DynamoBIM #AI #MCP #3D生成 #Codex

Check out this sophisticated #DigitalTwin of Blenheim Palace, created from an #Autodesk model, tiled into #3DTiles using the Cesium Design Tiler and Add-In @autodesk Revit. Learn how 3D Tiles unlocks performance and usability for the built environment: hubs.li/Q03_0KtH0


既にSTREEKの開発から退いてますが、オートデスクFusionを使ったSTREEK開発記事がアップされてました。初期のミニチュアから量産モデルまで、基本Fusionで作っています懐かしい。 #AUTODESK #Fusion #STREEK #カーゴバイク #Cargobike autodesk.com/products/fusio…


Our Day 2 speakers wowed the crowd with smarter project solutions and the “how” behind innovation that is improving even the toughest jobsites. Join us tomorrow for AWS on the Ground Breakers Stage. ☁️ '#CONEXPOCONAGG2026 #CAT #Autodesk #GroundBreakersStage


Autodesk Flow Studio🎦 モーションキャプチャ カメラトラッキングVFX #Autodesk #FlowStudio


3/10発売 CGWORLD 4月号にて #Autodesk Flow Studioをはじめ 新世代モーションキャプチャツールの特集が 掲載されています♪ 特徴や使い分けがまとめられています。 Flow Studioのページでは、 私の使用感コメントも掲載していただきました♪ ぜひチェックしてみてください!

【誌面チラ見せ❗️3/10発売】 CGWORLD vol.332(2026年4月号) 特集「にじさんじ」を支えるANYCOLORの技術 配信システムやモーションキャプチャ技術、多彩な演出まで。高度な映像表現をリアルタイムで実現する、ANYCOLOR独自のノウハウに迫る全42ページの大特集! ▼リプ欄から全記事をチェック▼

CGWjp's tweet image. 【誌面チラ見せ❗️3/10発売】
CGWORLD vol.332(2026年4月号)
特集「にじさんじ」を支えるANYCOLORの技術

配信システムやモーションキャプチャ技術、多彩な演出まで。高度な映像表現をリアルタイムで実現する、ANYCOLOR独自のノウハウに迫る全42ページの大特集!

▼リプ欄から全記事をチェック▼
CGWjp's tweet image. 【誌面チラ見せ❗️3/10発売】
CGWORLD vol.332(2026年4月号)
特集「にじさんじ」を支えるANYCOLORの技術

配信システムやモーションキャプチャ技術、多彩な演出まで。高度な映像表現をリアルタイムで実現する、ANYCOLOR独自のノウハウに迫る全42ページの大特集!

▼リプ欄から全記事をチェック▼
CGWjp's tweet image. 【誌面チラ見せ❗️3/10発売】
CGWORLD vol.332(2026年4月号)
特集「にじさんじ」を支えるANYCOLORの技術

配信システムやモーションキャプチャ技術、多彩な演出まで。高度な映像表現をリアルタイムで実現する、ANYCOLOR独自のノウハウに迫る全42ページの大特集!

▼リプ欄から全記事をチェック▼


#Autodesk Fusion のAPIと AIエージェント #MCP と連携させる いま話題の「Opencode × Fusion API」でも リアルタイム自動モデリングができます♪ お題:ルービックキューブを設計して これで、#Claude #gemini #codex #Antigravity #Opencode どれでも連携することができるようになりました!😆

tomo1230's tweet image. #Autodesk Fusion のAPIと
AIエージェント #MCP と連携させる
いま話題の「Opencode × Fusion API」でも
リアルタイム自動モデリングができます♪

お題:ルービックキューブを設計して

これで、#Claude  #gemini #codex #Antigravity #Opencode どれでも連携することができるようになりました!😆

Get started with #ArcGIS #GeoBIM and add geospatial context to your #Autodesk #Construction Cloud projects. Learn the basics of preparing your #CAD and #BIM data to create and share your first #AEC project app with teams. Explore tutorials here ➡️ow.ly/76ZO50XfRTV

ArcGISXprise's tweet image. Get started with #ArcGIS #GeoBIM and add geospatial context to your #Autodesk #Construction Cloud projects. Learn the basics of preparing your #CAD and #BIM data to create and share your first #AEC project app with teams.

Explore tutorials here ➡️ow.ly/76ZO50XfRTV

Introducing Shubham Garg, Head of Strategy – Manufacturing, Autodesk, as a Speaker at the 10th Edition of The Economic Times Auto EV Conclave 2025. Register Now: shorturl.at/cOtAx #ETAutoEVC #ETAuto #Autodesk #DigitalFactory #StrategyLeadership #ManufacturingInnovation

ETAuto's tweet image. Introducing Shubham Garg, Head of Strategy – Manufacturing, Autodesk, as a Speaker at the 10th Edition of The Economic Times Auto EV Conclave 2025.

Register Now: shorturl.at/cOtAx

#ETAutoEVC #ETAuto #Autodesk #DigitalFactory #StrategyLeadership #ManufacturingInnovation

本イベントでは、#Autodesk の最新環境『Flow Studio』を中心に、実写動画の取り込み → FBX/USD書き出し → Mayaでの編集までを実演形式で紹介。 身体表現とデジタルモーションの関係性を、技術面・表現面の両側面から掘り下げます。 🔽詳細・お申し込み x.gd/GuvDy

creek_crvillage's tweet image. 本イベントでは、#Autodesk の最新環境『Flow Studio』を中心に、実写動画の取り込み → FBX/USD書き出し → Mayaでの編集までを実演形式で紹介。
身体表現とデジタルモーションの関係性を、技術面・表現面の両側面から掘り下げます。

🔽詳細・お申し込み
x.gd/GuvDy

#Autodesk #DynamoBIM と AIエージェント #MCP を連携させて、 ジオメトリノードでリアル3D生成する #Dynamo × #Codex Desktop AI連携! 「Dynamoでダイヤモンドカットの   グラスを生成して」 #AI エージェントからもノードを組み合わせた Code Blockをリアルタイムに生成ができますね🤔

tomo1230's tweet image. #Autodesk #DynamoBIM と
AIエージェント #MCP を連携させて、
ジオメトリノードでリアル3D生成する
#Dynamo × #Codex Desktop AI連携!

 「Dynamoでダイヤモンドカットの
  グラスを生成して」

#AI エージェントからもノードを組み合わせた
Code Blockをリアルタイムに生成ができますね🤔

Autodesk drops Arnold 7.5.1 with a big upgrade: Flow Render cloud rendering (tech preview) offering 40 free hours/month for subscribers. Faster workflows, new AOV support for volumes, MikkTSpace normals, and CPU performance boosts. #Autodesk #ArnoldRenderer #Rendering #VFX


#WorldLabs, start-up créée par “la marraine de l’IA”, Fei-Fei Li, lève 1 milliard de dollars, notamment auprès d’#Autodesk, #Nvidia et #AMD, pour sa technologie de création de mondes virtuels 💰📈 usine-digitale.fr/intelligence-a…


Conecta equipos de diseño y obra para reducir errores y sobrecostos en tus proyectos. Descubre cómo: hubs.la/Q04cCc150  #TEAM #GrupoTeam #Autodesk #MakeAnything #Construcción #BIM

Revista_IDM's tweet image. Conecta equipos de diseño y obra para reducir errores y sobrecostos en tus proyectos. 

Descubre cómo: hubs.la/Q04cCc150 

#TEAM #GrupoTeam #Autodesk #MakeAnything #Construcción #BIM

Fusionが不安定 前は途中でダイレクトに切り替えて掃除してから パラメトリックに戻して使っていたんだが それをやらず進めてみた ボディが壊れる ダイレクトに切り替えると落ちる 時々止まりだいぶ考え込む とか頻発するようになった 困る 使い方が悪いのかな… #autodesk #Fusion360


On Thursday, April 23 (11:45 am to 1:45 pm PDT), I’ll be in Rio de Janeiro presenting our paper at ICLR 2026 on an unsupervised approach for 3D mesh parameterization (Pavilion 4, P4-#3805). Feel free to reach out if you’d like to connect in person! #ICLR2026 #Autodesk #Mila


Freedom Knows no Rei(g)n #digitalart #autodesk #horseart

jodawwgg's tweet image. Freedom Knows no Rei(g)n

#digitalart #autodesk #horseart

【Autodesk Fusion Price Down Promotion】 #Fusion + Manufacturing Extension がセットになったFusion for Manufacturing とDesignが 期間限定25%OFF! 詳細はこちらから!! fact-cam.co.jp/pages/about/ca… キャンペーンは4/30(木)まで 是非この機会に導入をご検討下さいませ!! #Autodesk

fact_cadcam's tweet image. 【Autodesk Fusion Price Down Promotion】 #Fusion + Manufacturing Extension がセットになったFusion for Manufacturing とDesignが 期間限定25%OFF! 詳細はこちらから!!  fact-cam.co.jp/pages/about/ca…
キャンペーンは4/30(木)まで 是非この機会に導入をご検討下さいませ!!   #Autodesk

New #patentapplication alert: #US20260105690A1 by #Autodesk $ADSK Explores generating 3D representations using diffusion models. Key aspects: - Receives text descriptions for target 3D geometry - Uses #AI diffusion models to create 2D geometry images - Converts 2D images into 3D

PatentPulse's tweet image. New #patentapplication alert: #US20260105690A1 by #Autodesk $ADSK
Explores generating 3D representations using diffusion models. Key aspects:
- Receives text descriptions for target 3D geometry
- Uses #AI diffusion models to create 2D geometry images
- Converts 2D images into 3D
PatentPulse's tweet image. New #patentapplication alert: #US20260105690A1 by #Autodesk $ADSK
Explores generating 3D representations using diffusion models. Key aspects:
- Receives text descriptions for target 3D geometry
- Uses #AI diffusion models to create 2D geometry images
- Converts 2D images into 3D

3DCAD #AUTODESK #FUSION を使ってギャングスイッチのパネルフォルダーを作成してます RAV4との接続部(ルーフ側)が何とか形に、サングラスフォルダー内の出っ張りに引っ掛かる様にツメを付けたのて両面テープだけで大事かと思います


My new design .🤍 By #Autodesk #Revit 2025 #Lumion pro 12.5

arwa_maala's tweet image. My new design .🤍
By #Autodesk #Revit 2025
#Lumion pro 12.5
arwa_maala's tweet image. My new design .🤍
By #Autodesk #Revit 2025
#Lumion pro 12.5
arwa_maala's tweet image. My new design .🤍
By #Autodesk #Revit 2025
#Lumion pro 12.5
arwa_maala's tweet image. My new design .🤍
By #Autodesk #Revit 2025
#Lumion pro 12.5

Proud moment for our student Chennaiah on receiving his Autodesk certification from CAD Center Ameerpet #Autodesk #AmeerpetTraining #SkillDevelopment #CareerGrowth #EngineeringStudents #DesignCareer #LearnCAD #TrendingNow

cadcenterhyd's tweet image. Proud moment for our student Chennaiah on receiving his Autodesk certification from CAD Center Ameerpet

#Autodesk #AmeerpetTraining #SkillDevelopment #CareerGrowth #EngineeringStudents #DesignCareer #LearnCAD #TrendingNow
cadcenterhyd's tweet image. Proud moment for our student Chennaiah on receiving his Autodesk certification from CAD Center Ameerpet

#Autodesk #AmeerpetTraining #SkillDevelopment #CareerGrowth #EngineeringStudents #DesignCareer #LearnCAD #TrendingNow

Ready to level up your @autodesk skills this spring? @ATG_USA’s April #Autodesk Bootcamp Courses are now open for registration. Choose between: Civil 3D Bootcamp – Survey points, parcels, UI essentials, workflows & more #AutoCAD Bootcamp – Fundamentals, precision tools,

TD_SYNNEX_PS's tweet image. Ready to level up your @autodesk  skills this spring?
@ATG_USA’s April #Autodesk Bootcamp Courses are now open for registration.

Choose between: 
Civil 3D Bootcamp – Survey points, parcels, UI essentials, workflows & more
#AutoCAD Bootcamp – Fundamentals, precision tools,

Visulazation by Oriana Studio in Vietnam #3dsmax #autodesk #corona

OrianaVisual's tweet image. Visulazation by Oriana Studio in Vietnam
#3dsmax #autodesk #corona
OrianaVisual's tweet image. Visulazation by Oriana Studio in Vietnam
#3dsmax #autodesk #corona

Autodesk Flow Studio🎦 モーションキャプチャ カメラトラッキングVFX 待望の3Dキャラクターの リギング機能が追加された♪🤗 超簡単にアニメーションキャラ完成! #Autodesk #FlowStudio


Autodesk Flow Studio🎦 モーションキャプチャ カメラトラッキングVFX リギングしたら 即アニメーションキャラとして 動画素材からキャプチャして レンダリングして確認ができるよ♪ #Autodesk #FlowStudio


Recognized as Developer Champion 2026 at @Autodesk DevCon. We build what connects engineering, manufacturing, and data. #Autodesk #DevCon #Engineering #Innovation #ConnectedData

coolOrangeTweet's tweet image. Recognized as Developer Champion 2026 at @Autodesk DevCon.
We build what connects engineering, manufacturing, and data.
#Autodesk #DevCon #Engineering #Innovation #ConnectedData
coolOrangeTweet's tweet image. Recognized as Developer Champion 2026 at @Autodesk DevCon.
We build what connects engineering, manufacturing, and data.
#Autodesk #DevCon #Engineering #Innovation #ConnectedData
coolOrangeTweet's tweet image. Recognized as Developer Champion 2026 at @Autodesk DevCon.
We build what connects engineering, manufacturing, and data.
#Autodesk #DevCon #Engineering #Innovation #ConnectedData

Autodesk Flow Studio🎦 モーションキャプチャ カメラトラッキングVFX Wonder Toolsで 画像生成は、Nano Bananaに対応 3D生成は、Trellis 2対応 クオリティーが向上した?🤔 #Autodesk #FlowStudio

tomo1230's tweet image. Autodesk Flow Studio🎦
モーションキャプチャ
カメラトラッキングVFX

Wonder Toolsで
画像生成は、Nano Bananaに対応
3D生成は、Trellis 2対応

クオリティーが向上した?🤔
#Autodesk #FlowStudio
tomo1230's tweet image. Autodesk Flow Studio🎦
モーションキャプチャ
カメラトラッキングVFX

Wonder Toolsで
画像生成は、Nano Bananaに対応
3D生成は、Trellis 2対応

クオリティーが向上した?🤔
#Autodesk #FlowStudio

Autodesk Flow Studio🎦 モーションキャプチャ カメラトラッキングVFX 待望の3Dキャラクターの リギングI機能が追加された♪🤗 超簡単にアニメーションキャラ完成! #Autodesk #FlowStudio


Autodesk Flow Studio🎦 モーションキャプチャ カメラトラッキングVFX 待望の3Dキャラクターの リギングI機能が追加された♪🤗 #Autodesk #FlowStudio

tomo1230's tweet image. Autodesk Flow Studio🎦
モーションキャプチャ
カメラトラッキングVFX

 待望の3Dキャラクターの
リギングI機能が追加された♪🤗
#Autodesk #FlowStudio

Autodesk Flow Studio🎦 モーションキャプチャ カメラトラッキングVFX 待望の3Dキャラクターの リギングI機能が追加された♪🤗 #Autodesk #FlowStudio

tomo1230's tweet image. Autodesk Flow Studio🎦
モーションキャプチャ
カメラトラッキングVFX

待望の3Dキャラクターの
リギングI機能が追加された♪🤗
#Autodesk #FlowStudio

How #Autodesk #NAVPACK is changing engineering & design with AI. Best 29 minutes you’ll spend this weekend if you want to understand how AI is reshaping design 🔗 youtube.com/watch?v=cBcsMB… A must-watch for engineers and designers looking to bridge creativity and performance!

Jousefm2's tweet image. How #Autodesk #NAVPACK is changing engineering & design with AI.

Best 29 minutes you’ll spend this weekend if you want to understand how AI is reshaping design 🔗 youtube.com/watch?v=cBcsMB…

A must-watch for engineers and designers looking to bridge creativity and performance!

Integrate #GIS and parcel data into #Autodesk #Civil3D designs using #ArcGIS for #AutoCAD. Read how HDR's civil designers cut parcel research time in half with instant access to live, authoritative GIS data. #BIM #CAD Read the article ➡️ ow.ly/2kjk50YCAFV

ArcGISXprise's tweet image. Integrate #GIS and parcel data into #Autodesk #Civil3D designs using #ArcGIS for #AutoCAD. Read how HDR's civil designers cut parcel research time in half with instant access to live, authoritative GIS data. #BIM #CAD

Read the article ➡️ ow.ly/2kjk50YCAFV

#ArcGISforAutoCAD empowers civil engineering teams to work concurrently on designs with #GIS data from #Autodesk #Civil3D. Read this article to learn how to improve collaboration on a proposed #airport runway project. #BIM #CAD #AEC Read the article ➡️ ow.ly/rUpC50YoMPe

ArcGISXprise's tweet image. #ArcGISforAutoCAD empowers civil engineering teams to work concurrently on designs with #GIS data from #Autodesk #Civil3D. Read this article to learn how to improve collaboration on a proposed #airport runway project. #BIM #CAD #AEC

Read the article ➡️ ow.ly/rUpC50YoMPe

Watch how you can add authoritative parcel data from ReportAll on-demand in #Autodesk #Civil3D using #ArcGISforAutoCAD. Watch here ➡️ ow.ly/HfKE50YIlFz

ArcGISXprise's tweet image. Watch how you can add authoritative parcel data from ReportAll on-demand in #Autodesk #Civil3D using #ArcGISforAutoCAD.

Watch here ➡️ ow.ly/HfKE50YIlFz

こんな絵も描ける #fusion360 #autodeskfusion #autodesk

raahgiken13's tweet image. こんな絵も描ける
#fusion360 #autodeskfusion #autodesk

先日アップデートされたAutodesk Fusionの新機能「アイソパラメトリック カーブ」が少し面白い 円筒っぽいモノを横方向で分布をとると、すべて平面として扱える 何に使えるかわからんけどww #fusion360 #autodeskfusion #autodesk

raahgiken13's tweet image. 先日アップデートされたAutodesk Fusionの新機能「アイソパラメトリック カーブ」が少し面白い

円筒っぽいモノを横方向で分布をとると、すべて平面として扱える

何に使えるかわからんけどww

#fusion360 #autodeskfusion #autodesk


Get started with #ArcGIS #GeoBIM and add geospatial context to your #Autodesk #Construction Cloud projects. Learn the basics of preparing your #CAD and #BIM data to create and share your first #AEC project app with teams. Explore tutorials here ➡️ow.ly/76ZO50XfRTV

ArcGISXprise's tweet image. Get started with #ArcGIS #GeoBIM and add geospatial context to your #Autodesk #Construction Cloud projects. Learn the basics of preparing your #CAD and #BIM data to create and share your first #AEC project app with teams.

Explore tutorials here ➡️ow.ly/76ZO50XfRTV

Discover what's new in the latest release of #ArcGIS for #AutoCAD. Enhance your civil design decisions, improve collaboration with the field, and customize. #Autodesk #Civil3D #CAD #GIS Read the blog to learn more ➡️ ow.ly/hcWn50Xo2nu

ArcGISXprise's tweet image. Discover what's new in the latest release of #ArcGIS for #AutoCAD. Enhance your civil design decisions, improve collaboration with the field, and customize.
#Autodesk #Civil3D #CAD #GIS

Read the blog to learn more ➡️ ow.ly/hcWn50Xo2nu

Imagine turning repetitive tasks into AI-powered workflows that build themselves. 🧠 Tuesday, March 24 at 4PM CET | 10AM EST, join experts from #Autodesk and #VIKTOR as we live-build an app and show how you can scale for larger workflows. 👉 Register now: bit.ly/40ZtQth

AutodeskAPS's tweet image. Imagine turning repetitive tasks into AI-powered workflows that build themselves. 🧠 Tuesday, March 24 at 4PM CET | 10AM EST, join experts from #Autodesk and #VIKTOR as we live-build an app and show how you can scale for larger workflows.

👉 Register now: bit.ly/40ZtQth

Learn to design for 3D printing with Fusion 360 by Autodesk! Join us Thursday, October 16, from 7:00–8:30 PM to create your own 3D models and bring your ideas to life. bit.ly/4nIQ4ts #FPLEvents #3DDesign #AutoDesk #3DPrints #TechClass #MakerSpace

friscolibrary's tweet image. Learn to design for 3D printing with Fusion 360 by Autodesk!

Join us Thursday, October 16, from 7:00–8:30 PM to create your own 3D models and bring your ideas to life.
bit.ly/4nIQ4ts

#FPLEvents #3DDesign #AutoDesk #3DPrints #TechClass #MakerSpace

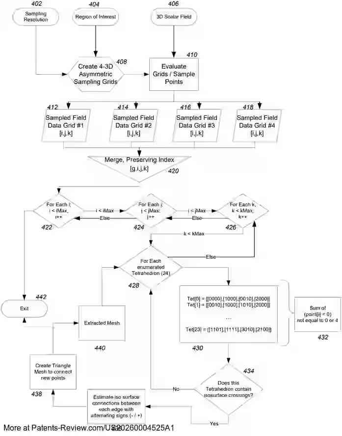
Discover the latest #patentapplication #US20260004525A1 by #Autodesk: A method for extracting an isosurface using sampling lattices. 🧩 The process involves creating lattices based on resolution and interest region, evaluating scalar fields, and generating values for tiles. These

PatentPulse's tweet image. Discover the latest #patentapplication #US20260004525A1 by #Autodesk: A method for extracting an isosurface using sampling lattices. 🧩
The process involves creating lattices based on resolution and interest region, evaluating scalar fields, and generating values for tiles. These
PatentPulse's tweet image. Discover the latest #patentapplication #US20260004525A1 by #Autodesk: A method for extracting an isosurface using sampling lattices. 🧩
The process involves creating lattices based on resolution and interest region, evaluating scalar fields, and generating values for tiles. These
PatentPulse's tweet image. Discover the latest #patentapplication #US20260004525A1 by #Autodesk: A method for extracting an isosurface using sampling lattices. 🧩
The process involves creating lattices based on resolution and interest region, evaluating scalar fields, and generating values for tiles. These

The #Autodesk Data Exchange Connector for #Navisworks is now Generally Available in the #AutodeskAppStore. The connector works in two directions, so you can take advantage of interoperability between Autodesk and non-Autodesk software. Check it out! bit.ly/3Q3dQUX

AutodeskAPS's tweet image. The #Autodesk Data Exchange Connector for #Navisworks is now Generally Available in the #AutodeskAppStore. The connector works in two directions, so you can take advantage of interoperability between Autodesk and non-Autodesk software. Check it out! bit.ly/3Q3dQUX

👷‍♂️ Este recurso aborda la maquetación de planos en Civil 3D a nivel intermedio, ideal para mejorar la presentación profesional de proyectos topográficos y viales. 📖VER AQUÍ👉 civilgeeks.com//?p=46427 #AUTODESK #AutoCAD #Civil #3D #Maquetación #Planos

CivilGeeks's tweet image. 👷‍♂️ Este recurso aborda la maquetación de planos en Civil 3D a nivel intermedio, ideal para mejorar la presentación profesional de proyectos topográficos y viales.

📖VER AQUÍ👉 civilgeeks.com//?p=46427

#AUTODESK #AutoCAD #Civil #3D #Maquetación #Planos

Fusionのロフトってほんと言う事聞かないよね。 全ての面に交点設定してレールを全部作っているのもかなり手間だし。対象となる面を指定したら自動でレール引いてくれてそれを修正できれば、とても助かるんだけどそんな機能ないのかしら? #Autodesk #Fusion360

syouyuzara's tweet image. Fusionのロフトってほんと言う事聞かないよね。
全ての面に交点設定してレールを全部作っているのもかなり手間だし。対象となる面を指定したら自動でレール引いてくれてそれを修正できれば、とても助かるんだけどそんな機能ないのかしら?

#Autodesk 
#Fusion360

fusionにこんな便利機能があった! パターン配置するときの数量を計算式で決定できる!! 条件式も設定できる!!! 注意点として無次元の数を指定しなければならないので定数で割るときは単位をつけること。 工夫次第で応用広そう♪ 詳細は #AUTODESK のサイトを参照 help.autodesk.com/view/fusion360… #fusion

alpaca7's tweet image. fusionにこんな便利機能があった!
パターン配置するときの数量を計算式で決定できる!!
条件式も設定できる!!!
注意点として無次元の数を指定しなければならないので定数で割るときは単位をつけること。
工夫次第で応用広そう♪
詳細は #AUTODESK のサイトを参照
help.autodesk.com/view/fusion360…
#fusion
alpaca7's tweet image. fusionにこんな便利機能があった!
パターン配置するときの数量を計算式で決定できる!!
条件式も設定できる!!!
注意点として無次元の数を指定しなければならないので定数で割るときは単位をつけること。
工夫次第で応用広そう♪
詳細は #AUTODESK のサイトを参照
help.autodesk.com/view/fusion360…
#fusion

zurl.co/a8JGU -- Autodesk integrates design and construction clouds—Autodesk Construction Cloud (ACC) becomes Autodesk Forma for AEC/O industry #autodesk #forma #aecindustrynews #BIM #CAD #cde #ai #contech

architosh's tweet image. zurl.co/a8JGU  -- Autodesk integrates design and construction clouds—Autodesk Construction Cloud (ACC) becomes Autodesk Forma for AEC/O industry #autodesk #forma #aecindustrynews #BIM #CAD #cde #ai #contech

zurl.co/WRlf7 - Autodesk releases new Forma Building Design as part of its expanding Autodesk Forma ecosystem of cloud-based software for AEC. #autodesk #forma #buildingdesign #architecture #aecnews #bim #bimmanager

architosh's tweet image. zurl.co/WRlf7  - Autodesk releases new Forma Building Design as part of its expanding Autodesk Forma ecosystem of cloud-based software for AEC. #autodesk #forma #buildingdesign #architecture #aecnews #bim #bimmanager

Ready to level up your @autodesk skills this spring? @ATG_USA’s April #Autodesk Bootcamp Courses are now open for registration. Choose between: Civil 3D Bootcamp – Survey points, parcels, UI essentials, workflows & more #AutoCAD Bootcamp – Fundamentals, precision tools,

TD_SYNNEX_PS's tweet image. Ready to level up your @autodesk  skills this spring?
@ATG_USA’s April #Autodesk Bootcamp Courses are now open for registration.

Choose between: 
Civil 3D Bootcamp – Survey points, parcels, UI essentials, workflows & more
#AutoCAD Bootcamp – Fundamentals, precision tools,

⚠️ #INCIBEaviso | Múltiples vulnerabilidades en Fusion Desktop de #Autodesk incibe.es/empresas/aviso… #AvisosDeSeguridad #EMPRESAS

incibe_cert's tweet image. ⚠️ #INCIBEaviso | Múltiples vulnerabilidades en Fusion Desktop de #Autodesk

incibe.es/empresas/aviso…

#AvisosDeSeguridad #EMPRESAS

⚠️#INCIBEaviso | #Autodesk ha publicado varia actualizaciones para 3ds Max, USD para Arnold y Arnold. ¡Actualiza! ➕ℹ️: autodesk.com/trust/security…, autodesk.com/trust/security… #AvisosDeSeguridad #Empresas

incibe_cert's tweet image. ⚠️#INCIBEaviso | #Autodesk ha publicado varia actualizaciones para 3ds Max, USD para Arnold y Arnold. ¡Actualiza!

➕ℹ️: autodesk.com/trust/security…, autodesk.com/trust/security…

#AvisosDeSeguridad #Empresas

Loading...

Something went wrong.


Something went wrong.