#dockercheatsheet نتائج البحث

Docker explained in 2 minutes! Most developers use Docker daily without understanding what happens under the hood. Here's everything you need to know. Docker has 3 main components: 1️⃣ Docker Client: Where you type commands that talk to the Docker daemon via API. 2️⃣ Docker…


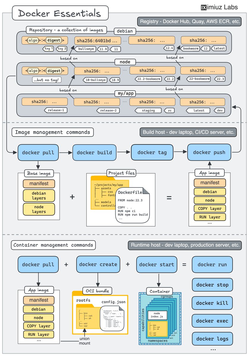
Cheat Sheet: Main Docker Concepts on a Single Diagram 🐳 If you're new to Docker, print it out and put it on the wall.

iximiuz's tweet image. Cheat Sheet: Main Docker Concepts on a Single Diagram 🐳

If you're new to Docker, print it out and put it on the wall.

Docker Workflow 𝐃𝐨 𝐲𝐨𝐮 𝐤𝐧𝐨𝐰? Docker emerged from dotCloud, a Platform-as-a-Service (PaaS) company. It started as an internal project by Solomon Hykes in France, aimed at simplifying application deployment. 2013 => Docker was first unveiled at PyCon. It quickly…

techNmak's tweet image. Docker Workflow 

𝐃𝐨 𝐲𝐨𝐮 𝐤𝐧𝐨𝐰?

Docker emerged from dotCloud, a Platform-as-a-Service (PaaS) company.

It started as an internal project by Solomon Hykes in France, aimed at simplifying application deployment.

2013 => Docker was first unveiled at PyCon.

It quickly…

Complete Web Development Resources – All in One Place! From HTML, CSS, JS, React, NodeJS, NextJS to MongoDB , every cheat sheet, PDF notes, roadmap & guide you need is here 💻 🔥 200+ Free Resources 📄 PDF Notes | 📝 Cheatsheets | 🛠️ Roadmaps To get the sheet link ✅ 1-…

AvinashSingh_20's tweet image. Complete Web Development Resources – All in One Place!

From HTML, CSS, JS, React, NodeJS, NextJS to MongoDB , every cheat sheet, PDF notes, roadmap & guide you need is here 💻

🔥 200+ Free Resources
📄 PDF Notes | 📝 Cheatsheets | 🛠️ Roadmaps

To get the sheet link ✅ 

1-…

Debugging Docker Commands - Cheat Sheet ⬇️⬇️ x.com/techyoutbe/sta…

techyoutbe's tweet image. Debugging Docker Commands - Cheat Sheet ⬇️⬇️

x.com/techyoutbe/sta…

You don’t need a PhD to master AI. You just need the right roadmap. Here’s the 5-stage cheat sheet that takes you from *beginner → expert → creator* 🚀 Bookmark this — it’ll save you months of trial and error 👇

AIverseDaily's tweet image. You don’t need a PhD to master AI.

You just need the right roadmap.

Here’s the 5-stage cheat sheet that takes you from *beginner → expert → creator* 🚀

Bookmark this — it’ll save you months of trial and error 👇

Docker Workflow → Step 1: Write the Application Code → Begin by creating your application using your preferred programming language (e.g., Node.js, Python, or Java). → Ensure all project dependencies are clearly defined in configuration files like `package.json` or…

e_opore's tweet image. Docker Workflow

→ Step 1: Write the Application Code

→ Begin by creating your application using your preferred programming language (e.g., Node.js, Python, or Java).
→ Ensure all project dependencies are clearly defined in configuration files like `package.json` or…

Get Started with Docker - the Hands-On Way 🐳 I prepared a learning path with more than a dozen practical problems, augmented with deep theoretical dives and clear technical diagrams. No prior Docker knowledge assumed. Check it out labs.iximiuz.com/skill-paths/do…

iximiuz's tweet image. Get Started with Docker - the Hands-On Way 🐳

I prepared a learning path with more than a dozen practical problems, augmented with deep theoretical dives and clear technical diagrams. No prior Docker knowledge assumed.

Check it out labs.iximiuz.com/skill-paths/do…

Reduced our Docker image size from 588 MB to 47.7 MB. Original build: - Full Python 3.9 base image - Multiple RUN instructions creating excess layers - No .dockerignore file - Single stage build with all dependencies Optimizations applied: 1. Lightweight base image - Switched…

govardhana_mk's tweet image. Reduced our Docker image size from 588 MB to 47.7 MB.

Original build:
- Full Python 3.9 base image
- Multiple RUN instructions creating excess layers
- No .dockerignore file
- Single stage build with all dependencies

Optimizations applied:
1. Lightweight base image
- Switched…

Docker 101: Build and Publish a Container Image 🐳 One of the key Docker workflows is to build the project's image given its Dockerfile. Oftentimes, it's as simple as "docker build -t TAG" from the top folder, but not always. Practice building images: labs.iximiuz.com/challenges/bui…

iximiuz's tweet image. Docker 101: Build and Publish a Container Image 🐳

One of the key Docker workflows is to build the project's image given its Dockerfile. Oftentimes, it's as simple as "docker build -t TAG" from the top folder, but not always.

Practice building images: labs.iximiuz.com/challenges/bui…

DHH just declared Docker is annoying as a dev environment and used AAA game rendering an image in 8ms as a baseline for what's reasonable wait time for things

Hasen_Judi's tweet image. DHH just declared Docker is annoying  as a dev environment and used AAA game rendering an image in 8ms as a baseline for what's reasonable wait time for things

Docker commands basics Cheatsheet 📘📚 #docker

Krishnasagrawal's tweet image. Docker commands  basics Cheatsheet 📘📚

#docker

Getting hands-on with Docker tonight. Step by step toward mastering DevOps

anjany06's tweet image. Getting hands-on with Docker tonight. Step by step toward mastering DevOps

Docker (Notes) for Beginners (FREE PDF) ⬇️⬇️ (link available in Comment)

techyoutbe's tweet image. Docker (Notes) for Beginners (FREE PDF) ⬇️⬇️

(link available in Comment)

How Containers Work: Building a Docker-like Container From Scratch 🛠️ In this tutorial you will learn how to assemble a tiny but realistic container using only stock Linux tools: unshare, mount, and pivot_root. No runtime magic and (almost) no cut corners labs.iximiuz.com/tutorials/cont…

iximiuz's tweet image. How Containers Work: Building a Docker-like Container From Scratch 🛠️

In this tutorial you will learn how to assemble a tiny but realistic container using only stock Linux tools: unshare, mount, and pivot_root. No runtime magic and (almost) no cut corners labs.iximiuz.com/tutorials/cont…

Docker and Docker-compose commands cheat sheet 👇

devops_tech's tweet image. Docker and Docker-compose commands cheat sheet 👇

Dockerfile (Keep this in mind while creating) 👇👇

techyoutbe's tweet image. Dockerfile (Keep this in mind while creating) 👇👇

Most Used - Docker Commands 🔥🔥

techyoutbe's tweet image. Most Used - Docker Commands 🔥🔥


From basic commands to more advanced operations, this cheat sheet has got you covered. Say goodbye to endlessly searching for commands! 🚀 #DockerCheatSheet #CodingTips"


Do check out my blog and leave your valuable comments and feedback. Don't forget to like & share the blog with your friends and peers if you found it helpful.😇 #day20 #90daysofdevops #dockercheatsheet #docker #dockerhub #dockervolumes #dockernetwork #devops #devopsjourney


Docker Commands Cheat Sheet: This Docker cheat sheet will give you a quick reference to the basics of Docker that you must know to get started with it. Must Read: intellipaat.com/blog/tutorial/… #docker #dockercheatsheet #dockercommandscheatsheet #devops


Docker daily uses commands cheat sheet 👇 #DockerCheatSheet

codehax1's tweet image. Docker daily uses commands cheat sheet 👇 #DockerCheatSheet

لا توجد نتائج لـ "#dockercheatsheet"
Loading...

Something went wrong.


Something went wrong.


United States Trends