#learningmysql 搜索结果
"Just started learning MySQL and hit my first roadblock with a duplicate entry error! Turns out, primary keys must be unique. Time to dive deeper and learn how to prevent these issues. #LearningMySQL #CodingJourney #Databases"

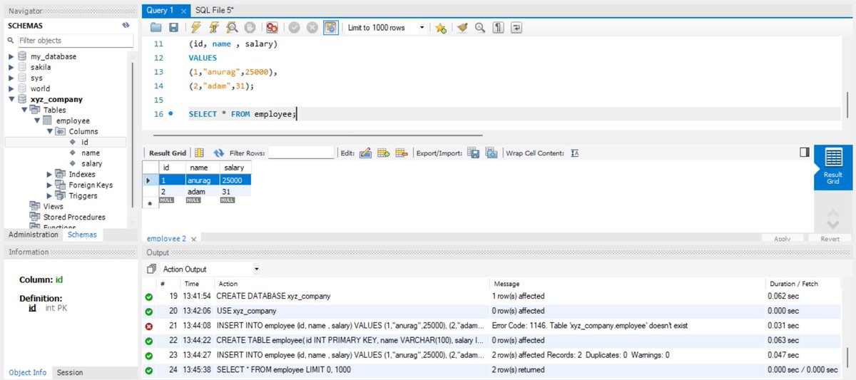
Connection Icons: In the upper left, these enable creating new SQL tabs and loading SQL script files. Despite differences in interfaces, all RDBMS share the same fundamental goals and objectives. #SQL #LearningMySQL #RDBMS #DatabaseManagement
My addiction to work may have just stepped up a notch. #learningMySQL Taking it to funtime bowl to celebrate the breakthrough! #BeerMe
236 companies have gone through the Betagroup Coworking Brussels so far in all plans :) #learningmysql
"Just started learning MySQL and hit my first roadblock with a duplicate entry error! Turns out, primary keys must be unique. Time to dive deeper and learn how to prevent these issues. #LearningMySQL #CodingJourney #Databases"

Connection Icons: In the upper left, these enable creating new SQL tabs and loading SQL script files. Despite differences in interfaces, all RDBMS share the same fundamental goals and objectives. #SQL #LearningMySQL #RDBMS #DatabaseManagement
236 companies have gone through the Betagroup Coworking Brussels so far in all plans :) #learningmysql
My addiction to work may have just stepped up a notch. #learningMySQL Taking it to funtime bowl to celebrate the breakthrough! #BeerMe
SQL Basics to Advance Notes 📘 To get it ✅ 1. Like and comment 'SQL' 2. Repost 🌠 3. Follow me so that, I can dm. #SQL

Complete MySQL Cheatsheet 📚📘 But here’s the secret 🤫 I’ve compiled 1000+ Programming Notes (SQL, DSA, Python, Excel & more) to help you master every concept faster 🚀 To get it 👇 1️⃣ Follow me (so I can DM you) 2️⃣ Repost this post 🔁 3️⃣ Comment #programming 💻 Save this…

One of the best resources to practice SQL queries.

Productivity Saturday > Woke up > Went to the gym > Did 3 questions on DP and BST > Completed SQL queries and practised a ton of them > Went for a walk in the evening > Did some chores and cleaning > Started going more deep dive into databases.
SQL Tutorial - Full Database Course in 4 Hours This course consists of a series of videos where you will be looking at database management basics and SQL using the MySQL RDBMS. 🔗 youtube.com/playlist?list=…

Once you understand data structures and algorithms, try to see how MySQL or PostgreSQL uses them. Check if it's different from what you read in books, and figure out why. This will help you improve a lot. Relevant information can also be found in the chapters of my book.

كتاب مقدمة في قواعد البيانات الى الإحتراف بالعربي🛢 MySQL إنشاء جداول، ادخال بيانات، استعلام عن البيانات، العلامات والدوال، حذف وتعديل وتحديث السجلات👏❤️ bit.ly/2IL06qZ




Want to learn SQL? Here is a map of all the most important SQL commands & functions you should know:👇

Learning how to Count, Sum, Group By, and use Having in SQL yesterday, step by step, I’m getting better at querying data 💪. What about you, what are you up to? #DataAnalytics #tech #buildinginpublic




Something went wrong.
Something went wrong.
United States Trends
- 1. #NBAonNBC 1,151 posts
- 2. #ThunderUp 2,878 posts
- 3. Steven Adams 1,288 posts
- 4. Russ 30.8K posts
- 5. The NBA 112K posts
- 6. Roundball Rock 6,763 posts
- 7. Lakers 44.9K posts
- 8. Rockets 32.7K posts
- 9. Mike Tirico N/A
- 10. Kevin Durant 11.5K posts
- 11. Warriors 61.2K posts
- 12. Reggie Miller N/A
- 13. Chet 6,001 posts
- 14. Jen Psaki 2,941 posts
- 15. NASA 77.9K posts
- 16. Adam Silver 2,349 posts
- 17. Arsenal 368K posts
- 18. Sean Payton 3,648 posts
- 19. Maria Taylor N/A
- 20. Platner 14.2K posts