#sequence_diagram search results

UML Sequence Diagram bit.ly/2ub1Zeb The sequence diagram represents the flow of messages in the system and is also termed as an event diagram. It helps in envisioning several dynamic scenarios. #Sequence_Diagram #UML_Collaboration_Diagram #uml_tutorial #UML

nehamail1105's tweet image. UML Sequence Diagram
bit.ly/2ub1Zeb
The sequence diagram represents the flow of messages in the system and is also termed as an event diagram. It helps in envisioning several dynamic scenarios.
#Sequence_Diagram      #UML_Collaboration_Diagram      #uml_tutorial  #UML

مخطط التسلسل هو طريقة ذكية عشان تفهم ”من يسوي إيش“ خطوة خطوة. بسيط لكنه قوي جدًا لأي نظام أو فكرة. لو ماقد جربته أبد خلّنا نرسم لك الصورة الكاملة بمخطط التسلسل! ⚡️💛 #برمجة #حاسب #sequence_diagram happysoftwares.com/Communication.…


Why is a <<create>> message asynchronous in UML sequence diagrams? - Visit programmatic.solutions/ckxt68/why-is-… for the answer. #uml #sequence_diagram #programming #softwaredevelopment #technology


This is a flowchart I made a few years ago based on a metabolome study and a few other studies. It could use a few updates.


Visualizing recursive merge sort with a recursive sequence diagram: app.ilograph.com/demo.ilograph.…

ilographs's tweet image. Visualizing recursive merge sort with a recursive sequence diagram: app.ilograph.com/demo.ilograph.…

This is SO helpful!!! 🙀 We were actually discussing how a biological diagram would make this much clearer too. I will pass this along.

TanukiTangerine's tweet image. This is SO helpful!!! 🙀 We were actually discussing how a biological diagram would make this much clearer too. I will pass this along.

Dictated this diagram, @NanoBanana I think this'll be go to for diagrams from now on.

mrinal's tweet image. Dictated this diagram, @NanoBanana
I think this&apos;ll be go to for diagrams from now on.

There is a proper sequence: 👇 👇

Brooke_Babineau's tweet image. There is a proper sequence:  
                            👇                                                                👇
Brooke_Babineau's tweet image. There is a proper sequence:  
                            👇                                                                👇
Brooke_Babineau's tweet image. There is a proper sequence:  
                            👇                                                                👇

Here’s a diagram, so people can understand.

SirTruthOnly's tweet image. Here’s a diagram, so people can understand.

The diagram was generated from this photo-realistic image. (Also created with Gemini.)

dhumann's tweet image. The diagram was generated from this photo-realistic image. (Also created with Gemini.)

Here's the sequencing-noms side-by-side I was actually seeking: x.com/fsbruuuh/statu…

One of these chronologies is accurate. The other is not. Can you guess which is which, @IntlCrimCourt?

fsbruuuh's tweet image. One of these chronologies is accurate. The other is not. 

Can you guess which is which, @IntlCrimCourt?


Oh, snap! I didn't remember doing a sequencing-noms side-by-side as early as late June, but here we go: x.com/fsbruuuh/statu…

Actual tweet sequence: Currently visible sequence: 2/

fsbruuuh's tweet image. Actual tweet sequence:           Currently visible sequence:

2/
fsbruuuh's tweet image. Actual tweet sequence:           Currently visible sequence:

2/


2/5 I added both graphics by using the original photo and instructing Nano Banan to add a minimal white DNA graphic on the left and a minimal transparent circle with the text "DNA SEQUENCE" on the right. Before/After below.

pfanis's tweet image. 2/5 

 I added both graphics by using the original photo and instructing Nano Banan to add a minimal white DNA graphic on the left and a minimal transparent circle with the text &quot;DNA SEQUENCE&quot; on the right.   

Before/After below.
pfanis's tweet image. 2/5 

 I added both graphics by using the original photo and instructing Nano Banan to add a minimal white DNA graphic on the left and a minimal transparent circle with the text &quot;DNA SEQUENCE&quot; on the right.   

Before/After below.

I drew a diagram. Everyone better be careful now.

SILENT_ENCORE's tweet image. I drew a diagram. Everyone better be careful now.

Now this animation is available for the 1000 sequences decomposed on my website. Accessible from the 3Dgraph, 2Dgraph500terms and 2dgraphs pages ➡️ decompwlj.com A little more work on axis sizing and controls. #decompwlj #math #mathematics #sequence #OEIS #numbers #3D


遺伝暗号表,こんなお洒落なものがあるのか.アミノ酸コドンホイールというものらしい. sigmaaldrich.com/JP/ja/technica…

hojicya_study's tweet image. 遺伝暗号表,こんなお洒落なものがあるのか.アミノ酸コドンホイールというものらしい.
sigmaaldrich.com/JP/ja/technica…

That was what the sequence came back as now here is the crazy thing that sequence is on a c elegans chart

Mikaloe07's tweet image. That was what the sequence came back as now here is the crazy thing that sequence is on a c elegans chart
Mikaloe07's tweet image. That was what the sequence came back as now here is the crazy thing that sequence is on a c elegans chart

If anyone wants the high-resolution version of the diagram or the LaTeX/markdown source, I’m happy to share. Also working on the next chapter now.


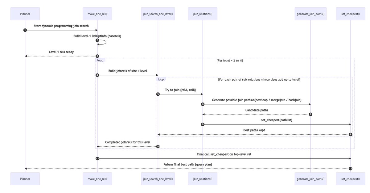
This is an AI-generated sequence diagram for PostgreSQL 17.2’s standard planner. Take a look and see how many mistakes it has. I’d love to see if any troll can get AI to produce a correct diagram without actually reading the code or doing any tracing.

wangbin579's tweet image. This is an AI-generated sequence diagram for PostgreSQL 17.2’s standard planner. Take a look and see how many mistakes it has. I’d love to see if any troll can get AI to produce a correct diagram without actually reading the code or doing any tracing.

Endocrine System - Diagram, Function, Hormones, Diseases buff.ly/nATnSoo

azareal's tweet image. Endocrine System - Diagram, Function, Hormones, Diseases buff.ly/nATnSoo

No results for "#sequence_diagram"

UML Sequence Diagram bit.ly/2ub1Zeb The sequence diagram represents the flow of messages in the system and is also termed as an event diagram. It helps in envisioning several dynamic scenarios. #Sequence_Diagram #UML_Collaboration_Diagram #uml_tutorial #UML

nehamail1105's tweet image. UML Sequence Diagram
bit.ly/2ub1Zeb
The sequence diagram represents the flow of messages in the system and is also termed as an event diagram. It helps in envisioning several dynamic scenarios.
#Sequence_Diagram      #UML_Collaboration_Diagram      #uml_tutorial  #UML

Loading...

Something went wrong.


Something went wrong.


United States Trends