#30daysofsql 搜尋結果
Day 20 of #30DaysOfSQL Set Operators in SQL Server Sometimes, you need to compare results from 2 queries. Instead of joins, SQL gives us Set Operators Let’s break them down 🧵




Day 18 of #30DaysOfSQL — FULL JOIN & CROSS JOIN (MySQL) MySQL doesn’t support FULL JOIN directly. But here’s how to handle it 🧵




Day 22 of #30DaysOfSQL Understanding Indexes in SQL Server ⚡ Indexes make queries faster by helping SQL Server find data without scanning the whole table. Think of an index as a table of contents for your data. 🧵




Day 14 of #30DaysOfSQL Today I learned Subqueries → queries inside queries. Think of it as: “Find X, then use X to find Y.”🧵




Day 11 Today, I learnt how to manage tables using constraints in SQL (Not Null, Default, Check, Unique) In simple terms, constraints help maintain consistent, valid, and high-quality data, which is crucial for robust database management and meaningful data analysis #30DaysOfSQL

Day 15 of SQL May Challenge. I worked on the Adventure work data set from Kaggle, exported it to SQL, used my JOIN to combine the data (because they were on different tables). Then, I exported it to POWER BI, wrote 1 or 2 DAX functions, designed this dashboard. #30daysofSQL

I started #30daysofSQL today. Day 1 of SQL Topics Covered: _ Overview of SQL _ History of SQL _ Basic Commands in SQL _ Advantage of SQL _ SQL vs NOSQL difference 📌What is SQL? Sql is a standard database Language used to access and manipulate data in databases.

Day 11 of #30DaysofSQL was all about harnessing the power of SQL in notebooks! 📊 From querying data with precision to mastering numeric functions and aggregations, the journey to becoming a SQL pro is getting more exciting. Let's crunch some numbers! 💻 #DoHardThings @alx_kenya

Day 9 of #30DaysOfSQL 🚀 Today I mixed 3 power tools: 🔹 DISTINCT → removes duplicates 🔹 ORDER BY → sorts results 🔹 LIMIT / TOP → restricts rows


Day 1 in the 5 weeks of SQL with #alxkenya...Couldn't be more excited:) #30DaysofSQL #DataScience #alxkenya #dohardthings

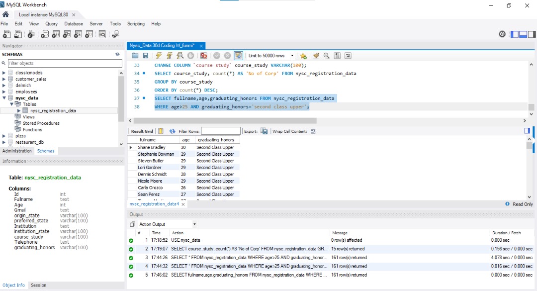
🔷Day 9 of #SQLwithFunmi: I harnessed LIKE, IN, and BETWEEN to filter data with ease. Retrieved corps members by email, state, age, and name patterns. LIKE with wildcards (%) and IN for multiple values were total lifesavers! Now, querying data feels like a breeze! #30DaysOfSQL




Day 21 of #30DaysOfSQL Nested Joins + Subqueries in Joins (SQL Server Edition) I’ve joined 2 tables before, now let’s link 3 or 4+ 💪🧵




Day 10 of #30DaysofSQL has been a rollercoaster! Challenging yet fun sums it up. Anaconda Navigator has opened up endless possibilities. The #DoHardThings challenges are real, but so is the excitement of mastering this powerful tool. 📊 @alx_kenya #DataNerd #NeverStopLearning

Day 22 of #30DaysOfSQL Understanding Indexes in SQL Server ⚡ Indexes make queries faster by helping SQL Server find data without scanning the whole table. Think of an index as a table of contents for your data. 🧵




Day 21 of #30DaysOfSQL Nested Joins + Subqueries in Joins (SQL Server Edition) I’ve joined 2 tables before, now let’s link 3 or 4+ 💪🧵




Little win in my #30DaysOfSQL journey: I just switched from MySQL → SQL Server & wow, I see the flavours of SQL clearly now. ✅ MySQL: simple, great start ✅ SQL Server: richer (INTERSECT, EXCEPT, CTEs, window funcs) Even small syntax shifts = big growth. Loving it! #sql

Rules to remember: Both queries must return the same number of columns Data types must be compatible #30DaysOfSQL #SQLServer #LearningInPublic




Day 20 of #30DaysOfSQL Set Operators in SQL Server Sometimes, you need to compare results from 2 queries. Instead of joins, SQL gives us Set Operators Let’s break them down 🧵




Hi everyone, here's the link to the project I created for the #30DaysOfSQL challenge. I'd love your thoughts and feedback. Thank you for engaging. github.com/Elizabeth-moyi… #learnwithmoyinofcanada #30SQLchallenge #Datacommunity @cheftee_lead @Odunthedatagirl
It's day 30 of my 30 day SQL learning challenge, and it's been quite a journey. From struggling to import datasets into SQL Workbench and facing errors to mastering joins, subqueries, CTEs, and complex SQL functions that challenged my life choices.


Key takeaway: Self-joins let you explore hierarchies within one table. #SQL #30DaysOfSQL #LearningInPublic #DataAnalytics
Day 19 of #30DaysOfSQL Self-Joins Sometimes the data you need is in one table. That’s when we use a Self-Join. 🧵


Recap: INNER JOIN → only matches LEFT JOIN → all left RIGHT JOIN → all right FULL JOIN → simulate with UNION CROSS JOIN → all combos #SQL #MySQL #30DaysOfSQL #LearningInPublic

Day 18 of #30DaysOfSQL — FULL JOIN & CROSS JOIN (MySQL) MySQL doesn’t support FULL JOIN directly. But here’s how to handle it 🧵




Quick recap: INNER JOIN → only matches LEFT JOIN → all left + matches RIGHT JOIN → all right + matches Pro tip: To find missing rows, use LEFT JOIN ... WHERE right_table.col IS NULL. #SQL #30DaysOfSQL #DataAnalytics #LearningInPublic
Day 17 of #30DaysOfSQL LEFT JOIN vs RIGHT JOIN What if you want all rows from one table (even without a match)?🧵




I really enjoyed today’s learning experience, and hopefully, I’ll still be able to say the same tomorrow 😭😂. #30DaysOfSQL #SQL #DataCleaning #LearnSQL #SQLChallenge #DataAnalysis #LearnWithMoyinOfCanada
🍋 Turning Lemons to Lemonade Missed 4 days of my #30DaysOfSQL challenge. Work + Cider + DataCamp = overwhelming. But… small wins still count. Progress isn’t perfect, it’s persistence. Back on track & ready to keep building. #SQL #DataJourney #LearningInPublic

Day 14 of #30DaysOfSQL Today I learned Subqueries → queries inside queries. Think of it as: “Find X, then use X to find Y.”🧵




Day 20 of #30DaysOfSQL Set Operators in SQL Server Sometimes, you need to compare results from 2 queries. Instead of joins, SQL gives us Set Operators Let’s break them down 🧵




Little win in my #30DaysOfSQL journey: I just switched from MySQL → SQL Server & wow, I see the flavours of SQL clearly now. ✅ MySQL: simple, great start ✅ SQL Server: richer (INTERSECT, EXCEPT, CTEs, window funcs) Even small syntax shifts = big growth. Loving it! #sql

🔷Day 9 of #SQLwithFunmi: I harnessed LIKE, IN, and BETWEEN to filter data with ease. Retrieved corps members by email, state, age, and name patterns. LIKE with wildcards (%) and IN for multiple values were total lifesavers! Now, querying data feels like a breeze! #30DaysOfSQL




Catching up on Day 7 of #SQLwithFunmi! 🔷 Mastered aggregation with MIN, MAX, COUNT, GROUP BY, and ORDER BY. Found youngest/oldest corps members and counted members by institution state. Powerful techniques for data analysis! 💻 #30DaysOfSQL #SQLSkills #DataAnalytics



Day 10 of #SQLwithFunmi! 🔷 Mastered logical reasoning with SQL. Retrieved corps members based on complex conditions like age range, preferred state vs. origin state, and missing contact details. Discovered the importance of using IS NULL for missing values. 💻 #30DaysOfSQL #SQLS




Day 5 of my #30DaysOfSQL Challenge Today’s focus: DQL (Data Query Language) the art of asking questions with SELECT 🧵

Day 17 of #30DaysOfSQL LEFT JOIN vs RIGHT JOIN What if you want all rows from one table (even without a match)?🧵




Day 18 of #30DaysOfSQL — FULL JOIN & CROSS JOIN (MySQL) MySQL doesn’t support FULL JOIN directly. But here’s how to handle it 🧵




Day 14 of #30DaysOfSQL Today I learned Subqueries → queries inside queries. Think of it as: “Find X, then use X to find Y.”🧵




Day 8 of #SQLwithFunmi! 🔷 Mastered DISTINCT, HAVING, and LIMIT. Retrieved unique states, institutions, and courses. Filtered grouped results and displayed top records. 💻 #30DaysOfSQL #SQLSkills #DataAnalytics




Day 1 in the 5 weeks of SQL with #alxkenya...Couldn't be more excited:) #30DaysofSQL #DataScience #alxkenya #dohardthings

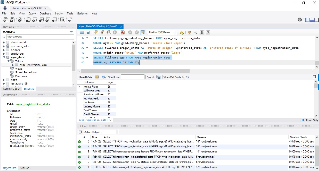
Day 5 of #SQLChallengewithFunmi! 🔷 Mastered filtering with AND & BETWEEN. Retrieved corps members based on age, graduating honors, state of origin, and preferred state. Learned powerful operators for precise queries! 💻 #30DaysOfSQL #LearningInPublic #DataAnalytics



Day 6 of #SQLwithFunmi! 🔷 Today was a lot! despite the busy day and the festivities, I was able to get to code a little. Still on the NYSC database. 💻 #30DaysOfSQL #LearningInPublic #DataAnalytics



Something went wrong.
Something went wrong.
United States Trends
- 1. D’Angelo 9,405 posts
- 2. Happy Birthday Charlie 84K posts
- 3. #BornOfStarlightHeeseung 50K posts
- 4. #csm217 1,252 posts
- 5. #tuesdayvibe 4,954 posts
- 6. Alex Jones 19.2K posts
- 7. Sandy Hook 5,671 posts
- 8. Pentagon 84.3K posts
- 9. #NationalDessertDay N/A
- 10. #PortfolioDay 5,117 posts
- 11. Good Tuesday 38.5K posts
- 12. Shilo 3,373 posts
- 13. Monad 219K posts
- 14. Dissidia 8,468 posts
- 15. Timbaland 1,994 posts
- 16. $MON 18K posts
- 17. Riggins N/A
- 18. Masuda 2,254 posts
- 19. Powell 20.2K posts
- 20. Cheryl Hines 1,611 posts