#algorithms 搜尋結果
کتاب Introduction to Algorithms ✨ بلاخره اومد و همزمان با قبول شدنم تو ارشد ، یه کامبک خیلی قوی قراره بزنیم به دنیای الگوریتم و برنامه نویسی ❤️ و بازم کادینر دوست داشتنی ، رفیقای قدیمی من که گل کاشتن 🥹🫀 #Algorithms #Programming


Top 9 #Algorithms that Power the Modern World by @Python_Dv #AI #DataStructures #ArtificialIntelligence cc: @ogrisel @terenceleungsf @ianljones98

🚀 Want to rank faster on #Google? Stop chasing #algorithms. Start building connections that count. Backlinks aren’t just links — they’re trust signals that tell Google, “you matter.” Top #backlink strategies 👇 ✅ Guest Blogging ✅ Forums & Communities ✅ Broken Link Building

The algorithms on social media separate thoughts into two categories to keep users on the app, requiring people to become extremists to be successful. #SocialMedia #Algorithms
Celebrating A Common-Sense Guide to Data Structures and Algorithms, Python Edition, Volume II by Jay Wengrow, now in print! 🔗 Read more: bit.ly/3ImpgzP 📘 ebook: pragprog.com/titles/jwpytho… 📘 print: tinyurl.com/jwpython2 #python #algorithms #datastructures

The best books to learn Algorithms 1 - amzn.to/3VsmSu9 2 - amzn.to/47oxAcn 3 - amzn.to/3JETfTX 4 - amzn.to/461VEiX 5 - amzn.to/3I0Lpn2 #Algorithms #Mathematics #ML #AI #Analytics #MachineLearning #DeepLearning #DataScientist #Calculus…

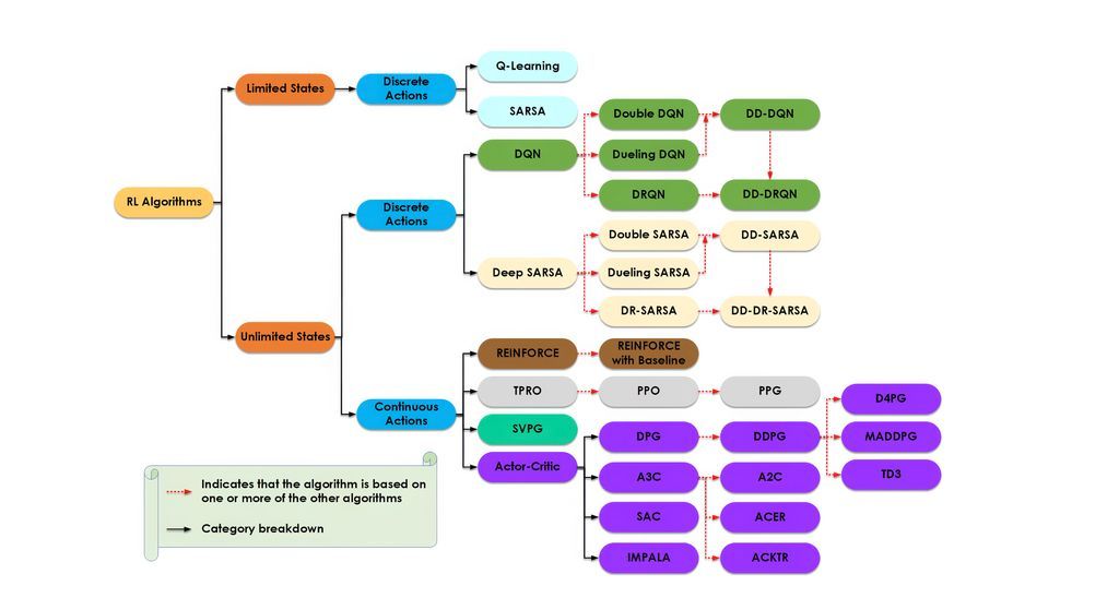
Data Structures and Algorithms Cheat Sheet #dsa #datastructures #algorithms #python #programming #developer #programmer #coding #coder #softwaredeveloper #computerscience #webdev #webdeveloper #webdevelopment #pythonprogramming #pythonquiz #ai #ml #machinelearning #datascience

I'm pretty sure most tweets go into the abyss, never to be seen. Are you seeing this? (Doubtful) #algorithms
Social media algorithms push rage and division to keep us scrolling. Here’s how the business model works—and the law that allows it to continue. #Algorithms #SocialMedia #Radicalization #PoliticalViolence #TechPolicy #Section230
Top 9 #Algorithms that Power the Modern World by @Python_Dv #AI #DataStructures #ArtificialIntelligence cc: @ogrisel @terenceleungsf @ianljones98

🌟 Day 62 of #100DaysOfCode Leveling up one problem at a time! 💻 Today, I solved the Kᵗʰ Largest Element problem without sorting, using a hashmap frequency approach to handle duplicates efficiently. 💡 Consistency + creative thinking = progress! 🚀 #CPP #Algorithms #HashMap

#MachineLearning for Financial Risk Management with #Python — #Algorithms for Modeling Risk: amzn.to/3t7ARbG ————— #AI #DataScience #ML #Finance #RiskManagement #DigitalTransformation #Fintech #Insurtech #PredictiveAnalytics

Free eBook: Data Structures and #Algorithms With #Python. #BigData #Analytics #DataScience #IoT #IIoT #Python #RStats #TensorFlow #Java #JavaScript #ReactJS #GoLang #CloudComputing #Serverless #DataScientist #Linux #Books #Programming #Coding #100DaysofCode…

What a bored Sunday 🤕😞, which ticker are we pumping the chart 📉 today? 👇👇👇 #Solana #sol #algorithms #freeshill

9 Best Practices Every #datascience Leader Should Follow;Being a #data scientist is hard. In addition to the combination of advanced mathematics and coding skills required to do the job, i 7wdata.be/big-data/9-bes… #algorithms
Ever wonder why your feed feels eerily personal? Algorithms are the invisible DJs spinning your scroll. Appreciate the AI Institute of Switzerland highlighting my work on how algorithms craft the UX on social platforms. 🔗 scottgraffius.com/blog/files/ai-… #AI #Algorithms #SocialMedia

Your social media feed isn’t random — it’s carefully curated by algorithms 🤖📲 I’m honored that the AI Institute of Switzerland features my work on how algorithms shape the user experience on social media platforms 🔗 scottgraffius.com/blog/files/ai-… #AI #Algorithms #SocialMedia

🚀 Want to rank faster on #Google? Stop chasing #algorithms. Start building connections that count. Backlinks aren’t just links — they’re trust signals that tell Google, “you matter.” Top #backlink strategies 👇 ✅ Guest Blogging ✅ Forums & Communities ✅ Broken Link Building

Thingsee Internet of things platform; The next big battle for tech giants is in the realm of the Internet of things, which is an industry buzzword used to describe the way all our home g 7wdata.be/article-data/a… #7wData #DataStrategy #algorithms
50 #Algorithms Every Programmer Should Know: amzn.to/3Mi1hAk via @PacktDataML ————— #DataScientist #DataScience #Coding #Mathematics #MachineLearning #Statistics #ComputerScience #AI #Cryptography #ComputationalScience

کتاب Introduction to Algorithms ✨ بلاخره اومد و همزمان با قبول شدنم تو ارشد ، یه کامبک خیلی قوی قراره بزنیم به دنیای الگوریتم و برنامه نویسی ❤️ و بازم کادینر دوست داشتنی ، رفیقای قدیمی من که گل کاشتن 🥹🫀 #Algorithms #Programming


Queue Data Structure in Python #dsa #datastructures #algorithms #python #programming #developer #programmer #coding #coder #softwaredeveloper #computerscience #webdev #webdeveloper #webdevelopment #pythonprogramming #pythonquiz #ai #ml #machinelearning #datascience




The algorithm knows you better than you know yourself. But who’s really in control? 🤖 One algorithm at a time, our choices are being shaped without us even noticing. 👀 #CWIForum #Algorithms #DigitalEra #AI #TechControl #CyberWorldInsight #DigitalFuture




Ọmọ how satisfying! 😂 Silly Algorithms but they get the job done! 😂 🤣 #DSA #DataStructures #Algorithms #pythonlearning #CodingJourney #codingcommunity

Data Structures and Algorithms Cheat Sheet #dsa #datastructures #algorithms #python #programming #developer #programmer #coding #coder #softwaredeveloper #computerscience #webdev #webdeveloper #webdevelopment #pythonprogramming #pythonquiz #ai #ml #machinelearning #datascience

Algorithms are the invisible architects of our lives — deciding what we see, how we feel, and even who gets hired...more than we realize. 🔗 Read more: abetnews.com/algorithms/ ✨ #Algorithms #SocialMedia #DigitalLife #InfluencerCulture #Burnout #AI #TechEthics

Day 39 of #100DaysOfCode! 🌳 I implemented two solutions: 1️⃣ Recursive: Simple, elegant, and follows the definition directly. #DataStructures #Algorithms #LeetCode #Coding #Tech #SoftwareDevelopment

🚀 Day 147: Solved the Minimum Cost to Connect All Houses Problem! Just optimized city planning using Prim's algorithm for Minimum Spanning Tree (MST)! 🏘️🔗 ⏱️ O(n² log n) time | O(n²) space #gfg160 #geekstreak2025 @geeksforgeeks #Algorithms #MST #PrimsAlgorithm #JavaScript

🚨The Future of Social Media isn’t more #ads or #algorithms—it’s #Online+. A decentralized platform where your #data and #voice belong to YOU. 🌍Imagine a world where you control your digital life. No #bans, no #censorship, no #shadowbans. That’s what #Online+ is building🔥 $ION

Top 9 #Algorithms that Power the Modern World by @Python_Dv #AI #DataStructures #ArtificialIntelligence cc: @ogrisel @terenceleungsf @ianljones98

🧵 Day 42 of #100DaysOfCode Just crushed LeetCode's "Merge Two Sorted Lists." A fundamental linked list problem that’s a must-know for interviews. Here's a quick breakdown of my approach. #DataStructures #Algorithms #Coding

Option 1 (Concise Single Tweet) Day 64: Mastering Backtracking with Rat in a Maze! 🐀 #100DaysOfCode #Algorithms #Backtracking #CPP #ProblemSolving

⭐️#Online+ isn’t just a platform—it’s a community where real connections happen. No #algorithms pushing outage, just people sharing ideas #Online+ is built for #creators, #friends and #communities to connect automatically. No Middleman, no Manipulation, just YOU and your PEOPLE

Top 5 Data Structures amzn.to/4oSwR9G #dsa #datastructures #algorithms #python #programming #developer #programmer #coding #coder #softwaredeveloper #computerscience #webdev #webdeveloper #webdevelopment #pythonprogramming #pythonquiz #ai #ml #machinelearning…




Day 54/100 of my #100DaysOfCoding challenge! Solved "[Problem Name]" on LeetCode today. It was a great problem to practice [Key Algorithm/Data Structure, e.g., Two Pointers, BFS]. #DataStructures #Algorithms #CodingChallenge #Tech
![Anurags44798025's tweet image. Day 54/100 of my #100DaysOfCoding challenge!
Solved "[Problem Name]" on LeetCode today. It was a great problem to practice [Key Algorithm/Data Structure, e.g., Two Pointers, BFS].
#DataStructures #Algorithms #CodingChallenge #Tech](https://pbs.twimg.com/media/G1RRojbWAAAy4Oz.jpg)
Hit Day 40 on my #100DaysOfLeetCode! 🎉 Today's problem: "Find Closest Person" (3516). Loved this one for its simplicity. It's all about distance ∣z−x∣ vs ∣z−y∣. O(1) #Coding #Algorithms #DSA #SoftwareDevelopment #LeetCodeChallenge

The best books to learn Algorithms 1 - amzn.to/3VsmSu9 2 - amzn.to/47oxAcn 3 - amzn.to/3JETfTX 4 - amzn.to/461VEiX 5 - amzn.to/3I0Lpn2 #Algorithms #Mathematics #ML #AI #Analytics #MachineLearning #DeepLearning #DataScientist #Calculus…

Something went wrong.
Something went wrong.
United States Trends
- 1. Happy Birthday Charlie 15.5K posts
- 2. Good Tuesday 19.4K posts
- 3. #Worlds2025 21.1K posts
- 4. Bears 90.5K posts
- 5. Jake Moody 14.1K posts
- 6. Blake Snell 17.3K posts
- 7. Josh Allen 27.4K posts
- 8. Caleb 50.2K posts
- 9. Joji 33.6K posts
- 10. Jayden 23.1K posts
- 11. #BearDown 2,438 posts
- 12. Commanders 52.9K posts
- 13. Swift 290K posts
- 14. Treinen 4,755 posts
- 15. Ben Johnson 4,536 posts
- 16. Bijan 33.9K posts
- 17. Pentagon 65.4K posts
- 18. Turang 4,446 posts
- 19. Roki 6,134 posts
- 20. Dan and Phil 134K posts