#psql search results

No results for "#psql"

I sometimes Aiven for Postgres (psql) to keep my data infra simple, secure & scalable. 🚀 No more worrying about ops, just building. What do you use for your database ? 👀 #Postgres #psql #dataengineering #CloudComputing


I’m a strong advocate of using PostgreSQL’s psql alongside pgAdmin, DBeaver, or VS Code. psql’s shortcuts make DB work intuitive. Yesterday I learned: \dP+ shows total size of partitioned tables (psql-only!). Shared more at #PGConf2024 youtube.com/watch?v=Bc8zl6… #PostgreSQL #psql

mahtodeepak05's tweet card. PGConf India 2024 - Lightning talk: How to get Best out of psql cli...

youtube.com

YouTube

PGConf India 2024 - Lightning talk: How to get Best out of psql cli...


"Want to master PostgreSQL without drowning in docs?" Here’s a thread with the must-know commands every developer or DBA uses daily. #PostgreSQL #SQL #psql #Database #DatabaseAdmin #DBA #DataEngineer Follow along 👇


PG Day France 2025 Date: 2025-06-03 – 2025-06-04 Location: Mons, Belgium postgresql.org/about/event/pg… #postgres #psql #postgresql


POV: Using SQL shell to learn psql #psql #cmd #newbie

ekojoecovenant's tweet image. POV: Using SQL shell to learn psql 

#psql #cmd #newbie

🛠️ Baru upload tutorial Pengembangan Odoo! Pelajari cara setup environment Python di PyCharm, manajemen DB #PostgreSQL via #PSQL (create user, list DB), & tracking query Odoo pakai Wireshark. Fondasi penting buat Odoo dev! Tonton di: youtu.be/K61cDcqxzkc #Odoo #PyCharm #Python

takatws's tweet card. Odoo dari Nol: Setup Python Env, Database PostgreSQL, hingga Intip...

youtube.com

YouTube

Odoo dari Nol: Setup Python Env, Database PostgreSQL, hingga Intip...


Building KriLink : - A Strava-based website, where runners can easily access their PR runs and share links. - Built backend controllers for auth. - Built with #nodejs, #psql #buildinpublic @kirat_tw @100xDevs


Ok so instead of using mongoDB try to avoid a new service and use jsonB in psql with some extra column to speed up queries #mongo #psql


I'm developing #chrondb, a git-based database! I've already implemented the #PostgreSQL protocol, so you can use #psql to insert and query data. Git as a DB is real! 🚀 #database #opensource github.com/moclojer/chron… #clojure #postgres #git

avelinorun's tweet image. I'm developing #chrondb, a git-based database! I've already implemented the #PostgreSQL protocol, so you can use #psql to insert and query data. Git as a DB is real! 🚀 #database #opensource

github.com/moclojer/chron…

#clojure #postgres #git
avelinorun's tweet image. I'm developing #chrondb, a git-based database! I've already implemented the #PostgreSQL protocol, so you can use #psql to insert and query data. Git as a DB is real! 🚀 #database #opensource

github.com/moclojer/chron…

#clojure #postgres #git

95% done... #psql migration

blvszcz's tweet image. 95% done... #psql migration

Почти single sign on. Используем системную аутентификацию с сокетами UNIX #sso #psql #подписчикам xakep.ru/2019/08/02/sso…

XakepRU's tweet image. Почти single sign on. Используем системную аутентификацию с сокетами UNIX #sso #psql #подписчикам

xakep.ru/2019/08/02/sso…

Practicing bash and SQL by Building a Bike Rental Shop 💻🫡 #freeCodeCamp #PSQL

hisahitomx's tweet image. Practicing bash and SQL by Building a Bike Rental Shop 💻🫡
#freeCodeCamp #PSQL

Day 36: Finally got the basics of Database management systems and now am able to connect my App to Postgresql ,view and edit the data objects in the backend .Next is connect my app with an email account and get database notifications directly to my email. #100DaysOfCode #psql

jeffubayi's tweet image. Day 36: Finally got the basics of Database management systems and now  am able to connect my App to  Postgresql ,view and edit the data objects in the backend .Next is connect my app with an email account  and get database notifications directly to my email.
#100DaysOfCode #psql

Day 35: PgAdmin : Management tool for Postgresql. It simplifies the creation, maintenance, and use of database objects on an clean user interface. It has a set of built-in features to edit , import or auto-generate SQL scripts to run them on a database Cli. #100DaysOfCode #psql

jeffubayi's tweet image. Day 35: PgAdmin : Management tool for Postgresql. It simplifies the creation, maintenance, and use of database objects on an clean  user interface. It has a set of built-in features to edit , import or auto-generate SQL scripts to run them on a database Cli.

#100DaysOfCode #psql

Postgresql Migration. How to import Database with file 'sql' and psql command. #postgresql #psql #pgsql #dba #database #query #sql #backend #aws #migration #cloud

ivanonatalini68's tweet image. Postgresql Migration.
How to import Database with file 'sql' and psql command.

#postgresql #psql #pgsql #dba #database #query #sql #backend #aws #migration #cloud
ivanonatalini68's tweet image. Postgresql Migration.
How to import Database with file 'sql' and psql command.

#postgresql #psql #pgsql #dba #database #query #sql #backend #aws #migration #cloud
ivanonatalini68's tweet image. Postgresql Migration.
How to import Database with file 'sql' and psql command.

#postgresql #psql #pgsql #dba #database #query #sql #backend #aws #migration #cloud

Ex-Commerce - the solution to fully provide integrated #ecommerce with orders written directly into #Exchequer. Now #PSQL and #MSSQL compatible! bit.ly/Ex-Commerce

ExchequerTools's tweet image. Ex-Commerce - the solution to fully provide integrated #ecommerce with orders written directly into #Exchequer. Now #PSQL and #MSSQL compatible! bit.ly/Ex-Commerce

PSQL update query with json usuing shell script stackoverflow.com/questions/6722… #psql #shell

overflow_meme's tweet image. PSQL update query with json usuing shell script stackoverflow.com/questions/6722… #psql #shell

PSQL - query to determin if a defined interval is matched stackoverflow.com/questions/6896… #intervals #psql

overflow_meme's tweet image. PSQL - query to determin if a defined interval is matched stackoverflow.com/questions/6896… #intervals #psql

PostgreSql Administration. How to launch query file .sql, by folder extern, through method '\i'. #postgresql #psql #pgsql #sql #dba #database #aws #cloud #linux #unix #windows

ivanonatalini68's tweet image. PostgreSql Administration.

How to launch query file .sql, by folder extern, through method '\i'.

#postgresql #psql #pgsql #sql #dba #database #aws #cloud #linux #unix #windows
ivanonatalini68's tweet image. PostgreSql Administration.

How to launch query file .sql, by folder extern, through method '\i'.

#postgresql #psql #pgsql #sql #dba #database #aws #cloud #linux #unix #windows
ivanonatalini68's tweet image. PostgreSql Administration.

How to launch query file .sql, by folder extern, through method '\i'.

#postgresql #psql #pgsql #sql #dba #database #aws #cloud #linux #unix #windows

Postgresql Administration. How to stored a snapshot of statistics of the background process's activity. #postgresql #pgsql #psql #unix #linux #windows #aws #cloud #backend #fullstack #dba #database

ivanonatalini68's tweet image. Postgresql Administration.

 How to stored a snapshot of statistics of the background process's activity.

#postgresql #pgsql #psql #unix #linux #windows #aws #cloud #backend #fullstack #dba #database
ivanonatalini68's tweet image. Postgresql Administration.

 How to stored a snapshot of statistics of the background process's activity.

#postgresql #pgsql #psql #unix #linux #windows #aws #cloud #backend #fullstack #dba #database
ivanonatalini68's tweet image. Postgresql Administration.

 How to stored a snapshot of statistics of the background process's activity.

#postgresql #pgsql #psql #unix #linux #windows #aws #cloud #backend #fullstack #dba #database
ivanonatalini68's tweet image. Postgresql Administration.

 How to stored a snapshot of statistics of the background process's activity.

#postgresql #pgsql #psql #unix #linux #windows #aws #cloud #backend #fullstack #dba #database

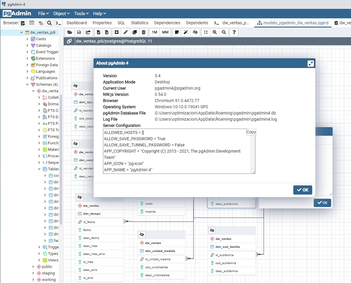
+1, Probando el #ERD (Beta) y el #PSQL Tool en pgAdmin 4 Ver 5.4 #PostgreSQL

PabloValdiviaM's tweet image. +1,  Probando el #ERD (Beta) y el #PSQL Tool en pgAdmin 4 Ver 5.4 #PostgreSQL
PabloValdiviaM's tweet image. +1,  Probando el #ERD (Beta) y el #PSQL Tool en pgAdmin 4 Ver 5.4 #PostgreSQL
PabloValdiviaM's tweet image. +1,  Probando el #ERD (Beta) y el #PSQL Tool en pgAdmin 4 Ver 5.4 #PostgreSQL
PabloValdiviaM's tweet image. +1,  Probando el #ERD (Beta) y el #PSQL Tool en pgAdmin 4 Ver 5.4 #PostgreSQL

How to use data straight from endopint to sql database stackoverflow.com/questions/6758… #python #psql #flask

overflow_meme's tweet image. How to use data straight from endopint to sql database stackoverflow.com/questions/6758… #python #psql #flask

To merge Two identical tables in Two different servers in PSQL stackoverflow.com/questions/7202… #psql #merge

overflow_meme's tweet image. To merge Two identical tables in Two different servers in PSQL stackoverflow.com/questions/7202… #psql #merge

#psql tip: 1. make a copy of all the rows in your table 2. import the backup

DavidMcDonald04's tweet image. #psql tip: 
1. make a copy of all the rows in your table 
2. import the backup

#PostgreSQL 15 version have cool features to search configuration or params using #psql \dconfig option its queries pg_settings with pattern matching.

mahtodeepak05's tweet image. #PostgreSQL 15 version have cool features to search configuration or params using #psql \dconfig option
its queries pg_settings with pattern matching.

Loading...

Something went wrong.


Something went wrong.


United States Trends