#sqlbasics результаты поиска
SQL: IS NOT NULL, it's pretty cool bc the SELECT will only return the columns that you specify. #sqltampa #sqlbasics


It’s Day 9 of our challenge and we have 6 more days to gooooo 🥳🎉💃 Today’s challenge is about: SQL Basic Query First of all, what is SQL??? SQL is a Structured Query Language. Thank you @phaibooboo, @it_is_reel, @preciey_oma, @gbonna42449096 🎉 #HTTDataChallenge #SQLBasics



Master SQL Basics: Unlock the Power of Queries #SQLBasics #DatabaseManagement #StructuredQueryLanguage #SoftwareDevelopment #DataManipulation #LearnSQL #ProgrammingTips #TechEducation #DeveloperSkills #CodingForBeginners
Master SQL Basics: Your Essential Guide to Queries #SQLBasics #DatabaseManagement #SoftwareDevelopment #DataQueries #LearnSQL #ProgrammingTips #TechEducation #DataAnalysis #SQLforBeginners #DatabaseSkills
SQL Comands basic ........... #SQL, #SQLBasics, #SQLCommands, #Database, #SQLQueries, #SQLProgramming, #SQLDeveloper, #DataMining, #DataAnalysis, #DataScience

Day 11 #20dayswithdata SQL query to retrieve all columns from different tables. #SQLBasics #SQLQuery.




SELECT en SQL es como la lupa de un detective en una investigación. Nos permite extraer y visualizar datos específicos de una base de datos. ¡Aprende SQL y descubre el poder de la información! 📊🔗 #SQLBasics #DataQuery
Day 11. SQL😊😊 Its a simple one today. Retrieve all columns from a table in your database You can use the hashtags #20dayswithdata #SQLBasics #SQLQuery.

Think SQL is outdated? Think again. No SQL = No data = No analysis. Master it. #SQLBasics #DataScience #TechCareers #BigData #CodeSmart
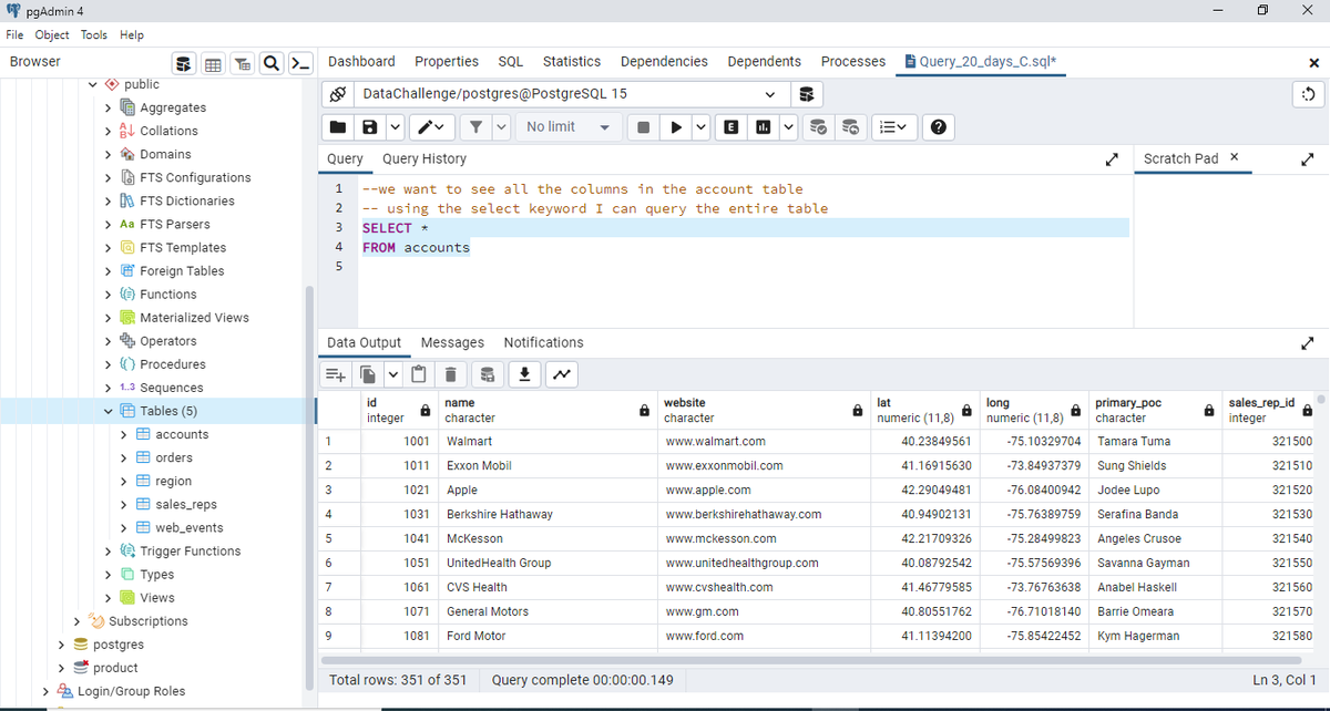
Day 11 I retrieved all columns from the accounts table using "SELECT *" #20dayswithdata #SQLBasics #SQLQuery

SQL is just like stacking rings; sort, filter, and organize your data like a pro! 🔄📊 #SQLBasics #DataEngineering #LearnSQL
Day 11. I selected all columns from the accounts table. This table holds information on all our clients at Parch and Posey paper company. #20dayswithdata #SQLBasics #SQLQuery


RIGHT JOIN en SQL 🔄 funciona al revés que el LEFT JOIN. Devuelve todas las filas de la tabla derecha y las coincidencias de la izquierda. #SQLBasics #DataGuru 📚

Day 11 Welcome to SQL! I wrote a simple SQL query to retrieve all columns from the customer address table. #20dayswithdata #SQLBasics #SQLQuery P.S I am using another dataset because I still can't figure out how to upload the recommended dataset to this free version of BigQuery

Day 10 Customizing chart day! I customized the chart's appearance with chart titles and colours for easy comprehension. #20dayswithdata #CustomCharts #DataVisualization #HTTDataChallenge


Day 11 I wrote an SQL query to retrieve all columns in sales_reps table. #20dayswithdata #SQLBasics #SQLQuery

Day 11 I firstly imported my data to SQL server then I extracted a column from the table. #20dayswithdata #SQLbasics #SQLserver

DAY 11: SQL BASICS I wrote SQL queries to retrieve all columns from the tables in the database. The database contains; orders, web_events, sales_reps and region tables #20dayswithdata #hertechtrailacademy #SQLBasics #SQLQuery


Day 11: SQL Basics 20 Days With Data Challenge I wrote an SQL query to retrieve all columns from the account table. #20dayswithdata #SQLBasics #SQLQuery

It’s Day 9 of our challenge and we have 6 more days to gooooo 🥳🎉💃 Today’s challenge is about: SQL Basic Query First of all, what is SQL??? SQL is a Structured Query Language. Thank you @phaibooboo, @it_is_reel, @preciey_oma, @gbonna42449096 🎉 #HTTDataChallenge #SQLBasics



At H.AI Solutions, we don’t just teach commands—we help businesses turn data into decisions with AI + SQL-powered solutions. 📞Call us: +1-725-326-0176 🌐Explore more:hai-sol.com #HAISolutions #SQLBasics #DataDriven #AISolutions #DatabaseManagement
📅 Day 18 of #100DaysOfDataAnalysis SQL isn’t just code, it’s how we think about data 🧠📊 🧱 Slide 1: The structure (tables, rows, columns) 🖥️ Slide 2: The real thing in MySQL Start with structure. Query with clarity. 💡 #LearnSQL #SQLBasics #RelationalDatabase #DataDesign


Today's Poll 👇 What is the SQL statement to retrieve all the data from a table using SQL? #TuxAcademy #SQLBasics #TechQuiz #LearnSQL #DatabaseLearning #ProgrammingQuiz #CareerInTech #ITStudents
Master SQL Basics in Minutes! Want to start your Data Science journey but stuck on the basics? 📍Join our beginner-friendly course at Data Science School and get job-ready from Day 1! 📞 Call us: 9948861888 🌐 Visit: DataScienceSchool.in #SQLBasics #DataScienceSchool

🚀 Start Your Data Journey Today. Learn SQL step-by-step with us and build skills that open doors in tech, business, and beyond. Learn more: cognizetechsolutions.com/sql-training/ #sqlbasics #datacareer #learnsql #cognizetechsolutions

📷 Start Your Data Journey Today. Learn SQL step-by-step with us and build skills that open doors in tech, business, and beyond. Learn more: gethiretechnologiesinc.com/online-courses… #sqlbasics #datacareer #learnsql #gethiretechnologiesinc

Osnovni SQL upit 🗂️ Kako izgleda prvi korak u svetu baza podataka? Napiši svoj prvi SQL SELECT upit i pretraži podatke kao profesionalac. 📚 Brza lekcija, dobar start. Microlearning videos: Lekcije iz IT-a: youtu.be/1inhiv2fWnU #SQLBasics #DataSkills #LearnToCode

Osnovni SQL upit 🗂️ Kako izgleda prvi korak u svetu baza podataka? Napiši svoj prvi SQL SELECT upit i pretraži podatke kao profesionalac. 📚 Brza lekcija, dobar start. Microlearning videos: Lekcije iz IT-a: youtu.be/1inhiv2fWnU #SQLBasics #DataSkills #LearnToCode

🚀 Start Your Data Journey Today. Learn SQL step-by-step with us and build skills that open doors in tech, business, and beyond. Learn more: cognizetechsolutions.com/sql-training/ #sqlbasics #datacareer #learnsql #cognizetechsolutions

🚀 Start Your Data Journey Today. Learn SQL step-by-step with us and build skills that open doors in tech, business, and beyond. Learn more: gethiretechnologiesinc.com/online-courses… #sqlbasics #datacareer #learnsql #gethiretechnologiesinc

🚀 Start Your Data Journey Today. Learn SQL step-by-step with us and build skills that open doors in tech, business, and beyond. Learn more: cognizetechsolutions.com/sql-training/ #sqlbasics #datacareer #learnsql #cognizetechsolutions

Do you also get confused between Primary Key and Foreign Key? You’re not alone, it’s one of the most common confusions in databases. #PrimaryKey #ForeignKey #SQLBasics #DataModeling #LearningSQL #DataTips #DataManagement #DataAnalysis #BusinessAnalysis #Automation #AutomationHub
Think SQL is outdated? Think again. No SQL = No data = No analysis. Master it. #SQLBasics #DataScience #TechCareers #BigData #CodeSmart
SQL: IS NOT NULL, it's pretty cool bc the SELECT will only return the columns that you specify. #sqltampa #sqlbasics


Day 11 I retrieved all columns from the accounts table using "SELECT *" #20dayswithdata #SQLBasics #SQLQuery

SQL Comands basic ........... #SQL, #SQLBasics, #SQLCommands, #Database, #SQLQueries, #SQLProgramming, #SQLDeveloper, #DataMining, #DataAnalysis, #DataScience

I was tasked with writing an SQL query to retrieve all columns from any of the tables. Below is a snippet of my query and the results👇 #SQLBasics #SQLQuery @hertechtrail @phaibooboo Stay tuned for Day 10 as I dive deeper into exploring this dataset and writing more queries!🚀




Day 11 #20dayswithdata SQL query to retrieve all columns from different tables. #SQLBasics #SQLQuery.




2/ Next, I discovered how to insert data into those tables. 📥 With the INSERT INTO statement, you can add rows of data into specific columns. It's like filling in the blanks of your table with the values you want to store. #DataInsertion #SQLBasics

It's a quick and effective technique to navigate databases and draw insights. @hertechtrail @ImaNjokko @phaibooboo @fresh_gb @vicSomadina @AtiJoshua @OMOTOSHOOLAMI15 @tech_bella @atakpeku #DataJourney #SQLQuery #SQLBasics #HerTechTrail #15dayscontentchallenge #DataAnalytics

It’s Day 9 of our challenge and we have 6 more days to gooooo 🥳🎉💃 Today’s challenge is about: SQL Basic Query First of all, what is SQL??? SQL is a Structured Query Language. Thank you @phaibooboo, @it_is_reel, @preciey_oma, @gbonna42449096 🎉 #HTTDataChallenge #SQLBasics



Day 11 Welcome to SQL! I wrote a simple SQL query to retrieve all columns from the customer address table. #20dayswithdata #SQLBasics #SQLQuery P.S I am using another dataset because I still can't figure out how to upload the recommended dataset to this free version of BigQuery

Day 10 Customizing chart day! I customized the chart's appearance with chart titles and colours for easy comprehension. #20dayswithdata #CustomCharts #DataVisualization #HTTDataChallenge


Day 11 I wrote an SQL query to retrieve all columns in sales_reps table. #20dayswithdata #SQLBasics #SQLQuery

Day 11, We are exploring the basics of SQL, the screenshot shows the query and output of the 'sales_reps' table. SQL flavour - PostgreSQL #20dayswithdata #SQLBasics #SQLQuery

Day 10 Today we customize charts. I picked 2 of the charts I had probably done to make a few edits to it and make it easier to understand at first glance by; i. choice of colour used ii. format of chart #20dayswithdata #CustomCharts #DataVisualization #HTTDataChallenge

Day 11 I firstly imported my data to SQL server then I extracted a column from the table. #20dayswithdata #SQLbasics #SQLserver

I have inserted a screenshot of my query and its result. @hertechtrail @phaibooboo @it_is_reel @preciey_oma @ogbonna42449096 @som_nnamani @mychailblaise @AtiJoshua #hertechtrailacademy #HTTDataChallenge #SQLBasics #SQLQuery #Day9

DAY 11: SQL BASICS I wrote SQL queries to retrieve all columns from the tables in the database. The database contains; orders, web_events, sales_reps and region tables #20dayswithdata #hertechtrailacademy #SQLBasics #SQLQuery


Day 11. SQL😊😊 Its a simple one today. Retrieve all columns from a table in your database You can use the hashtags #20dayswithdata #SQLBasics #SQLQuery.

📅 Day 18 of #100DaysOfDataAnalysis SQL isn’t just code, it’s how we think about data 🧠📊 🧱 Slide 1: The structure (tables, rows, columns) 🖥️ Slide 2: The real thing in MySQL Start with structure. Query with clarity. 💡 #LearnSQL #SQLBasics #RelationalDatabase #DataDesign


Something went wrong.
Something went wrong.
United States Trends
- 1. #Worlds2025 49.4K posts
- 2. #100T N/A
- 3. Yamamoto 50.1K posts
- 4. #DWTS 45.4K posts
- 5. Young Republicans 81.5K posts
- 6. halsey 9,680 posts
- 7. #MOST_WANTED_IN_CHICAGO 1,603 posts
- 8. #FlyTogether 3,063 posts
- 9. Kreider 1,381 posts
- 10. Jared Butler N/A
- 11. Ohtani 14.4K posts
- 12. Cuffem 3,336 posts
- 13. Tami 4,676 posts
- 14. Lucia 61.8K posts
- 15. George Floyd 35.7K posts
- 16. Vishnu 9,098 posts
- 17. Vivian 30.2K posts
- 18. Will Richard 2,595 posts
- 19. The Dodgers 50.1K posts
- 20. Politico 319K posts