#sequelize Suchergebnisse

day 8 #100DaysOfCode the continuation to my system of trade monitor for a venture capital. I am using #nodejs #sequelize #eslint #javascript #nodemon #yarn #BItMEX (api) i believe that in three day it is finished.

DkDaniz's tweet image. day 8 #100DaysOfCode  the continuation to my system of trade monitor for a venture capital.

I am using #nodejs #sequelize #eslint #javascript #nodemon #yarn #BItMEX (api) i believe that in three day it is finished.

JS: Love Sequelize parameter `underscored`. You can set the field as `updatedAt` and it will appear as `updated_at` in the DB 🤟#javascript #nodejs #sequelize #frontend #backend #webdev #tark

airon_tark's tweet image. JS: Love Sequelize parameter `underscored`. You can set the field as `updatedAt` and it will appear as `updated_at` in the DB 🤟#javascript #nodejs #sequelize #frontend #backend #webdev #tark

How @prisma clients works behind the scene within a nodejs application. I consider prisma to be one of the best #ORM other than #sequelize ♥️💪💪, also having a clear and unique documentation. Can't wait to use this with an upcoming project. #code #javascript #nodejs

benaiah_al's tweet image. How @prisma clients works behind the scene within a nodejs application.

I consider prisma to be one of the best #ORM other than #sequelize  ♥️💪💪, also having a clear and unique documentation.

Can't wait to use this with an upcoming project. 

#code #javascript #nodejs

R6D25: Build the Custom Post Types that will drive the blog content on my blog page. There's a whole lot more work to be done to get all the features working. Looking forward very much to getting it built. #WordPress #Sequelize #WordPressDev #Design #PHP #100DaysOfCode

jg_DigitalMedia's tweet image. R6D25:  Build the Custom Post Types that will drive the blog content on my blog page.  There's a whole lot more work to be done to get all the features working.  Looking forward very much to getting it built. #WordPress #Sequelize #WordPressDev #Design #PHP #100DaysOfCode

#PostgreSQL and #Sequelize with #Nodejs . Starting of with the template engine. Day 26 of working with #MERN_Stack #100DaysOfCode #Day_65

RakibUd20101281's tweet image. #PostgreSQL and #Sequelize with #Nodejs .
Starting of with the template engine.
Day 26 of working with #MERN_Stack
#100DaysOfCode #Day_65
RakibUd20101281's tweet image. #PostgreSQL and #Sequelize with #Nodejs .
Starting of with the template engine.
Day 26 of working with #MERN_Stack
#100DaysOfCode #Day_65

Day 08/100 here recreate API with 3 table relation, you can see it in controller and model. I need more time to understand the relation using sequelize, #100DaysOfCode #Nodejs #sequelize #javascript #API #Backend

DitaMahardikaS's tweet image. Day 08/100 
here recreate API with 3 table relation, you can see it in controller and model. I need more time to understand the relation using sequelize, 

#100DaysOfCode #Nodejs #sequelize #javascript #API #Backend

This week we worked on #database system in #fullstack class. And it was very successful and interesting for me to work on this database with #sequelize and #magic_methods in #NodeJS #afghangirlscode @CodeToInspire

sodabehsherzad's tweet image. This week we worked on #database system in #fullstack class.
And it was very successful and interesting for me to work on this database with #sequelize and #magic_methods in #NodeJS
#afghangirlscode @CodeToInspire
sodabehsherzad's tweet image. This week we worked on #database system in #fullstack class.
And it was very successful and interesting for me to work on this database with #sequelize and #magic_methods in #NodeJS
#afghangirlscode @CodeToInspire

okay time to eat after having debugged my database!#Sequelize #NodeJS #data


[HOY - MEDELLIN] Hoy en nuestro @meetup en @node_co estarán dos grandes desarrolladores @khriztianmoreno hablándonos de #sequelize un impresionante #framework y @ltciro nos estará hablando de #typescript de como construir un aplicación escalable. Animate!! 👇

calypsobronte's tweet image. [HOY - MEDELLIN] Hoy en nuestro @meetup en @node_co estarán dos grandes desarrolladores @khriztianmoreno hablándonos de #sequelize un impresionante #framework y @ltciro nos estará hablando de #typescript de como construir un aplicación escalable.
Animate!!
👇

Os melhores depoimentos são sempre os espontâneos né. Outro dia me deparei com essa profissional recomendando um de meus vídeos no LinkedIn. Muito feliz pela gentileza. #javascript #nodejs #sequelize #softwaredeveloper

luiztools's tweet image. Os melhores depoimentos são sempre os espontâneos né. Outro dia me deparei com essa profissional recomendando um de meus vídeos no LinkedIn. Muito feliz pela gentileza.

#javascript #nodejs #sequelize #softwaredeveloper

Day 2-3: Had a pretty rough day yesterday with Sequelize. Associations are def not my friend right now but I know I'll continue to learn it. :) I'm a glutton for punishment I suppose. Today was MUCH better with back to regular old SQL queries! #100DaysOfCode #SQL #Sequelize


a fundamental discussion was raised today - "How to structure your solution by components for project that uses an ORM". Share your ideas here :github.com/i0natan/nodebe… #NodeJS #sequelize #microservices

nodepractices's tweet image. a fundamental discussion was raised today - "How to structure your solution by components for project that uses an ORM". Share your ideas here :github.com/i0natan/nodebe… #NodeJS #sequelize #microservices

🚀 Just published a new article! "Hands-On Guide: Building a RESTful API with Node.js, Express, and Sequelize" 🌐💻 Learn how to connect your PostgreSQL database, set up migrations, and create a fully functional API! docs.rapidapp.io/blog/building-… #node #express #sequelize #postgresql

huseyinbabal's tweet image. 🚀 Just published a new article!
"Hands-On Guide: Building a RESTful API with Node.js, Express, and Sequelize" 🌐💻
Learn how to connect your PostgreSQL database, set up migrations, and create a fully functional API!
docs.rapidapp.io/blog/building-… #node #express #sequelize #postgresql

Want to see how to utilize a known flaw with #sequelize configurations to execute #SQL Injection? Read about it below to see a first hand account from our assessment team. tinyurl.com/5ybwnbdz #Pentesting #infosec #redteam

Osec__'s tweet image. Want to see how to utilize a known flaw with #sequelize configurations to execute #SQL Injection? Read about it below to see a first hand account from our assessment team.

tinyurl.com/5ybwnbdz

#Pentesting #infosec #redteam

En nuestro próximo #meetupNodeCo las charlas estarán a cargo de @ltciro que nos hablará de @typescriptlang y @khriztianmoreno que nos hablará de #sequelize, cómo siempre estaremos recibiéndolos en nuestra casa @nodospace el jueves 31 de mayo a las 6:30pm bit.ly/nodeco

calypsobronte's tweet image. En nuestro próximo #meetupNodeCo las charlas estarán a cargo de @ltciro que nos hablará de @typescriptlang y @khriztianmoreno que nos hablará de #sequelize, cómo siempre estaremos recibiéndolos en nuestra casa @nodospace el jueves 31 de mayo a las 6:30pm
bit.ly/nodeco

Day 9: It was an amazing day today ❤️ I completed all the APIs and respective frontend pages(office work) and helped my frnd writing APIs in #Nodejs #sequelize. Tomorrow I wish to work on my personal project. #100DaysOfCode #WomenWhoCode #womenintech #javascript #Coding #happy🌟


🚀 Successfully completed backend of my project using Node.js, Express & Sequelize ⚙️ ✨ Key highlights: 🔹 JWT Authentication & Role-Based Access 🔹 CRUD Operations & Relational Models 🔹 Secure APIs with Middleware 🔹 Reporting & Data Handling #NodeJS #Sequelize #APIs #MERN


🧩 Project Progress Update.. Wrapped up another Controller today ✅ • Added full CRUD & Role - based access • Efficient querying with Op.in and attribute filters • Structuring reusable, secure controller logic #BuildInPublic #Nodejs #Sequelize #100DaysOfCode


🧩 Project Progress Update.. -Wrapping up backend core features! -Added role-based authorization (admin, manager, user) 🔑 -Now heading into CRUD operations for project management ⚙️ #BackendDev #NodeJS #Sequelize #100DaysOfCode


Day 34/100 #100DaysOfCode! 🚀 Added 1:M associations to Bus Booking App: Users-Bookings, Buses-Bookings. Built APIs to create & fetch bookings with related data. #NodeJS #Sequelize #FullStack #SharpenerTech


Day 33/100 #100DaysOfCode! 🚀 Mastered Sequelize Many-to-Many: linked Students-Courses via junction table. Built APIs to add courses & enroll students. #NodeJS #Sequelize #FullStack #SharpenerTech


Day 32/100 #100DaysOfCode! 🚀 Built Sequelize 1:1 & 1:M associations: Student-IdentityCard, Department-Students. Added CRUD APIs with nested queries. #NodeJS #Sequelize #FullStack #SharpenerTech


Day 31/100 #100DaysOfCode! 🚀 Mastered Sequelize 1:M associations: linked User to multiple Posts. Built models & controllers. #NodeJS #Sequelize #FullStack #SharpenerTech


Day 28/100 #100DaysOfCode! 🚀 Transitioned Bus Booking App to Sequelize: defined models (Users, Buses, Bookings, Payments), inserted data, built CRUD APIs. Filtered buses by seats! 💾 #NodeJS #Sequelize #CodingStreak #SharpenerTech


Day 27/100 #100DaysOfCode! 🚀 Mastered CRUD with Sequelize: Insert, Update, Delete operations, plus findAll/findByPk for reading. Sharpener track rolling! 💾 #NodeJS #Sequelize #CodingStreak #SharpenerTech


Day 26/100 #100DaysOfCode! 🚀 Mastered Sequelize ORM: Connected to MySQL, defined Students model, built routes/controllers for add/update/delete. SQL made easy! 💾 #NodeJS #Sequelize #CodingStreak #SharpenerTech


🛍️ Built a Product Management API with Node.js + Sequelize • Full CRUD operations • PostgreSQL integration • RESTful API design • Auto database sync • Clean MVC architecture github.com/dusa-sai-krish… #NodeJS #Sequelize #PostgreSQL #API #WebDev #JavaScript #Backend #OpenSource


⚡️When to use Indexes in MySQL? ✅ Columns in WHERE ✅ Used in JOIN ✅ Used in ORDER BY ✅ UNIQUE fields (email, username) ⚠️But don’t over-index Indexes boost reads but slow down writes (INSERT, UPDATE, DELETE) #MySQL #NestJS #Sequelize #100DaysOfCode #BackendTips #LearnInPublic


I just connected the shopping cart system to the database using Sequelize associations and it works! - Add/remove products - Quantity updates - Relational links between User, Cart & Product - Cart rendered with EJS #Nodejs #Sequelize #BackendDev

Been building backend features with Node.js & Sequelize! - Synced model definitions to the database. - Created, retrieved, updated & deleted products. - Built a basic User model. Learning how backend logic connects to data flow is interesting. #Nodejs #Sequelize #BackendDev



Been building backend features with Node.js & Sequelize! - Synced model definitions to the database. - Created, retrieved, updated & deleted products. - Built a basic User model. Learning how backend logic connects to data flow is interesting. #Nodejs #Sequelize #BackendDev

Just integrated MySQL into my Node.js app! - Connected with mysql2. - Used SQL to save & fetch products. - Refactored controllers to use Promises. - Rendering data dynamically from DB! #Nodejs #MySQL #BackendDev

liciacodes_'s tweet image. Just integrated MySQL into my Node.js app! 
- Connected with mysql2.
- Used SQL to save & fetch products.
- Refactored controllers to use Promises.
- Rendering data dynamically from DB!
#Nodejs #MySQL #BackendDev


🚀 Today I architected the backend file and folder structure for Acadalens . Built: ✅ User & OTP models ✅ Input validation endpoints ✅ Stack: Express + Sequelize + Docker + Joi + Node.js Next: Migrations + User Controller 🔧 #NodeJS #Sequelize #buildinpublic #100DaysOfCode

nuel_ganz's tweet image. 🚀 Today I architected the backend file and folder structure for Acadalens . 

Built:
✅ User & OTP models
✅ Input validation endpoints
✅ Stack: Express + Sequelize + Docker + Joi + Node.js

Next: Migrations + User Controller 🔧

#NodeJS #Sequelize #buildinpublic #100DaysOfCode
nuel_ganz's tweet image. 🚀 Today I architected the backend file and folder structure for Acadalens . 

Built:
✅ User & OTP models
✅ Input validation endpoints
✅ Stack: Express + Sequelize + Docker + Joi + Node.js

Next: Migrations + User Controller 🔧

#NodeJS #Sequelize #buildinpublic #100DaysOfCode
nuel_ganz's tweet image. 🚀 Today I architected the backend file and folder structure for Acadalens . 

Built:
✅ User & OTP models
✅ Input validation endpoints
✅ Stack: Express + Sequelize + Docker + Joi + Node.js

Next: Migrations + User Controller 🔧

#NodeJS #Sequelize #buildinpublic #100DaysOfCode

day 8 #100DaysOfCode the continuation to my system of trade monitor for a venture capital. I am using #nodejs #sequelize #eslint #javascript #nodemon #yarn #BItMEX (api) i believe that in three day it is finished.

DkDaniz's tweet image. day 8 #100DaysOfCode  the continuation to my system of trade monitor for a venture capital.

I am using #nodejs #sequelize #eslint #javascript #nodemon #yarn #BItMEX (api) i believe that in three day it is finished.

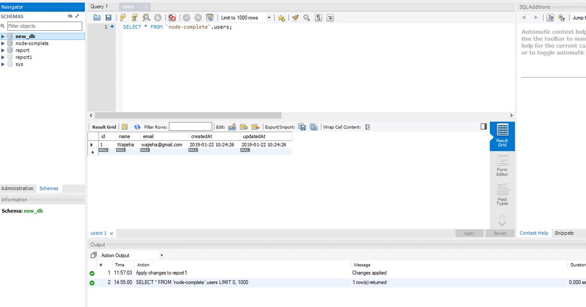
Today We add relation between tables by usin #nodejs , #sequelize & #ejs #AfghanGrilsCode @CodeToInspire

Wajiha_Niazi's tweet image. Today We add relation between tables by usin #nodejs , #sequelize & #ejs
#AfghanGrilsCode
@CodeToInspire
Wajiha_Niazi's tweet image. Today We add relation between tables by usin #nodejs , #sequelize & #ejs
#AfghanGrilsCode
@CodeToInspire
Wajiha_Niazi's tweet image. Today We add relation between tables by usin #nodejs , #sequelize & #ejs
#AfghanGrilsCode
@CodeToInspire

#100DaysOfCode completing 5/100 the work of week-end... hi people just look at work ... i think i put my computer away for this end of week, my eyes can not take it anymore 😭😭😭 #javafx #sequelize #javascript #map #tracking

njammyx's tweet image. #100DaysOfCode completing 5/100  the work of week-end... hi people just look at work ... 

i think i put my computer away for this end of week, my eyes can not take it anymore 😭😭😭
#javafx #sequelize #javascript #map #tracking

Project Manager whit #Nodejs #Express and #Sequelize Version-Dev 1.0. 💚

mannyz25's tweet image. Project Manager whit #Nodejs #Express and #Sequelize Version-Dev 1.0. 💚

Marge, creo que amo #Sequelize 😍

yvysunu's tweet image. Marge, creo que amo #Sequelize 😍

Idk but this is so beautiful. #sequelize #express #javascript

rikymehmet's tweet image. Idk but this is so beautiful.

#sequelize #express #javascript
rikymehmet's tweet image. Idk but this is so beautiful.

#sequelize #express #javascript

Using multiple databases with NodeJS and Sequelize ☞ bit.ly/2GEXgoj #nodejs #Sequelize

javascript_fan's tweet image. Using multiple databases with NodeJS and Sequelize

☞ bit.ly/2GEXgoj

#nodejs #Sequelize

How @prisma clients works behind the scene within a nodejs application. I consider prisma to be one of the best #ORM other than #sequelize ♥️💪💪, also having a clear and unique documentation. Can't wait to use this with an upcoming project. #code #javascript #nodejs

benaiah_al's tweet image. How @prisma clients works behind the scene within a nodejs application.

I consider prisma to be one of the best #ORM other than #sequelize  ♥️💪💪, also having a clear and unique documentation.

Can't wait to use this with an upcoming project. 

#code #javascript #nodejs

JS: Love Sequelize parameter `underscored`. You can set the field as `updatedAt` and it will appear as `updated_at` in the DB 🤟#javascript #nodejs #sequelize #frontend #backend #webdev #tark

airon_tark's tweet image. JS: Love Sequelize parameter `underscored`. You can set the field as `updatedAt` and it will appear as `updated_at` in the DB 🤟#javascript #nodejs #sequelize #frontend #backend #webdev #tark

#nodejs #sequelize Não pode esquecer um await

tigo's tweet image. #nodejs #sequelize Não pode esquecer um await

Don't use Sequelize nested: true if you have many associations, lead to memory leak. Specify needed models one by one. #sequelize #backend #docker @nodejs #digitalocean


"We are using sequelize on backend" they said.😮😮😮"So why are you don't use it?" I said 🙄 #sequelize #backend #nodejs.

airon_tark's tweet image. "We are using sequelize on backend" they said.😮😮😮"So why are you don't use it?" I said 🙄 #sequelize #backend #nodejs.

R4 Day 80: Well.. I gave up on trying to do that high level sorting using #sequelize. I just opted to order them ASC by message times and then re-order the convos after. It urks my soul not figuring it out. #stepbystep #100daysofCode #NodeJS #javascript #backend #http #express

j8ahmed's tweet image. R4 Day 80:

Well.. I gave up on trying to do that high level sorting using #sequelize. I just opted to order them ASC by message times and then re-order the convos after.

It urks my soul not figuring it out.

#stepbystep
#100daysofCode #NodeJS #javascript #backend #http #express

Day 08/100 here recreate API with 3 table relation, you can see it in controller and model. I need more time to understand the relation using sequelize, #100DaysOfCode #Nodejs #sequelize #javascript #API #Backend

DitaMahardikaS's tweet image. Day 08/100 
here recreate API with 3 table relation, you can see it in controller and model. I need more time to understand the relation using sequelize, 

#100DaysOfCode #Nodejs #sequelize #javascript #API #Backend

Loading...

Something went wrong.


Something went wrong.


United States Trends