Every day I try to practice with materials in Unreal Engine. This time I will show you an example that is not mine. I saw this in YouTube channel Ben Cloward (video is 5 years old) and immediately wanted to try it to remember the approach. Thank you @BenCloward #UnrealEngine


📤Animation tips for Platforming 3/13 #gamedev #animation3d #UnrealEngine #tutorial #Pokemon #blender


A little more of the 'old' system because I like this clip LOL #unrealengine #gamedev #indiedev #madewithunreal #gaming


🤩This @UnrealEngine project is so GOOD we had to dissect it piece by piece! Fully rigged + in-engine animated, packed with hidden gems. 🎥 My takeaways + pro tips: youtu.be/fe6efzcg3aM #UnrealEngine #Animation #UE57 #GameDev #Rigging #InEngineAnimation @EpicGames @agorastudio


Niagaraエフェクトをピクセル化して環境やパーティクルに活かす方法を公開したクリエイター🍃 #UE5 #UnrealEngine


📤Animation tips for Platforming 7/13 #gamedev #animation3d #UnrealEngine #tutorial #Pokemon #blender


Wild idea, maybe #UnrealEngine can just stop fking with the UI/UX for an update?

HollowsWoodsman's tweet image. Wild idea, maybe #UnrealEngine can just stop fking with the UI/UX for an update?

📤Animation tips for Platforming 6/13 #gamedev #animation3d #UnrealEngine #tutorial #Pokemon #blender


Neguse-k shared a test showing a Unity-built game running inside Unreal Engine, inspired by the recent Unite 2025 announcement about Unity games being playable from Fortnite. See more: reddit.com/r/Unity3D/comm… #gamedev #Unity3d #UnrealEngine


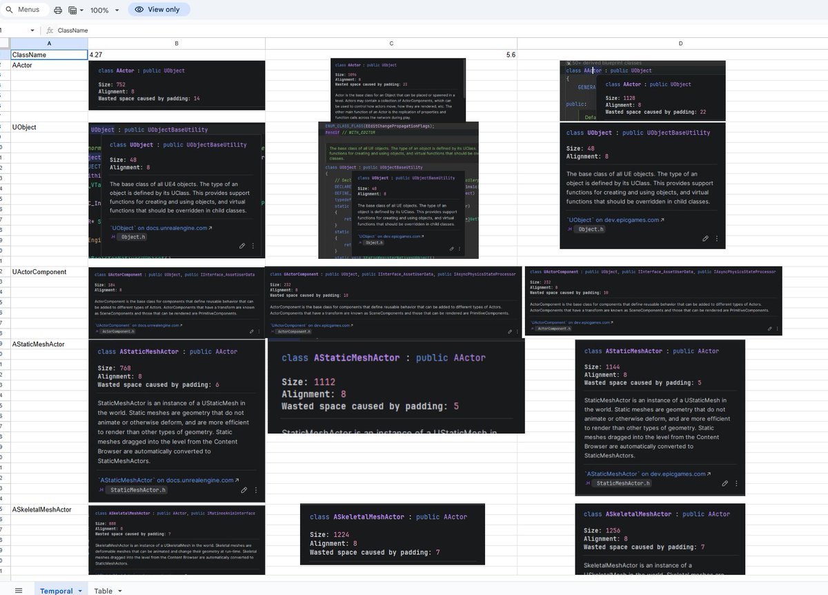
#UnrealEngine Vite: Here a disclosure of how the general #CPU memory usage for core Engine classes has increased from 4.27 to 5.6. With massive differences such as 1.5x heavier Actors, 2x heavier StaticMeshes and 2.5x larger RenderResource. This increase leads to substantial…

theredpix's tweet image. #UnrealEngine Vite: Here a disclosure of how the general #CPU memory usage for core Engine classes has increased from 4.27 to 5.6. With massive differences such as 1.5x heavier Actors, 2x heavier StaticMeshes and 2.5x larger RenderResource. This increase leads to substantial…
theredpix's tweet image. #UnrealEngine Vite: Here a disclosure of how the general #CPU memory usage for core Engine classes has increased from 4.27 to 5.6. With massive differences such as 1.5x heavier Actors, 2x heavier StaticMeshes and 2.5x larger RenderResource. This increase leads to substantial…
theredpix's tweet image. #UnrealEngine Vite: Here a disclosure of how the general #CPU memory usage for core Engine classes has increased from 4.27 to 5.6. With massive differences such as 1.5x heavier Actors, 2x heavier StaticMeshes and 2.5x larger RenderResource. This increase leads to substantial…

Sometimes what you do is what lifts your spirits on these bad days, a little joke for you, listen. I created a MetaSound Patch that allowed me to make fart sounds. Unreal Engine music from ass. A YouTube video about GameSoundCon 2022 helped me with this #UnrealEngine #gamedev


Working on a christmas themed level, for my current submission #UnrealEngine #Gamedev #Gamejam

AsmundSchei's tweet image. Working on a christmas themed level, for my current submission #UnrealEngine #Gamedev #Gamejam

I can already see these as rune symbols. Sometimes I'm surprised at what I can do when I experiment with Unreal Engine. I always try to keep things simple #UnrealEngine #gamedev #UE5 #indiedev


Before and after lightning tweaks on my current submission #UnrealEngine #Gamedev #Gamejam

AsmundSchei's tweet image. Before and after lightning tweaks on my current submission #UnrealEngine #Gamedev #Gamejam
AsmundSchei's tweet image. Before and after lightning tweaks on my current submission #UnrealEngine #Gamedev #Gamejam

Audioreactive scene in Unreal Engine The lights and material in this Unreal Engine scene are reacting in real-time to Ableton Push, driven by custom OSC blueprints. #UnrealEngine #audiovisual


November News Blog is out! It's with great joy we announce... Go Horse Studios! Our new company brand identity!!! Also Unreal Engine 5.7 update! docs.nanos-world.com/blog/november-… #GameDev #IndieDev #UnrealEngine #UE5 #IndieGame


A las 18:30 estreno vídeo nuevo: La VERDAD sobre el realismo en los videojuegos. No va de gráficos en 4K. Va de lo que hace que un mundo se sienta realmente VIVO. Hoy se viene algo bonito 👀 #gamedev #UnrealEngine #RealisticArt #3dart

threede10's tweet image. A las 18:30 estreno vídeo nuevo:
 La VERDAD sobre el realismo en los videojuegos.
No va de gráficos en 4K.
Va de lo que hace que un mundo se sienta realmente VIVO.

Hoy se viene algo bonito 👀

#gamedev #UnrealEngine #RealisticArt #3dart

Procedural World Generator v1.2 has been released. You can download it from @fab . DOWNLOAD: fab.com/listings/7c9e7… #unrealengine #ue5 #gamedev #3denvironment #procedural


Unraveling the magic: our VFX breakdown of the stunning 'Arcane Conflux'. #vfx #unrealengine #ue5

cghow_'s tweet image. Unraveling the magic: our VFX breakdown of the stunning 'Arcane Conflux'. #vfx #unrealengine #ue5

I'm really happy to announce my new cozy & creative game, Plush Parade!! 🧸 Design your own plush collections 🎨 Unlock hundreds of customization options 💻 Manage your online plus shop Wishlist it now on Steam!💌 store.steampowered.com/app/3943690/Pl… #gamedev #cozygame #UnrealEngine #cute

EloiseGameDev's tweet image. I'm really happy to announce my new cozy & creative game, Plush Parade!!
 
🧸 Design your own plush collections
🎨 Unlock hundreds of customization options
💻 Manage your online plus shop

Wishlist it now on Steam!💌 store.steampowered.com/app/3943690/Pl…

#gamedev #cozygame #UnrealEngine #cute
EloiseGameDev's tweet image. I'm really happy to announce my new cozy & creative game, Plush Parade!!
 
🧸 Design your own plush collections
🎨 Unlock hundreds of customization options
💻 Manage your online plus shop

Wishlist it now on Steam!💌 store.steampowered.com/app/3943690/Pl…

#gamedev #cozygame #UnrealEngine #cute
EloiseGameDev's tweet image. I'm really happy to announce my new cozy & creative game, Plush Parade!!
 
🧸 Design your own plush collections
🎨 Unlock hundreds of customization options
💻 Manage your online plus shop

Wishlist it now on Steam!💌 store.steampowered.com/app/3943690/Pl…

#gamedev #cozygame #UnrealEngine #cute
EloiseGameDev's tweet image. I'm really happy to announce my new cozy & creative game, Plush Parade!!
 
🧸 Design your own plush collections
🎨 Unlock hundreds of customization options
💻 Manage your online plus shop

Wishlist it now on Steam!💌 store.steampowered.com/app/3943690/Pl…

#gamedev #cozygame #UnrealEngine #cute

Wild idea, maybe #UnrealEngine can just stop fking with the UI/UX for an update?

HollowsWoodsman's tweet image. Wild idea, maybe #UnrealEngine can just stop fking with the UI/UX for an update?

HAY HAY!! I FINALLY HAVE A WHOLE LEVEL DONE 😭🎉 still poking at tweaks but omg look at it!! a complete level!! woot woot!! 💫💙 #GameDev #UnrealEngine #IndieDev #LevelDesign

Pvt_Hinges's tweet image. HAY HAY!! I FINALLY HAVE A WHOLE LEVEL DONE 😭🎉
still poking at tweaks but omg look at it!! a complete level!! woot woot!! 💫💙

#GameDev #UnrealEngine #IndieDev #LevelDesign
Pvt_Hinges's tweet image. HAY HAY!! I FINALLY HAVE A WHOLE LEVEL DONE 😭🎉
still poking at tweaks but omg look at it!! a complete level!! woot woot!! 💫💙

#GameDev #UnrealEngine #IndieDev #LevelDesign
Pvt_Hinges's tweet image. HAY HAY!! I FINALLY HAVE A WHOLE LEVEL DONE 😭🎉
still poking at tweaks but omg look at it!! a complete level!! woot woot!! 💫💙

#GameDev #UnrealEngine #IndieDev #LevelDesign
Pvt_Hinges's tweet image. HAY HAY!! I FINALLY HAVE A WHOLE LEVEL DONE 😭🎉
still poking at tweaks but omg look at it!! a complete level!! woot woot!! 💫💙

#GameDev #UnrealEngine #IndieDev #LevelDesign

Little mosaic material for an upcoming university group project game in #UnrealEngine Remind me to post more updates for it 🙏 #gameart #stylized #3dart #RobloxDev

DennyMT16's tweet image. Little mosaic material for an upcoming university group project game in #UnrealEngine 

Remind me to post more updates for it 🙏

#gameart #stylized #3dart #RobloxDev

here’s a little look at the new level I’m working on 👀 been set-dressing a few areas and I’m really loving how my new assets are coming together ✨ #GameDev #IndieDev #UnrealEngine #LevelDesign

Pvt_Hinges's tweet image. here’s a little look at the new level I’m working on 👀
been set-dressing a few areas and I’m really loving how my new assets are coming together ✨

#GameDev #IndieDev #UnrealEngine #LevelDesign
Pvt_Hinges's tweet image. here’s a little look at the new level I’m working on 👀
been set-dressing a few areas and I’m really loving how my new assets are coming together ✨

#GameDev #IndieDev #UnrealEngine #LevelDesign
Pvt_Hinges's tweet image. here’s a little look at the new level I’m working on 👀
been set-dressing a few areas and I’m really loving how my new assets are coming together ✨

#GameDev #IndieDev #UnrealEngine #LevelDesign
Pvt_Hinges's tweet image. here’s a little look at the new level I’m working on 👀
been set-dressing a few areas and I’m really loving how my new assets are coming together ✨

#GameDev #IndieDev #UnrealEngine #LevelDesign

Starting a new project in #UE5.7 and went through and disabled a bunch of the features that I know / assume I won't be using. Kinda wish #UnrealEngine came default with everything off and you would opt in to features as you need them. Anyways, I now have a clean base to work with

I_AmShalashaska's tweet image. Starting a new project in #UE5.7 and went through and disabled a bunch of the features that I know / assume I won't be using. Kinda wish #UnrealEngine came default with everything off and you would opt in to features as you need them. Anyways, I now have a clean base to work with

I have been learning to use #UnrealEngine recently.

LScreeech70731's tweet image. I have been learning to use #UnrealEngine recently.

Screenshots from our game Seekers of the Ancient #Stylized #GameDev #UnrealEngine #Fantasy

AlexNhance's tweet image. Screenshots from our game Seekers of the Ancient

#Stylized #GameDev #UnrealEngine #Fantasy
AlexNhance's tweet image. Screenshots from our game Seekers of the Ancient

#Stylized #GameDev #UnrealEngine #Fantasy
AlexNhance's tweet image. Screenshots from our game Seekers of the Ancient

#Stylized #GameDev #UnrealEngine #Fantasy
AlexNhance's tweet image. Screenshots from our game Seekers of the Ancient

#Stylized #GameDev #UnrealEngine #Fantasy

Before and after lightning tweaks on my current submission #UnrealEngine #Gamedev #Gamejam

AsmundSchei's tweet image. Before and after lightning tweaks on my current submission #UnrealEngine #Gamedev #Gamejam
AsmundSchei's tweet image. Before and after lightning tweaks on my current submission #UnrealEngine #Gamedev #Gamejam

J'ai enfin terminé de programmer le tchat du jeu, j'ai souffert avec les emojis mais le problème est réglé. Petite démonstration : #Gamedevelopment #UnrealEngine #CursedExploration

IronixStudios's tweet image. J'ai enfin terminé de programmer le tchat du jeu, j'ai souffert avec les emojis mais le problème est réglé. Petite démonstration :

#Gamedevelopment #UnrealEngine #CursedExploration

Working on a christmas themed level, for my current submission #UnrealEngine #Gamedev #Gamejam

AsmundSchei's tweet image. Working on a christmas themed level, for my current submission #UnrealEngine #Gamedev #Gamejam

Loading...

Something went wrong.


Something went wrong.


United States Trends