#openbsd resultados de búsqueda
OpenBSD sysadmins! 🛠️ Dive into @Izder456's dotfiles for a slick, minimal setup with xenodm, StumpWM, & more. Custom ZSH, Emacs, & power tweaks included. Not plug-and-play—read the docs & tinker! codeberg.org/Izder456/dotfi… #OpenBSD

#openbsd 7.5 on the #sun Ultra 45 👌🏻 No drivers for the XVR-2500 but a perfect install from USB. Well done guys.


Needed some success story. #openbsd 7.5 SPARC64 on the #sun Ultra 45 with XVR-300. Just installed the core, let‘s see if this is available with a nice desktop 😅😂 Killed T/2 till at least there is something to test.

#openbsd gurus need some help on my #sun Ultra 45. It looks like it always wants to do 1920x1200 with the XVR-300 (ATI) but gets out of sync. Need some guidance to alter the screen res 🙏🏻




Bon bin il s'avère qu'écrire des pilotes PCI pour #FreeBSD c'est super rigolo. Next step #OpenBSD, je sens que ça va être un peu plus tendu 😁

I never thought I would see this. At the #OSSummit keynote on this slide would mention #OpenBSD. Yes, it was pronounced OpenBSD out loud 😁 OpenBSD is the pioneer of hackathons

OpenBSD sysadmins! 🔒 Build a rock-solid router with the OpenBSD Router Guide! Segment LANs, block ads/porn with Unbound, set up DHCP, & firewall with PF on low-end hardware. Secure & minimal! openbsdrouterguide.net #OpenBSD #Networking

#XLibre runs on #OpenBSD. See github.com/orgs/X11Libre/…. We know that OpenBSD has xenocara.org, and there's a reason for that. What we want to show here is simply that XLibre runs on OpenBSD. A big thank you to github.com/cepelinas9000. #BSD #XLibreBSDsWeek

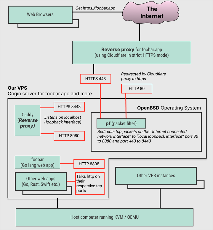
#OpenBSD and #FreeBSD are really easy to transform into immutable storage devices vincentdelft.be/post/post_2025…
EuroBSDCon & bhyvecon 2025 are over and you probably missed several awesome talks if you didn’t join! This is the most important con in EMEA for all topics around #FreeBSD, #OpenBSD, #NetBSD, etc. My highlight? #Sylve virtualization by @hyzam_js & @freebsdfndation on #bhyve

BoxyBSD already provides you completely free VPS with any BSD based OS of your choice - and in December something big is coming! Can you already guess what...? Thanks to @minerswins & @gyptazy! #RUNBSD #FreeBSD #OpenBSD #NetBSD

I just launched the new @BoxyBSD self-service portal where you can finally manage your BSD based box instances on your own - and I really love this minimalistic and terminal alike design. The installer currently supports #FreeBSD, #OpenBSD, #NetBSD, #DragonflyBSD, #MidnightBSD…

I added support for the new Realtek RTL8127 10GbE Ethernet Controller to #OpenBSD :) marc.info/?l=openbsd-cvs…
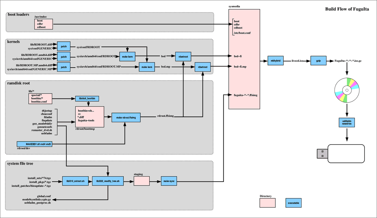
#OpenBSD ライブシステム「#河豚板」の日本語デスクトップ環境を構築する qiita.com/ykaw/items/ca0… 最初、現状にそぐわない部分を修正しようと思って手をつけたけど、全面書き換えに 現在作業中 この手の文書は読み手の事前知識をどの程度想定するかで内容が変わってくる。難しい #FuguIta
If any of my past work on #OpenBSD, or my highlight posts here on Twitter has been helpful to you, a small recurring monthly donation would be extremely appreciated. RTs welcome. 🐡 brynet.ca/wallofpizza.ht…
I've gotta updated my router! #openbsd #freebsd #pfsense #opnSense undeadly.org/cgi?action=art…
exfetch A shell-extensible fetching utility aiming to be a spiritual successor to crfetch, written in crystal codeberg.org/Izder456/exfet… #crystal #sysinfo #OpenBSD #Linux #FreeBSD #NetBSD

sysinfo-pl A perl system information display script - No external dependencies (unless your system doesn't ship with Perl) - Supports Darwin, FreeBSD, DragonFly BSD, GNU/Linux, NetBSD, OpenBSD, IRIX, SunOS (POSIX mania!) Repo: codeberg.org/int16h/sysinfo… #Perl #POSIX #OpenBSD

Slides from Florian Obser (florian@)'s #OpenBSD talk "We choose to do the things, not because they are easy..." at #EuroBSDcon 2025. openbsd.org/papers/eurobsd… events.eurobsdcon.org/2025/talk/SM3G…
メモリ2GBの古パソコンで #河豚板。Legacy BIOSだが問題なく起動 まずdtjsetupで普段使できる最小構成に ROX Filer+IceWM+fcixt5+Firefox+LibreOffice これで読み書きそろばん(+視聴)OK mfsサイズは2.4GB これだと2GBのメモリだけでは足りず、スワップパーティション必要 #FuguIta #OpenBSD

#OpenBSD als Betriebssystem gesucht? EUserv stellt das OS als automatisierte Installation im Kundencenter bereit. go.euserv.org/wV
#OpenBSD packages got quirks! .lib-*: Shared libs kept post-update (nuke when unused) debug-*: Debug symbols for the package partial-*: Botched installs that didn't finish quirks-*: Tool tweaks for smooth updates -firmware-: fw_update(8) magic Know your pkgs!
💡Did you know? Users in the _shutdown group can also run the shutdown command. Historically this permission was tied to the operator group. #openbsd
#OpenBSD and #FreeBSD are really easy to transform into immutable storage devices vincentdelft.be/post/post_2025…
The #OpenBSD Foundation is currently at $253,107 (~63%) raised of the $400,000 goal for their 2025 Fundraising Campaign, and we're only 2 months from December. 🐡 openbsdfoundation.org/campaign2025.h… openbsdfoundation.org/donations.html Donations fund events for developers, infrastructure costs.
Slides from Stefan Sperling (stsp@)'s talk "The Game of Trees Hub" at #EuroBSDcon 2025. openbsd.org/papers/eurobsd… events.eurobsdcon.org/2025/talk/YMYA… #git #OpenBSD x.com/canadianbryan/…
Game of Trees Hub (Gothub), a new #Git repository hosting service based on #OpenBSD and Game of Trees (got), now has an early-bird crowd-funding effort over on open collective. Go check it out! opencollective.com/gothub gameoftrees.org/index.html
Prints or writes the fastest #OpenBSD mirror(s); or easily replace the mirror in /etc/installurl which went down. 👉github.com/lukensmall/pkg…

EuroBSDCon & bhyvecon 2025 are over and you probably missed several awesome talks if you didn’t join! This is the most important con in EMEA for all topics around #FreeBSD, #OpenBSD, #NetBSD, etc. My highlight? #Sylve virtualization by @hyzam_js & @freebsdfndation on #bhyve

Errata patches for libexpat and libcrypto have been released for #OpenBSD 7.6 and 7.7. Use syspatch to update.

#openbsd 7.5 on the #sun Ultra 45 👌🏻 No drivers for the XVR-2500 but a perfect install from USB. Well done guys.


Bon bin il s'avère qu'écrire des pilotes PCI pour #FreeBSD c'est super rigolo. Next step #OpenBSD, je sens que ça va être un peu plus tendu 😁

Needed some success story. #openbsd 7.5 SPARC64 on the #sun Ultra 45 with XVR-300. Just installed the core, let‘s see if this is available with a nice desktop 😅😂 Killed T/2 till at least there is something to test.

#openbsd gurus need some help on my #sun Ultra 45. It looks like it always wants to do 1920x1200 with the XVR-300 (ATI) but gets out of sync. Need some guidance to alter the screen res 🙏🏻




OpenBSD sysadmins! 🛠️ Dive into @Izder456's dotfiles for a slick, minimal setup with xenodm, StumpWM, & more. Custom ZSH, Emacs, & power tweaks included. Not plug-and-play—read the docs & tinker! codeberg.org/Izder456/dotfi… #OpenBSD

OpenBSD sysadmins! 🔒 Build a rock-solid router with the OpenBSD Router Guide! Segment LANs, block ads/porn with Unbound, set up DHCP, & firewall with PF on low-end hardware. Secure & minimal! openbsdrouterguide.net #OpenBSD #Networking

I never thought I would see this. At the #OSSummit keynote on this slide would mention #OpenBSD. Yes, it was pronounced OpenBSD out loud 😁 OpenBSD is the pioneer of hackathons

BoxyBSD already provides you completely free VPS with any BSD based OS of your choice - and in December something big is coming! Can you already guess what...? Thanks to @minerswins & @gyptazy! #RUNBSD #FreeBSD #OpenBSD #NetBSD

This is the number of external packages needed to be able to play with #OpenBSD. #KISS Keep it simple, stupid! 🐡

#XLibre runs on #OpenBSD. See github.com/orgs/X11Libre/…. We know that OpenBSD has xenocara.org, and there's a reason for that. What we want to show here is simply that XLibre runs on OpenBSD. A big thank you to github.com/cepelinas9000. #BSD #XLibreBSDsWeek

I just launched the new @BoxyBSD self-service portal where you can finally manage your BSD based box instances on your own - and I really love this minimalistic and terminal alike design. The installer currently supports #FreeBSD, #OpenBSD, #NetBSD, #DragonflyBSD, #MidnightBSD…

Something went wrong.
Something went wrong.
United States Trends
- 1. Happy Birthday Charlie 45K posts
- 2. Good Tuesday 29.8K posts
- 3. #tuesdayvibe 3,157 posts
- 4. #Worlds2025 41.7K posts
- 5. Pentagon 73.4K posts
- 6. #PutThatInYourPipe N/A
- 7. #NationalDessertDay N/A
- 8. #TacoTuesday N/A
- 9. Standard Time 2,909 posts
- 10. Dissidia 6,161 posts
- 11. Happy Birthday in Heaven 1,291 posts
- 12. Victory Tuesday N/A
- 13. Martin Sheen 6,319 posts
- 14. Janet Mills 1,430 posts
- 15. JPMorgan 12.1K posts
- 16. Presidential Medal of Freedom 28K posts
- 17. No American 63.3K posts
- 18. Sass 2,383 posts
- 19. Romans 10.9K posts
- 20. Time Magazine 17.2K posts